关于单点登录的原理

174 阅读5分钟

该文摘抄自:

链接1:juejin.cn/post/704432…

链接2:www.cnblogs.com/ywlaker/p/6…

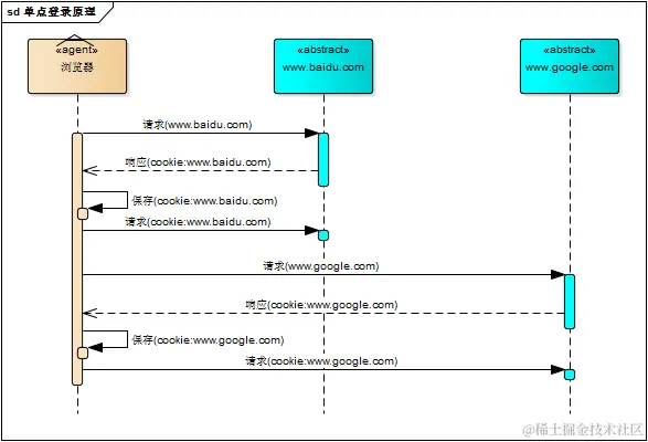
前提:单系统登录机制

通过浏览器保存 client_id 的方式来保持登录状态 image.png

一、早期的多系统登录解决方案

  • 单系统登录解决方案的核心是cookie,cookie携带会话id在浏览器与服务器之间维护会话状态。但cookie是有限制的,这个限制就是cookie的域(通常对应网站的域名),浏览器发送http请求时会自动携带与该域匹配的cookie,而不是所有cookie

  • 既然这样,为什么不将web应用群中所有子系统的域名统一在一个顶级域名下,例如“*.baidu.com”,然后将它们的cookie域设置为“baidu.com”,这种做法理论上是可以的,甚至早期很多多系统登录就采用这种同域名共享cookie的方式。 image.png

  • 共享cookie的方式存在众多局限。

      1. 应用群域名得统一
      1. 应用群各系统使用的技术(至少是web服务器)要相同,不然cookie的key值(tomcat为JSESSIONID)不同,无法维持会话,共享cookie的方式是无法实现跨语言技术平台登录的,比如java、php、.net系统之间
      1. cookie本身不安全。
  • 因此,我们需要一种全新的登录方式来实现多系统应用群的登录,这就是单点登录

二、什么是单点登录

  • 单点登录英文全称Single Sign On,简称SSO。
  • 指在多系统应用群中登录一个系统,便可在其他所有系统中得到授权而无需再次登录,包括单点登录与单点注销两部分

三、为什么需要单点登录

  • web系统早已从久远的单系统发展成为如今由多系统组成的应用群,面对如此众多的系统,用户难道要一个一个登录、然后一个一个注销吗?

image.png

  • web系统由单系统发展成多系统组成的应用群,复杂性应该由系统内部承担,而不是用户。无论web系统内部多么复杂,对用户而言,都是一个统一的整体,也就是说,用户访问web系统的整个应用群与访问单个系统一样,登录/注销只要一次就够了 image.png

四、单点登录

4.1 登录

sso需要一个独立的认证中心,只有认证中心能接受用户的用户名密码等安全信息,其他系统不提供登录入口,只接受认证中心的间接授权。

间接授权通过令牌实现,sso认证中心验证用户的用户名密码没问题,创建授权令牌,在接下来的跳转过程中,授权令牌作为参数发送给各个子系统,子系统拿到令牌,即得到了授权,可以借此创建局部会话,局部会话登录方式与单系统的登录方式相同。

这个过程,也就是单点登录的原理,用下图说明

image.png

  1. 用户访问系统1的受保护资源,系统1发现用户未登录,跳转至sso认证中心,并将自己的地址作为参数
  2. sso认证中心发现用户未登录,将用户引导至登录页面(带系统1地址)
  3. 用户输入用户名密码提交登录申请
  4. sso认证中心校验用户信息,创建用户与sso认证中心之间的会话,称为全局会话(这时该会话信息保存到cookie中),同时创建授权令牌
  5. sso认证中心带着令牌跳转到最初的请求地址(系统1)
  6. 系统1拿到令牌,去sso认证中心校验令牌是否有效
  7. sso认证中心校验令牌,返回有效,注册系统1
  8. 系统1使用该令牌创建与用户的会话,称为局部会话(seesion),返回受保护资源
  9. 用户访问系统2的受保护资源
  10. 系统2发现用户未登录,跳转至sso认证中心,并将自己的地址和之前和sso认证中心的会话cookie信息作为参数
  11. sso认证中心发现用户已登录,跳转回系统2的地址,并附上令牌
  12. 系统2拿到令牌,去sso认证中心校验令牌是否有效
  13. sso认证中心校验令牌,返回有效,注册系统2
  14. 系统2使用该令牌创建与用户的局部会话,返回受保护资源

用户登录成功之后,会与sso认证中心及访问的子系统建立会话,用户与sso认证中心建立的会话称为全局会话,用户与各个子系统建立的会话称为局部会话,局部会话建立之后,用户访问子系统受保护资源将不再通过sso认证中心,全局会话与局部会话有如下约束关系

  1. 局部会话存在,全局会话一定存在
  2. 全局会话存在,局部会话不一定存在
  3. 全局会话销毁,局部会话必须销毁

4.2 注销

在一个子系统中注销,所有子系统的会话都将被销毁,用下面的图来说明

image.png

sso认证中心一直监听全局会话的状态,一旦全局会话销毁,监听器将通知所有注册系统执行注销操作

下面对上图简要说明

  1. 用户向系统1发起注销请求

  2. 系统1根据用户与系统1建立的会话id拿到令牌,向sso认证中心发起注销请求

  3. sso认证中心校验令牌有效,销毁全局会话,同时取出所有用此令牌注册的系统地址

  4. sso认证中心向所有注册系统发起注销请求

  5. 各注册系统接收sso认证中心的注销请求,销毁局部会话

  6. sso认证中心引导用户至登录页面