我在前端写Java SpringBoot项目 | 京东云技术团队

1,141 阅读12分钟

前言

玩归玩,闹归闹,别拿 C端 开玩笑! 这里不推荐大家把Node服务作为C端服务,毕竟它是单线程多任务 机制。 这一特性是 Javascript 语言设计之初,就决定了它的使命 - Java >>>【Script】,这里就不多解释了,大家去看看 JavaScript 的历史就知道啦~这也就决定了,它不能像后端语言那样 多线程多任务,用户访问量小还能承受,一旦承受访问量大高并发,就得凉凉~

那为什么我们还要去写 Node 服务? 主要是方便快捷,对于小项目可以迅速完成建设,开发成本小。 其次,主要通过写 Nest 完成下面收获:

  • 学习装饰器语法,感受其简洁优美;
  • 自己学习一门新的开发框架,感受不同框架的优缺点,为以后开发选型打基础;
  • 感受服务端排查问题的复杂性,找找前端设计的灵感。

本篇文章主要是使用 NestJs + Sequelize + MySQL 完成基础运行, 带大家了解 Node 服务端的基础搭建,也可以顺便看看 Java SpringBoot 项目的基础结构,它俩真的非常相似,不信你去问服务端开发同学。

养成好习惯,看文章先一键三连~【点赞,关注,转发】,评论可以看完再吐槽~继续完善填坑~

第一步、项目跑起来

在选择服务端的时候,我之前使用过 Egg.js ,所以这次就不选它了。其次,Egg 也是继承了 Koa 的开发基础,加上 Express 也是基于 Koa 上创新的,两者应该差不多,就不选择 Koa 和 Express 。

所以,我想尝试下 Nest.js 看语法跟 Java 是一样的,加上之前也自己开发过 Java + SpringBoot 的项目,当然更古老的 SSH 2.0 也从无到有搭建过,即:Spring2.0 + Struts2+ Hibernate3.2,想想应该会很容易上手,顺便怀旧下写写。

参考文档:

说下我的想法,首先我们刚入门,估计会有一堆不清楚的坑,我们先简单点,后续我们再继续加深。既然要搞服务端,要搞就多搞点,我们都去尝鲜玩玩。我们打算使用 Nest 作为前端框架,Graphql 作为中间处理层。底层数据库我们用传统的 MySQL,比较稳定可靠,而且相对比较熟悉,这个就不玩新的了,毕竟数据库是一切的基石 。

说下我们具体实现步骤:

  1. **【必须】**没有任何数据库,完成接口请求运行,能够跑起来;

  2. **【必须】**创建基础数据库 MySQL ,接入 @nestjs/sequelize 库 完成 增删改查 功能即:CRUD

  3. 可选】打算采取 Graphql 处理 API 查询,做到精确数据查询,这个已经火了很多了,但是真正使用的很少,我们打算先感受下,后续可以直接用到业务。

  4. 可选】接入 Swagger 自动生成 API 文档,快捷进行前端与后端服务联调测试。

◦ Swagger是一个开源工具,用于设计、构建、记录和使用RESTful web服务。

  1. **【可选】**接口请求,数据库优化处理

◦ 请求分流,数据库写入加锁,处理并发流程

◦ 增加 middleware 中间件统一处理请求及响应,进行鉴权处理,请求拦截等操作

◦ 数据库分割备份,数据库融灾处理,分为:主、备、灾

◦ 数据库读写分离,数据双写,建立数据库缓存机制,使用 redis 处理

也欢迎大家补充更多的优化点,我们一起探讨~有兴趣可以帮忙补充代码哈~

确定了大概方向,我们就开始整。先不追求一步到位,否则越多越乱,锦上添花的东西,我们可以后续增加,基础功能我们要优先保障完成。Nest.js 官网:docs.nestjs.com/ ,话不多说,我们直接开整。

# 进入文件夹目录
cd full-stack-demo/packages
# 安装脚手架
npm i -g @nestjs/cli
# 创建基础项目
nest new node-server-demo 
# 进入项目 
cd new node-server-demo 
# 运行项目测试
npm run start:dev


我们移除一些不需要的东西,先简单再复杂,别把自己搞晕了。接下来写一个简单示例感受下这个框架,之后完整的代码,我会公布在后面。废话不多说,开整!调整后目录结构:

common - 公用方法类

config - 配置类文件

controller - 控制器,用于处理前端发起的各类请求

service - 服务类,用于处理与数据库交互逻辑

dto - DTO(Data Transfer Object)可以用于验证输入数据、限制传输的字段或格式。

entities - 实体类,用于描述对象相关的属性信息

module - 模块,用于注册所有的服务类、控制器类,类似 Spring 里面的 bean

◦ 这里不能完全等同哈,两个实现机制上就不同,只是帮助大家理解。

main.ts - nest 启动入口

types - typescript 相关声明类型

只是写 demo, 搞快点就没有怎么写注释了,我感觉是一看就懂了,跟 Java SpringBoot 的写法非常一致,部分代码展示:

  • 控制器 controller
// packages/node-server-demo/src/controller/user/index.ts
import { Controller, Get, Query } from '@nestjs/common';
import UserServices from '@/service/user';
import { GetUserDto, GetUserInfoDto } from '@/dto/user';

@Controller('user')
export class UserController {
  constructor(private readonly userService: UserServices) {}

  // Get 请求 user/name?name=bricechou
  @Get('name')
  async findByName(@Query() getUserDto: GetUserDto) {
    return this.userService.read.findByName(getUserDto.name);
  }
 
  // Get 请求 user/info?id=123
  @Get('info')
  async findById(@Query() getUserInfoDto: GetUserInfoDto) {
    const user = await this.userService.read.findById(getUserInfoDto.id);
    return { gender: user.gender, job: user.job };
  }
}


// packages/node-server-demo/src/controller/log/add.ts
import { Controller, Post, Body } from '@nestjs/common';
import { AddLogDto } from '@/dto/log';
import LogServices from '@/service/log';

@Controller('log')
export class CreateLogController {
  constructor(private readonly logServices: LogServices) {}

  // post('/log/add')
  @Post('add')
  create(@Body() createLogDto: AddLogDto) {
    return this.logServices.create.create(createLogDto);
  }
}



  • 数据转换 Data Transfer Object
// packages/node-server-demo/src/dto/user.ts
export class CreateUserDto {
  name: string;
  age: number;
  gender: string;
  job: string;
}

// 可以分开写,也可以合并
export class GetUserDto {
  id?: number;
  name: string;
}

// 可以分开写,也可以合并
export class GetUserInfoDto {
  id: number;
}



  • service 数据库交互处理类
// packages/node-server-demo/src/service/user/read.ts
import { Injectable } from '@nestjs/common';
import { User } from '@/entities/User';

@Injectable()
export class ReadUserService {
  constructor() {}

  async findByName(name: string): Promise<User> {
    // 可以处理判空,从数据库读取/写入数据,可能会被多个 controller 进行调用
    console.info('ReadUserService findByName > ', name);
    return Promise.resolve({ id: 1, name, job: '程序员', gender: 1, age: 18 });
  }

  async findById(id: number): Promise<User> {
    console.info('ReadUserService findById > ', id);
    return Promise.resolve({
      id: 1,
      name: 'BriceChou',
      job: '程序员',
      gender: 1,
      age: 18,
    });
  }
}



  • module 模块注册,服务类/控制类
// packages/node-server-demo/src/module/user.ts
import { Module } from '@nestjs/common';
import UserService, { ReadUserService } from '@/service/user';
import { UserController } from '@/controller/user';

@Module({
  providers: [UserService, ReadUserService],
  controllers: [UserController],
})
export class UserModule {}



// packages/node-server-demo/src/module/index.ts 根模块注入
import { Module } from '@nestjs/common';
import { UserModule } from './user';
import { LogModule } from './log';

@Module({
  imports: [
    UserModule,
    LogModule,
  ],
})
export class AppModule {}



  • main.js 启动注册的所有类
// packages/node-server-demo/src/main.ts
import { AppModule } from '@/module';
import { NestFactory } from '@nestjs/core';
import { NestExpressApplication } from '@nestjs/platform-express';

async function bootstrap() {
  const app = await NestFactory.create<NestExpressApplication>(AppModule);
  // 监听端口 3000 
  await app.listen(3000);
}

bootstrap();


这样一个单机的服务器就启动起来了,我们可以使用 Postwoman [hoppscotch.io/] 进行请求,瞅瞅看返回效果。

控制台也收到日志了,后面可以把这些日志请求保留成 .log 文件,这样请求日志也有了,完美!下一步,我们开始连接数据库,这样就不用单机玩泥巴了~

第二步、配置 MySQL

MySQL 安装其实很简单,我电脑是 Mac 的,所以下面的截图都是以 mac 为例,先下载对应的数据库。

下载地址:dev.mysql.com/downloads/m… 至于其他系统的,可以网上找教程,这个应该烂大街了,我就不重复搬运教程了。

  • **注意:**安装的数据库,一定要设置密码,连接数据库必须要有密码,否则会导致连接数据库失败。
  • MySQL 我们只安装数据库就行,熟悉指令的童鞋,就直接命令行操作就行。
  • 不熟悉的话,那就下载图形化管理工具。

◦ Mysql 官方控制台 dev.mysql.com/downloads/w…

◦ Windows 也可以使用 www.heidisql.com/download.ph…

PS:安装 workbench 时发现要求 MacOS 13以上,我的电脑是 MacOS 12

白白下载,所以只能 downloads.mysql.com/archives/wo… 从归档里面找低版本 8.0.31。对于数据库服务也有版本要求,大家按照自己电脑版本,选择支持的版本即可。 https://downloads.mysql.com/archives/community/。我这边选择的是默认最新版本:8.0.34,下载好直接安装,一路 Next 到底,记住自己输入的 Root 密码!!!

确认好当前数据库是否已经运行起来了,启动 Workbench 查看状态。

1.创建数据库

数据库存在字符集选择,不同的字符集和校验规则,会对存储数据产生影响,所以大家可以自行查询,按照自己存储数据原则选择,我这里默认选最广泛的。确认好,就选择右下角的应用按钮。

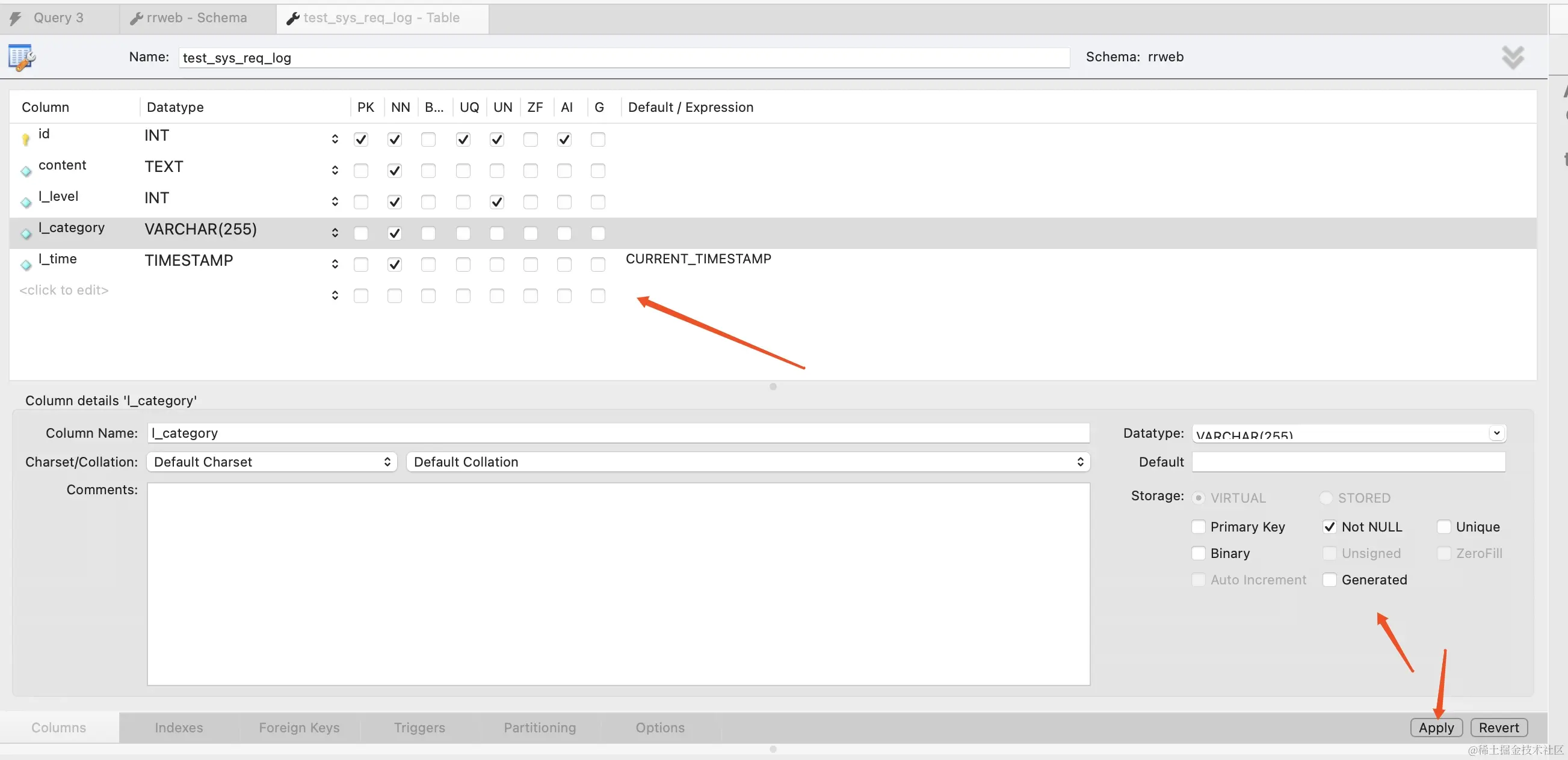
  1. 创建表和属性

选项解答:

PRIMARY KEY 是表中的一个或多个列的组合,它用于唯一标识表中的每一行。

Not NULLUnique 就不解释,就是直译的那个意思。

GENERATED 生成列是表中的一种特殊类型的列,它的值不是从插入语句中获取的,而是根据其他列的值通过一个表达式或函数生成的。

CREATE TABLE people (
    first_name VARCHAR(100),
    last_name VARCHAR(100),
    full_name VARCHAR(200) AS (CONCAT(first_name, ' ', last_name))
);


  • UNSIGNED 这个数值类型就只能存储正数(包括零),不会存储负数。
  • ZEROFILL 将数值类型的字段的前面填充零,他会自动使字段变为 UNSIGNED,直到该字段达到声明的长度,如:00007
  • BINARY 用于存储二进制字符串,如声明一个字段为 BINARY(5),那么存储在这个字段中的字符串都将被处理为长度为 5 的二进制字符串。

◦ 如尝试存储一个长度为 3 的字符串,那么它将在右侧用两个空字节填充。

◦ 如果你尝试存储一个长度为 6 的字符串,那么它将被截断为长度为 5

◦ 主要用途是存储那些需要按字节进行比较的数据,例如加密哈希值

  • 此外也可顺手传创建一个索引,方便快速查找。
CREATE TABLE `rrweb`.`test_sys_req_log` (
  `id` INT UNSIGNED NOT NULL AUTO_INCREMENT,
  `content` TEXT NOT NULL,
  `l_level` INT UNSIGNED NOT NULL,
  `l_category` VARCHAR(255) NOT NULL,
  `l_created_at` TIMESTAMP NOT NULL DEFAULT CURRENT_TIMESTAMP,
  `l_updated_at` TIMESTAMP NOT NULL DEFAULT CURRENT_TIMESTAMP,
  PRIMARY KEY (`id`),
  UNIQUE INDEX `id_UNIQUE` (`id` ASC) VISIBLE,
  INDEX `table_index` (`l_level` ASC, `l_category` ASC, `l_time` ASC) VISIBLE);


  1. 连接数据库

由于目前 node-oracledb 官方尚未提供针对 Apple Silicon 架构的预编译二进制文件。导致我们无法在 Mac M1 芯片上使用 TypeORM 链接数据库操作,它目前只支持 Mac x86 芯片。哎~折腾老半天,查阅各种文档,居然有这个坑,没关系我们换个方式打开。

我们不得不放弃,从而选用 docs.nestjs.com/techniques/… 哐哐哐~一顿操作猛如虎,盘它!

  • 安装 Sequelize
# 安装连接库
npm install --save @nestjs/sequelize sequelize sequelize-typescript mysql2
# 安装 type
npm install --save-dev @types/sequelize


  • 配置数据库基础信息
// packages/node-server-demo/src/module/index.ts
import { Module } from '@nestjs/common';
import { UserModule } from './user';
import { LogModule } from './log';
import { Log } from '@/entities/Log';
import { SequelizeModule } from '@nestjs/sequelize';

@Module({
  imports: [
    SequelizeModule.forRoot({
      dialect: 'mysql',
      // 按数据库实际配置
      host: '127.0.0.1',
      // 按数据库实际配置
      port: 3306,
      // 按数据库实际配置
      username: 'root',
      // 按数据库实际配置
      password: 'hello',
      // 按数据库实际配置
      database: 'world',
      synchronize: true,
      models: [Log],
      autoLoadModels: true,
    }),
    LogModule,
    UserModule,
  ],
})
export class AppModule {}



  • 实体与数据库一一映射处理
import { getNow } from '@/common/date';
import {
  Model,
  Table,
  Column,
  PrimaryKey,
  DataType,
} from 'sequelize-typescript';

@Table({ tableName: 'test_sys_req_log' })
export class Log extends Model<Log> {
  @PrimaryKey
  @Column({
    type: DataType.INTEGER,
    autoIncrement: true,
    field: 'id',
  })
  id: number;

  @Column({ field: 'content', type: DataType.TEXT })
  content: string;

  @Column({ field: 'l_level', type: DataType.INTEGER })
  level: number; // 3严重,2危险,1轻微

  @Column({ field: 'l_category' })
  category: string; // 模块分类/来源分类

  @Column({
    field: 'l_created_at',
    type: DataType.NOW,
    defaultValue: getNow(),
  })
  createdAt: number;

  @Column({
    field: 'l_updated_at',
    type: DataType.NOW,
    defaultValue: getNow(),
  })
  updatedAt: number;
}



  • module 注册实体
// packages/node-server-demo/src/module/log.ts
import { Module } from '@nestjs/common';
import { SequelizeModule } from '@nestjs/sequelize';
import { Log } from '@/entities/Log';
import LogServices, {
  CreateLogService,
  UpdateLogService,
  DeleteLogService,
  ReadLogService,
} from '@/service/log';
import {
  CreateLogController,
  RemoveLogController,
  UpdateLogController,
} from '@/controller/log';

@Module({
  imports: [SequelizeModule.forFeature([Log])],
  providers: [
    LogServices,
    CreateLogService,
    UpdateLogService,
    DeleteLogService,
    ReadLogService,
  ],
  controllers: [CreateLogController, RemoveLogController, UpdateLogController],
})
export class LogModule {}



  • service 操作数据库处理数据
import { Log } from '@/entities/Log';
import { Injectable } from '@nestjs/common';
import { AddLogDto } from '@/dto/log';
import { InjectModel } from '@nestjs/sequelize';
import { ResponseStatus } from '@/types/BaseResponse';
import { getErrRes, getSucVoidRes } from '@/common/response';

@Injectable()
export class CreateLogService {
  constructor(
    @InjectModel(Log)
    private logModel: typeof Log,
  ) {}

  async create(createLogDto: AddLogDto): Promise<ResponseStatus<null>> {
    console.info('CreateLogService create > ', createLogDto);
    const { level = 1, content = '', category = 'INFO' } = createLogDto || {};
    const str = content.trim();
    if (!str) {
      return getErrRes(500, '日志内容为空');
    }
    const item = {
      level,
      category,
      // Tips: 为防止外部数据进行数据注入,我们可以对内容进行 encode 处理。
      // content: encodeURIComponent(str),
      content: str,
    };
    await this.logModel.create(item);
    return getSucVoidRes();
  }
}


一路操作猛如虎,回头一看嘿嘿嘿~终于,我们收到了来自外界的第一条数据! hello world!

连接及创建数据成功!此时已经完成基础功能啦~

第三步、实现 CRUD 基础功能

剩下的内容,其实大家可以自行脑补了,就是调用数据库的操作逻辑。先说说什么是 CRUD

  • C create 创建
  • R read 读取
  • U update 更新
  • D delete 删除

下面给个简单示例,大家看看,剩下就去找文档,实现业务逻辑即可:

import { Injectable } from '@nestjs/common';
import { InjectModel } from '@nestjs/sequelize';
import { User } from './user.model';

@Injectable()
export class UserService {
  constructor(
    @InjectModel(User)
    private userModel: typeof User,
  ) {}
  // 创建新数据
  async create(user: User) {
    const newUser = await this.userModel.create(user);
    return newUser;
  }
  // 查找所有数据
  async findAll() {
    return this.userModel.findAll();
  }
  // 按要求查找单个
  async findOne(id: string) {
    return this.userModel.findOne({ where: { id } });
  }
  // 按要求更新
  async update(id: string, user: User) {
    await this.userModel.update(user, { where: { id } });
    return this.userModel.findOne({ where: { id } });
  }
  // 按要求删除
  async delete(id: string) {
    const user = await this.userModel.findOne({ where: { id } });
    await user.destroy();
  }
}

Tips: 进行删除的时候,我们可以进行假删除,两个数据库,一个是备份数据库,一个是主数据库。主数据库可以直接删除或者增加标识表示删除。备份数据库,可以不用删除只写入和更新操作,这样可以进行数据还原操作。

此外,为了防止 SQL 数据库注入,大家需要对数据来源进行统一校验处理或者直接进行 encode 处理,对于重要数据可以直接进行 MD5 加密处理,防止数据库被直接下载泄露。关于 SQL 数据库的安全处理,网上教程有很多,大家找一找就可以啦~

部署就比较简单了,我们就不需要一一赘述了,数据库可以用集团提供的云数据库,而 Nest 就是普通的 node 部署。

作者:京东零售 周明亮

来源:京东云开发者社区 转载请注明来源