聊天、会议、多媒体一体化:多平台支持的即时通讯系统 | 开源日报 No.44

310 阅读4分钟

harness/gitness

Stars: 28.2k License: Apache-2.0

Gitness 是一个建立在 Drone 之上的新型开源开发者平台,具备代码托管和流水线功能。它提供了以下核心优势:

  • 轻量级、超快速的代码托管和持续集成服务
  • 支持 Docker 容器化部署
  • 可以在本地环境中构建和运行系统,无需依赖 Docker 容器
  • 提供完整的用户界面用于与系统交互,并支持 Swagger 规范接口文档访问

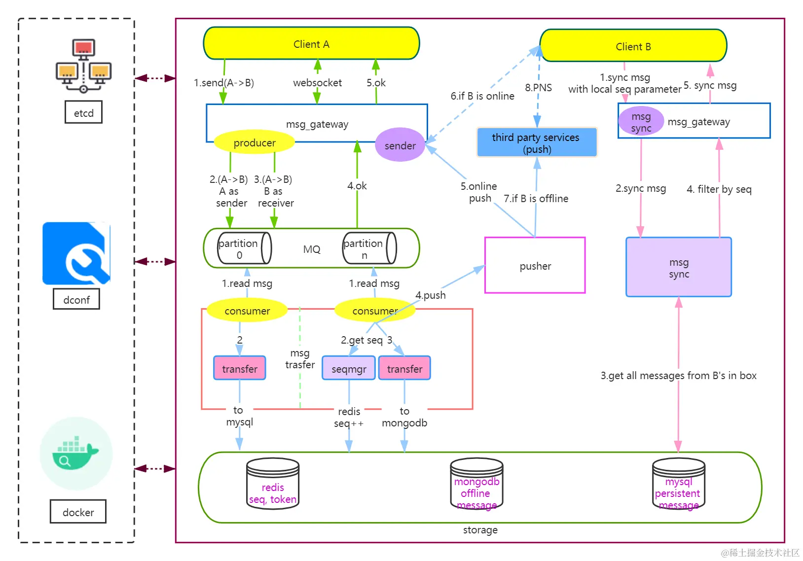
OpenIMSDK/Open-IM-Server

Stars: 11.5k License: Apache-2.0

Open-IM-Server 是一个使用纯 Golang 精心打造的即时通讯服务器。它通过 JSON over WebSocket 的独特交互方式将每个消息视为一条信息,简化了定制过程并消除了对服务器代码进行调整的需求。借助微服务架构的强大能力,该服务器可以通过集群部署,在性能和可扩展性方面表现出色。

以下是 Open-IM-Server 的关键特性和核心优势:

  • 支持几乎所有类型的消息:文本、图片、表情符号、语音、视频等。
  • 提供多平台终端支持:iOS、Android 以及 Flutter,uni-app,ReactNative,Electron 和 Web 等。
  • 高效会议功能:基于 IM (即时通讯) 具备 100% 可靠强制信令功能,并与聊天应用深度集成,随时随地实现高效会议。
  • 单次会话最多支持数百人参加,并且可达到上千名用户同时在线;提供服务端音频和视频录制功能。

vercel/commerce

Stars: 9.0k License: MIT

Next.js Commerce 是一个基于 Next.js 13 和 App Router 的电子商务模板,具有以下特点和优势:

  • 使用 Next.js Metadata 进行 SEO 优化
  • 支持 React Server Components (RSCs) 和 Suspense
  • 提供服务器端的操作以进行数据变更
  • 基于 Edge Runtime 实现了新的获取和缓存机制
  • 动态生成 OG 图片 (Open Graph)
  • 使用 Tailwind CSS 进行样式设计
  • 集成 Shopify 完成结账与支付功能,并支持自动根据系统设置切换浅色/深色主题

该项目提供了一套完整且高效的解决方案,适用于构建各种类型的电子商务网站。通过使用最新技术和工具,如 Next.js、React Server Components 等,在保证性能和用户体验同时提高开发效率。

huggingface/candle

Stars: 8.7k License: Apache-2.0

Candle 是一个 Rust 的极简机器学习框架,旨在提供易用性和高性能 (包括 GPU 支持)。该项目具有以下关键特性和核心优势:

  • 简洁的语法,类似于 PyTorch。
  • 提供 CPU 和 CUDA 后端、m1、f16 和 bf16 数据类型支持。
  • 可以实现无服务器部署 (CPU),适合小型且快速的应用程序部署。
  • 支持 WASM,在浏览器中运行模型。
  • 提供模型训练功能,并支持使用 NCCL 进行分布式计算。
  • 内置多个常见模型:Llama,Whisper,Falcon,StarCoder 等。

songquanpeng/one-api

Stars: 4.4k License: MIT

One API 是一个开源的接口管理和分发系统,旨在支持多种大型模型 (如 OpenAI ChatGPT、Anthropic Claude、Google PaLM2 等),并提供简单易用的界面。该项目具有以下关键特性和核心优势:

  • 支持多种大模型:OpenAI ChatGPT 系列模型、Anthropic Claude 系列模型、Google PaLM2 系列模型等。
  • 提供配置镜像以及众多第三方代理服务,包括 OpenAI-SB 和 AI Proxy。
  • 可通过负载均衡方式访问不同渠道,并支持流式传输实现打字机效果。
  • 支持多机部署,在令牌管理中设置过期时间和额度,并且可以进行兑换码管理批量生成与导出充值功能。

AzureAD/microsoft-authentication-library-for-dotnet

Stars: 1.2k License: MIT

Microsoft Authentication Library (MSAL) for .NET 是 Microsoft 提供的一款用于开发者身份验证和调用受保护 API 的库。它使用行业标准的 OAuth2 和 OpenID Connect,支持获取安全令牌来访问受保护的 API,并且还提供了对 Azure AD B2C 的支持。

该项目具有以下关键特性和核心优势:

  • 支持多种平台:.NET、UWP、NetCore、MAUI 以及 Xamarin Android 和 iOS。
  • 强大而灵活:通过 MSAL.NET 可以轻松地实现用户登录并获得所需权限,从而调用各类受保护的服务或资源。
  • 官方文档齐备:详细介绍了如何在不同平台上使用 MSAL.NET 进行快速入门,并提供相关示例代码进行参考。