在mac Xcode中如何调试C++程序?

714 阅读1分钟

在Xcode中调试C++,拢共分三步

1.新建一个project

选择macOS,选择Command Line Tool

iShot_2023-09-26_10.14.37.png

2.填写project信息

随便填,语言选择C++

iShot_2023-09-26_10.15.18.png

保存在你想要的位置

iShot_2023-09-26_10.15.54.png

3.运行

command键(⌘)+R,就可以看到demo跑起来了

iShot_2023-09-26_10.16.16.png

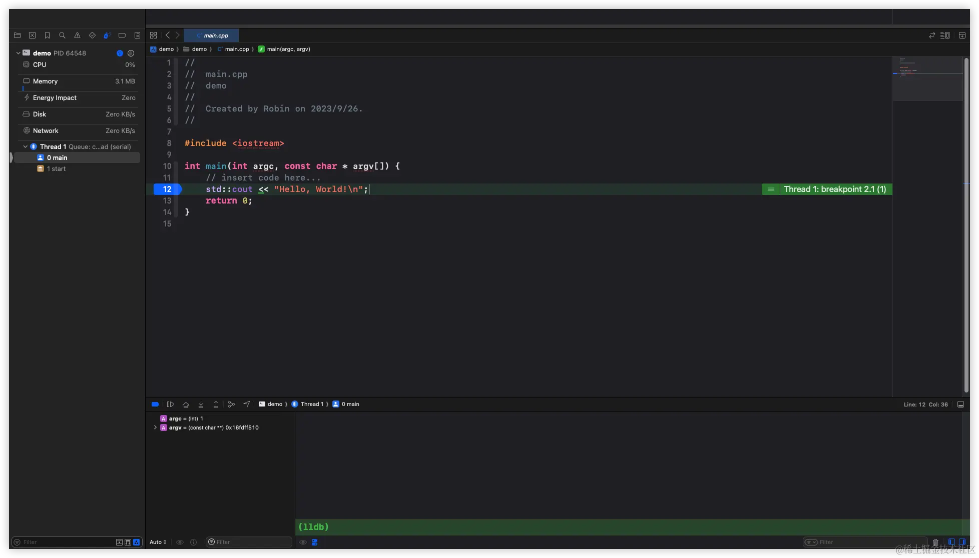
断点调试,直接在行号点击

image.png

image.png

棒棒哒💯