2023年Usenix顶会:我的智能音箱是不是在监视我

800 阅读6分钟

[开放隐私计算]

在过去的五年里,我们见证了语音助手的流行程度,如苹果的Siri、亚马逊的Alexa或谷歌助手。事实上,在2021年1月,超过三分之一的美国成年人拥有一个智能音箱。此外,语音助手正越来越多地集成到从耳机到眼镜和汽车的各种产品中,ARM Helium等最新技术有望促进最小设备上的语音助手。

图片

语音助手带来了监听用户的担忧

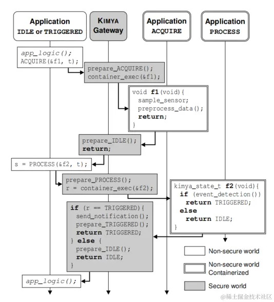
尽管语音助手取得了成功,但其“始终在线”的本质已经引起了人们对这些设备的隐私和社会影响的重大担忧。特别是,包括语音助手用户在内,有相当一部分人,担心语音助手被黑客攻击,或者他们正在秘密录音并被用来监视他们。有报道称,语音助手的互动会被人类记录和审查,这进一步放大了这种恐惧。此外,目前的硬件能力和攻击能力远远超出了语音识别所需的能力。例如智能扬声器的硬件能力足够精确,可以执行声纳测距,从而检测到心跳的运动。如今,语音助手供应商正在解决这些隐私问题,通过允许用户静音设备麦克风,并通过添加显示设备何时主动录制音频的状态指示器来实现。虽然这些方法可以提供一定程度的保护,但它们也有明显的缺点。 (i)   静音语音助手几乎删除了它所有(有用的)功能 (ii)麦克风静音和状态指示器机制通常都作为不透明的功能实现,这使得不清楚它们旨在提供的隐私保证有多强大。为了说明后者,虽然亚马逊要求设备“实现一个基于硬件的麦克风开/关控制”,但它只需要“一个专用的麦克风状态指示器”,没有任何进一步的安全要求。如果这样的状态指示器由标准软件控制,它可能会被远程对手禁用。在更普遍的层面上,我们日常生活中传感器的激增,使得人们越来越难知道他们什么时候受到监控。我们认为这种趋势是不可取的,并相信人们应该得到保证,即当他们在一个私人空间时,他们不会在不知不觉中被观察到。重点关注语音助手,这就引出了以下研究问题:如何确保语音助手只在交谈时记录?然而,语音助手只是一种更一般的设备类别的一个实例:那些具有随时备用的、事件触发传感器的设备。也就是说,设备包含连续待机的传感器(即处理传感器数据进行事件检测),但很少被触发。虽然语音助手目前是这类设备的主导设备,但其他设备,如智能手机的“永远开机”摄像头,已经成为类似的设备。当考虑到这个更一般的设备类时,研究问题可以概括为:如何确保始终备用的设备只在被触发时进行记录,即使它们已经被破坏了?

图片

研究团队给出了第一个区分设备待机和触发模式的方法

回答这个问题需要设备总是对传感器进行采样,但只能在触发时记录,这个要求是很难达到的。过去在对抗性设置下的传感器隐私的工作要么集中在限制对传感器的所有访问,要么是为任何传感器采样活动生成通知。然而,这些方法不能区分待机模式(即等待触发事件)和触发模式(即主动处理传感器数据),因此不能解决研究问题。相比之下,本文最新研究给出了以下观察结果:关键的挑战是保证始终备用的设备只在本地处理传感器数据,如果没有发生事件,则立即丢弃采样数据。如果满足这一保证,设备就不能窃听,其对隐私的影响是最小的。应用于语音助手,如果没有检测到唤醒词,他们必须立即丢弃采样的音频。图片为了使供应商能够保证这一特性,我们提出了KIMYA1,这是一个强化框架,限制了对传感器数据的直接访问,但提供了一个孤立的、遗忘的执行容器,在该容器中应用程序可以执行事件检测例程。当使用KIMYA时,应用程序代码维护对所有传感器数据的访问,但如果不生成用户可审计的通知,就不能存储或传输它。图片通过使用用户可审计的通知,KIMYA可以允许应用程序代码在事件发生时进行自我声明。这是必要的,因为通常没有关于事件发生的地面真实数据可用。毕竟,如果这些数据是可用的,那么从一开始就不需要进行事件检测。然而,设备用户通常会直观地知道事件何时发生了。因此,KIMYA的通知使设备需要对其检测行为负责。当用户注意到通知是在没有发生触发事件的情况下生成的时,这强烈表明一个设备(i)已经被破坏并被用于窃听,或者(ii)产生过多的误报,因此不能保护隐私。根据这些信息,用户可以决定修复,或者当不可能时,停止使用该设备。图片KIMYA运行在商用微控制器单元(mcu)上。它通过将内存映射的资源划分到多个区域来实现隔离,并根据执行阶段限制对这些区域的访问。健忘症是通过常规地擦除存储传感器数据或其衍生物的记忆区域来实现的。我们设计了KIMYA的擦除时间表,以不影响事件检测算法的连续性。KIMYA可以与现有的应用程序代码一起运行在同一台单片机上,并且不需要额外的硬件。KIMYA允许在事件检测容器中执行任意代码,而不依赖于加密技术。这是可能的,因为KIMYA的安全属性是基于隔离和失忆症,而不是软件认证。此外,它还确保了KIMYA不受抑制,设备供应商不会更新他们的事件检测算法。它还确保了KIMYA是轻量级的,并适用于受约束的硬件。这是很重要的,因为(i)已经表明,唤醒字检测等应用已经可以在硬件上实现,(ii)工业正在积极努力进一步促进数字信号处理(DSP)和机器学习应用。此外,KIMYA的轻量级设计在实现时将自己转化为一个小的可信计算基础(TCB)大小。结合KIMYA提供的强大属性,这允许安全审计集中于一个小的、可重用的、具有明确定义的功能的模块,这反过来促进了独立认证中心的工作,如新的瑞士国家网络安全测试研究所(NTC)。我们通过在一个超低功耗的Cortex-M33单片机上实现KIMYA,证明了KIMYA的适用性。我们将我们的实现设计为最小的侵入性,允许它与同一设备上的现有应用程序代码共存。此外,我们通过将KIMYA应用于运行在Cortex-M33处理器上的唤醒字检测引擎,来演示了KIMYA的实际适用性。