语雀送会员啦!语雀公益计划

4,407 阅读10分钟

语雀大学生公益计划(教育公益)| 这么香确定不来看看?

首先说明,我是自发推荐,没有广告费,我也是其中受益的一员。

前言 & 初衷

不知道大家使用过语雀没有,我是从大一(2021年10月)进我们学院的学生团队以来就开始使用语雀,之前程序员血脉还没有觉醒,不知道写文档、做笔记,没有get到语雀进行知识管理的好处,到了大二学了点技术,学的多忘得就多,于是就想整理我的知识体系,方便后期考研找工作进行复习,现在我刚进入大三(2023年9月),突然收到了7天的会员,觉得很新奇,其实不开会员,语雀的空间也够的,但是又看到手机公众号上语雀团队推送的一条文章:语雀写给大学生的一封信 (qq.com),我觉得是时候推荐给 没有用过语雀的 或者 想要/正在使用/寻找 一款好用的笔记软件的大家。

语雀的产品一直越来越好,从启动速度,编辑的稳定性,在线/离线编辑的能力,广告,UI,花园,文档语法,支持的产品,支持的文档格式等等等等,都在变得越来越好。 image.png

文章中提到:

打造了一个很亮眼的功能,就是“知识库”

知识因为整理变成了财富,而知识库就是财宝箱

语雀的初心从未改变:为每一个人、为每一个团队提供好用的文档知识库工具

一句话来介绍它,语雀就是“写文档,写笔记的工具,并且它有强大的整理能力”。

如何使用语雀

  • 语雀是一款覆盖 iOS、安卓、网页、PC 桌面端、浏览器插件的全端产品。
  • iOS / Mac 可以在 App Store 搜索“语雀”下载。 - 安卓端,可在各大应用市场搜索“语雀”,大部分都可以找到。 - 如果在电脑上使用,可以访问官网“yuque.com”或者搜索“语雀”。

语雀公益计划的由来

以下引用自:语雀写给大学生的一封信 (qq.com)

作为一款定位于知识管理和学习成长的工具,语雀与学生和教师群体有着不解之缘。

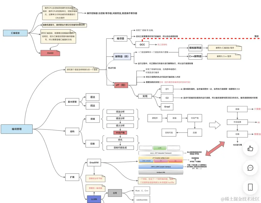
“一身都是月”是一名进入大学不久的学生,需要学习计算机编译原理,但知识枯燥看过就忘,于是他用语雀画板来梳理知识树,不仅知识重点一目了然,知识点之间的关系也一眼看穿。

图片

丰富又条理清晰的知识树

Leon 是一位研究自然语言处理方向的同学,很大一部分时间都需要研读论文,掌握业界最新动向,他在语雀上专门建立了阅读文献的知识库,记录自己在研究过程中的每一次收获,需要用时即可按图索骥。

图片

整整齐齐的论文阅读笔记

枣强四中的老师们则用语雀在打造电子教案,利用语雀的模板、协作等功能,完成高效的教学设计,惠及全校数千名师生。

图片

枣强四中电子教案

还有“芸樱绘境”,这是由数名大学生在语雀上创建的虚拟文化创作社区,利用语雀的知识小组,汇聚有同样兴趣的同好,共同创造自己心目中理想的虚拟世界。

图片

芸樱绘境

我们很荣幸,自己打造的产品受到同学们的喜欢。所以,内心里边一直记着,怎么才能为大学生多做一点什么。于是在某个夜晚,围绕这个话题我们进行讨论,讨论的氛围越来越激进,最后干脆决定:“给大学生全部免费,让它成为一个单纯的公益,不夹带私货。”

语雀公益计划是什么

如上文所说,尽管有困难的地方,但我们相信,如果我们真的可以做成这件事儿,我们工作的意义将会不同,在开发过程中,每个参与同学都以极大的热情,竭尽才智和力量,让这个事情变得可能。

所以,最终我们确定的这个公益计划:

  • 针对国内高校的大学生、教师全部免费。
  • 在校期间,每年都可以来认证续期,每次有效期一年。

如何参与:

  • 搜索「语雀」访问语雀官网「公益计划」页面:www.yuque.com/about/welfa…
  • 在网页版/PC端语雀的「账户设置-会员中心」找到公益计划位置,选择立即认证

图片

image.png

具体领取方式是,通过语雀公益计划页面,输入 edu.cn 邮箱认证在校大学师生身份(含所有大学生、教师、教职人员等),即可免费享有语雀会员权益,每次认证有效期一年,到期后还可重新验证,免费续期。

为了方便大家,语雀团队在新版语雀的「账户设置-会员中心」里,增加了“语雀公益计划”板块,大家可以在此查看、认证、续期自己的身份资格。

图片

大学生如何使用语雀?

上面语雀团队分享了一些学生和老师使用语雀的故事,你可以用任何你喜欢的方式使用它。不过,如果你是第一次接触语雀,这里给你推荐几种使用的方法。以下引用,大家可以自由发散。

课堂笔记

对于大学生来说,最重要的当然是学业,上课记笔记,课后复习,几乎任何一个学习过程都需要一个“烂笔头”。目前市场上的笔记工具虽然很多,但很少有针对学生专门开发的功能,而语雀在很早的时候,就拥有了大量学生用户,帮助语雀迭代产品。

“文档界最好的代码块”“公式超好用”“文档竟然还可以直接画流程图!”“思维导图太方便啦”,以上这些评论都是学生用户在课堂笔记场景下送给语雀的评论,我们很自豪~

也有用语雀玩出方法论的,例如,康奈尔笔记法,它帮助学生有效地做笔记。它把一页纸分成了三部分:左边四分之一左右(提示栏)和下方五分之一左右的空间(总结概要)和右上最大的空间(笔记内容)。这种方法可以让你的学习笔记更加有逻辑,回溯时,内容也更加丰富。

图片

备忘录

在大学时期,世界好像开启了一个信息量爆棚的大门,来自互联网、课堂教学、人际交流中的诸多信息扑面而来,时常来不及好好消化又稍纵即逝。如果你是一个好奇心、求知欲强的人,一定不忍错过那些对你可能有用的信息。

语雀小记可以做你的便签与备忘录。你可以掏出手机,用语雀 APP 的小记,随手记录下来有意思的内容,后续再做展开了解和整理。

小记还能记录待办,你可以把要做的事情都速记下来,给大脑腾出内存、不用时常牵挂全部事情。再时不时打开手机看看,检查待办是否完成。

因为语雀支持多端(网页、桌面端 APP、移动端 APP)使用,并可多端同步,所以在任何一端写的内容,都能在其他端同步查看、编辑,让所有备忘信息都能方便地取用。

图片

撰写论文

高校学生另一个需要经常打交道的就是论文。从构思论文到论文定稿、宣讲的整个过程,都可以使用语雀来完成。

  • 在论文的构思时,可以先用语雀画板里的思维导图来理清论文的大纲。

图片

  • 在撰写过程中,论文通常有数学公式、代码、示意图等,用语雀来写论文,不需要打开另一个工具,就可以直接在语雀文档里就可以生成相关的图表,后期也可以随时修改。当然,一些更专业的功能也可以借助其它的工具。
  • 在完成初稿后,可以分享给师兄师姐或者老师,请他们来对论文进行 批注和反馈
  • 如果调整了论文思路需要大改,还可以用语雀保存指定版本,方便后面拿来对照。
  • 论文定稿后,可以导出 PDF、docx、Markdown 等多种版本,方便不同的场合使用。
  • 论文宣讲,在一些不严格要求样式的场合,可以用语雀演示文档模式,替代幻灯片进行宣讲。

为了更贴合大家的论文创作场景,语雀一直在优化产品细节,比如最近优化了多级目录编号样式,可以使用1.2.1这样的目录编号了。

图片

个人说明书

对于刚来到高校的新同学们,新学期伊始,面临的一大问题就是如何向其他人介绍自己。有的同学选择做 PPT,有的会拍一段短视频,这些方式都很不错,不过你也可以尝试一下语雀的“数字花园”,打造一个你的个人说明书。

在个人说明书里,你可以介绍你的兴趣爱好、性格特质、擅长与不擅长、习惯和原则等等。重要的是让别人更多的了解你,从而更好的和你沟通。

图片

学生朋友·王淳彧的个人主页

你可以直接分享链接或将链接生成二维码,挂在需要的渠道,例如用在应聘学生会或社团时,放在找实习的简历上,或者只是分享给你的同学和朋友。

在这里,你可以展示更全面、更深入的自己。我们不需要讨好别人,不需要获得每一个人的赞美。只要你能用个人说明书,在大学期间结识一二知心好友,那它就已经完成使命了。

兴趣小组

在大学里,大家可能还会参与辩论队、兴趣社团、学生会组织等,这些「协作小组」通常都需要大家通力合作,一起去完成一件事情,例如输出一个策划文档、做素材的收集汇总等,总离不开文档的协作;另外可能还需要把协作小组里新鲜热辣的讯息进行分享、展示。

图片

以上这些都可以通过个人版里的语雀知识库来轻松完成,由发起人建立一个小组共创的知识库,即可在其中自由协作,可实时协同编辑、可评论、可分享,将你们的知识、经验和回忆都沉淀在其中,并可以向外界展示。

需要你的帮助

来自语雀团队:

语雀在文档工具界还非常年轻,90% 的工作人员全都是产品、技术、设计,应该说这是一批努力专注于产品体验的人,我们也一直相信好的产品自己会传播。

所以针对这次的公益计划,我们也特别希望看信的你,能帮助我们发它转发到朋友圈、同学群、学校论坛。让你周围的同学可以看到它,也能够享受到这一份诚意。

结语

一句话总结语雀大学生公益计划就是,价值 99 元/年的语雀专业会员,高校大学生、教师可持续免费使用

这里是我的认证:

yuque.png

yuqueDesktop.png

yuque大学生公益计划.png

看到这样一句话:

我们向大家承诺,只要语雀这个产品还在,我们会坚持做好工具的初心。语雀将作为各位同学最忠诚的朋友,在成长路上,始终与大家相伴。

希望他们把语雀越做越好,以上。