使用 LabVIEW调用LeNet快速搭建手写数字识别系统(内含源码)

295 阅读6分钟

‍‍🏡博客主页: virobotics(仪酷智能):LabVIEW深度学习、人工智能博主

🍻本文由virobotics(仪酷智能)原创首发

🥳欢迎大家关注✌点赞👍收藏⭐留言📝

前言

Hello,大家好,我是virobotics(仪酷智能),一个深耕于LabVIEW和人工智能领域的开发工程师。

之前给大家介绍过使用仪酷AI视觉工具包的DNN模块实现手写数字识别,今天给大家介绍一下在LabVIEW使用ONNX工具包部署LeNet实现手写数字识别


一、LeNet简介

LeNet-5是一种经典的卷积神经网络(Convolutional Neural Network,CNN),一般LeNet即指代LeNet-5,由Yann LeCun等人于1998年提出。LeNet主要用于手写数字识别,是深度学习领域的重要里程碑,也是现代CNN架构的基础。

LeNet的架构包括了两个卷积层,两个池化层和三个全连接层。其中,卷积层和池化层用于提取图像的特征,全连接层用于输出分类结果。LeNet的架构采用了加速学习的方法,即卷积和池化层的交替使用,可以减少参数数量,并提高特征提取的效率,LeNet网络模型框架如下图所示:

在这里插入图片描述

LeNet的输入为32x32的灰度图像,因为在当时的计算能力下,处理更大的图像会很困难。第一个卷积层包含了6个5x5的卷积核,每个卷积核对应了一个输出特征图。第一个池化层是2x2的最大池化,用于减小特征图的大小。第二个卷积层包含了16个5x5的卷积核,同样每个卷积核对应了一个输出特征图。第二个池化层是2x2的最大池化。最后是三个全连接层,用于对特征进行分类。

在这里插入图片描述

LeNet在MNIST手写数字识别数据集上表现出色,达到了当时最佳的分类准确率。虽然LeNet的架构相对简单,但它奠定了卷积神经网络在计算机视觉领域的地位,并为后来的深度学习研究提供了重要的基础。

二、环境搭建

2.1 部署本项目时所用环境

  • 操作系统:Windows10
  • python:3.6及以上
  • LabVIEW:2018及以上 64位版本
  • AI视觉工具包:techforce_lib_opencv_cpu-1.0.0.98.vip
  • onnx工具包:virobotics_lib_onnx_cuda_tensorrt-1.13.1.11.vip【1.13.1.11及以上版本】或virobotics_lib_onnx_cpu-1.13.1.2.vip

2.2 LabVIEW工具包下载及安装网址


三、LabVIEW调用LeNet搭建手写数字识别系统

3.1 LeNet的手写数字识别模型

我们已经给大家准备了训练好的手写数字识别模型,可以直接使用~ 在这里插入图片描述

如果大家想要重新训练手写数字模型并生成该模型的onnx格式,则可以参考以下代码:

import torch
device = torch.device('cuda' if torch.cuda.is_available() else 'cpu')

from torchvision import datasets
from torchvision.transforms import ToTensor


#下载并导入训练和测试数据集,并进行预处理
#https://blog.csdn.net/qimo601/article/details/112526722
train_data = datasets.MNIST(
    root = 'data',
    train = True,                         
    transform = ToTensor(), 
    download = True,            
)
test_data = datasets.MNIST(
    root = 'data', 
    train = False, 
    transform = ToTensor()
)
print(train_data)
print(test_data)
print(train_data.data.size())


#import matplotlib.pyplot as plt
#plt.imshow(train_data.data[0], cmap='gray')
#plt.title('%i' % train_data.targets[0])
#plt.show()
#把数据集分为训练集和测试集
from torch.utils.data import DataLoader
loaders = {
    'train' : torch.utils.data.DataLoader(train_data, 
                                          batch_size=512, 
                                          shuffle=True, 
                                          num_workers=0),
    
    'test'  : torch.utils.data.DataLoader(test_data, 
                                          batch_size=512, 
                                          shuffle=True, 
                                          num_workers=0),
}
loaders

import torch.nn as nn
#定义网络
class CNN(nn.Module):
    def __init__(self):
        super(CNN, self).__init__()
        #定义第一层卷积的Sequential函数(包含卷积、激活函数、池化)
        self.conv1 = nn.Sequential(         
            nn.Conv2d(
                in_channels=1,              
                out_channels=16,            
                kernel_size=5,              
                stride=1,                   
                padding=2,                  
            ),                              
            nn.ReLU(),                      
            nn.MaxPool2d(kernel_size=2),    
        )
        #定义第二层卷积的Sequential函数
        self.conv2 = nn.Sequential(         
            nn.Conv2d(16, 32, 5, 1, 2),     
            nn.ReLU(),                      
            nn.MaxPool2d(2),                
        )
        # fully connected layer, output 10 classes(全连接层)
        self.out = nn.Linear(32 * 7 * 7, 10)
    def forward(self, x):
        #调用第一层卷积函数
        x = self.conv1(x)
        #调用第二层卷积函数
        x = self.conv2(x)
        # flatten the output of conv2 to (batch_size, 32 * 7 * 7)
        x = x.view(x.size(0), -1)
        #调用全连接层
        output = self.out(x)
        return output, x    # return x for visualization
cnn = CNN().to(device)
#定义网络训练时用的损失函数
loss_func = nn.CrossEntropyLoss()
from torch import optim
optimizer = optim.Adam(cnn.parameters(), lr = 0.01)

from torch.autograd import Variable
num_epochs = 10
def train(num_epochs, cnn, loaders):
    
    cnn.train()
        
    # Train the model
    total_step = len(loaders['train'])
        
    for epoch in range(num_epochs):
        for i, (images, labels) in enumerate(loaders['train']):
            images, labels = images.to(device),labels.to(device)
            # gives batch data, normalize x when iterate train_loader
            b_x = Variable(images)   # batch x
            b_y = Variable(labels)   # batch y
            output = cnn(b_x)[0]               
            loss = loss_func(output, b_y)
            
            # clear gradients for this training step   
            optimizer.zero_grad()           
            
            # backpropagation, compute gradients 
            loss.backward()    
            # apply gradients             
            optimizer.step()                
            
            if (i+1) % 100 == 0:
                print ('Epoch [{}/{}], Step [{}/{}], Loss: {:.4f}' 
                       .format(epoch + 1, num_epochs, i + 1, total_step, loss.item()))
            else:
                pass
        
        pass
    pass
train(num_epochs, cnn, loaders)

def test():
    # Test the model
    cnn.eval()
    with torch.no_grad():
        correct = 0
        total = 0
        for images, labels in loaders['test']:
            images, labels = images.to(device),labels.to(device)
            test_output, last_layer = cnn(images)
            pred_y = torch.max(test_output, 1)[1].data.squeeze()
            accuracy = (pred_y == labels).sum().item() / float(labels.size(0))
        print('Test Accuracy of the model on the 10000 test images: %.2f' % accuracy)
test()

sample = next(iter(loaders['test']))
imgs, lbls = sample
actual_number = lbls[:10].numpy()
x=imgs[:10].to(device)
test_output, last_layer = cnn(x)
pred_y = torch.max(test_output, 1)[1].data.cpu().numpy().squeeze()
print(f'Prediction number: {pred_y}')
print(f'Actual number: {actual_number}')

# 转onnx代码
#第一步:先要定义一个或多个随机的tensor,作为onnx文件的输入口
#该tensor的大小要和pytorch模型的输入大小一致(mnist为1*1*28*28)
#第一个1:batchsize,代表输入的图片为1张,也可以为多张
#第二个1:图片的通道数为1,即为灰度图
#28*28:图片的高度和宽度
a=torch.rand(1, 1, 28, 28)
#第二步:需要讲模型回落到cpu上
cnn2=cnn.to("cpu")
#第三步:生成onnx模型
torch.onnx.export(
        cnn2,
        a,
        "model.onnx",
        input_names=["input"],verbose=False,opset_version=11
    )

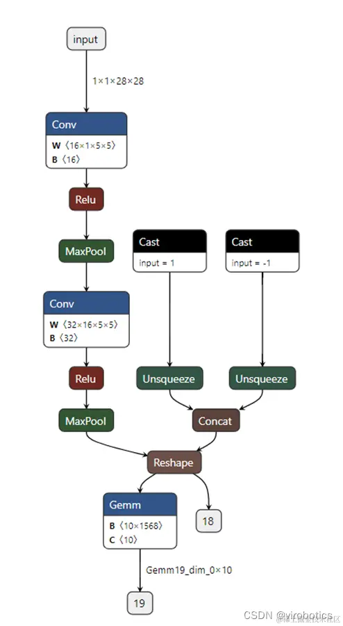
3.2 查看模型输出输出

打开netron.app,载入本地onnx模型,我们可以看到模型的输入输出

在这里插入图片描述 我们查看模型的输入shape,是因为推理过程我们需要输入shape,不过我么也可以使用GetInputInfo.vi来直接获取模型输入的shape 在这里插入图片描述

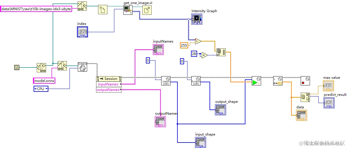
3.3 实现手写数字识别(mnist_pytorch_onnx.vi)

  1. 读取onnx模型并选择推理加速引擎,使用属性节点获取输入输出名字

在这里插入图片描述

  1. 获取取神经网络模型输入输出shape备用 在这里插入图片描述
  2. 从二进制文件里读取某一幅图并显示出来 在这里插入图片描述 在这里插入图片描述

get_one_image.vi主要是用来获取一张图片 在这里插入图片描述

  1. 对进入神经网络的图像进行预处理 在这里插入图片描述

  2. 将处理后的结果送入神经网络进行推理,并获取结果 在这里插入图片描述

  3. 最终实现完整程序如下: 在这里插入图片描述

  4. 运行结果如下,可以修改index,来识别其他数字。 在这里插入图片描述

四、项目源码

如需LabVIEW源码,可查看:blog.csdn.net/virobotics/…


总结

以上就是今天要给大家分享的内容,希望对大家有用。我们下篇文章见~

如您想要探讨更多关于LabVIEW与人工智能技术,欢迎加入我们的技术交流群:705637299。进群请备注:LabVIEW机器视觉

如果文章对你有帮助,欢迎✌关注、👍点赞、✌收藏、👍订阅专栏