Dubbo3应用开发——架构的演变过程

250 阅读3分钟

Dubbo3应用开发——架构的演变过程

什么是Dubbo

  1. 早期Dubbo的定位;

    基于Java的高性能,轻量级的RPC框架;SOA【Service-Oriented Architecture ⾯向服务的架构】 = RPC+服务治理;

  2. 2018年阿⾥巴巴把这个框架捐献给了 Apache 基⾦会,正式更名为 Apache Dubbo。最新版本为Dubbo3.x Apache Dubbo 是⼀款易⽤、⾼性能的WEB和RPC 框架,同时为构建企业级微服务提供服务发现、流量治理、可观测、认证鉴权等能⼒、⼯具与最佳实践。

  3. Dubbo3 已在阿⾥巴巴内部微服务集群全⾯落地,成功取代运⾏多年的 HSF 框架。依托于Dubbo3,阿⾥提出了⾃⼰的微服务解决⽅案DNS(Dubbo + nacos + sentinel);

  4. 经过孵化,Dubbo⽬前成为Apache的顶级项⽬。

    官方⽹站:

    dubbo.apache.org/zh-cn/

    GitHub:

    github.com/apache/dubb…

SOA与微服务

时⾄今⽇,SOA与微服务架构基本可以统⼀成⼀个概念了。

单体结构

单体架构

问题:

  1. 热点问题(某个子系统访问量大,导致其他子系统的访问出现问题);
  2. 扩展性差,新资源的分配力度不精确(门户系统访问量,增加机器,增加服务器tomcat。但是新增的资源,不能精确给到门户);
  3. 模块(子系统)耦合度高、相互影响(修改某一个子系统的代码,产生了问题,影响其他的子系统);
  4. 维护部署成本高(某次发布,只更新了后台管理的(订单模块),但是因为是单体架构,所以会发布整个系统;
  5. 技术栈受限,必须使用相同的编程语言开发不同的子系统。

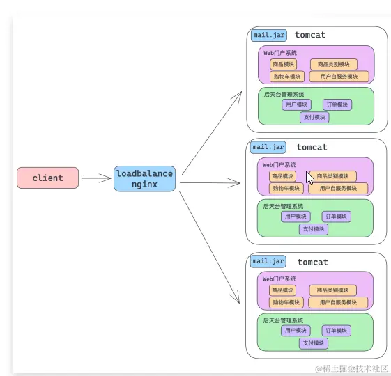
水平扩展 (集群构建)

水平扩展

比较单体架构,水平分割架构的好处是:

  1. 提高了系统的稳定性,—台节点出现问题,不会影响整个系统;
  2. 提高了系统的硬件支撑;
  3. 提高了系统并发的能力;

但是没有根本上解决单体架构的问题:

  1. 热点问题(某个子系统访问量大,导致其他子系统的访问出现问题);
  2. 扩展性差,新资源的分配力度不精确(门户系统访问量,增加机器,增加服务器tomcat。但是新增的资源不能精准的分配;
  3. 模块(子系统)耦合度高、相互影响(修改某一个子系统的代码,产生了问题,影响其他的子系统);
  4. 维护部署成本高(某次发布,只更新了后台管理的(订单模块),但是因为是单体架构,所以会发布整个系统);
  5. 技术栈受限,必须使用相向的编程语言开发不同的子系统。

垂直架构

垂直架构

RPC架构[Remote Procedure CaLL]

RPC架构是由垂直架构发展而来的;

RPC架构

SOA架构[Service-Oriented Architecture]

SOA架构是RPC架构的演化。代表框架Dubbo:

  1. RPC
  2. 服务治理
  3. ESB

RPC架构出现的问题

RPC架构出现的问题

如果我们右侧的订单模块只有一个,如果订单模块挂了,会影响整个调用链条;如果订单模块访问量大,只有一个会顾不过来;

所以我们可以对订单模块进行水平扩展,但是不具备可操作性,因为不能单独为订单模块做集群(订单是后台管理模块的一个功能);

SOA架构

SOA架构

可以把订单模块从后台管理系统中抽取成一个服务;可以把订单模块单独放到一个jvm中;

企业服务总线 ESB

企业服务总线 ESB

微服务架构

微服务是SOA架构的升级,在微服务体系统中,没有⼦系统了,全部都是服 务化功能。微服务架构代表框架,SpringCloud,DNS;

微服务架构