Java虚拟机 - 二、类加载子系统

130 阅读10分钟

一、什么是类装载子系统?

  1. 类装载器子系统负责从文件系统或者网络中加载Class文件,Class文件在文件开头有特定的文件标识(魔数)。

  2. 类装载器子系统(ClassLoader)只负责Class文件的加载,至于它是否可以运行,则由执行引擎(Execution Engine)决定。

你妈妈[ClassLoader]给你[Execution Engine]找到相亲姑娘,是否能成得看你自己的本事

  1. 加载类的信息存放于一块称为方法区的内存空间。除了类的信息外,方法区中还会存放运行时常量池信息,可能还包括字符串字面量和数字常量(这部分常量信息是Class文件中常量池部分的内存映射)

运行时常量池: 常量池在运行时加载到内存里,就叫做运行时常量池

二、类装载子系统架构图

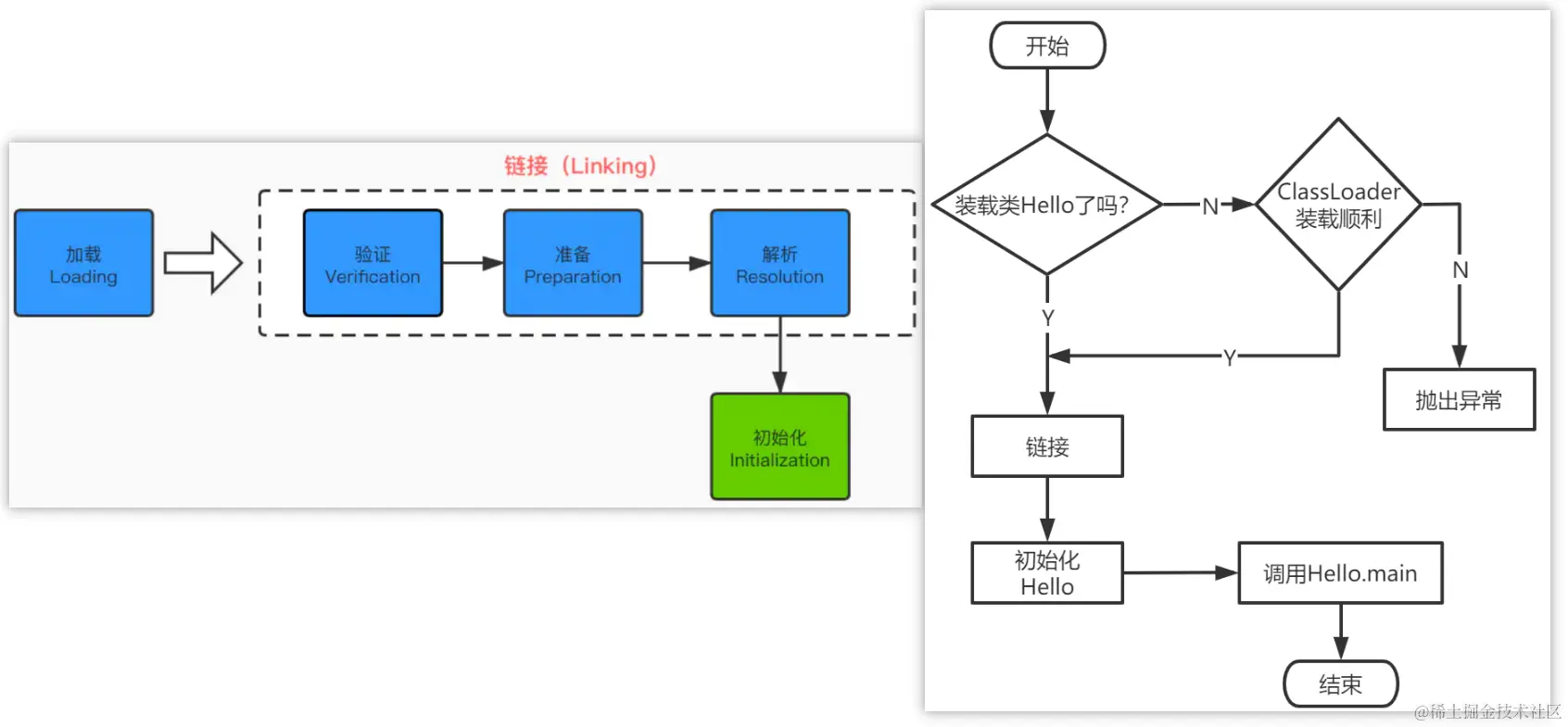
三、类的加载过程

1. 加载

  1. 通过一个类的全限定名获取定义此类的二进制字节流。

  2. 将这个字节流所代表的静态存储结构转化为方法区的运行时数据结构。

  3. 在内存中生成一个代表这个类的java.lang.Class对象,作为方法区这个类的各种数据的访问入口

加载.class文件的方式

  1. 从本地系统直接加载

  2. 通过网络获取,典型场景:Web Applet

  3. 从zip压缩包中读取,成为日后jar、war格式的基础

  4. 运行时计算生成,使用最多的是:动态代理技术(反射动态代理)

  5. 由其他文件生成,典型场景:JSP应用

  6. 从专有数据库中提取.class文件,少见

  7. 从加密文件中获取,典型的防Class文件被反编译的保护措施

2. 链接

  1. 验证

    • 目的在于确保Class文件的字节流中包含信息符合当前虚拟机要求,保证被加载类的正确性,不会危害虚拟机自身安全。

    • 主要包括四种验证,文件格式验证,源数据验证,字节码验证,符号引用验证。

  2. 准备

    • 为类变量分配内存并且设置该类变量的默认初始值,即零值;

    • 这里不包含用final修饰的static,因为final在编译的时候就会分配了,准备阶段会显式初始化;

    • 这里不会为实例变量分配初始化,类变量会分配在方法区中,而实例变量是会随着对象一起分配到java堆中。

  3. 解析

将常量池内的符号引用转换为直接引用的过程。

符号引用:一组符号来描述所引用的目标。符号引用的字面量形式明确定义在《java虚拟机规范》的Class文件格式中。

直接引用:直接指向目标的指针、相对偏移量或一个间接定位到目标的句柄

  1. 事实上,解析操作往往会伴随着jvm在执行完初始化之后再执行
  2. 解析动作主要针对类或接口、字段、类方法、接口方法、方法类型等。对应常量池中的CONSTANT_Class_infoCONSTANT_Fieldref_infoCONSTANT_Methodref_info等。

3. 初始化:初始化模块,初始化阶段就是执行类构造器方法<clinit>()的过程

  1. <clinit>class or interface initialization method,他并不是指构造器(构造器是虚拟机视角下的<init>())。
  1. 此方法不需要定义,是javac编译器自动收集类中的所有类变量的赋值动作静态代码块中的语句合并而来。

没有定义<clinit>(),但是在二进制文件中<clinit>()方法存在

如果没有给变量赋值,也没有静态代码块,就不会有<clinit>()方法

前向引用

  1. 若该类具有父类,JVM会先调用父类的<clinit>方法,再调用子类的<clinit>方法
  2. 虚拟机必须保证一个类的<clinit>方法在多线程下被同步加锁

一个类只会被加载一次,也就是说只会调用一次<clinit>方法,类第一次被加载之后,会在内存中缓存起来,下次再使用这个类,直接从内存中取。

举例说明:假设现在有两个线程th1,th2都想要加载类TestClass,如果线程th1抢到加载类的语句TestClass t = new TestClass(),th1就去加载类,因为会被同步加锁,th2就进不去加载类的方法,所以只会有一个线程可以成功打印初始化语句    

四、类加载器分类

1. 引导类加载器:BootStrap ClassLoader

  1. 由C/C++语言实现,嵌套在JVM内部。

  2. java核心类库都是使用引导类加载器BootStrapClassLoader加载的。

  3. 并不继承自ClassLoader,没有父加载器。

  4. 加载扩展类加载器和应用类加载器,并指定他们的父类加载器,即ClassLoader。

  5. 处于安全考虑,Bootstrap启动类加载器只加载包名为java、javax、sun等开头的包

2. 自定义类加载器:

  1. 由Java实现。

  2. Java虚拟机规范将所有派生于抽象类ClassLoader的类加载器都划分为自定义类加载器,从下图可以看到扩展类加载器ExtClassLoader,应用类加载器System ClassLoader间接继承ClassLoader,所以Extension Class Loader、System ClassLoader也是自定义类加载器。

  3. 注意上图中的加载器划分关系为包含关系,不是上下层,也不是继承关系。(Java语言编写的自定义类加载器不会继承于C/C++实现的BootStrap ClassLoader,这种关系类似于等级制度)。

2.1 扩展类加载器(Extension Class Loader):JVM自带

  1. java语言编写 ,由sun.misc.Launcher$ExtClassLoader实现

  2. 派生于ClassLoader类

  3. 从java.ext.dirs系统属性所指定的目录中加载类库,或从JDK的安装目录的jre/lib/ext子目录(扩展目录)下加载类库。如果用户创建的JAR放在此目录下,也会由拓展类加载器自动加载

2.2 应用程序类加载器(系统类加载器,System Class Loader) :JVM自带

  1. java语言编写, 由sun.misc.Launcher$AppClassLoader实现。
  2. 派生于ClassLoader类
  3. 它负责加载环境变量classpath或系统属性 java.class.path指定路径下的类库
  4. 该类加载器是程序中默认的类加载器,一般来说,java应用的类都是由它来完成加载
  5. 通过ClassLoader#getSystemClassLoader()方法可以获取到该类加载器

2.3 程序员自定义类加载器

  1. 为什么要自定义类加载器?

    1. 隔离加载类:确保框架jar包和中间件jar包不冲突
    2. 修改类加载的方式:在需要的时候动态加载
    3. 扩展加载源
    4. 防止源码泄露
  2. 如何自定义类加载器?

    1. 继承ClassLoader类
    2. 把自定义的类加载逻辑及卸载findClass()方法中(JDK1.2之前需要重写loaderClass()方法,JDK1.2之后不建议覆盖loaderClass(),而是重写findClass())
    3. 如果需求不复杂,也可以直接继承URLClassLoader类,这样可以避免自己去编写findClass()方法及其获取字节码流的方式,使自定义类加载器编写更加简洁

五、获取不同类的加载器代码演示

/**
 * ClassLoader加载
 */
public class ClassLoaderTest {
    public static void main(String[] args) {
        //获取系统类加载器
        ClassLoader systemClassLoader = ClassLoader.getSystemClassLoader();
        System.out.println(systemClassLoader);//sun.misc.Launcher$AppClassLoader@18b4aac2

        //获取其上层  扩展类加载器
        ClassLoader extClassLoader = systemClassLoader.getParent();
        System.out.println(extClassLoader);//sun.misc.Launcher$ExtClassLoader@610455d6

        //获取其上层 获取不到引导类加载器
        ClassLoader bootStrapClassLoader = extClassLoader.getParent();
        System.out.println(bootStrapClassLoader);//null

        //对于用户自定义类来说:使用系统类加载器进行加载
        ClassLoader classLoader = ClassLoaderTest.class.getClassLoader();
        System.out.println(classLoader);//sun.misc.Launcher$AppClassLoader@18b4aac2

        //String 类使用引导类加载器进行加载的  -->java核心类库都是使用引导类加载器加载的
        ClassLoader classLoader1 = String.class.getClassLoader();
        System.out.println(classLoader1);//null获取不到间接证明了String 类使用引导类加载器进行加载的

    }
}
/**
 * 虚拟机自带加载器
 */
public class ClassLoaderTest1 {
    public static void main(String[] args) {
        System.out.println("********启动类加载器*********");
        
        // 1. 获取BootStrapClassLoader能够加载的api路径
        URL[] urls = sun.misc.Launcher.getBootstrapClassPath().getURLs();
        
        /*
            打印结果
            file:/E:/software/java/java/jdk/jdk1.8.0_131/jre/lib/resources.jar
            file:/E:/software/java/java/jdk/jdk1.8.0_131/jre/lib/rt.jar
            file:/E:/software/java/java/jdk/jdk1.8.0_131/jre/lib/sunrsasign.jar
            file:/E:/software/java/java/jdk/jdk1.8.0_131/jre/lib/jsse.jar
            file:/E:/software/java/java/jdk/jdk1.8.0_131/jre/lib/jce.jar
            file:/E:/software/java/java/jdk/jdk1.8.0_131/jre/lib/charsets.jar
            file:/E:/software/java/java/jdk/jdk1.8.0_131/jre/lib/jfr.jar
            file:/E:/software/java/java/jdk/jdk1.8.0_131/jre/classes
        */
        for (URL e:urls){
            System.out.println(e.toExternalForm());
        }

        // 2. 从上面的路径中随意选择一个类 看看他的类加载器是什么
        //Provider位于 /jdk1.8.0_171.jdk/Contents/Home/jre/lib/jsse.jar 下
        ClassLoader classLoader = Provider.class.getClassLoader();
       
        // 3. 引导类加载器是获取不到的,这里为null也可以说明该类是由引导类加载器获取的
        System.out.println(classLoader);//null

        System.out.println("********拓展类加载器********");
        // 扩展类加载器从java.ext.dirs系统属性所指定的目录中加载类库    
        String extDirs = System.getProperty("java.ext.dirs");
    
        // E:\software\java\java\jdk\jdk1.8.0_131\jre\lib\ext
        // C:\Windows\Sun\Java\lib\ext
        for (String path : extDirs.split(";")){
            System.out.println(path);
        }
        //从上面的路径中随意选择一个类 看看他的类加载器是什么:拓展类加载器
        ClassLoader classLoader1 = CurveDB.class.getClassLoader();
        System.out.println(classLoader1);//sun.misc.Launcher$ExtClassLoader@4dc63996
    }
}

六、ClassLoader

  1. 抽象类,除了启动类加载器,其他所有的类加载器都直接或者间接继承自ClassLoader。

  2. ClassLoader的常用方法

  3. 获取ClassLoader的途径:

    1. 获取当前类的ClassLoader:clazz.getClassLoader()

    2. 获取当前线程上下文的ClassLoader:Thread.currentThread.getContextClassLoader()

    3. 获取系统的ClassLoader:ClassLoader.getSystemClassLoader()

    4. 获取调用者的ClassLoader:DriverManager.getCallerClassLoader()

七、双亲委派机制

1. 双亲委派机制工作原理

1.1 原理

  1. Java虚拟机对class文件采用的是按需加载的方式,也就是说当需要使用该类时才会将它的class文件加载到内存,生成class对象。

  2. 加载某个类的class文件时,Java虚拟机采用的是双亲委派模式,即把请求交由父类处理,它是一种任务委派模式。

1.2 举例说明

  1. 自定义一个java.lang.String,然后在另外的类中调用String类,会发现只打印了"hello",没有打印"我是自定义加载类",也就是说,Java其实没有调用我们自定义的String类

这就是因为双亲委派机制,最上层的引导类加载器发现自己可以完成加载任务[BootStrap引导类加载器只加载包名为java、javax、sun等开头的类],所以就去加载了核心类库中的String类,没有加载用户自定义的String类。

而且核心类库中的String并没有main方法,在自定义的String类中运行main方法,加载的类是核心类库的String类,就会报找不到main方法的错误

 

  1. 假设项目中用到SPI接口,SPI属于核心API,需要使用引导类加载器,引导类加载器加载rt.jar,就加载了SPI核心类,之后用到了SPI接口,属于第三方jar包,不属于核心jar,需要用系统类加载器加载,所以就要反向委派,引导类加载器委派线程上下文加载器去加载SPI接口实现,就是说核心API用引导类加载器加载,第三方API用系统类加载器加载    

2. 双亲委派机制的优势

  1. 避免类的重复加载(一个类只会被一个类加载器加载,而且一定会被加载)。

  2. 保护程序安全,防止核心API被随意篡改

| 假设我们现在要在java.lang包下定义一个类MyString,类加载的时候,引导类加载器发现这个类归它加载,但是java.lang包需要访问权限,所以就会报错

3. 沙箱安全机制 

自定义String类,但是在加载自定义String类的时候会率先使用引导类加载器加载,而引导类加载器在加载过程中会先加载jdk自带的文件(rt.jar包中的java\lang\String.class),报错信息说没有main方法就是因为加载的是rt.jar包中的String类。这样可以保证对java核心源代码的保护,这就是沙箱安全机制。

八、补充内容

1. 在jvm中表示两个class对象是否为同一个类的两个必要条件

  1. 类的完整类名必须一致,包括包名。

  2. 加载这个类的ClassLoader(指ClassLoader实例对象)必须相同****

换句话说,在jvm中,即使这两个类对象(class对象)来源同一个Class文件,被同一个虚拟机所加载,但只要加载它们的ClassLoader实例对象不同,那么这两个类对象也是不相等的.

自定义的java.lang.String类和核心库中的java.lang.String,前者的ClassLoader是系统类加载器,后者的ClassLoader是引导类加载器,所以这两个String不是同一个类

2. 对类加载器的引用

JVM必须知道一个类型是由启动类加载器加载的还是由用户类加载器加载的。如果一个类型由用户类加载器加载的,那么JVM会将这个类加载器的一个引用作为类型信息的一部分保存在方法区中。当解析一个类型到另一个类型的引用的时候,JVM需要保证两个类型的类加载器是相同的。

3. Java程序对类的使用方式分为主动使用和被动使用

主动使用和被动使用的区别就是是否会导致类的初始化

主动使用,分为七种情况

  1. 创建类的实例

  2. 访问某个类或接口的静态变量,或者对静态变量赋值

  3. 调用类的静态方法

  4. 反射,比如Class.forName(com.dsh.jvm.xxx)

  5. 初始化一个类的子类

  6. Java虚拟机启动时被标明为启动类的类

  7. JDK7 开始提供的动态语言支持:
    java.lang.invoke.MethodHandle实例的解析结果REF_getStatic、REF_putStatic、REF_invokeStatic句柄对应的类没有初始化,则初始化

除了以上七种情况,其他使用java类的方式都被看作是对类的被动使用,都不会导致类的初始化。