地址
说明
免费的通用数据库工具和SQL客户端 dbeaver.io
适用于开发人员,SQL程序员,数据库管理员和分析人员的免费的多平台数据库工具。支持任何具有JDBC驱动程序的数据库(基本上意味着-ANY数据库)。EE版本还支持非JDBC数据源(MongoDB,Cassandra,Redis,DynamoDB等)。
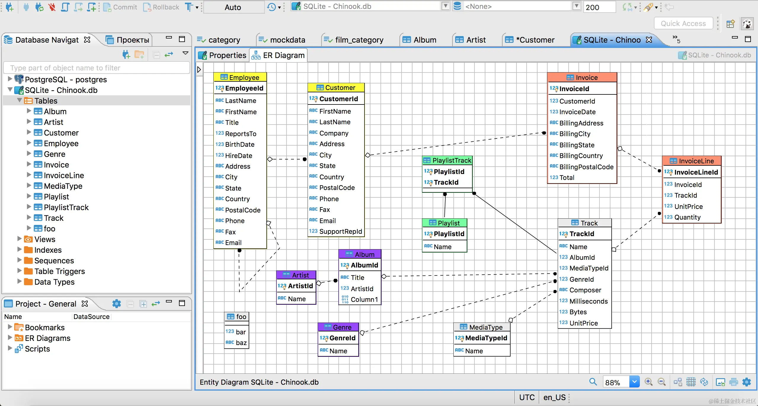
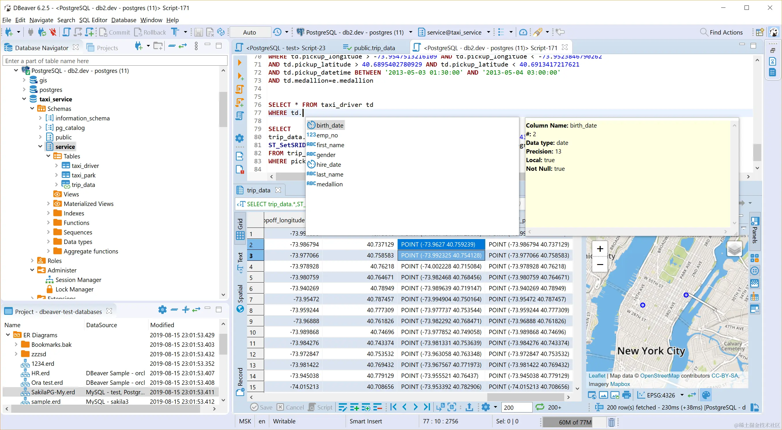
- 具有很多功能,包括元数据编辑器,SQL编辑器,丰富的数据编辑器,ERD,数据导出/导入/迁移,SQL执行计划等。
- 基于Eclipse平台。
- 使用插件架构,并为以下数据库提供附加功能:MySQL / MariaDB,PostgreSQL,Greenplum,Oracle,DB2 LUW,Exasol,SQL Server,Sybase / SAP ASE,SQLite,Firebird,H2,HSQLDB,Derby,Teradata,Vertica,Netezza ,Informix等
下载
您可以从官方网站或直接从GitHub版本下载预构建的二进制文件。
跑步
DBeaver需要Java(JRE)1.8+才能运行。
- Windows和MacOS X安装程序包括JRE,因此只需使用它们,而不考虑内部因素。
- 在Linux上, 您可能需要手动安装Java(通常通过运行
sudo apt-get install openjdk-11-jdk或类似方式安装)。 - 如果不使用安装程序(在Windows或Mac OS X上),则可能需要从Adopt OpenJDK网站下载Java(JDK)。
文献资料
建造
先决条件:
- Java(JDK)8或更高版本(目前,AdoptOpenJDK 11是我们的默认Java)。
- Apache Maven 3+
- 互联网
- Git客户端
建立
git clone https://github.com/dbeaver/dbeaver.git dbeaver
cd dbeaver
mvn包
二进制文件在 product/standalone/target/products
笔记
- 如果您有任何疑问,建议,想法等,请创建票证。
- 欢迎提出请求。
- 访问dbeaver.io或dbeaver.com了解更多信息。
- 在Twitter上关注我们:https://twitter.com/dbeaver_news/
- 感谢您使用DBeaver!如果喜欢,可以加星号。
贡献:帮助海狸!
Hooray,我们在GitHub上达到了1万颗星,并且还在继续增长!太酷了,我们很高兴您喜欢DBeaver。
- 我们正在积极寻找新的源代码贡献者。我们在某些票证中添加了“良好的第一期”和“想要帮助”标签。如果您想成为我们开发团队的一员,那就勇敢一点吧。
- 您可以购买DBeaver EE版本。它包括CE的所有功能+ NoSQL数据库支持+ EE扩展+官方在线支持。此外,许可用户在错误修复和新功能开发方面具有优先权。
谢谢!
- DBeaver团队(贡献者)
- ©2020 GitHub,Inc.