如何设计一个网络框架

469 阅读8分钟

这些年来, 有很多名词萦绕于耳边, 异步、非阻塞、事件驱动、I/O 多路复用、事件循环、epoll, 乃至新近的 io_uring... 难免让人迷失在一个个概念之中, 这些概念形成了一座座孤岛, 终究难以构成体系.

于是, 我决定写些什么...

技术「八股文」化, 是我所要避免的, 这毫无灵性可言. 于是, 我写了一个网络框架 Lighty, 这便是此文的由来.

整体架构

Lighty 基于 Multiple Reactors 模式实现, 其设计思想受启发于 Doug Lea 的 Scalable I/O in JavaAcceptor 接收连接, 并负载均衡分发给 Reactor Group 中的一个 Reactor.

                                                 Reactor Group
                                                ┌─────────────┐
                                                │             │
                                                │  Reactor1   │
                                                │             │
                                                │  Reactor2   │
 acceptable   ┌──────────────────┐ load-balance │             │
────────────► │ Acceptor Reactor │ ───────────► │  ...        │
              └──────────────────┘              │             │
                                                │  ReactorN-1 │
                                                │             │
                                                │  ReactorN   │
                                                │             │
                                                └─────────────┘

Reactor 负责处理底层 I/O 事件, 将输入性事件传递给 Pipeline, 并接收来自 Pipeline 的输出性请求.

底层 I/O 事件、ReactorPipeline, 三者之间形成环形数据流.

                                              inbound pipeline(A set of ChannelHandlers
          ┌────────────┐            ┌─────────────────────────────────────────────────────────────┐
readable  │┌──────────┐│ input data │ ┌──────────┬──────────┬─────────┬─────────────┬───────────┐ │
────────► ││in buffer ││  ───────►  │ │ handler1 │ handler2 │  。。。  │ handlerN-1  │  handlerN │ │
          │└──────────┘│            │ └──────────┴──────────┴─────────┴─────────────┴───────────┘ │
          │            │            └─────────────────────────────────────────────────────────────┘
          │            │
          │            │                                         │
          │  Reactor   │                                         │ write
          │            │                                         ▼
          │            │            ┌─────────────────────────────────────────────────────────────┐
writable  │┌──────────┐│output data │ ┌──────────┬────────────┬─────────┬───────────┬───────────┐ │
────────► ││out buffer││  ◄───────  │ │ handlerM │ handlerM-1 │  。。。  │ handler2  │  handler1 │ │
          │└──────────┘│            │ └──────────┴────────────┴─────────┴───────────┴───────────┘ │
          └────────────┘            └─────────────────────────────────────────────────────────────┘
                                              outbound pipeline(A set of ChannelHandlers)

Pipeline

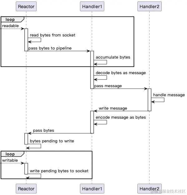
应用层所需要做的事可抽象为 5 个步骤:

 read ──► decode ──► compute ──► encode ──► write

在 Lighty 中, 使用 pipeline 作为这一过程的抽象. pipeline 由若干个 Channelhandler 组成, 每个 Channelhandler 负责处理来自上游的“状态”, 并决定是否传递处理结果到下游.

image.png

上图展示了一个包含 2 个 ChannelHandler 的 pipeline, 接收输入, 返回输出 的交互过程:

  1. readable event 触发, Reactor 从 Channel 中「read」数据, 传递给 Handler1.
  2. Handler1 积聚足够的字节后, 「decode」 出完整应用层报文, 并传递给 Handler2.
  3. Handler2 接收到报文后, 执行 「compute」处理报文, 然后输出(写入)响应报文.
  4. Handler1 将响应报文「encode」后, 传递给 Reactor.
  5. 在下一个 writtable event 中, Reactor 将数据「write」到 Channel.

线程模型

image.png

Lighty 支持多线程池隔离, 即「专池专用」, 如上图所示, 从 Reactor 开始到 Pipeline 中的每一个 Handler 都可以指定使用不同的线程池.

一个 Channel 的处理链路中, 上下游之间以异步方式调用和返回. 上游调用下游, 实质上是向下游的线程池 produce 了一个任务, 下游被执行后再通知上游.

这里面有一个问题是, 如果使用传统的线程池, 那么上游每次调用下游, 下游的线程池可能会使用不同的线程去执行逻辑.这是因为线程池只有一个任务队列, 投进去的任务会被负载均衡给 Worker 线程.

                                                 +----------+                              
                                                 | Worker1  |                              
                                                 |          |                              
  produce   +------------------+  load-balance   |          |                              
----------> |    task queue    | --------------> | ....     |                              
            +------------------+                 |          |                              
                                                 | WorkerN  |                              
                                                 |          |                              
                                                 +----------+       

一个 Handler 每次被不同的线程执行, 会带来诸多线程安全问题, 如变量的可见性、安全发布、竞争条件( Race condition ), 解决这些问题既增加了编码复杂度, 也会引入锁竞争, 降低程序的整体活跃性.

Lighty 中在传统线程池的基础上做了一些「加工」, 使得每个 Worker 都有一个自己的任务队列, 这确保了投递的任务始终被一个确定的线程执行.

   produce   +------------------+   consume                             
-----------> |    task queue    | ----------> Worker1                                  
             +------------------+                                                 
                 ...                          ....                                        
   produce   +------------------+   consume                                              
-----------> |    task queue    | ----------> WorkerN                                  
             +------------------+               

因此, Lighty 可以绝对地保证, 对一个 Channel 的处理逻辑, 是全链路 线程封闭 ( Thread confinement ) 的.

异步化

在 Lighty 中, 一切可能阻塞的调用都是异步的, 通过异步回调的方式返回结果.

  • bind, 监听一个 address
  • connect, 连接一个 adress
  • write, 写入数据到 socekt
  • close\shutdownInput\shutdownOutput, 关闭 Socket
  • pipeline 上下游通信
  • even-loop 关闭

Lighty 中使用 ListenableFutureTask 来实现线程间异步通信. 外界通过 addListener 注册回调, 从而接收执行结果. 一个典型的使用方式如下:

//1.执行异步任务
ListenableFutureTask<byte[]> future = doSomethingAsync();

//2.注册任务回调
future.addListener(f -> {
    if (f.isSuccess()) { 
        byte[] bytes = f.get(); //如果成功, 取出结果
    } else { 
        f.cause().printStackTrace(); //如果失败, 打印异常
    }
});

究其原理, ListenableFutureTask 继承了 juc 中的 FutureTask, 基于其中的 hook 方法 done 实现, 每当任务结束, 回调所有注册的 Listener.

    /**
     * Protected method invoked when this task transitions to state
     * {@code isDone} (whether normally or via cancellation). The
     * default implementation does nothing.  Subclasses may override
     * this method to invoke completion callbacks or perform
     * bookkeeping. Note that you can query status inside the
     * implementation of this method to determine whether this task
     * has been cancelled.
     */
    protected void done() { }

缓冲区

Java 中的 ByteBuffer 只有单个指针, 每当写后读或读后写, 都需要先 flip, 在跨上下文传递时使用, 这将会是一个灾难. 不同上下文之间, 需要就 “上/下游是否会 flip” 这一问题而在代码中引入 “隐式的约定”.

Lighty 采用双指针的 RingBuffer, 解决了这一痛点.

    readPosition    writePosition   
          │              │
  ┌───────▼──────────────▼──────────┐
  │ free  │  unread      │   free   │
  └───────┴──────────────┴──────────┘

应用层的报文, 通常分为「元数据」和「荷载」, 组装一个完整的报文通常无法提前预知「内存占用大小」, 所以需要通过「动态扩容」来分配合适的空间, 而这会引入「数组拷贝」的成本.

如果将多个「内存块」以、「链式结构」连接, 再利用 Scatter/Gather I/O 发起读写调用, 那么便可以避免多余的内存拷贝. 这便是 LinkedRingBuffer, 它通过串联多个 RingBuffer 来存储未知大小的数据, 而无需「扩容」与「拷贝」.

      read buffer      write buffer
          │                │
  ┌───────▼────┐    ┌──────▼─────┐    ┌────────────┐
  │ RingBuffer │───►│ RingBuffer │───►│ RingBuffer │
  └────────────┘    └────────────┘    └────────────┘

缓冲区复用

动机

在 NIO 框架层面, 每次 readable 事件到来, 都需要申请一块内存(ByteBuffer), 用于装载 Socket 中的就绪数据, 然后传给用户的 ChannelHandler. 这是一个非常频繁的动作, 如果每次都申请新的内存, 将在内核层面带来大量内存分配/回收开销, 在 JVM 层面产生频繁地 GC 开销.

  • 如果使用堆外内存, 需要频繁地 malloc/free, 带来内存分配算法的开销, 以及更容易产生外部碎片(因为是高频地小段地申请内存).
  • 如果使用映射内存, 需要频繁地 mmap/munmap, 带来 VMA 和页表的维护成本, 由于映射空间只是短暂使用就释放, TLB 的利用率降低.
  • 如果使用 GC heap 内存, 那么内核层面的分配、释放开销较小(因为 JVM 可以批量向 OS 申请内存), 但是会频繁地生成 byte[] 对象, 增加 GC 开销.

解决方案

缓冲池需要对外提供两种操作:

/**
 * 申请内存
 */
ByteBuffer take(int capacty);

/**
 * 回收内存
 */
void put(ByteBuffer);

可采用 Map 数据结构来作为“池子”, put 时将内存放入 Map, take 时从优先 Map 中取, 未取到则创建新的.

这里有一点需要注意, 假如池子里现存一个 capacity 为 6 的 ByteBuffer, 现需申请一个 capacity 为 5 的 ByteBuffer, 则应当复用现有的. 实现这一点, 我们需要一个支持排序, 可范围查找的数据结构, 可能的选择是: 平衡树 或 跳表. Lighty 中选择了平衡树(TreeMap).

在并发控制上, 跳表这种数据结构更适合以 lock-free 的方式实现, 这也是为什么 Java 有 ConcurrentSkipList 而未曾有 ConcurrentTreeMap 的原因. 但是由于 缓存池 的实现并不只依靠单个数据结构, 还需组合 LRU 的数据结构, 采用并发跳表的话, 需要考虑整体上 lock-free 的可行性, 计划在发布 1.0 之前深入调研和验证一下这个问题.

如下图, 树的每个节点代表一种“容量”, 使用一个链表存储容量为该值的 ByteBuffer, 当需要某种容量的 ByteBuffer 时, 比如要申请容量为 700 bytes 的 ByteBuffer, 那么从树中查找 >=700 bytes 的最小节点, 下图的例子中, 容量为 768 的节点会被命中, 最终从该节点的链表中取出 ByteBuffer 复用.

image.png

除此之外, 缓存池是有界的, 因此需要实现淘汰机制, 保留更常用的 ByteBuffer, 丢弃不常用的. “更常用”的可以有很多种解释, 比如 LRU 优先保留“最近使用”的, LFU 优先保留“使用总次数最多+最近使用”, Lighty 中选择了 LRU.

最后

Lighty 可以为你带来什么?

如果你对网络编程很感兴趣,不论是出于了解原理, 还是造自己的轮子, 那么 Lighty 都是一个很好的开始. 其核心代码(core 模块) 仅 4000 余行, 且有一个优雅的代码结构.

Language                     files          blank        comment           code
-------------------------------------------------------------------------------
Java                            57            717            748           2857
Kotlin                          28            305            307           1233

不得不说, 写一个完善的的框架绝非易事, 这里面不只是技术问题, 也有产品问题. 技术保证「内部结构」的优雅与正确, 产品设计保证「用户界面」的优雅且合理.

Lighty 目前还有很多可完善之处, 如果你有兴趣参与进来作为 contributor, 那么是非常欢迎的, 期间有什么疑问可以随时提 issue, 也可以加入项目 README 中的群交流.

项目地址: Lighty