CSS布局技巧|青训营

102 阅读4分钟

CSS 提供了多种布局技巧,包括浮动、定位、弹性盒子、网格和多列布局等。以下是对每种技巧进行简要的汇总:

  1. 浮动(Float)布局:

  • 浮动布局通过float属性将元素从正常的文档流中脱离,使其能够沿着页面进行左右浮动。

应用场景

  • 浮动布局常用于创建多栏布局,例如将导航菜单置于网页顶部或侧边栏。通过设置不同元素的浮动方向和宽度,可以实现多列布局。
  • 浮动布局也可用于实现图像和文字环绕效果,其中文本环绕在图像旁边。

实操实践

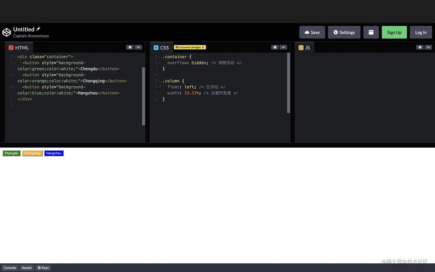
  • .container 类使用 overflow: hidden; 属性来清除内部浮动,确保容器能够正确地包含浮动元素。

  • .column 类使用 float: left; 属性使每个列向左浮动,实现它们并排显示。

  1. 定位(Positioning)布局:

  • 定位布局使用position属性来精确放置元素在页面上的位置。

  • 常见的定位属性有:static(默认)、relativeabsolutefixed

应用场景

  • 定位布局可用于创建浮出框、模态框或固定定位的导航栏。通过设置元素的定位属性和偏移量,可以将元素放置在适当的位置。
  • 定位布局还可用于实现元素的层叠效果,通过设置不同元素的z-index属性来控制元素在垂直方向上的显示顺序。

实操实践

  • .navbar 类使用 position: fixed; 属性将导航栏固定在浏览器窗口的顶部。

  • top: 0;left: 0; 属性将导航栏定位在页面的左上角。

  • width: 100%; 属性设置导航栏的宽度为100%,使其横向填满整个浏览器窗口。

  1. 弹性盒子(Flexbox)布局:

  • 弹性盒子布局是一种用于创建灵活、自适应布局的技术。

  • 弹性盒子通过display: flex将容器元素设置为弹性容器,其中的子元素成为弹性项目。

  • 弹性盒子布局通过设置容器和项目的属性,如flex-directionjustify-contentalign-items,来调整元素的大小、顺序和对齐方式。

应用场景

弹性盒子布局特别适合创建响应式布局,使页面在不同屏幕尺寸下都能良好显示。

实操实践

  • .container 类使用 display: flex; 属性启用弹性盒子布局。

  • flex-direction: row; 属性指定子元素水平排列,沿着主轴从左到右。

  • justify-content: space-around; 属性使子元素沿主轴等间距分布,左右两端不贴边。

  • align-items: center; 属性将子元素在侧轴上居中对齐。

  1. 网格(Grid)布局:

  • 网格布局是一种二维布局系统,通过划分行和列来放置元素。

  • 网格布局通过使用display: grid将容器元素设置为网格容器,其中的子元素成为网格项目。

  • 网格布局通过设置容器的属性,如grid-template-rowsgrid-template-columnsgrid-gap,来控制网格的结构和间距。

应用场景

网格布局非常适合复杂的页面布局,例如新闻网站的首页或产品展示页面。可以灵活地放置不同大小和位置的元素,并实现响应式设计。

实操实践

  • .container 类使用 display: grid; 属性启用网格布局。

  • grid-template-columns: repeat(3, 1fr); 属性创建了一个包含三列的网格,每列宽度相等。

  • grid-gap: 10px; 属性设置了网格之间的间距为 10 像素。

  1. 多列(Multi-column)布局:

  • 多列布局通过将内容分成多栏来展示长文本,提高可读性。

  • 多列布局通过使用column-countcolumn-width等属性来控制列的数量和宽度。

应用场景

  • 多列布局常用于报纸或杂志的排版,也适用于其他需要分栏展示文本的情况。
  • 多列布局还可以通过媒体查询和响应式设计来适应不同屏幕尺寸。

实操实践

  • .container 类使用 column-count: 3; 属性将内容分为三列。

  • column-width: 200px; 属性指定每列宽度为 200 像素。