金仓数据库KingBaseV8R6 Windows64安装教程

1,427 阅读7分钟

金仓数据库KingBaseV8R6 Windows64安装教程

关于作者

  • 作者介绍

🍓 博客主页:作者主页
🍓 简介:JAVA领域优质创作者🥇、一名在校大三学生🎓、在校期间参加各种省赛、国赛,斩获一系列荣誉🏆、阿里云专家博主51CTO专家博主
🍓 关注我:关注我学习资料、文档下载统统都有,每日定时更新文章,励志做一名JAVA资深程序猿👨‍💻


人大金仓数据库简介

人大金仓数据库(RDMBS)是一种关系型数据库管理系统,由中国人民大学计算机系于上世纪80年代开发。它是中国第一个商用数据库系统,也是中国自主研发的数据库系统之一。人大金仓数据库在国内具有广泛的应用和影响力。

人大金仓数据库的主要特性:

  1. 关系型数据库管理系统:人大金仓数据库采用关系模型来组织和存储数据。它支持表格结构,通过行和列的方式来组织数据,并且支持复杂的关系查询和数据操作。
  2. 高性能:人大金仓数据库在设计上注重性能,能够处理大量的数据和复杂的查询请求。它采用了多种优化技术,如索引、查询优化器和并发控制机制,以提高数据库的响应速度和并发处理能力。
  3. 可扩展性:人大金仓数据库支持水平扩展和垂直扩展。水平扩展通过在多台服务器上分布数据和负载来增加数据库的处理能力。垂直扩展则通过增加单台服务器的计算和存储资源来提高数据库的性能。
  4. 安全性:人大金仓数据库提供了多层次的安全机制,以保护数据库中的数据。它支持用户认证和授权机制,可以对用户进行身份验证和权限管理。此外,它还提供了数据加密和访问审计功能,以加强数据库的安全性。
  5. 多语言支持:人大金仓数据库支持多种编程语言和开发环境。它提供了丰富的应用程序接口(API),如ODBC、JDBC和.NET等,使开发人员可以使用自己熟悉的编程语言来访问和操作数据库。
  6. 可靠性和容错性:人大金仓数据库具有高度的可靠性和容错性。它支持数据的备份和恢复机制,可以在数据库发生故障或数据丢失时进行数据恢复。此外,它还支持事务处理和并发控制,确保数据库的一致性和可靠性。

总体而言,人大金仓数据库是一款功能强大、性能高效、安全可靠的关系型数据库管理系统,适用于各种规模的应用和数据管理需求。

人大金仓数据库下载

官网下载。网址:人大金仓安装包下载地址。2.5G相当的大。

这里我存在了百度网盘,给大家快速下载:

baidu网盘快速下载

image-20230829172600667

授权文件也是需要下载的,缺失授权文件在安装的时候,是无法安装的!

image-20230829172710100

人大金仓数据库安装步骤

1、解压文件夹后,安装 KINGBASE.EXE

image-20230828144445918

2、选择安装语言

image-20230828144716606

3、简介

image-20230828144730965

4、许可协议说明及选择安装集

选择同意,直接点击下一步即可。

image-20230828144753585

  • (推荐) 完全安装:最常用的应用程序功能组件。建议大多数用户采用此选项。
  • 客户端安装:只安装需要的应用程序功能部件。仅建议磁盘可用空间有限的用户采用此选项。
  • 定制安装:选择此选项以定制要安装的功能部件
5、选择授权文件

将下载的文件,解压,然后将文件加载进来,选择下一步

image-20230828145101513

image-20230828145154109

6、选择安装位置

新建文件夹,切忌安装在c盘

注意: 安装路径中不要出现中文和空格,否则初始化会报错

image-20230828145413833

7、选择存储数据位置

 数据文件存储的位置默认在安装目录下的data文件夹中

image-20230828145548949

8、数据库参数初始化
  • 默认端口为:54321
  • 默认账户为:system
  • 密码(一般都为123456,可以自定义)
  • 默认字符集编码为:GBK(选UTF8)
  • 默认数据库兼容模式为:ORACLE(选ORACLE)
  • 默认大小写敏感为:是(选是)
  • 默认数据块大小为:8k

image-20230828145715360

image-20230828145756725

 9、等待配置完成

image-20230828145836034

image-20230828145916050

测试连接

数据库开发管理工具

KStudio 硬件要求

硬件要求配置
CPUx86 64 位,MIPS,ARM
可用内存至少 1GB 内存
可用硬盘KStudio 安装目录需要至少 1GB 空间,用户HOME 目录需要至少 100MB 空间
网络千兆以太网

环境要求

环境要求版本
gtk图形工具包gtk 3.2.0或以上

安装完成后,会默认的提供数据部署工具、数据库开发管理工具、数据迁移工具。这里我们使用数据库开发管理工具,也就是金仓数据库KStudio。

image-20230828150103160

界面介绍

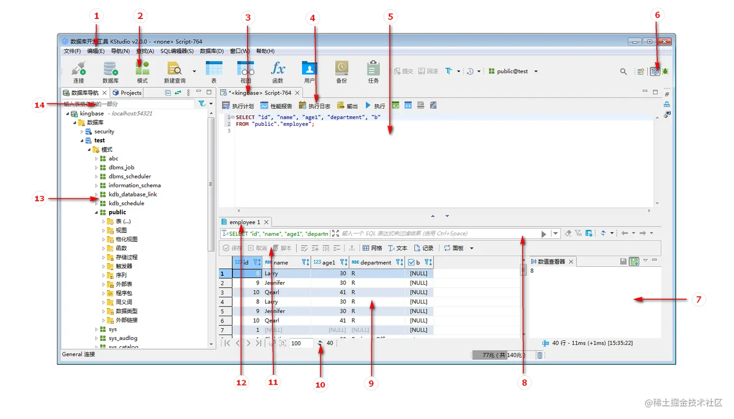
../../../_images/image117.png

KStudio主界面包括:

  1. 主菜单:提供使用KStudio的基本操作
  2. 工具栏:提供常用操作入口
  3. SQL标签页:在该标签页下可执行SQL语句,函数,存储过程等
  4. SQL编辑器工具栏:提供常用的SQL操作入口
  5. SQL编辑区域:用于进行编辑操作
  6. 可切换调试等其他视图界面
  7. 数值查看器:可查看和编辑选中结果集的内容
  8. 结果集结果过滤:可以通过sql进一步过滤结果集
  9. 结果集查看器,可以多种格式显示或编辑结果集
  10. 可对结果集翻页,以及设置每页结果集数量等
  11. 结果集查看器常用操作入口
  12. 结果集标签页,结果集有多项时,可以切换显示
  13. 导航树:操作数据库对象的常用入口
  14. 过滤器:可通过关键字模糊匹配过滤显示导航树信息

KStudio使用

1、点击左上角连接,选择KingBaseES

image-20230828150226021

2、输入密码,测试连接

image-20230828150322900

 3、显示已连接连接成功

image-20230829180104001

image-20230829180359119

到这里,厂长带你手把手✋✋✋的安装就结束了。

通过上述《人大金仓数据库KingBaseV8R6 Windows64安装教程》,您可以开始使用其功能强大的数据库管理系统。它提供了稳定性、高性能和可靠性,适用于各种企事业单位、政府机构和教育机构等领域的数据管理和应用开发需求。

安装人大金仓数据库后,您可以通过简单的配置和设置,根据自己的需求进行个性化的数据库管理。金仓数据库支持关系模型,提供了丰富的查询和操作功能,同时具备安全可靠的特性,以保护您的数据安全。

无论是进行数据存储、查询分析还是应用开发,它都能为您提供稳定高效的解决方案。它的多语言支持和可扩展性,使得您能够根据自己的编程语言和业务需求灵活地进行开发和扩展。

通过掌握金仓数据库的安装和使用,您将能够更好地管理和利用数据资源,提升数据处理效率和业务应用能力,为您的工作和项目带来更多的价值和成果。

最后,支持国产,希望国产软件以及生态能更上一层!