vue3+vite+ts+qiankun搭建微应用

100 阅读1分钟

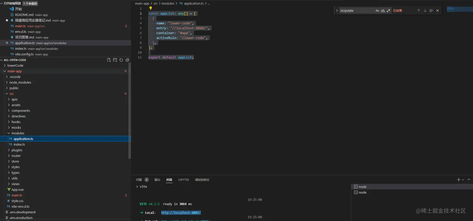
主应用

  1. 安装qiankun npm i qiankun
  2. 在主应用中注册子应用列表

image.png

image.png

image.png

子应用

  1. 由于vite不支持qiankun,可安装第三方插件vite-plugin-qiankun或者webpack打包管理工具
  2. 在vite.config.ts文件引入vite-plugin-qiankun

image.png 3. 在main.ts文件中引入

image.png