MQ系列4:NameServer 原理解析

100 阅读6分钟

1 关于NameServer

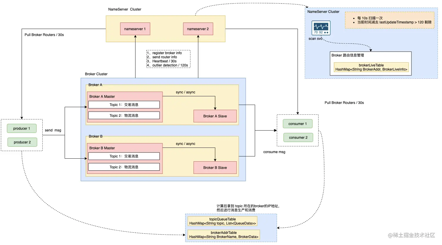
我们介绍了 RocketMQ的基本组件构成,包括 NameServer、Broker、Producer以及Consumer四部分。 NameServer,指的是服务可以根据给定的名字来进行资源或对象的地址定位,并获取有关的属性信息。在Rocket中也一样,NameServer是 RocketMQ 的服务注册中心(类似于 Kafka 集群 后面的 Zookeeper 集群一样, 对集群元数据进行管理),根据元数据(ip、port和router信息)来唯一定位服务。RocketMQ 需要先启动 NameServer ,再启动 Rocket 中的 Broker。

2 NameServer运行流程

2.1 注册

注册发生在Broker启动之后,启动后快速与NameServer建立长连接,并每30s对NameService发送一次心跳包,Broker会将自己的IP Address、Port、Router 等信息随着心跳一并注册到 NameServer中。 这里的RouterInfo 主要指Broker下包含哪些Topic信息,这种映射关系方便后面消息的生产和消费的时候进行寻址。

注册使用到的核心数据结构如下:
HashMap<string brokername, brokerdata> brokerAddrTable</string>

  • HashMap 的 Key 是 Broker 的名称,存储了一个Broker服务所对应的属性信息。
  • Value 是个对象,数据结构如下:

字段 类型 说明 cluster String 所属的集群名称 broker String broker的名称 brokerAddress HashMap Broker的IP地址列表,包含一个Master IP地址列表 和 多个Slave IP地址列表

" Broker-A":{
	"cluster":"Broker-Cluster",
	"brokerName":"Broker-A",
	"cluster":{  // 1主2从
	   "0":"192.168.0.1:1234",
	   "1":"192.168.0.2:1234""2":"192.168.0.3:1234"
	}
}

2.2 注册信息更新

当你对你的Broker中的Topic信息进行更新了(增、删、改)怎么办,你才需要重新将信息注册到NameServer中。

  • 如果你创建了新的 Topic,Broker会向 NameServer 发送注册信息,接收到信息后会对每个Master 角色的Broker ,创建一个新的QueueData对象。
  • 如果你修改了Topic,则NameServer 会先把旧的 QueueData 删除,在加一个新的 QueueData。
  • 如果你删除了Topic,则NameServer 会将对应的 QueueData 删除。

使用到的核心数据结构如下:
HashMap<string topic, list<queuedata>> topicQueueTable</string>

  • HashMap 的 Key 是 Topic 的名称,里面存储了Topic的所有属性信息。
  • Value 是个列表,列表的数据类型是 QueueData,列表的length就是Topic中的 Master角色的 Broker 个数。
  • QueueData的结构如下

字段 类型 说明 brokerName String broker名称 readQueueNums Long 读Queue的数量 writeQueueNums Long 写Queue的数量 perm Integer 权限 PRIORITY = 3, READ = 2, WRITE = 1 , INHERIT = 0 topicSyncFlag Long 同步的位置标识

{
  "topic-test":[ // topic名称,注意下面会用到
   {
    "brokerName":"Broker-A",
	"readQueueNums":37,
	"writeQueueNums":37,
	"perm":6,  // 读写权限
	"topicSynFlag":12
   },
   {
    "brokerName":"Broker-B",
	"readQueueNums":37,
	"writeQueueNums":37,
	"perm":6,  // 读写权限
	"topicSynFlag":12
   }
 ]
}

参考RocketMQ源码如下,这边加了注释,方便理解:

    /**
     * 创建或者更新 MessageQueue 的数据
     * @param brokerName
     * @param topicConfig
     */
    private void createAndUpdateQueueData(final String brokerName, final TopicConfig topicConfig) {
        QueueData queueData = new QueueData();
        queueData.setBrokerName(brokerName); // broker 名称
        queueData.setWriteQueueNums(topicConfig.getWriteQueueNums());   // 读Queue的数量
        queueData.setReadQueueNums(topicConfig.getReadQueueNums());  // 写Queue的数量
        queueData.setPerm(topicConfig.getPerm());  // 权限: PRIORITY = 3, READ = 2, WRITE = 1 , INHERIT = 0
        queueData.setTopicSynFlag(topicConfig.getTopicSysFlag());

        List<queuedata> queueDataList = this.topicQueueTable.get(topicConfig.getTopicName());
        if (null == queueDataList) {  // 新增
            queueDataList = new LinkedList<queuedata>();
            queueDataList.add(queueData);
            this.topicQueueTable.put(topicConfig.getTopicName(), queueDataList);
            log.info("new topic registerd, {} {}", topicConfig.getTopicName(), queueData);
        } else {   // 更新
            boolean addNewOne = true;
            Iterator<queuedata> it = queueDataList.iterator();
            while (it.hasNext()) {
                QueueData qd = it.next();
                if (qd.getBrokerName().equals(brokerName)) {
                    if (qd.equals(queueData)) {
                        addNewOne = false;
                    } else {
                        log.info("topic changed, {} OLD: {} NEW: {}", topicConfig.getTopicName(), qd,
                                queueData);
                        it.remove();   // 先删除
                    }
                }
            }
            if (addNewOne) {
                queueDataList.add(queueData);   // 再添加
            }
        }
    }
</queuedata></queuedata></queuedata>

2.3 异常清理

如果Broker挂掉,那么再被消息的生产者和消费者使用就会有问题了。这时候需要对已经宕掉的Broker进行清理,确保NamServer中注册的Broker服务信息都是Alive的。它的做法是这样的:

  • 前面我们说了,Broker每30s对NameService发送一次心跳包给NameServer
  • NameServer接收到心跳包的时候,会将当前时间戳更新到 brokerLiveTable 表的 lastUpdateTimestamp 字段中。
  • NameServer中会启动一个定时任务
  • 每10s(记住这边扫描是10s间隔,与上面心跳包区分开)扫描 一下 brokerLiveTable
  • 检查 lastUpdateTimestamp字段,如果时间戳与当前时间相隔超过 120s(即两分钟),则认为 Broker 已经宕了,并会将broker清除出NameServer的注册表。

使用到的核心数据结构如下:
HashMap<string brokeraddr, brokerliveinfo> brokerLiveTable</string>

  • HashMap 的 Key 是 Broker服务器的地址信息(IP+Port),里面存储了该Broker服务器的基本信息。
  • Value 是个对象,结构如下:

字段 类型 说明 lastUpdateTimestamp Long 最后一次收到心跳包的时间戳 dataVersion DataVersion 数据版本号对象 channel Channel netty的Channel,IO数据交互媒介 haServerAddr String master地址,初次请求的时候值为空,slave向NameServer注册之后返回

2.4 消息生产和消费

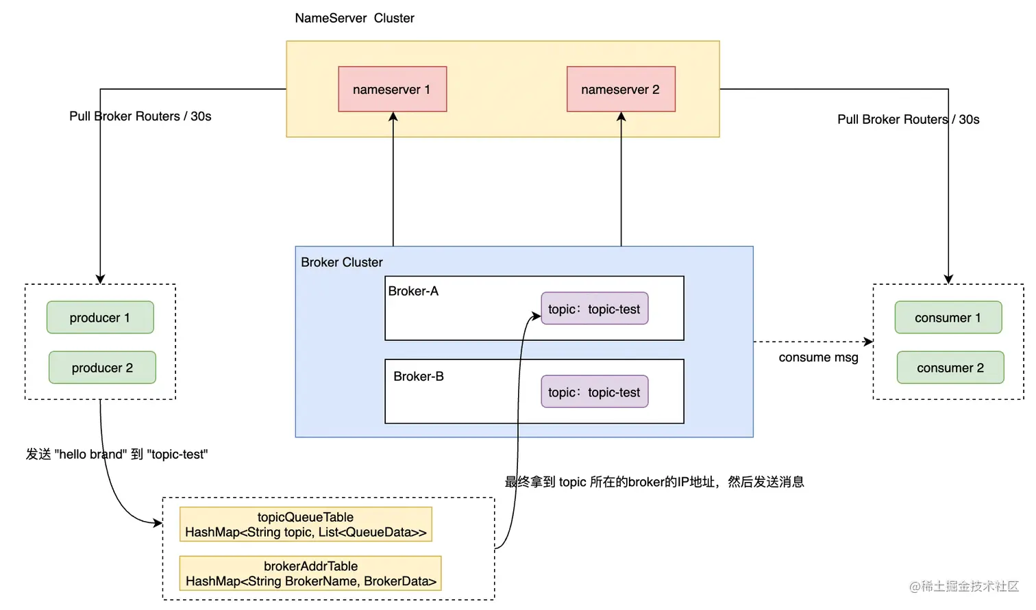
上面的步骤都完成之后,NameServer这个 "中央大脑" 正式开始投入使用。这时候 ,消息的生产和消费具体是怎么做的呢?

  • Producer 或者 Consumer 启动之后会和 NameServer 建立长连接
  • 定时(默认为每30s)从 NameServer 获取Routers信息,并将路由信息保存至Producer或者Consumer的本地。
  • Producer发送一条消息 hello-brand 到 topic ( topic-test) 中
  • 因为名称为 topic-test 的 topic 存在于多个 broker中,所以需要如下几个步骤,才能找到具体的地址:
    • 先 根据 topic 名称 topic-test 查询 topicQueueTable , 选择一个并获取它的broker信息(包含brokerName)
    • 再根据已经获取到的brokerName 查询 brokerAddressTable 获取具体的Broker IP地址(一般包含1个Master和n个Slave的IP地址)
    • 拿到IP地址之后,生产者与broker建立连接,并发送消息
    • 消费者同理

3 总结

上述的流程图比较清晰的描述如下运转流程:

  • NameServer 作为整个 RocketMQ 的"中央大脑" ,负责对集群元数据进行管理,所以 RocketMQ 需要先启动 NameServer 再启动 Rocket 中的 Broker。
  • Broker 启动后,与 NameServer 保持长连接,每 30s 发送一次发送心跳包,来确保Broker是否存活。并将 Broker 信息 ( IP+、端口等信息)以及Broker中存储的Topic信息上报。注册成功后,NameServer 集群中就有 Topic 跟 Broker 的映射关系。
  • NameServer有个定时任务,每10s扫描下 brokerLiveTable表 , 如果检测到某个Broker 宕机(因为使用心跳机制, 如果检测超120s(两分钟)无上报心跳),则从路由注册表中将其移除。
  • 生产者在发送某个主题的消息之前先从 NamerServer 获取 Broker 服务器地址列表(通过topic名称查询 topicQueueTable获得broker名称,通过broker名称查询 brokerAddressTable获取具体的Broker IP地址),然后根据负载均衡算法从列表中选择1台Broker ,建立连接通道,进行消息发送。
  • 消费者在订阅某个topic的消息之前从 NamerServer 获取 Broker 服务器地址列表(同上),包括关联的全部Topic队列信息。进而获取当前订阅 Topic 存在哪些 Broker 上,然后直接跟 Broker 建立连接通道,开始消费数据。
  • 生产者和消费者默认每30s 从 NamerServer 获取 Broker 服务器地址列表,以及关联的所有Topic队列信息,更新到Client本地。

分享资源

资源分享 扫码关注发送:资源 获取以上资源 夏壹分享