图解V8中JS函数的执行过程

236 阅读6分钟

本篇文章通过图文为你介绍了V8引擎大概的执行过程,你可以了解到代码是从扫描器Scaner变成tokens,从解析器Parser变成AST,从解释器变成字节码等等。以及JavaScript代码在执行的过程中,它在内存的情况是如何变化的,让你从更加底层的角度去理解你的js代码是如何运行的。了解这些后你就能从更加底层的角度去理解var的变量提升,闭包的形成等了。

浏览器原理

浏览器内核与js引擎

浏览器内核又称“排版引擎”,“渲染引擎”,“浏览器引擎”,叫法很多,简单来说干的活就是将代码(HTML,XML,CSS,图片等)解析排版布局后输出到显示器让你看到。

JavaScript引擎是一个专门处理JavaScript脚本的虚拟机,一般会附带在网页浏览器之中。

主流浏览器内核与js引擎:

浏览器内核js引擎
SafariWebKitjavaScriptCore
ChromeBlinkV8
firefoxGeckoSpiderMonkey...

浏览器渲染过程概述

输入网址,服务器返回html,浏览器内核开始解析html,遇到link 等之类则会暂停,去下载对应的css或者js。

  1. 首先hmtl会被解析为dom树;
  2. 然后css会被解析为cssom规则树;
  3. 根据dom树和cssom规则树构建渲染树。
  4. 浏览器根据渲染数据进行布局(回流),此阶段浏览器计算各节点在页面中确切位置和大小,也称自动重排。
  5. 布局后进行绘制,将内容显示在屏幕上。

渲染引擎不会等所有html解析完成后再去,构建render tree,而是解析完一部分就显示一部分。以提高用户体验。

V8引擎的执行

V8引擎解析过程概述

image BLinK内核遇到js代码后,会以流的形式传递给v8,然其开始工作:

  • 首先接收到流后,会有扫描器Scanner对其进行词法分析将代码转化为tokens
  • 然后解析器parser将其转换为AST抽象语法树。
  • 再由解释器ignition(图中闪电部分)生成字节码再进行执行。

Parser再探:

Parser解析的时并不会进行全量解析(全部解析1.耗时间;2.解析后的字节码需放入内存耗内存),而是有延迟解析的策略,也就是一种按需解析给方案,( 理解:首先会Perpaser会解析出所需的最少限度的内容,比如内部有未调用的函数,则解析出函数声明,当调用时则paser对该函数进行完整的解析 )。

Ignition再探:

Ignition关注的是减少 V8 的内存开销,会进行执行前的优化工作。它会将AST进行分析将多次调用的函数标记为热点函数 交由TurboFan进行编译生成优化后的机器码(优化,方便快速调用)执行。而单次调用的函数则会被生成字节码再做执行。所以它也会有编译过程的,所以也有人对JS是否是解释型语言有争议。而正如最新的MDN上的文档说的JavaScript是一种具有函数优先的轻量级,解释型或即时编译型的编程语言,应该是最准确的吧。

V8内存模型

V8的内存主要分为堆和栈两部分,用以执行代码,和JVM有点类似😂。 堆: 这是最大的内存块,也是垃圾回收(GC)发生的地方。 栈: 每个V8进程有一个堆内存。这是存储静态数据的地方,包括方法/函数框架、原始值和指向对象的指针。 image

当然这只是简化版,实际的情况也会比这复杂得多(如下): image

GC垃圾回收

  • 引用计数:对象有引用指向它,引用就+1,引用为0就进行回收。但其会产生循环引用。
  • 标记清除:早期V8中堆内存采用的一种清除算法,此会有一个根对象,如V8中全局对象。垃圾回收器会定时从根开始去找引用的对象,没有引用的对象就会回收。可以很好解决循环引用的问题。

JavaScript在内存中的执行过程

执行前准备:

-> 首先,js引擎在执行代码之前会在在堆内存中创建一个全局对象GO(Global Object):

  1. 该对象在所有作用域可访问
  2. 会有 Date,Math,SetTimeOut,SetInterval,String,Array,Number
  3. 内置window属性指向它本身

-> 然后,JavaScript引擎会在内部创建执行上下文栈ECS(Execution Context Stack),用于执行代码调用。

开始执行:

-> 首先会创建一个全局执行环境GEC(Global Execution Context),它包含:在paser转成AST的过程中,将全局定义的变量,函数加入到GO中,初始为undefined。(变量作用域提升:全局定义的变量,函数会先入GO再执行)。

并将其入栈到ECS中。然后逐行执行,进行变量赋值,函数执行操作。

-> 在执行到一个函数时会创建函数执行上下文FEC(Fuction Execution Context),并压入执行上下文栈ECS,它包含三部分:

  1. 在解析函数成为AST树结构时,会创建AO(Activation Object)包含:形参,arguments,函数定义(函数代码),函数指向对象,定义边量
  2. 作用域链:VO(在函数中就是AO对象) + 父级作用域
  3. this绑定的值。

准备执行【创建GO 创建ECS 解析全局变量,函数(若变量初始为undefined,若函数则创建函数对象进行存储)】-> 执行代码【遇到函数调用 -> 创建其函数的AO对象 -> 创建其函数执行上下文 -> 执行函数内部代码】

注:在最新的ECMA标准中,变量对象VO,该为了变量环境VE,其可以不为对象,只要其能存储环境记录,其包含的内容也有些差异。

结合代码示例进行分析

案例一

var name = "shinna_mashiro";
foo(666);
function foo(num){
    console.log(m);
    var m = 10;
    var n = 20;
    function bar(){
        console.log(name)
    }
    bar()
}

这是通过var声明的变量,而通过let,const声明的变量ECMA262对它们是这么描述的:The variables(let 或 const)are created when their containing Lexical Environment is instantiate but may not be accessed in any way until the variable's LexicalBinding is evaluated. 这些变量会被创建在包含他们的词法环境(VE -> VO)被实例化时,但是是不可以访问的,直到词法绑定被执行。也就是在FEC创建的时候,VE被实例化时就会创建它,但是不能被访问,所以提升不了。(暂时性死区)

image image image

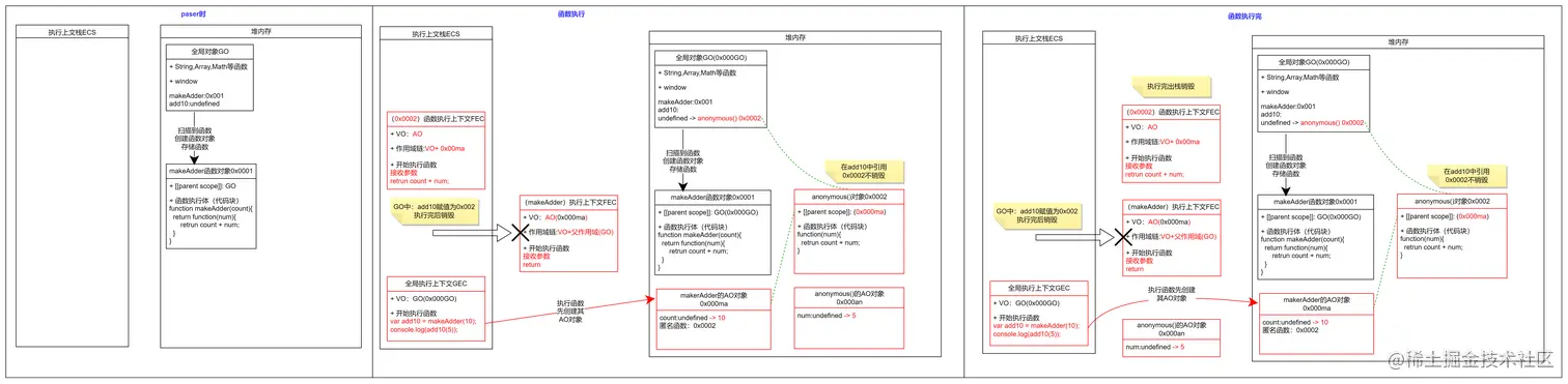
案例二闭包

function makeAdder(count){
    return function(num){
        retrun count + num;
    }
}
var add10 = makeAdder(10);
console.log(add10(5));

可以看到在代码执行完后,闭包结构中,会一直还有引用在GO中,所以此时不会对其内存进行回收。 image

部分参考及补充: 1.Visualizing memory management in V8 Engine (JavaScript, NodeJS, Deno, WebAssembly):deepu.tech/memory-mana… 2.全面分析总结JS内存模型:segmentfault.com/a/119000002… 3.V8引擎详解:juejin.cn/post/684490… 4.JavaScript到底是解释型语言还是编译型语言?:segmentfault.com/a/119000001… 5.Blazingly fast parsing, part 2: lazy parsing: v8.dev/blog/prepar…