IDA反汇编EXE添加一个启动时的消息框

278 阅读5分钟

IDA反汇编EXE添加一个启动时的消息框

上一篇文章介绍了用OD反汇编EXE添加一个启动时的消息框,这篇文章也是实现同样的效果,这边主要的思路还是将其反汇编得到汇编代码后,然后手动修改他的逻辑首先跳转到弹框区域再跳转回来去执行原来的代码,相关的工具有IDA,以及要修改的一个xp系统自带的扫雷软件。本来想着用OD做就可以了,然后同学告诉我IDA功能更多一些,我了解了一下确实更加方便我完成需求,但是网络上关于IDA相关的教程还是比较少,我也是折腾了好一阵子才完成了修改,而且我也觉得有必要记录一下对于IDA的相关操作。

描述

首先准备好要用到的软件也就是IDA和扫雷这个软件,特别建议使用IDA Pro 7.5版本,在细节方面尤其是返回和前进也就是Ctrl + ZCtrl + Y用起来很舒服,当然其他版本主要功能都是有的。

在这里插入图片描述

首先用IDA打开扫雷,一切以默认设置即可,然后进入就是代码的函数执行流程了。

在这里插入图片描述

在这里插入图片描述

此时按空格就能够切换到代码,按Ctrl + E进入入口点。

在这里插入图片描述

在这里插入图片描述

我们复制一下01003E23地址的push offset stru_1001390,找个地方存起来,后边会用得到。

在这里插入图片描述

然后我们将鼠标光标移动到01003E28也就是下一行,然后点击键盘n,为其起一个本地的名字loc_01003E28

在这里插入图片描述

在这里插入图片描述

在这里插入图片描述

我们转移到Hex View-1窗口,然后往下找到一块00的位置,都是在文件的末尾区域,我们右击有一个与IDA -ViewA同步的选项也要勾上,这样我们就可以在打开IDA代码窗口的区域同步到这块地址了。

在这里插入图片描述

在这里插入图片描述

在这里插入图片描述

我们要从01004A71开始写,我们可以按G键,进行跳转,要跳转到01004A71位置。

在这里插入图片描述

在这里插入图片描述

可以看到这个位置是被折叠的,我们选中后可以按D键将其展开,然后我们再次跳转到01004A71位置。

在这里插入图片描述

在这里插入图片描述

此时我们开始编写字符串,我们首先需要将字符串转成HEX,直接搜索HEX在线转换即可找到,我们将Title进行转换即可看到54 69 74 6C 65

在这里插入图片描述

我们选中好01004A71行后,点击edit - Patch program - Change byte

在这里插入图片描述

在这里我们输入刚才转换的HEX编码,注意MessageBoxW是使用两个字节的UTF-8编码的,不能直接使用一个字节的ASCII编码值,所以刚才我们编写的54 69 74 6C 65要写成54 00 69 00 74 00 6C 00 65 00,当然在Hex View1里直接右击修改也是可以的。

在这里插入图片描述

在这里插入图片描述

我们再空出来几行,在01004A80这边再写一个,我们转换Hello WorldHEX编码48 65 6c 6c 6f 20 57 6f 72 6c 64

在这里插入图片描述

我们自行加入00,这便成了48 00 65 00 6c 00 6c 00 6f 00 20 00 57 00 6f 00 72 00 6c 00 64,当然这边太长了,不够的位置我们需要重新输入,当然如果直接使用Hex View1就直接输入就可以了。

在这里插入图片描述
在这里插入图片描述

在这里插入图片描述

在这里插入图片描述

此时我们需要为这个字符串起名字,光标定位到01004A71N键,为其起一个名字,同样光标定位到01004A80,同样点N键为其起名,我为其分别起了个titlecontent

在这里插入图片描述

在这里插入图片描述

在这里插入图片描述

然后我们再空几行,我们将鼠标定位到01004A9A这个位置,然后点击edit - Patch program - Assemble,为其输入命令,我们按序输入以下的命令。

push 0
push title
push content
push 0
CALL DWORD PTR DS:[MessageBoxW]

在这里插入图片描述

还记得之前在一开始就复制的01003E23地址的push offset stru_1001390,我们在这里将代码复制下来push stru_1001390,注意没有offset,我们在这边继续追加这行,另外在最初我们还添加了一个本地的名字loc_01003E28,我们还需要追加一个jmp loc_01003E28

在这里插入图片描述

在这里插入图片描述

在这里插入图片描述

此时我们选中这块位置,按P键来创建函数。

在这里插入图片描述

在这里插入图片描述

我们选中这个sub_1004A9A,点击N键为这个函数重新起个名字message_box

在这里插入图片描述

在这里插入图片描述

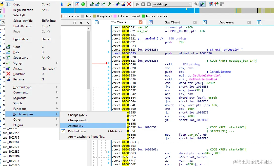
我们按Ctrl + E跳转到入口点,我们选中01003E23这一行,我们修改这个汇编代码为jmp message_box

在这里插入图片描述

在这里插入图片描述

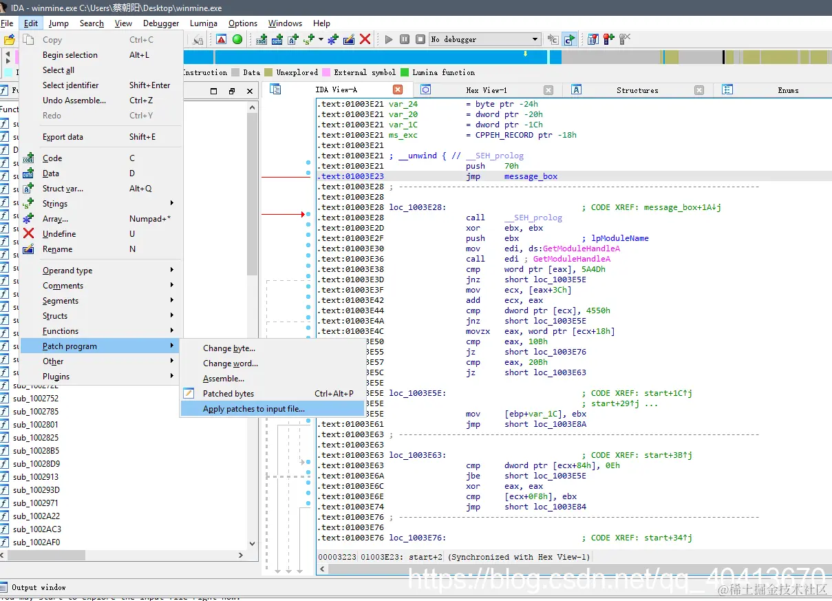
现在我们已经完成了操作,思路就是从入口开始执行我们自己的代码,然后执行完了再跳转回去继续执行原来的代码,现在我们将所做修改保存到源文件Edit - Patch program - Apply patches to input file,选择要注入的文件以及是否需要备份即可。

在这里插入图片描述

在这里插入图片描述

保存过后,运行该文件即可看到效果。

在这里插入图片描述

Blog

https://blog.touchczy.top/#/

参考

https://tool.lu/hexstr/
http://www.downcc.com/soft/24420.html
http://www.xz7.com/downinfo/347986.html