SSH远程管理

845 阅读5分钟

1.SSH服务

1.1什么是SSH服务

SSH(Secure Shell)是一种安全通道协议,主要用来实现字符界面的远程登录、远程 复制等功能。SSH 协议对通信双方的数据传输进行了加密处理,其中包括用户登录时输入的用户口令,SSH 为建立在应用层和传输层基础上的安全协议。对数据进行压缩,加快传输速度。

优点:

  • 数据传输是加密的,可以防止信息泄漏
  • 数据传输是压缩的,可以提高传输速度

1.2常见的ssh协议

OpenSSH 是实现SSH协议的开源软件项目,适用于各种UNIX、 Linux 操作系统。

Centos 7系统默认已安装openssh相关软件包,并将sshd 服务添加为开机自启动。

执行"systemctl start sshd"命令即可启动sshd 服务

sshd 服务默认使用的是TCP的22端口,安全协议版本sshv2,出来2之外还有1(有漏洞)ftp 20 21

sshd服务的默认配置文件是/etc/ssh/sshd_config ssh_config和sshd_config都是ssh服务器的配置文件,二者区别在于前者是针对客户端的配置文件,后者则是针对服务端的配置文件。

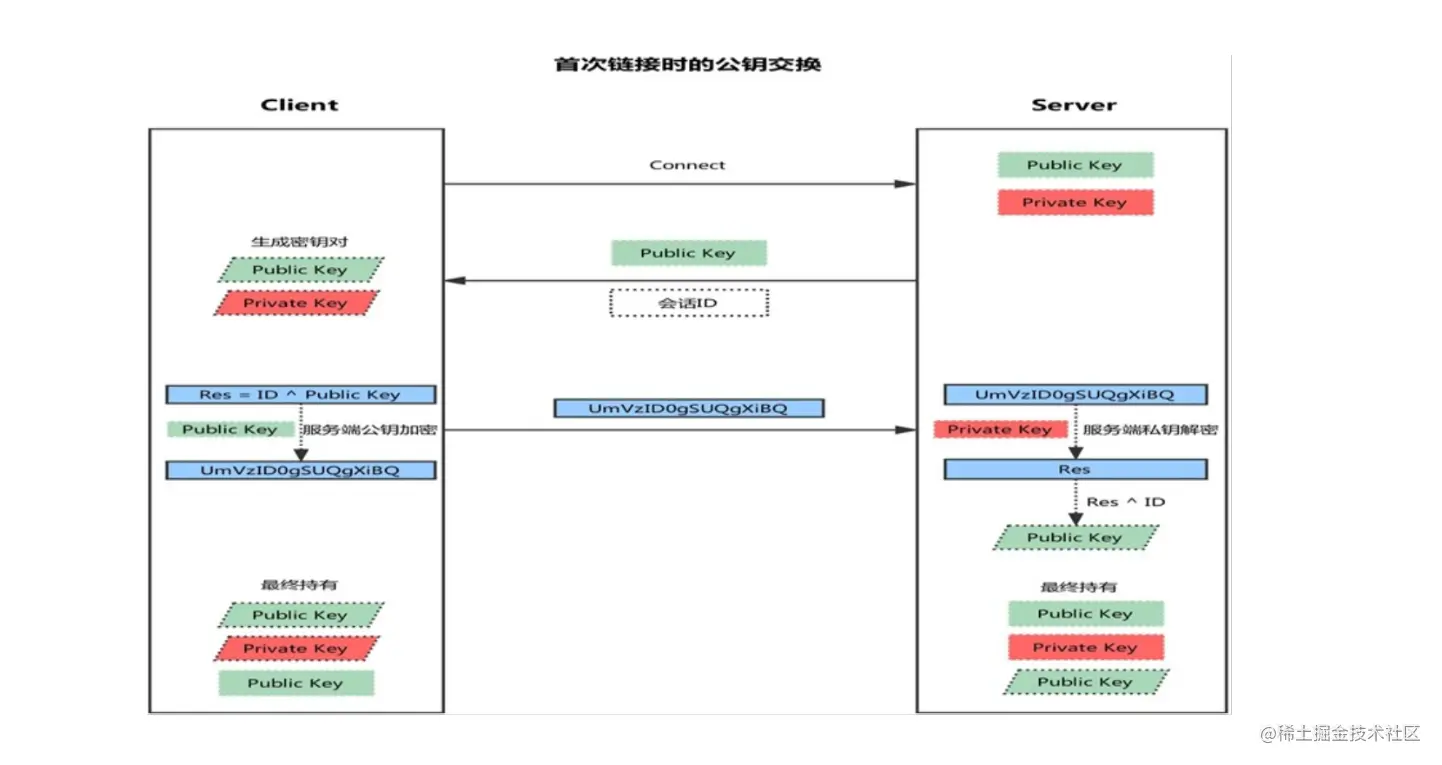
1.3 SSH原理

image.png

  • 客户端发起链接请求
  • 服务端返回自己的公钥,以及一个会话ID(这一步客户端得到服务端公钥)
  • 客户端生成密钥对
  • 客户端用自己的公钥异或会话ID,计算出一个值Res,并用服务端的公钥加密
  • 客户端发送加密值到服务端,服务端用私钥解密,得到Res
  • 服务端用解密后的值Res异或会话ID,计算出客户端的公钥(这一步服务端得到客户端公钥)
  • 最终:双方各自持有三个秘钥,分别为自己的一对公、私钥,以及对方的公钥,之后的所有通讯都会被加密

1.4用户登录

方法一: ssh [远程主机用户名]@[远程服务器主机名或IP地址] -p port

ssh命令 -p 端口号 当在 Linux 主机上远程连接另一台 Linux 主机时,如当前所登录的用户是 root 的话,当连接另一台主机时也是用 root 用户登录时,可以直接使用 ssh IP,端口默认即可,如果端口不是默认的情况下,需要使用-p 指定端口。

image.png

方法二: ssh -l [远程主机用户名] [远程服务器主机名或IP 地址] -p port

-l :-l 选项,指定登录名称

[root@ky15 ~]#ssh -l root 192.168.223.100
root@192.168.223.100's password: 
Last login: Tue Sep 28 22:25:40 2023 from 192.168.223.100

方法三: ssh -t 192.168.91.101 ssh -t 192.168.91.102 ssh 192.168.91.103 方便跳板连接

1.5服务端配置

1.5.1 端口号修改

[root@ky31 ~]# vim /etc/ssh/sshd_config 
17  Port    22   

image.png

修改完之后要重启服务

1.5.2监听特定的ip地址

ListenAddress ip

监听地址设置SSHD服务器绑定的IP 地址,0.0.0.0 表示侦听所有地址安全建议:如果主机不需要从公网ssh访问,可以把监听地址改为内网地址 这个值可以写成本地IP地址,也可以写成所有地址,即0.0.0.0 表示所有IP。

1.5.3 设置最大失败尝试登录次数为6

image.png

1.5.4 PermitEmptyPasswords

密码验证当然是需要的!所以这里写 yes,也可以设置为 no,在真实的生产服务器上,根据不同安全级别要求,有的是设置不需要密码登陆的,通过认证的秘钥来登陆。 image.png

1.5.4 禁止root用户登录

[root@localhost ssh]#vim  /etc/ssh/sshd_config
#开启38 行 并改为 no,默认注释并写的yes
38 PermitRootLogin no
#注意虽然阻止了root 但是普通用户可以使用su

image.png

image.png

1.5.5 白名单黑名单列表

[root@localhost ssh]#vim /etc/ssh/sshd_config
#手动添加
白名单
AllowUsers lzq@192.168.223.100    lisi     
#允许所有有的主机访问我的lisi用户
#只允许 zhangsan 从192.168.223.100上访问



黑名单:
DenyUsers  liwu
#不允许liwu的所有主机访问我

1.5.6其他的一些常用配置项

LoginGraceTime 2m
#用来设定如果用户登录失败,在切断连接前服务器需要等待的时间,单位为秒

PermitRootLogin yes 
#默认 ubuntu不允许root远程ssh登录

StrictModes yes   
#检查.ssh/文件的所有者,权限等

MaxAuthTries 
#用来设置最大失败尝试登陆次数为6


MaxSessions  10         
#同一个连接最大会话
PubkeyAuthentication yes     
#基于key验证

PermitEmptyPasswords no      
#密码验证当然是需要的!所以这里写 yes,也可以设置为 no,在真实的生产服务器上,根据不同安全级别要求,有的是设置不需要密码登陆的,通过认证的秘钥来登陆。


PasswordAuthentication yes   
#基于用户名和密码连接
GatewayPorts no
ClientAliveInterval 10 
#单位:秒
ClientAliveCountMax 3 
#默认3
UseDNS yes 
#提高速度可改为no   内网改为no  禁用反向解析
GSSAPIAuthentication yes #提高速度可改为no
MaxStartups    #未认证连接最大值,默认值10
Banner /path/file
#以下可以限制可登录用户的办法:白名单  黑名单
AllowUsers user1 user2 user3@ip(限制主机)
DenyUsers user1 user2 user3
AllowGroups g1 g2
DenyGroups g1 g2

ssh服务的最佳实践

  1. 建议使用非默认端口 22
  2. 禁止使用protocol version 1
  3. 限制可登录用户 白名单
  4. 设定空闲会话超时时长
  5. 利用防火墙设置ssh访问策略
  6. 仅监听特定的IP地址 公网 内网
  7. 基于口令认证时,使用强密码策略,比如:tr -dc A-Za-z0-9_ < /dev/urandom | head -c 12| xargs
  8. 使用基于密钥的认证
  9. 禁止使用空密码
  10. 禁止root用户直接登录
  11. 限制ssh的访问频度和并发在线数
  12. 经常分析日志 分离

2.怎么样实现免密登录

2.1操作流程

1.先生成密钥文件

image.png

2.不需要改文件位置的话直接三次回车,加密文件就生成了

image.png

3.cd过去查看文件是否被建立

image.png 4.将公钥文件发送给你想直接免密登录的主机

image.png

5.输入密码验证,即可完成

image.png

6.之后再连就不需要密码了

image.png