阿里云 MSE + ZadigX ,无门槛实现云原生全链路灰度发布

96 阅读7分钟

作者:ZadigX

企业发布现状痛点

目前企业在选择和实施发布策略时面临以下困境:

1. 缺乏云原生能力: 由于从传统部署转变为云原生模式后,技术架构改造需要具备相关能力的人才。这使得企业在发布策略方面难以入手。

2. 缺乏自动化平台支持: 即使找到适合产品现状的发布策略,仍然依赖手工逐步执行。这可能导致流程遗漏或人工操作失误,造成生产事故的风险。

3. 发布效率低下: 仅实现了服务级别的灰度能力,逐个发布服务耗时长,导致发布过程缓慢,验证效果不佳。

针对以上问题,ZadigX 与阿里云 MSE 联合发布**「面向开发者的全链路灰度发布解决方案」**,帮助企业应对这些痛点。

阿里云 MSE 为 Java 应用提供了便捷实现全链路灰度的能力。MSE 微服务引擎是基于 Java Agent 实现的无侵入式企业生产级服务治理产品,不需要修改任何一行业务代码,即可拥有不限于全链路灰度的治理能力,并且支持近 5 年内所有的 Spring Boot、Spring Cloud 和 Dubbo。

使用 MSE 进行灰度发布的过程中,ZadigX 可以便捷地创建灰度环境和灰度 K8S 资源, 结合发布工作流编排能力,自动为 K8S 资源设置 MSE 所需的资源标记,并集成了 MSE API 以降低重复工作量。开发无需切换平台,管理员一次配置即可。 开发可以基于 ZadigX 与日常工作平滑结合,完成高效、安全、快捷的发布。

工作原理介绍

工作原理图示:

image

工作流程描述:

MSE 灰度发布任务

  1. 复制一份基于基准环境中服务的 YAML

  2. 自动为 YAML 中的资源名称 metadata.name 添加后缀 -mse-

  3. 自动为 YAML 中的资源添加 MSE 全链路灰度发布所需的相关 label

  4. 用户可以设置灰度镜像、副本数,此外可以直接在渲染后的 YAML 中修改其他需要改动的字段(不可删除灰度过程中使用的 label)

  5. 根据最终的 YAML 生成灰度版本资源

下线 MSE 灰度服务

  1. 通过灰度资源被设置的相关 label ,找到并删除它们

前置操作

MSE 全链路灰度能力可以支持任意 K8S 集群,全链路灰度场景需基于网关能力建设,下面以 MSE 自带的云原生网关为例介绍场景,用户可以根据自身情况选择合适的网关。

安装 MSE 组件

在阿里云 ACK 集群中安装 MSE 组件,安装方式参考文档:安装 ack-onepilot 组件 [ 1]

安装 MSE Ingress 云原生网关

安装方式参考文档

  1. 创建 MSE 云原生网关 [ 2]

  2. 通过 MSE Ingress 访问容器服务 [ 3]

下面以 spring-a、spring-b、spring-c、nacos 这几个服务结合 MSE 云原生网关组成的项目为例演示项目初始化和 MSE 灰度发布过程。

管理员做项目初始化

运维或者 DevOps 工程师在 ZadigX 上进行项目的初始化,包括新建项目、新建服务、新建环境并启用 MSE、新建灰度发布工作流等步骤。以下操作是一次性操作,后续只需按需配置执行工作流即可。

步骤一:新建项目

在 ZadigX 上新建项目,输入项目名称,项目类型选择 「K8s YAML」项目。

image

步骤二:新建服务

在 ZadigX 服务-生产服务模块新建 nacos、spring-a、spring-b、spring-c 服务并配置对应的 YAML。

image

📍注意:在服务 deployment 中需添加以下  selector 和 template.metadata.labels:zadigx-release-version: original

服务 YAML 如下所示:

  • nacos 服务 YAML 配置:
apiVersion: apps/v1
kind: Deployment
metadata:
  name: nacos-server
spec:
  replicas: 1
  selector:
    matchLabels:
      app: nacos-server
  template:
    metadata:
      labels:
        app: nacos-server
    spec:
      containers:
      - env:
        - name: MODE
          value: standalone
        image: nacos/nacos-server:v2.2.0
        imagePullPolicy: Always
        name: nacos-server
      dnsPolicy: ClusterFirst
      restartPolicy: Always

# Nacos Server Service配置
---
apiVersion: v1
kind: Service
metadata:
  name: nacos-server
spec:
  ports:
  - port: 8848
    protocol: TCP
    targetPort: 8848
  selector:
    app: nacos-server
  type: ClusterIP
  • spring-a 服务 YAML 配置:
apiVersion: apps/v1
kind: Deployment
metadata:
  name: spring-cloud-a
spec:
  replicas: 1
  selector:
    matchLabels:
      app: spring-cloud-a
      zadigx-release-version: original
  template:
    metadata:
      labels:
        msePilotCreateAppName: spring-cloud-a
        app: spring-cloud-a
        zadigx-release-version: original
    spec:
      containers:
      - env:
        - name: JAVA_HOME
          value: /usr/lib/jvm/java-1.8-openjdk/jre
        image: registry.cn-shanghai.aliyuncs.com/yizhan/spring-cloud-a:0.1-SNAPSHOT
        imagePullPolicy: Always
        name: spring-cloud-a
        ports:
        - containerPort: 20001
        livenessProbe:
          tcpSocket:
            port: 20001
          initialDelaySeconds: 10
          periodSeconds: 30
---
apiVersion: v1
kind: Service
metadata:
  name: spring-cloud-a-base
spec:
  ports:
    - name: http
      port: 20001
      protocol: TCP
      targetPort: 20001
  selector:
    app: spring-cloud-a
    zadigx-release-version: original
---
apiVersion: networking.k8s.io/v1
kind: Ingress
metadata:
  name: spring-cloud-a
spec:
  ingressClassName: mse
  rules:
    - host: example.com
      http:
        paths:
          - backend:
              service:
                name: spring-cloud-a-base
                port:
                  number: 20001
            path: /
            pathType: Prefix
  • spring-b  服务 YAML 配置:
apiVersion: apps/v1
kind: Deployment
metadata:
  name: spring-cloud-b
spec:
  replicas: 1
  selector:
    matchLabels:
      app: spring-cloud-b
      zadigx-release-version: original
  strategy:
  template:
    metadata:
      labels:
        msePilotCreateAppName: spring-cloud-b
        app: spring-cloud-b
        zadigx-release-version: original
    spec:
      containers:
      - env:
        - name: JAVA_HOME
          value: /usr/lib/jvm/java-1.8-openjdk/jre
        image: registry.cn-shanghai.aliyuncs.com/yizhan/spring-cloud-b:0.1-SNAPSHOT
        imagePullPolicy: Always
        name: spring-cloud-b
        ports:
        - containerPort: 8080
        livenessProbe:
          tcpSocket:
            port: 20002
          initialDelaySeconds: 10
          periodSeconds: 30
  • spring-c 服务 YAML 配置:
apiVersion: apps/v1
kind: Deployment
metadata:
  name: spring-cloud-c
spec:
  replicas: 1
  selector:
    matchLabels:
      app: spring-cloud-c
      zadigx-release-version: original
  template:
    metadata:
      labels:
        msePilotCreateAppName: spring-cloud-c
        app: spring-cloud-c
        zadigx-release-version: original
    spec:
      containers:
      - env:
        - name: JAVA_HOME
          value: /usr/lib/jvm/java-1.8-openjdk/jre
        image: registry.cn-shanghai.aliyuncs.com/yizhan/spring-cloud-c:0.1-SNAPSHOT
        imagePullPolicy: Always
        name: spring-cloud-c
        ports:
        - containerPort: 8080
        livenessProbe:
          tcpSocket:
            port: 20003
          initialDelaySeconds: 10
          periodSeconds: 30

步骤三:新建环境并启用 MSE

  1. 在 ZadigX 上新建生产环境

image

  1. 执行以下命令启用 MSE,对灰度过程所有涉及到的命名空间(上图中为:mse-customer) 打上 mse-enable 标签。
kubectl label namespace <NAMESPACE> mse-enable=enabled
  1. 在生产环境中添加服务spring-a、spring-b、spring-c、nacos。

  2. 检查服务是否成功接入 MSE。在 ZadigX 环境中选择服务,比如spring-a,检查 Pod YAML 中是否成功注入one-pilot-initcontainer,如下图所示。

image

image

步骤四:配置 MSE 灰度发布工作流

  1. 新建发布工作流 mse-gray-workflow,添加任务,配置如下。

    1. MSE 灰度发布:用于部署灰度服务
    2. [可选]通用任务 :用于验证灰度后的新版本
    3. 下线 MSE 灰度:用于下线灰度服务

image

  1. 新建发布工作流 prod-workflow ,添加部署任务,用于执行生产发布,配置如下图所示。

image

工程师执行 MSE 灰度发布

多个灰度服务部署

执行 mse-gray-workflow,选择服务组件 spring-cloud-a和spring-cloud-c ,设置灰度标,选择对应的灰度镜像、副本数量、修改灰度服务 YAML 配置,点击执行即可完成灰度服务部署。

image

image

此处 spring-cloud-a 为流量入口,因此需要在灰度服务 YAML 中手动添加/修改 Service 和 MSE Ingress 资源的一些相关字段:

  1. 通过 MSE Ingress 的 annotations 设置灰度流量规则,并为灰度流量带上灰度标 Header

  2. 设置灰度路由规则的 backend.service.name 为其下的灰度 Service 名称

具体改动内容如下:

apiVersion: networking.k8s.io/v1
kind: Ingress
metadata:
  annotations:
    mse.ingress.kubernetes.io/request-header-control-update: x-mse-tag gray
    nginx.ingress.kubernetes.io/canary: "true"
    nginx.ingress.kubernetes.io/canary-by-header: x-user-id
    nginx.ingress.kubernetes.io/canary-by-header-value: "100"
    nginx.ingress.kubernetes.io/canary-weight: "0"
  creationTimestamp: null
  labels:
    zadigx-release-service-name: spring-a
    zadigx-release-type: mse-gray
    zadigx-release-version: gray
  name: spring-cloud-a-mse-gray
spec:
  ingressClassName: mse
  rules:
  - host: example.com
    http:
      paths:
      - backend:
          service:
            name: spring-cloud-a-mse-gray
            port:
              number: 20001
        path: /
        pathType: Prefix
status:
  loadBalancer: {}
---
apiVersion: v1
kind: Service
metadata:
  creationTimestamp: null
  labels:
    zadigx-release-service-name: spring-a
    zadigx-release-type: mse-gray
    zadigx-release-version: gray
  name: spring-cloud-a-mse-gray
spec:
  ports:
  - name: http
    port: 20001
    protocol: TCP
    targetPort: 20001
  selector:
    app: spring-cloud-a
    zadigx-release-service-name: spring-a
    zadigx-release-type: mse-gray
    zadigx-release-version: gray
status:
  loadBalancer: {}

部署完成后,可在生产环境中查看灰度服务的运行状态和基本信息。

image

image

灰度结果验证

灰度服务部署完成后,自动执行新版本功能验证或通过其他业务方法验证灰度结果。

image

正式发布生产服务

灰度服务验证没有问题后,执行 prod-workflow 工作流,选择更新的服务及对应的镜像,即可更新生产服务。

image

image

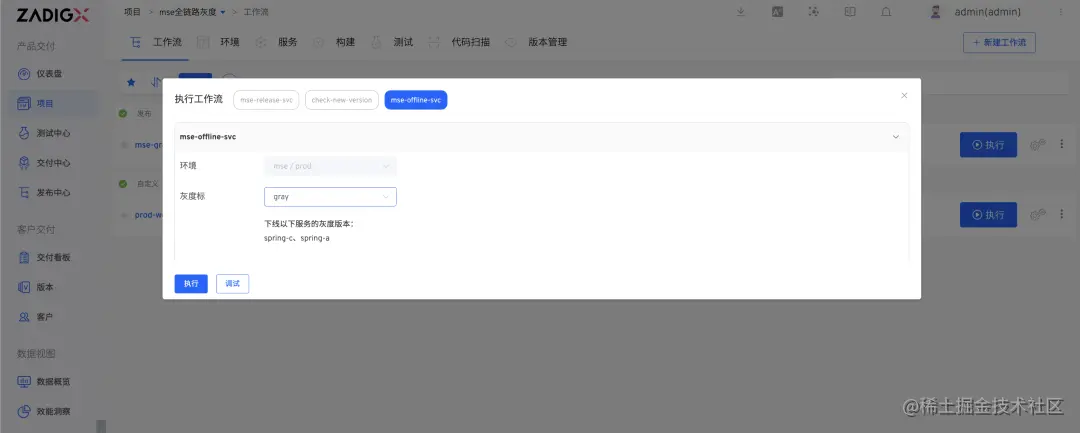
灰度服务清理与下线

生产发布成功后,执行 mse-gray-workflow 工作流,选择需要下线的灰度标,即可下线对应的灰度服务。

image

image

总结

面向开发者的全链路灰度发布解决方案通过与阿里云 MSE 的联合,为企业提供云原生能力、自动化平台支持,显著提高发布效率和软件交付质量,为用户带来卓越体验。

参考链接:

[1] ACK 微服务接入 MSE

help.aliyun.com/document_de…*
*

[2] 创建 MSE 云原生网关

help.aliyun.com/document_de…*
*

[3] MSE Ingress 访问容器服务

help.aliyun.com/document_de…

文章来源: 本文转载自 KodeRover 微信公众号