复习一下spring实现IOC的源码流程
准备工作:
强烈建议大家从git上拉取spring源码来学习Spring源码。因为里面相较于IDEA生成的会有注释,里面有的方法会有注释看起来会省力一点。
以下都是用5.0.2版本来做阐述。
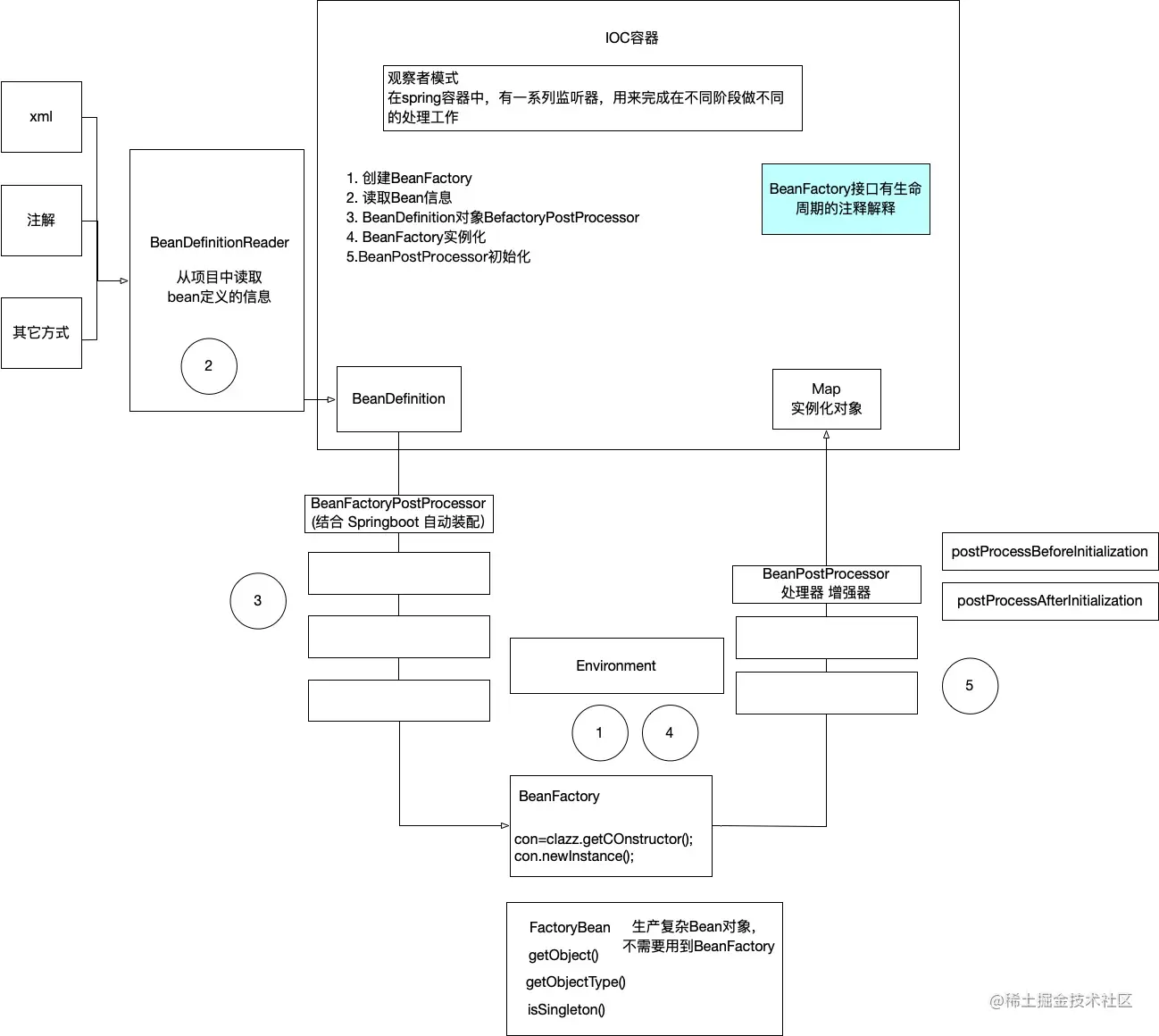
bean创建的流程图
写在前面:建议大家一定要自己用实例跑一遍,做好记录。如果只是看看会非常抽象。此流程图作为梗概,便于加强记忆和理解,新手或无基础的有个印象即可。等跟随本文走通一遍,在回过头看这个图,或许会有收获
源码走一遍
bean的定义
- 这是我的bean目录结构,只是做一个例子
-
获取核心容器对象,bean最后都会放在此容器对象中
* ApplicationContext的三个实现类 * ClassPathXmlApplicationContext 它可以加载类路径下的配置文件,要求必须在类路径下 * FileSystemXmlApplicationContext 可以加载任意路径下的配置文件,必须有访问权限 * AnnotationConfigApplicationContext 用于读取注解创建容器的 这里我用ClassPathXmlApplicationContext来做演示 public class MyTest { public static void main(String[] args) { ApplicationContext context = new ClassPathXmlApplicationContext("bean.xml"); } }
快速开始
-
建议用IDEA的debug模式来观察Spring的IOC过程
-
进入到此类的构造方法中
- 查看setConfigLocations,就是将配置文件加载到configLocations里去
- 查看setConfigLocations,就是将配置文件加载到configLocations里去
-
向下执行,查看refresh()
-
this.prepareRefresh(): 此方法是准备工作,大家感兴趣可以点进去看一下,可以看到里面是获取时间,获取环境信息的一些设置。
-
this.obtainFreshBeanFactory(): 这一步是创建beanFactory, 并且读取Bean的信息,源码注释中还有写到
// Tell the subclass to refresh the internal bean factory.会告诉子类去刷新内部bean工厂-
this.refreshBeanFactory:
* This implementation performs an actual refresh of this context's underlying * bean factory, shutting down the previous bean factory (if any) and * initializing a fresh bean factory for the next phase of the context's lifecycle. 这个实现类的方法会刷新容器中的beanFactory,关闭之前存在的并且初始化新的beanFactory
-
-
利用this.createBeanFactory() 创建了一个beanFactory,类型为DefaultListableBeanFactory
-
这个类接着往下走:this.loadBeanDefinitions(beanFactory);
* Load bean definitions into the given bean factory, typically through * delegating to one or more bean definition readers. 这个方法会将beandefinitionsReader读取到的bean definitions放入bean工厂,我们以上提出的三种 注入方式都会走到这里,将bean信息丢进去
-
-
返回上述 refresh()
-
this.prepareBeanFactory(beanFactory); 设置和忽略一些对象值
-
this.postProcessBeanFactory(beanFactory); 空方法可自定义扩展
-
this.invokeBeanFactoryPostProcessors(beanFactory);
* Instantiate and invoke all registered BeanFactoryPostProcessor beans, * respecting explicit order if given. * <p>Must be called before singleton instantiation. 实例化所有beanFactory组件 -
registerBeanPostProcessors(beanFactory);
Instantiate and register all BeanPostProcessor beans, //先注册再调用 -
initApplicationEventMulticaster(); 观察者模式监听器, 监听组件的相关状态,并决定相关调用方法。
-
finishBeanFactoryInitialization(beanFactory); 重要!!
* Finish the initialization of this context's bean factory, * initializing all remaining singleton beans. 完成了容器bean factory的初始化,并且初始化其他的bean单例对象
-
-
beanFactory.preInstantiateSingletons(); 实例化方法
-
此方法最后this.getBean(beanName)
-
继续
-
Return an instance, which may be shared or independent, of the specified bean. 注释已经很清楚了,此方法会返回一个实例,就是我们的bean对象
-
-
进入到createBean方法中
-
继续进入
-
继续进入
Instantiate the given bean using its default constructor. 这个方法注释说明了实例化对象是用构造器完成的-
继续看他如何构造的
-
-
ca 就是Constructor,从这里我们基本可以看出容器内,bean对象的实例化 是利用反射的基本原理,获取类构造器,然后newInstance来实现的
-
-
以上就是bean对象实例化的基本过程,下面是实例化完成后的初始化过程
-
回到这里,实例化完成后
注释说明了在populateBean完成bean的初始化
-
继续
会看到在此方法里会调用前置和后置处理器来初始化Bean
-
-
以上就完成了bean的实例化过程,文章开头的那个图刚开始有点懵,但是一旦跑完一遍bean的实例化过程,再次结合图,就清晰了很多。本文只是简单的跟随debug顺序,完整的走了一遍bean实例化的过程,还有特殊情况并没有讨论,后期会重新用新文章再来拓展。
-