vue开源基础框架之岗位管理配置及使用

66 阅读2分钟

JVS是面向软件开发团队可以快速实现应用的基础开发脚手架,主要定位于企业信息化通用底座,采用微服务分布式框架,提供丰富的基础功能,集成众多业务引擎,它灵活性强,界面化配置对开发者友好,底层容器化构建,集合持续化构建。

产品设计定位

  • JVS是定位为辅助研发团队的快速脚手架,降低项目构建基础脚手架的成本
  • JVS的服务对象:中小型的研发团队,采用spring cloud +VUE的架子,技能比较通用,人员比较容易招聘
  • JVS构建一个底座支持多个应用的设计逻辑,可以尽量将日常的项目模块化,应用化,逐步从代码复用到产品复用过渡
  • JVS将预植一些基础通用的应用,这样开发团队通过简单的修改需求则可以快进入交付状态

JVS基础框架岗位管理

在企业的IT系统中,岗位管理是指对人员的负责从事、业务规划方面的描述属性,它有别于用户角色,用户角色更多与用户权限密切相关,这个属性可以涉及资格要求、技能需求、职级等方面的管理描述,作为权限体系的补充内容。

配置入口

进入平台管理-岗位管理界面,如下图所示

左侧是目前系统内部已经具备的岗位,右侧是该岗位关联的人员,岗位与人员可以是多对多的关系。

岗位管理

点击添加岗位按钮

系统弹出岗位添加的弹窗,填写保存后系统自动创建该岗位名称

岗位编辑与删除,点击岗位名称后的省略号,弹出岗位操作的按钮

人员关联

点击岗位后的省略号,弹出岗位操作菜单,点击添加成员按钮,

系统弹出人员选择器,根据名称、部门、岗位等方式选择用户后,确定完成岗位人员的关联。

岗位使用

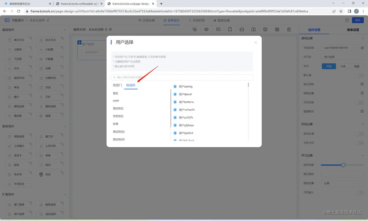
岗位是角色、组织之外的可以描述用户属性的维度,例如在流程审批节点时,通过岗位选择用户,

在用户选择器中,可以按照岗位选择对应人群

在线demo:frame.bctools.cn/

基础框架开源地址:gitee.com/software-mi…

往期回顾

开源基础框架:后台用户管理(支持同步钉钉、企微、微信等)

开源基础框架:支持多账号体系(钉钉、企微、微信等)

开源基础框架:通过逻辑隔离的多租户管理系统介绍

开源基础框架:企业用户组织管理与配置(树形结构式管理)