第9节 Spring源码之 invokeBeanFactoryPostProcessors 方法

257 阅读1分钟

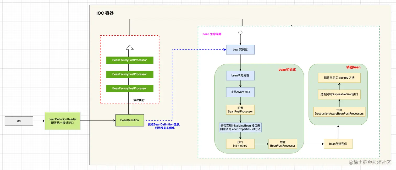
spring源码-refresh流程.drawio (1).png

invokeBeanFactoryPostProcessors(beanFactory)方法是refresh方法中第5步逻辑,注册 BeanFactoryPostProcessor 处理器,然后实例化并调用 BeanFactoryPostProcessor 处理器的实现。

protected void invokeBeanFactoryPostProcessors(ConfigurableListableBeanFactory beanFactory) {
   
   PostProcessorRegistrationDelegate.invokeBeanFactoryPostProcessors(beanFactory, getBeanFactoryPostProcessors());

   // Detect a LoadTimeWeaver and prepare for weaving, if found in the meantime
   // (e.g. through an @Bean method registered by ConfigurationClassPostProcessor)
   if (beanFactory.getTempClassLoader() == null && beanFactory.containsBean(LOAD_TIME_WEAVER_BEAN_NAME)) {
      beanFactory.addBeanPostProcessor(new LoadTimeWeaverAwareProcessor(beanFactory));
      beanFactory.setTempClassLoader(new ContextTypeMatchClassLoader(beanFactory.getBeanClassLoader()));
   }
}

该方法的所有的核心逻辑都在PostProcessorRegistrationDelegate.invokeBeanFactoryPostProcessors(beanFactory, getBeanFactoryPostProcessors())中封装的,具体逻辑如下:

public static void invokeBeanFactoryPostProcessors(ConfigurableListableBeanFactory beanFactory, List<BeanFactoryPostProcessor> beanFactoryPostProcessors) {

   // Invoke BeanDefinitionRegistryPostProcessors first, if any.
   // 优先执行BeanDefinitionRegistryPostProcessors,将已经执行过的BFPP存储在 processedBeans 中,防止重复执行
   Set<String> processedBeans = new HashSet<>();

   // 判断 beanFactory 是否是 BeanDefinitionRegistry 类型,即 DefaultListableBeanFactory,实现了 BeanDefinitionRegistry 接口,所以为 true
   if (beanFactory instanceof BeanDefinitionRegistry) {
      BeanDefinitionRegistry registry = (BeanDefinitionRegistry) beanFactory;

      /**
       * BeanFactoryPostProcessor、BeanDefinitionRegistryPostProcessor 两个接口的区别???
       * (1) BeanDefinitionRegistryPostProcessor 是 BeanFactoryPostProcessor 的子类
       * (2) BeanFactoryPostProcessor 主要是对 BeanFactory 的操作;而 BeanDefinitionRegistryPostProcessor 主要对 BeanDefinition 的操作
       */
      List<BeanFactoryPostProcessor> regularPostProcessors = new ArrayList<>();
      List<BeanDefinitionRegistryPostProcessor> registryProcessors = new ArrayList<>();

      // 遍历入参 beanFactoryPostProcessors,将 BeanFactoryPostProcessor 和 BeanDefinitionRegistryPostProcessor 接口分开存储到集合中去
      for (BeanFactoryPostProcessor postProcessor : beanFactoryPostProcessors) {
         if (postProcessor instanceof BeanDefinitionRegistryPostProcessor) {
            BeanDefinitionRegistryPostProcessor registryProcessor = (BeanDefinitionRegistryPostProcessor) postProcessor;

            // 直接执行BeanDefinitionRegistryPostProcessor接口中的postProcessBeanDefinitionRegistry方法
            registryProcessor.postProcessBeanDefinitionRegistry(registry);
            registryProcessors.add(registryProcessor);
         } else {

            // 普通的 BeanFactoryPostProcessor,添加到 regularPostProcessors 集合中去,用于后续执行 BeanFactoryPostProcessor 接口的 postProcessBeanFactory 方法
            regularPostProcessors.add(postProcessor);
         }
      }

      // Do not initialize FactoryBeans here: We need to leave all regular beans uninitialized to let the bean factory post-processors apply to them!
      // Separate between BeanDefinitionRegistryPostProcessors that implement PriorityOrdered, Ordered, and the rest.
      // 保存本次要执行的 BeanDefinitionRegistryPostProcessor
      List<BeanDefinitionRegistryPostProcessor> currentRegistryProcessors = new ArrayList<>();

      // First, invoke the BeanDefinitionRegistryPostProcessors that implement PriorityOrdered.
      // 调用所有实现了 PriorityOrdered 接口的 BeanDefinitionRegistryPostProcessor 实现类
      String[] postProcessorNames = beanFactory.getBeanNamesForType(BeanDefinitionRegistryPostProcessor.class, true, false);
      for (String ppName : postProcessorNames) {
         if (beanFactory.isTypeMatch(ppName, PriorityOrdered.class)) {
            currentRegistryProcessors.add(beanFactory.getBean(ppName, BeanDefinitionRegistryPostProcessor.class));
            processedBeans.add(ppName);
         }
      }
      sortPostProcessors(currentRegistryProcessors, beanFactory);
      // 添加到 registryProcessors 中,用于最后执行 postProcessBeanFactory 方法
      registryProcessors.addAll(currentRegistryProcessors);
      // 遍历 currentRegistryProcessors,执行 postProcessBeanDefinitionRegistry 方法
      invokeBeanDefinitionRegistryPostProcessors(currentRegistryProcessors, registry);
      currentRegistryProcessors.clear();

      // Next, invoke the BeanDefinitionRegistryPostProcessors that implement Ordered.
      // 调用所有实现了 Ordered 接口的 BeanDefinitionRegistryPostProcessor 实现类
      postProcessorNames = beanFactory.getBeanNamesForType(BeanDefinitionRegistryPostProcessor.class, true, false);
      for (String ppName : postProcessorNames) {
         if (!processedBeans.contains(ppName) && beanFactory.isTypeMatch(ppName, Ordered.class)) {
            currentRegistryProcessors.add(beanFactory.getBean(ppName, BeanDefinitionRegistryPostProcessor.class));
            processedBeans.add(ppName);
         }
      }
      sortPostProcessors(currentRegistryProcessors, beanFactory);
      // 添加到 registryProcessors 中,用于最后执行 postProcessBeanFactory 方法
      registryProcessors.addAll(currentRegistryProcessors);
      // 遍历 currentRegistryProcessors,执行 postProcessBeanDefinitionRegistry 方法
      invokeBeanDefinitionRegistryPostProcessors(currentRegistryProcessors, registry);
      currentRegistryProcessors.clear();

      // Finally, invoke all other BeanDefinitionRegistryPostProcessors until no further ones appear.
      // 最后,调用所有剩下的 BeanDefinitionRegistryPostProcessors
      boolean reiterate = true;
      while (reiterate) {
         reiterate = false;
         postProcessorNames = beanFactory.getBeanNamesForType(BeanDefinitionRegistryPostProcessor.class, true, false);
         for (String ppName : postProcessorNames) {
            // 跳过已经执行过的 BeanDefinitionRegistryPostProcessor
            if (!processedBeans.contains(ppName)) {
               currentRegistryProcessors.add(beanFactory.getBean(ppName, BeanDefinitionRegistryPostProcessor.class));
               processedBeans.add(ppName);
               reiterate = true;
            }
         }
         sortPostProcessors(currentRegistryProcessors, beanFactory);
         registryProcessors.addAll(currentRegistryProcessors);
         invokeBeanDefinitionRegistryPostProcessors(currentRegistryProcessors, registry);
         currentRegistryProcessors.clear();
      }

      // Now, invoke the postProcessBeanFactory callback of all processors handled so far.
      // 调用所有 BeanDefinitionRegistryPostProcessor 的 postProcessBeanFactory 方法
      invokeBeanFactoryPostProcessors(registryProcessors, beanFactory);
      // 调用入参 beanFactoryPostProcessors 中的普通 BeanFactoryPostProcessor (不是 BeanDefinitionRegistryPostProcessor 类型) 的 postProcessBeanFactory 方法
      invokeBeanFactoryPostProcessors(regularPostProcessors, beanFactory);
   } else {
      // Invoke factory processors registered with the context instance.
      // 如果 beanFactory 不归属于 BeanDefinitionRegistry 类型,那么直接执行 postProcessBeanFactory 方法
      invokeBeanFactoryPostProcessors(beanFactoryPostProcessors, beanFactory);
   }

   /************************/
   // 1. 到这里为止,入参 beanFactoryPostProcessors 和容器中的所有 BeanDefinitionRegistryPostProcessor 已经全部处理完毕
   // 2. 下面开始处理所有的 BeanFactoryPostProcessor
   /************************/

   // Do not initialize FactoryBeans here: We need to leave all regular beans uninitialized to let the bean factory post-processors apply to them!
   String[] postProcessorNames = beanFactory.getBeanNamesForType(BeanFactoryPostProcessor.class, true, false);

   // Separate between BeanFactoryPostProcessors that implement PriorityOrdered,Ordered, and the rest.
   List<BeanFactoryPostProcessor> priorityOrderedPostProcessors = new ArrayList<>();
   List<String> orderedPostProcessorNames = new ArrayList<>();
   List<String> nonOrderedPostProcessorNames = new ArrayList<>();
   for (String ppName : postProcessorNames) {
      if (processedBeans.contains(ppName)) {
      } else if (beanFactory.isTypeMatch(ppName, PriorityOrdered.class)) {
         priorityOrderedPostProcessors.add(beanFactory.getBean(ppName, BeanFactoryPostProcessor.class));
      } else if (beanFactory.isTypeMatch(ppName, Ordered.class)) {
         orderedPostProcessorNames.add(ppName);
      } else {
         nonOrderedPostProcessorNames.add(ppName);
      }
   }

   // First, invoke the BeanFactoryPostProcessors that implement PriorityOrdered.
   sortPostProcessors(priorityOrderedPostProcessors, beanFactory);
   invokeBeanFactoryPostProcessors(priorityOrderedPostProcessors, beanFactory);

   // Next, invoke the BeanFactoryPostProcessors that implement Ordered.
   List<BeanFactoryPostProcessor> orderedPostProcessors = new ArrayList<>();
   for (String postProcessorName : orderedPostProcessorNames) {
      orderedPostProcessors.add(beanFactory.getBean(postProcessorName, BeanFactoryPostProcessor.class));
   }
   sortPostProcessors(orderedPostProcessors, beanFactory);
   invokeBeanFactoryPostProcessors(orderedPostProcessors, beanFactory);

   // Finally, invoke all other BeanFactoryPostProcessors.
   List<BeanFactoryPostProcessor> nonOrderedPostProcessors = new ArrayList<>();
   for (String postProcessorName : nonOrderedPostProcessorNames) {
      nonOrderedPostProcessors.add(beanFactory.getBean(postProcessorName, BeanFactoryPostProcessor.class));
   }
   invokeBeanFactoryPostProcessors(nonOrderedPostProcessors, beanFactory);

   // Clear cached merged bean definitions since the post-processors might have modified the original metadata, e.g. replacing placeholders in values...
   beanFactory.clearMetadataCache();
}

一、BeanDefinitionRegistryPostProcessorBeanFactoryPostProcessors

这个方法的逻辑很长,但只需要重点掌握 BeanDefinitionRegistryPostProcessorBeanFactoryPostProcessors,然后方法的逻辑就很容易理解了

1. BeanFactoryPostProcessors

@FunctionalInterface
public interface BeanFactoryPostProcessor {
   void postProcessBeanFactory(ConfigurableListableBeanFactory beanFactory) throws BeansException;
}
  • BeanFactoryPostProcessors 允许修改 BeanFactory 的中的 BeanDefinition,也可以修改BeanFactory 的相关属性
  • BeanFactoryPostProcessors 它是Spring容器中很重要的一个接口,在Bean实例化之前执行

Spring源码1-第 3 页.drawio.png

  • BeanFactoryPostProcessors 有很多重要的实现类
    • ConfigurationClassPostProcessor 它内部实现了对 @Configuration@Bean@Component@ComponentScan@Import@ImportResource 注解的解析逻辑

    • CustomEditorConfigurer:注册用户自定义的属性编辑器。参考上篇笔记: 第8节 Spring源码之 prepareBeanFactory 方法

    • PropertyResourceConfigurer

    • CustomAutowireConfigurer

2. BeanDefinitionRegistryPostProcessor

public interface BeanDefinitionRegistryPostProcessor extends BeanFactoryPostProcessor {
   void postProcessBeanDefinitionRegistry(BeanDefinitionRegistry registry) throws BeansException;

}
  • BeanDefinitionRegistryPostProcessorBeanFactoryPostProcessor 子接口,是对 BeanFactoryPostProcessor 的扩展,它可以在常规的 BeanFactoryPostProcessor 执行之前注册更多的 BeanDefinition
  • BeanDefinitionRegistryPostProcessor 的实现类可以同时实现 postProcessBeanFactorypostProcessBeanDefinitionRegistry 方法

3. 如何使用BeanFactoryPostProcessorsBeanDefinitionRegistryPostProcessor

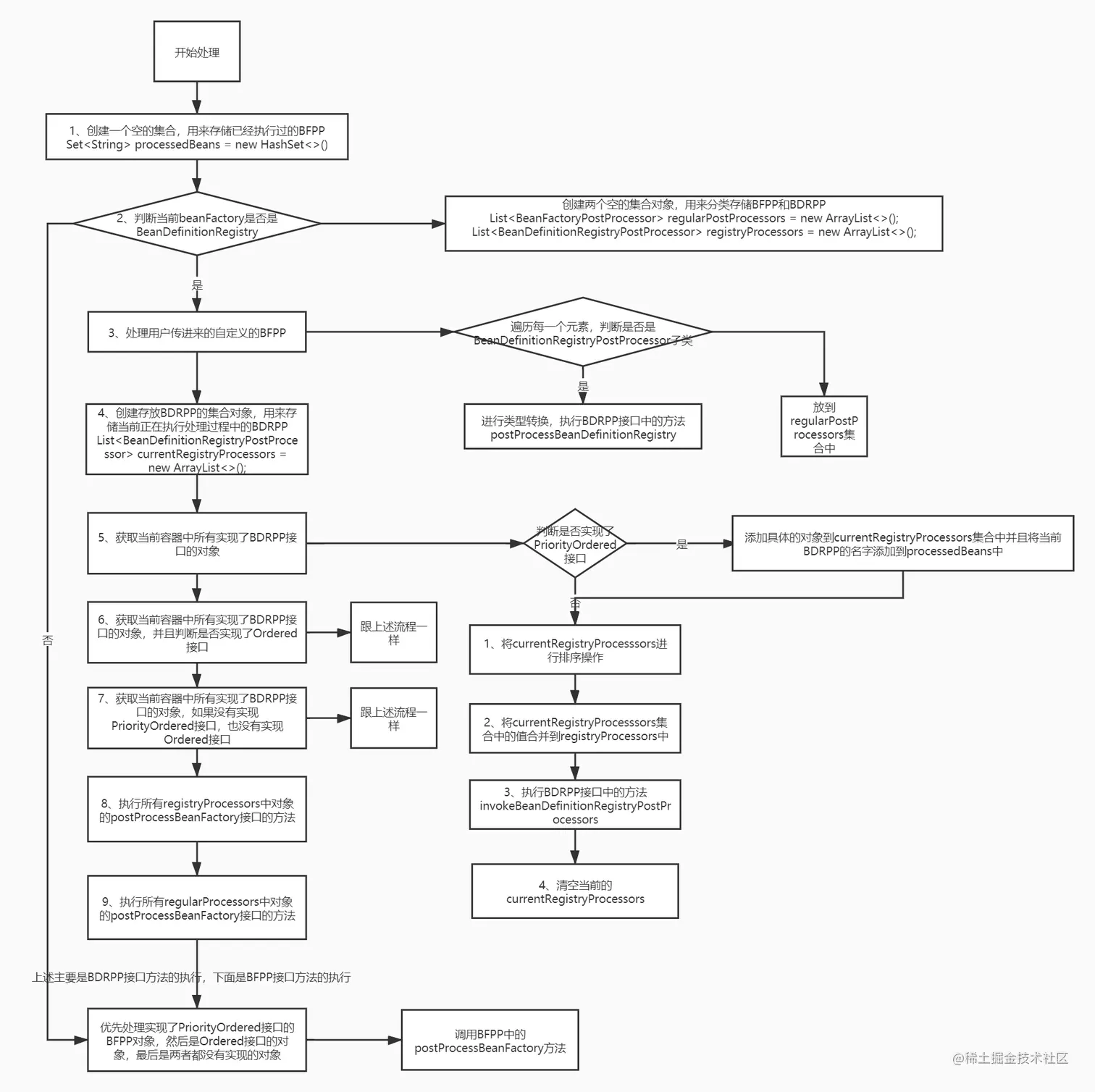
在介绍 BeanFactoryPostProcessorsBeanDefinitionRegistryPostProcessor 的使用之前。再次说明一下 PostProcessorRegistrationDelegate.invokeBeanFactoryPostProcessors(beanFactory, getBeanFactoryPostProcessors()) 方法流程,从大的方面来看,可以分为两个步骤:

(1)首先执行 入参 beanFactoryPostProcessors容器中的所有 BeanDefinitionRegistryPostProcessor,执行 BeanDefinitionRegistryPostProcessor的流程图如下

执行BeanFactoryPostProcessor的流程图.png

(2)再次执行 BeanFactoryPostProcessors,执行 BeanFactoryPostProcessors 的流程和执行 BeanDefinitionRegistryPostProcessor基本相似

  • BeanFactoryPostProcessors 的基本使用
public class UserBeanFactoryPostProcessor implements BeanFactoryPostProcessor {
   @Override
   public void postProcessBeanFactory(ConfigurableListableBeanFactory beanFactory) throws BeansException {
      BeanDefinition user = beanFactory.getBeanDefinition("user");
      System.out.println("测试 UserBeanFactoryPostProcessor , beanClassName : " + user.getBeanClassName());
   }
}
<?xml version="1.0" encoding="UTF-8"?>
<beans xmlns="http://www.springframework.org/schema/beans"
      xmlns:xsi="http://www.w3.org/2001/XMLSchema-instance"
      xsi:schemaLocation="http://www.springframework.org/schema/beans
    http://www.springframework.org/schema/beans/spring-beans-3.0.xsd">

   <bean id="user" class="com.sff.demo.bean.User">
      <property name="username" value="Tom"></property>
   </bean>
   <bean id="userBeanFactoryPostProcessor" class="com.sff.demo.bean.UserBeanFactoryPostProcessor"></bean>
</beans>
  • BeanDefinitionRegistryPostProcessor 执行过程中添加其他的BeanDefinitionRegistryPostProcessor
public class NewBeanDefinitionRegistryPostProcessor implements BeanDefinitionRegistryPostProcessor, Ordered {

   private String processor;

   @Override
   public void postProcessBeanFactory(ConfigurableListableBeanFactory beanFactory) throws BeansException {
      System.out.println(" **** 执行了:NewBeanDefinitionRegistryPostProcessor 的 postProcessBeanFactory 方法 **** ");
   }

   @Override
   public void postProcessBeanDefinitionRegistry(BeanDefinitionRegistry registry) throws BeansException {
      System.out.println(" **** 执行了:NewBeanDefinitionRegistryPostProcessor 的 postProcessBeanDefinitionRegistry 方法 **** ");
   }

   @Override
   public int getOrder() {
      return 0;
   }

   public String getProcessor() {
      return processor;
   }

   public void setProcessor(String processor) {
      this.processor = processor;
   }

   @Override
   public String toString() {
      return "NewBeanDefinitionRegistryPostProcessor { " +
            "processor = '" + processor + ''' +
            '}';
   }
}

在执行 AddBeanDefinitionRegistryPostProcessor 的过程中新注册 NewBeanDefinitionRegistryPostProcessor

public class AddBeanDefinitionRegistryPostProcessor implements BeanDefinitionRegistryPostProcessor, Ordered {

   @Override
   public void postProcessBeanFactory(ConfigurableListableBeanFactory beanFactory) throws BeansException {
      System.out.println("《《《《执行了:AddBeanDefinitionRegistryPostProcessor 的 postProcessBeanFactory 方法》》》》");
   }

   @Override
   public void postProcessBeanDefinitionRegistry(BeanDefinitionRegistry registry) throws BeansException {
      System.out.println("《《《《执行了:AddBeanDefinitionRegistryPostProcessor 的 postProcessBeanDefinitionRegistry 方法,并新增一个 BeanDefinitionRegistryPostProcessor  》》》》");
      BeanDefinitionBuilder newDef = BeanDefinitionBuilder.rootBeanDefinition(NewBeanDefinitionRegistryPostProcessor.class);
      newDef.addPropertyValue("processor", "NewBeanDefinitionRegistryPostProcessor");
      registry.registerBeanDefinition("newBeanDef", newDef.getBeanDefinition());
   }

   @Override
   public int getOrder() {
      return 0;
   }
}
<?xml version="1.0" encoding="UTF-8"?>
<beans xmlns="http://www.springframework.org/schema/beans"
      xmlns:xsi="http://www.w3.org/2001/XMLSchema-instance"
      xsi:schemaLocation="http://www.springframework.org/schema/beans
    http://www.springframework.org/schema/beans/spring-beans-3.0.xsd">

   <bean id="userBeanFactoryPostProcessor" class="com.sff.demo.processor.AddBeanDefinitionRegistryPostProcessor"></bean>
</beans>
public class TestBean {
   public static void main(String[] args) {
      testBeanPostProcessor();
   }

   public static void testBeanPostProcessor() {
      ClassPathXmlApplicationContext cx = new ClassPathXmlApplicationContext("application-bfpp.xml");
      System.out.println("testBeanPostProcessor 运行结果 : " + cx.getBean("newBeanDef"));
   }
}   

运行结果:

image.png

通过这个示例我们就可以明白 PostProcessorRegistrationDelegate.invokeBeanFactoryPostProcessors(beanFactory, getBeanFactoryPostProcessors()) 方法中每执行一段逻辑后都要重新执行代码块:

postProcessorNames = beanFactory.getBeanNamesForType(
     BeanDefinitionRegistryPostProcessor.class,true, false);

的原因了,就是因为可以动态的在 BeanDefinitionRegistryPostProcessor 执行过程中添加其他的BeanDefinitionRegistryPostProcessor导致的。