React全家桶(技术栈)

598 阅读11分钟

React全家桶(技术栈)

第1章:React入门

1.1. React简介

1.1.1. 官网

1.      英文官网: https://reactjs.org/

2.      中文官网: react.docschina.org/

1.1.2. 介绍描述

1.      用于动态构建用户界面的 JavaScript 库(只关注于视图)

2.      由Facebook开源

1.1.3. React的特点

1.      声明式编码

2.      组件化编码

3.      React Native 编写原生应用

4.      高效(优秀的Diffing算法)

1.1.4. React高效的原因

1.      使用虚拟(virtual)DOM, 不总是直接操作页面真实DOM。

2.      DOM Diffing算法, 最小化页面重绘。

1.1. React的基本使用

1.1.1. 效果

image.png

1.1.1. 相关js库

1.      react.js:React核心库。

2.      react-dom.js:提供操作DOM的react扩展库。

3.      babel.min.js:解析JSX语法代码转为JS代码的库。

1.1.2. 创建虚拟DOM的两种方式

image.png 1.  纯JS方式(一般不用)

2. JSX方式

1.1.1. 虚拟DOM与真实DOM

1.  React提供了一些API来创建一种 “特别” 的一般js对象

1+  const VDOM = React . createElement ( 'xx' ,{ id: 'xx' }, 'xx' )
2*  上面创建的就是一个简单的虚拟DOM对象

2.  虚拟DOM对象最终都会被React转换为真实的DOM

3.  我们编码时基本只需要操作react的虚拟DOM相关数据, react会转换为真实DOM变化而更新界。

1.1. React JSX

1.1.1. 效果

image.png

1.1.1. JSX

1.      全称:  JavaScript XML

2.      react定义的一种类似于XML的JS扩展语法: JS + XML本质是React . createElement ( component , props , ... children ) 方法的语法糖

3.      作用: 用来简化创建虚拟DOM

1)     写法:

var ele = <h1> Hello JSX! </h1>

2)     注意1:它不是字符串, 也不是HTML/XML标签

3)     注意2:它最终产生的就是一个JS对象

4.      标签名任意: HTML标签或其它标签

5.      标签属性任意: HTML标签属性或其它

6.      基本语法规则

1)     遇到 <开头的代码, 以标签的语法解析: html同名标签转换为html同名元素, 其它标签需要特别解析

2)     遇到以 { 开头的代码,以JS语法解析: 标签中的js表达式必须用{ }包含

7.      babel.js的作用

1)     浏览器不能直接解析JSX代码, 需要babel转译为纯JS的代码才能运行

2)     只要用了JSX,都要加上type="text/babel", 声明需要babel来处理

1.1.1. 渲染虚拟DOM(元素)

1.      语法:  ReactDOM . render ( virtualDOM , containerDOM )

2.      作用: 将虚拟DOM元素渲染到页面中的真实容器DOM中显示

3.      参数说明

1)     参数一: 纯js或jsx创建的虚拟dom对象

2)     参数二: 用来包含虚拟DOM元素的真实dom元素对象(一般是一个div)

1.1.2. JSX练习

需求: 动态展示如下列表

image.png

1.1. 模块与组件、模块化与组件化的理解

1.1.1. 模块

1.  理解:向外提供特定功能的js程序, 一般就是一个js文件;

2.  为什么要拆成模块:随着业务逻辑增加,代码越来越多且复杂; 3.  作用:复用js, 简化js的编写, 提高js运行效率.

1.1.1. 组件

1.  理解:用来实现局部功能效果的代码和资源的集合(html/css/js/image等等);

2.  为什么要用组件: 一个界面的功能更复杂;

3.  作用:复用编码, 简化项目编码, 提高运行效率.

1.1.2. 模块化

当应用的js都以模块来编写的, 这个应用就是一个模块化的应用

1.1.3. 组件化

当应用是以多组件的方式实现, 这个应用就是一个组件化的应用

image.png React面向组件编程

2.1. 基本理解和使用

2.1.1. 使用React开发者工具调试

image.png

2.1.2. 效果

函数式组件:

image.png

类式组件:

image.png

注意

1.      组件名必须首字母大写

2.      虚拟DOM元素只能有一个根元素

3.      虚拟DOM元素必须有结束标签

2.1.4. 渲染类组件标签的基本流程

1.      React内部会创建组件实例对象

2.      调用render()得到虚拟DOM, 并解析为真实DOM

3.      插入到指定的页面元素内部

2.2. 组件三大核心属性1: state

2.2.1. 效果

需求 : 定义一个展示天气信息的组件**

1. 默认展示天气炎热 ** 凉爽

2. 点击文字切换天气**

Weather组件 (2)_爱奇艺.jpg

 理解

1.      state是组件对象最重要的属性, 值是对象(可以包含多个key-value的组合)

2.      组件被称为"状态机", 通过更新组件的state来更新对应的页面显示(重新渲染组件)

2.2.3. 强烈注意

1.      组件中render方法中的this为组件实例对象

2.      组件自定义的方法中this为undefined,如何解决?

a)     强制绑定this: 通过函数对象的bind()

b)     箭头函数

3.      状态数据,不能直接修改或更新

2.3. 组件三大核心属性2: props

2.3.1. 效果

需求 : 自定义用来显示一个人员信息的组件**

1. 姓名必须指定,且为字符串类型;**

2. 性别为字符串类型,如果性别没有指定,默认为男**

3. 年龄为字符串类型,且为数字类型,默认值为 18

image.png

 理解

1. 每个组件对象都会有props(properties的简写)属性

2. 组件标签的所有属性都保存在props中

2.3.3. 作用

1. 通过标签属性从组件外向组件内传递变化的数据

2. 注意: 组件内部不要修改props数据

2.3.4. 编码操作

1. 内部读取某个属性值

this.props.name

2.对props中的属性值进行类型限制和必要性限制

第一种方式(React v15.5 开始已弃用):

Person.propTypes = {
 name: React.PropTypes.string.isRequired,
 age: React.PropTypes.number
}

第二种方式(新):使用prop-types库进限制(需要引入prop-types库)

Person.propTypes = {
  name: PropTypes.string.isRequired,
  age: PropTypes.number. 
}

3.扩展属性: 将对象的所有属性通过props传递:

<**Person** {...***person***}/>

4.默认属性值:    

Person.defaultProps = {
  age: 18,
  sex:'男'
}

5.组件类的构造函数

constructor(props){
  super(props)
  console.log(props)//打印所有属性
}

2.4. 组件三大核心属性3: refs与事件处理

2.4.1. 效果

需求 : 自定义组件 , 功能说明如下 :

1. 点击按钮 , 提示第一个输入框中的值**

2. 当第 2 个输入框失去焦点时 , 提示这个输入框中的值**

效果如下:

props_event (2)_爱奇艺.jpg

理解

组件内的标签可以定义ref属性来标识自己

2.4.3. 编码

1.      字符串形式的ref

<input ref="input1"/>

2.      回调形式的ref

<input ref={(c)=>{this.input1 = c}}

3.      createRef创建ref容器·

myRef = React.createRef() 
<input ref={this.myRef}/>

2.4.4. 事件处理

1.      通过onXxx属性指定事件处理函数(注意大小写)

1)     React使用的是自定义(合成)事件, 而不是使用的原生DOM事件

2)     React中的事件是通过事件委托方式处理的(委托给组件最外层的元素)

2.      通过event.target得到发生事件的DOM元素对象

2.5. 收集表单数据

2.5.1. 效果

需求 : 定义一个包含表单的组件**

输入用户名密码后 , 点击登录提示输入信息

收集表单数据 (2)_爱奇艺.jpg

理解

包含表单的组件分类

1.      受控组件

2.      非受控组件

2.6. 组件的生命周期

2.6.1. 效果

需求 : 定义组件实现以下功能:**

1. 让指定的文本做显示 / 隐藏的渐变动画**

2. 从完全可见,到彻底消失,耗时 2S

3. 点击“不活了”按钮从界面中卸载组件**

component    生命周期_爱奇艺.jpg

 理解

1.      组件从创建到死亡它会经历一些特定的阶段。

2.      React组件中包含一系列勾子函数(生命周期回调函数), 会在特定的时刻调用。

3.      我们在定义组件时,会在特定的生命周期回调函数中,做特定的工作。

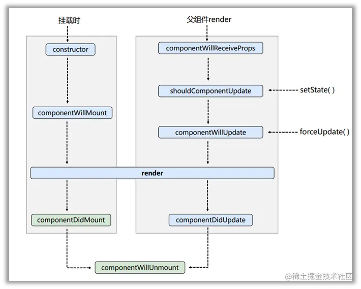
2.6.3. 生命周期流程图(旧)

image.png 生命周期的三个阶段(旧)

1. 初始化阶段: 由ReactDOM.render()触发---初次渲染

1.      constructor()

2.      componentWillMount()

3.      render()

4.      componentDidMount()

2. 更新阶段: 由组件内部this.setSate()或父组件重新render触发****

1.      shouldComponentUpdate()

2.      componentWillUpdate()

3.      render()

4.      componentDidUpdate()

       3. 卸载组件: 由ReactDOM.unmountComponentAtNode()触发

1.      componentWillUnmount()

2.6.4. 生命周期流程图(新)

image.png 生命周期的三个阶段(新)

1. 初始化阶段: 由ReactDOM.render()触发---初次渲染

1.      constructor()

2. getDerivedStateFromProps

3.      render()

4.      componentDidMount()

2. 更新阶段: 由组件内部this.setSate()或父组件重新render触发****

1. getDerivedStateFromProps

2.      shouldComponentUpdate()

3.      render()

4. getSnapshotBeforeUpdate

5.      componentDidUpdate()

       3. 卸载组件: 由ReactDOM.unmountComponentAtNode()触发

1.      componentWillUnmount()

2.6.5. 重要的勾子

1.      render:初始化渲染或更新渲染调用

2.      componentDidMount:开启监听, 发送ajax请求

3.      componentWillUnmount:做一些收尾工作, 如: 清理定时器

2.6.6. 即将废弃的勾子

1.      componentWillMount

2.      componentWillReceiveProps

3.      componentWillUpdate

现在使用会出现警告,下一个大版本需要加上UNSAFE_前缀才能使用,以后可能会被彻底废弃,不建议使用。

2.7. 虚拟DOM与DOM Diffing算法

2.7.1. 效果

需求:验证虚拟 DOM Diffing 算法的存在**

component    虚拟DOM_爱奇艺.jpg

基本原理图

image.png React应用(基于React脚手架)

3.1. 使用create-react-app创建react应用

3.1.1. react脚手架

1.      xxx脚手架: 用来帮助程序员快速创建一个基于xxx库的模板项目

1.      包含了所有需要的配置(语法检查、jsx编译、devServer…)

2.      下载好了所有相关的依赖

3.      可以直接运行一个简单效果

2.      react提供了一个用于创建react项目的脚手架库: create-react-app

3.      项目的整体技术架构为:  react + webpack + es6 + eslint

4.      使用脚手架开发的项目的特点: 模块化, 组件化, 工程化

3.1.2. 创建项目并启动

第一步,全局安装:npm i -g create-react-app

第二步,切换到想创项目的目录,使用命令:create-react-app hello-react

第三步,进入项目文件夹:cd hello-react

第四步,启动项目:npm start

3.1.3. react脚手架项目结构

public ---- 静态资源文件夹

                        favicon.icon ------ 网站页签图标

                        index.html -------- 主页面

                        logo192.png ------- logo图

                        logo512.png ------- logo图

                        manifest.json ----- 应用加壳的配置文件

                        robots.txt -------- 爬虫协议文件

src ---- 源码文件夹

                        App.css -------- App组件的样式

                        App.js --------- App 组件

                        App.test.js ---- 用于给App做测试

                        index.css ------ 样式

                        index.js ------- 入口文件

                        logo.svg ------- logo图

                        reportWebVitals.js

                                       --- 页面性能分析文件(需要web-vitals库的支持)

                        setupTests.js

                                       ---- 组件单元测试的文件(需要jest-dom库的支持)

3.1.4. 功能界面的组件化编码流程(通用)

  1. 拆分组件: 拆分界面,抽取组件

  2. 实现静态组件: 使用组件实现静态页面效果

  3. 实现动态组件

3.1 动态显示初始化数据

3.1.1 数据类型

3.1.2 数据名称

3.1.2 保存在哪个组件?

3.2 交互(从绑定事件监听开始)

3.2. 组件的组合使用-TodoList

功能 : 组件化实现此功能**

1. 显示所有 todo 列表**

2. 输入文本 , 点击按钮显示到列表的首位 , 并清除输入的文本**

demo2_todo list (4)_爱奇艺.jpg

第4章:React ajax

4.1. 理解

4.1.1. 前置说明

1.      React本身只关注于界面, 并不包含发送ajax请求的代码

2.      前端应用需要通过ajax请求与后台进行交互(json数据)

3.      react应用中需要集成第三方ajax库(或自己封装)

4.1.2. 常用的ajax请求库

1.      jQuery: 比较重, 如果需要另外引入不建议使用

2.      axios: 轻量级, 建议使用

1)     封装XmlHttpRequest对象的ajax

2)      promise风格

3)     可以用在浏览器端和node服务器端

4.2. axios

4.2.1. 文档

github.com/axios/axios

4.2.2. 相关API

1)     GET请求

 

axios.get('/user?ID=12345')
  .then(function (response) {
    console.log(response.data);
  })
  .catch(function (error) {
    console.log(error);
  });

axios.get('/user', {
    params: {
      ID: 12345
    }
  })
  .then(function (response) {
    console.log(response);
  })
  .catch(function (error) {
    console.log(error);
  });

2)     POST请求

axios.post('/user', {

  firstName'Fred',

  lastName'Flintstone'

}).then(function (response) {

console.log(response);

}).catch(function (error) {

console.log(error);

});

4.3. 案例—github用户搜索

4.3.1. 效果

demo_users (2)_爱奇艺.jpg

请求地址: api.github.com/search/user…

4.4. 消息订阅-发布机制

1.      工具库: PubSubJS

2.      下载: npm install pubsub-js --save

3.      使用:

1)     import PubSub from 'pubsub-js' //引入

2)     PubSub.subscribe('delete', function(data){ }); //订阅

3)     PubSub.publish('delete', data) //发布消息

4.5. 扩展:Fetch

4.5.1. 文档

1.      github.github.io/fetch/

2.      segmentfault.com/a/119000000…

4.5.2. 特点

1.      fetch: 原生函数,不再使用XmlHttpRequest对象提交ajax请求

2.      老版本浏览器可能不支持

4.5.3. 相关API

1)     GET请求

fetch(url).then(function(response) {
    return response.json()
  }).then(function(data) {
    console.log(data)
  }).catch(function(e) {
    console.log(e)
  });

 

2)     POST请求

 fetch(url, {
    method: "POST",
    body: JSON.stringify(data),
  }).then(function(data) {
    console.log(data)
  }).catch(function(e) {
    console.log(e)
  })

 

第5章:React路由

5.1. 相关理解

5.1.1. SPA的理解

1.      单页Web应用(single page web application,SPA)。

2.      整个应用只有一个完整的页面

3.      点击页面中的链接不会刷新页面,只会做页面的局部更新。

4.      数据都需要通过ajax请求获取, 并在前端异步展现。

5.1.2. 路由的理解

1. 什么是路由?****

1.      一个路由就是一个映射关系(key:value)

2.      key为路径, value可能是function或component

2. 路由分类

1.  后端路由:

1)     理解: value是function, 用来处理客户端提交的请求。

2)     注册路由: router.get(path, function(req, res))

3)     工作过程:当node接收到一个请求时, 根据请求路径找到匹配的路由, 调用路由中的函数来处理请求, 返回响应数据

2.  前端路由:

1)     浏览器端路由,value是component,用于展示页面内容。

2)     注册路由:

3)     工作过程:当浏览器的path变为/test时, 当前路由组件就会变为Test组件

5.1.3. react-router-dom的理解

1.   react的一个插件库。

2.   专门用来实现一个SPA应用。

3.   基于react的项目基本都会用到此库。

5.2. react-router-dom相关API

5.2.1. 内置组件

1. <BrowserRouter>
2. <HashRouter>
3. <Route>
4. <Redirect>
5. <Link>
6. <NavLink>
7. <Switch>

5.2.2. 其它

1.  history对象

2.  match对象

3. withRouter函数

5.3. 基本路由使用

5.3.1. 效果

react-router demo1 (3)_爱奇艺.jpg

5.3.2. 准备

1.      下载react-router-dom: npm install --save react-router-dom

2.      引入bootstrap.css:

5.4. 嵌套路由使用

效果

react-router demo2_爱奇艺.jpg

5.5. 向路由组件传递参数数据

效果

react-router demo3 (2)_爱奇艺.jpg

5.6. 多种路由跳转方式

效果

react-router demo4_爱奇艺.jpg

第6章:React UI组件库

6.1.流行的开源React UI组件库

6.1.1. material-ui(国外)

1.      官网: www.material-ui.com/#/

2.      github: github.com/callemall/m…

6.1.2. ant-design(国内蚂蚁金服)

1.      官网: ant.design/index-cn

2.      Github: github.com/ant-design/…

第7章:redux

7.1. redux理解

7.1.1. 学习文档

1.      英文文档: redux.js.org/

2.      中文文档: www.redux.org.cn/

3.      Github: github.com/reactjs/red…

7.1.2. redux是什么

1.      redux是一个专门用于做状态管理的JS库(不是react插件库)。

2.      它可以用在react, angular, vue等项目中, 但基本与react配合使用。

3.      作用: 集中式管理react应用中多个组件共享的状态。

7.1.3. 什么情况下需要使用redux

1.      某个组件的状态,需要让其他组件可以随时拿到(共享)。

2.      一个组件需要改变另一个组件的状态(通信)。

3.      总体原则:能不用就不用, 如果不用比较吃力才考虑使用。

7.1.4. redux工作流程

image.png

7.2. redux的三个核心概念

7.2.1. action

1.      动作的对象

2.      包含2个属性

l  type:标识属性, 值为字符串, 唯一, 必要属性

l  data:数据属性, 值类型任意, 可选属性

3.      例子:{ type: 'ADD_STUDENT',data:{name: 'tom',age:18} }

7.2.2. reducer

1.      用于初始化状态、加工状态。

2.      加工时,根据旧的state和action, 产生新的state的纯函数

7.2.3. store

1.      将state、action、reducer联系在一起的对象

2.      如何得到此对象?

1)     import {createStore} from 'redux'

2)     import reducer from './reducers'

3)     const store = createStore(reducer)

3.      此对象的功能?

1)     getState(): 得到state

2)     dispatch(action): 分发action, 触发reducer调用, 产生新的state

3)     subscribe(listener): 注册监听, 当产生了新的state时, 自动调用

7.3. redux的核心API

7.3.1. createstore()

作用:创建包含指定reducer的store对象

7.3.2. store对象

1.      作用: redux库最核心的管理对象

2.      它内部维护着:

1)     state

2)     reducer

3.      核心方法:

1)     getState()

2)     dispatch(action)

3)     subscribe(listener)

4.      具体编码:

1)     store.getState()

2)     store.dispatch({type:'INCREMENT', number})

3)     store.subscribe(render)

7.3.3. applyMiddleware()

作用:应用上基于redux的中间件(插件库)

7.3.4. combineReducers()

作用:合并多个reducer函数

7.4. 使用redux编写应用

效果

redux_爱奇艺.jpg

7.5. redux异步编程

7.5.1理解:

1.      redux默认是不能进行异步处理的,

2.      某些时候应用中需要在redux 中执行异步任务(ajax, 定时器)

7.5.2. 使用异步中间件

npm install --save redux-thunk

7.6. react-redux

7.6.1. 理解

1.      一个react插件库

2.      专门用来简化react应用中使用redux

7.6.2. react-Redux将所有组件分成两大类

1.      UI组件

1)     只负责 UI 的呈现,不带有任何业务逻辑

2)     通过props接收数据(一般数据和函数)

3)     不使用任何 Redux 的 API

4)     一般保存在components文件夹下

2.      容器组件

1)     负责管理数据和业务逻辑,不负责UI的呈现

2)     使用 Redux 的 API

3)     一般保存在containers文件夹下

7.6.3. 相关API

1.      Provider:让所有组件都可以得到state数据

    <Provider store={store}>
      <App />
    </Provider>

2.      connect:用于包装 UI 组件生成容器组件

    import { connect } from 'react-redux'
    connect(
    mapStateToprops,
    mapDispatchToProps
    )(Counter)

    const mapStateToprops = function (state) {
      return {
        value: state
      }
    }

4.      mapDispatchToProps:将分发action的函数转换为UI组件的标签属性

7.7. 使用上redux调试工具

7.7.1. 安装chrome浏览器插件

image.png

7.7.2. 下载工具依赖包

    npm install --save-dev redux-devtools-extension

7.8. 纯函数和高阶函数

7.8.1. 纯函数

1.      一类特别的函数: 只要是同样的输入(实参),必定得到同样的输出(返回)

2.      必须遵守以下一些约束  

1)     不得改写参数数据

2)     不会产生任何副作用,例如网络请求,输入和输出设备

3)     不能调用Date.now()或者Math.random()等不纯的方法  

3.      redux的reducer函数必须是一个纯函数

7.8.2. 高阶函数

1.      理解: 一类特别的函数

1)     情况1: 参数是函数

2)     情况2: 返回是函数

2.      常见的高阶函数:

1)     定时器设置函数

2)     数组的forEach()/map()/filter()/reduce()/find()/bind()

3)     promise

4)     react-redux中的connect函数

3.      作用: 能实现更加动态, 更加可扩展的功能