Flutter Plugin开发流程

801 阅读6分钟

Flutter Plugin开发流程

这篇文章主要介绍了Flutter Plugin开发流程,包括如何利用Android Studio开发以及发布等。

本文主要给大家介绍如何开发Flutter Plugin中Android的部分。有关Flutter以及Flutter Plugin的概念,感兴趣的可以从官网查看相关资料。

简介

笔者的环境是Mac下Android Studio进行的开发,AS也是谷歌官推的,安装flutter插件后,开发起来相对于其他IDE来说,方便很多,自带了三种模板:

  • Flutter Application: Flutter应用

  • Flutter Plugin:Flutter插件

  • Flutter Package:纯Dart组件

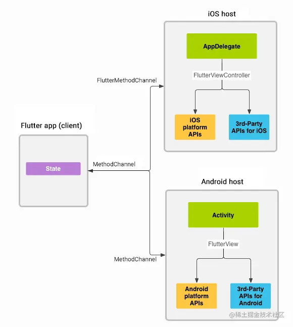
Plugin其实就是一个特殊的Package。Flutter Plugin提供Android或者iOS的底层封装,在Flutter层提供组件功能,使Flutter可以较方便的调取Native的模块。很多平台相关性或者对于Flutter实现起来比较复杂的部分,都可以封装成Plugin。其原理如下

消息在client和host之间通过平台通道(platform channels)来进行的,之间的通讯都是异步的。

创建组件

直接在Android Studio中新建一个Flutter Plugin的工程,当然也可以使用命令行来进行,例如创建一个flutter_text_plugin。

flutter create --org com.example --plugin flutter_text_plugin

如果想支持swift或者kotlin,可以用如下命令进行创建:

flutter create --org com.example --plugin -i swift -a kotlin flutter_text_plugin

更多的参数选项,大家可以 查看帮助文档,当然还是比较推荐直接用AS进行创建,简单直观。用AS打开项目,可以看到项目的组织结构

root
	android
	example
	ios
	lib
	...

android以及ios文件夹是我们将要编写插件的native层的地方,lib文件夹是编写与native层映射的地方,native与flutter之间不能直接通信,必须通过MethodChannel来间接调用。example文件夹则是例子工程,编写的插件可以直接在这个项目中进行验证。在本文中,我们主要在android目录下进行,也就是android部分。

编写Android部分

用AS打开flutter_text_plugin/android项目,这样子开发起来比较方便。但是打开过后,会发现出现了很多错误,提示找不到flutter相关的东西,我们仔细看这个项目,会发现跟我们平时用AS建的Android项目有所不同,少了很多部分,目录也有所不同。这是因为这个android项目不需要能够直接去运行,因此减少了很多东西。但是对于初次接触的人来说,可能是一头懵逼,例如该如何添加第三方库,如何添加proguard rule等等。

引入flutter库

android插件工程是没有引入flutter库的,所以才会出现错误提示,我们在项目根目录建立一个libs文件夹,用来存放flutter库。

flutter库就在我们的flutter sdk中,路径如下

/bin/cache/artifacts/engine

engine下面包含了各种平台的flutter库,我们随便拷贝一个Android平台的库到libs文件夹下,右键flutter.jar,弹出菜单选择Add As Library...。

经过这一步,项目中不会再报错了,但是,由于整个flutter plugin包含了flutter库,因此不能只是简单的添加就了事了,点击菜单Project Structure...,找到flutter_text_plugin的Dependencies中,将flutter库的Scope从Implementation改成Compile Only。至此,引入flutter库的工作完成了,可以进行插件的编写操作了。

添加第三方库

添加第三方库有两种,一种是jar包引入,另一种通过gradle的方式进行。由于进行了第一步flutter库的引入,这一步就简单多了。查看build.gradle文件,可以看到最下面出现了如下的信息。

dependencies {
  compileOnly files('libs/flutter.jar')
}

看到这个,是不是就明朗多了,添加静态库以及添加在线库都可以在这个地方进行。例如我添加一个bugly静态库以及okhttp3库:

dependencies {
  compileOnly files('libs/flutter.jar')
  implementation 'com.squareup.okhttp3:okhttp:3.10.0'
  implementation files('libs/bugly_crash_release.jar')
}

添加proguard rule

由于了bugly以及okhttp3库,因此需要添加progurad rule。我们发现项目中没有proguard-rules.pro文件,因此这一步也需要我们自己去创建,在根目录下,建立proguard-rules.pro文件,将混淆规则添加进去,然后修改build.gradle文件,添加如下信息,跟普通Android项目差不多:

buildTypes {
    release {
      minifyEnabled true
      proguardFiles getDefaultProguardFile('proguard-android.txt'), 'proguard-rules.pro'
    }
    debug {
      minifyEnabled false
      proguardFiles getDefaultProguardFile('proguard-android.txt'), 'proguard-rules.pro'
    }
  }

Android权限

添加了bugly以及okhttp3库,需要对应的权限申明,才能正常运行。直接在manifest文件下,添加对应的权限

  <uses-permission android:name="android.permission.READ_PHONE_STATE" />
  <uses-permission android:name="android.permission.INTERNET" />
  <uses-permission android:name="android.permission.ACCESS_NETWORK_STATE" />
  <uses-permission android:name="android.permission.ACCESS_WIFI_STATE" />
  <uses-permission android:name="android.permission.READ_LOGS"/>

插件开发

至此,准备工作都已就绪,你可以把这个项目当做一个独立的Android项目,在上面进行各种封装操作,然后在FlutterTestPlugin文件下,将接口暴露出来。通过platform channels与flutter层关联起来。

发布

当插件开发完毕,可以将插件发布让其他人使用,在发布之前,确保pubspec.yaml,、README.md以及CHANGELOG.md文件的内容都正确填写完毕。可以通过dry-run命令来看准备是否就绪。

flutter packages pub publish --dry-run

检查无误后,可以执行下面的命令,发布到Pub上。

flutter packages pub publish

如何引用

对插件的引用有两种,已经发布的和未发布的。

引用发布的库

flutter项目的很多资源管理都在根目录的pubspec.yaml下面,类似于js中的一些包管理一样,在dependencies加上我们需要引入的库,例如引入url_launcher库:

dependencies:
  url_launcher: ^0.4.2

如果这个库包含了一些平台相关的东西,例如需要在native层进行使用的话,则需要在对应的native项目单独做引用。

Android

修改android/build.gradle的dependencies处做引用:

dependencies {
        provided rootProject.findProject(":url_launcher")
    }

iOS

修改ios/hello.podspec文件

Pod::Spec.new do |s|
  # lines skipped
  s.dependency 'url_launcher'

引用冲突

引用不同的库可能会导致一些冲突,例如A和B两个插件,都包含了C插件,但是所需的版本不同。因此我们可以采取以下措施避免这种问题:

  • 尽量使用范围版本而不是指定一个特定的版本。

  • 强制统一冲突的插件版本

  • 对于native层,android可以通过force命令强制指定版本,而iOS这边,Cocoapods则不支持引用的override功能。

引用未发布的库

引用未发布的库有两种方式,通过本地路径和git地址的方式:

基于Path的引用方式:

这种方式主要针对本地的未发布的库,引用的路径可以是相对或者绝对路径。

dependencies:
  plugin1:
    path: ../plugin1/

基于Git的引用方式:

这种方式针对存放在git上的库,其中path是可选的,可以定位到某个子目录

dependencies:
  package1:
    git:
      url: git://github.com/flutter/packages.git
      path: packages/package1   

关注公众号:Android老皮
解锁  《Android十大板块文档》 ,让学习更贴近未来实战。已形成PDF版

内容如下

1.Android车载应用开发系统学习指南(附项目实战)
2.Android Framework学习指南,助力成为系统级开发高手
3.2023最新Android中高级面试题汇总+解析,告别零offer
4.企业级Android音视频开发学习路线+项目实战(附源码)
5.Android Jetpack从入门到精通,构建高质量UI界面
6.Flutter技术解析与实战,跨平台首要之选
7.Kotlin从入门到实战,全方面提升架构基础
8.高级Android插件化与组件化(含实战教程和源码)
9.Android 性能优化实战+360°全方面性能调优
10.Android零基础入门到精通,高手进阶之路

敲代码不易,关注一下吧。ღ( ´・ᴗ・` ) 🤔