【鲲苍提效】服务治理-部署运行Bookinfo应用示例

81 阅读3分钟

汉得鲲苍基础架构管理平台的核心目标是为企业的异构系统提供简单高效的一站式统一闭环管理能力,包括统一资源(集群、主机、存储等资源)管理、统一应用及部署管理、统一监控管理、统一服务治理,帮助企业实现更快、更好、更全面的异构系统管理

接下来我们将会提供一系列推文,介绍鲲苍平台的使用,帮助您快速了解本平台,给您更好的使用体验。

本文为系列推文的第七篇,将介绍如何通过鲲苍部署运行Bookinfo应用示例

◆ 已经与平台建立连接的Kubernetes集群且集群已安装Istio(可参见系列推文第一讲)

◆ 该集群下已创建可用的容器环境(可参见系列推文第二讲)

Bookinfo应用由四个单独的微服务构成,这些微服务分别由不同的语言编写,它们对于Istio并无依赖,但是可以构成一个具有代表性的示例,以用于演示Istio的多种特性。

四个微服务特点如下所述:

◆ productpage:用于生成页面,会调用detailsreviews两个服务

◆  details:包含书籍信息

◆  reviews:包含书籍评论,共有三个版本

▪ v1不会调用ratings服务

▪ v2会调用ratings服务并使用黑色星型显示评分

▪ v3会调用ratings服务并使用红色星型显示评分

◆  ratings:包含书籍评分信息

应用端到端架构如下图所示:

更多请参见Istio/Bookinfo应用

应用基础组件上架,平台已内置Bookinfo应用。

当应用上架后,可以立即使用该应用进行部署;也可以根据自身需求,将预定义组件复制为自定义组件进行改造后再上架部署。

平台支持多种方式部署Bookinfo应用:

◆  通过部署基础组件方式部署,该种方式将部署信息表单化、常用参数标准化,方便快速上手部署体验;

◆  通过部署原生Helm Chart应用方式部署,需要以yaml方式填写信息,适合精通Helm Chart用户使用;

◆  通过部署原生Kubernetes有状态副本集工作负载方式部署,该种方式较为复杂。

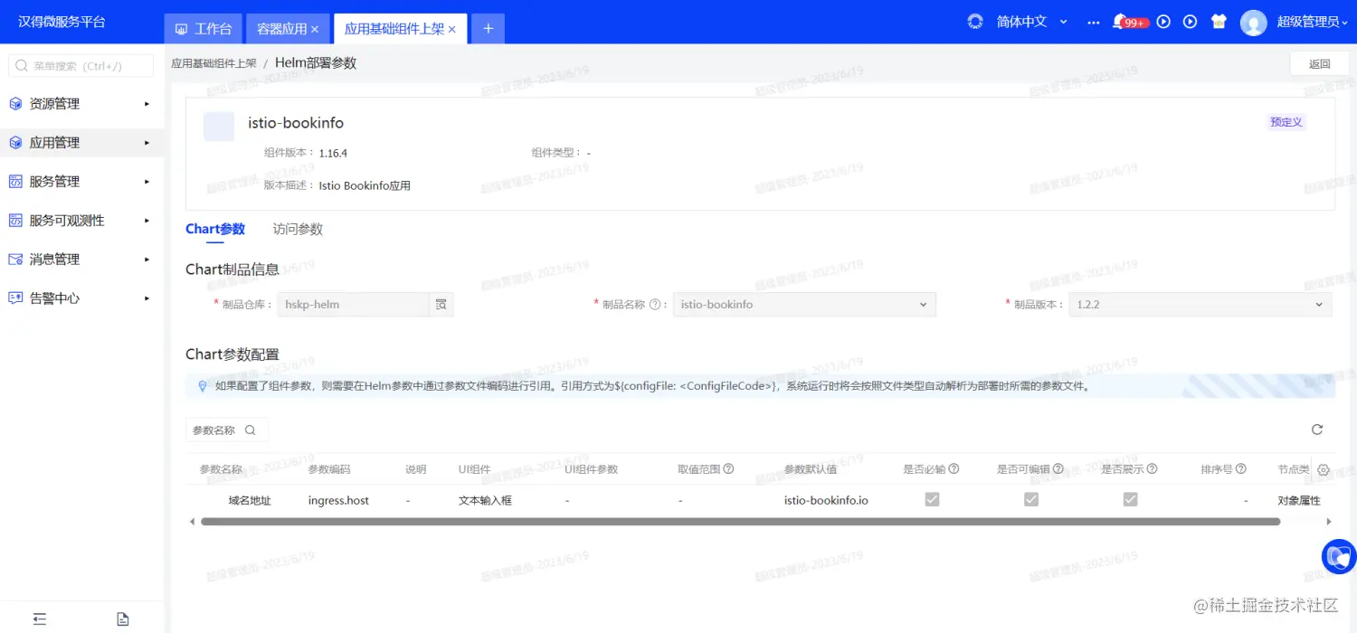
在03步骤中我们已经上架了Bookinfo应用,所以这次我们通过部署基础组件方式(如下图一),只需维护域名地址即可一键拉起。也可通过部署原生Helm Chart应用方式部署(如下图二)。

Bookinfo应用部署完成后,通过运行详情查看应用组件的整体运行状况,我们可以清晰的了解到四个微服务部署情况,且相应的服务发现以及负载均衡等资源均已在一键部署应用时同步生成。点进各资源详情查看资源概览信息,更深一步了解各资源情况。

本地访问时,将解析IP与主机配置到本地hosts文件中,即可通过主机域名访问。

示例:172.12.34.567  istio-bookinfo.io

注意:

▪ Windows系统的hosts文件一般位于C:\Windows\System32\drivers\etc\hosts

▪ 公网访问时需要配置域名解析

在浏览器中输入“istio-bookinfo.io/productpage”,即可成功访问Bookinfo应用,v1、v2及v3版本访问结果分别如下图所示。

下期我们将利用Bookinfo应用展示平台灰度发布能力。

想了解平台更多功能?请关注后续一系列推文~

联系我们:

· 如果您想了解鲲苍META FOUNDATION更详细的功能介绍和产品信息,请登录开放平台查阅我们的产品文档

· 如果您有疑问,可以通过开放平台进行工单反馈,问题分类请选择【产品/汉得基础架构管理平台】

相关产品咨询或更多信息了解,欢迎联系我们。

邮箱: openhand@vip.hand-china.com

电话: 021-67002300

更多精彩内容,扫码关注 “四海汉得” 公众号