Kubernetes简介

399 阅读11分钟

Kubernetes简介

来源

bilibili尚硅谷K8S视频:www.bilibili.com/video/BV1GT…

中文官网:kubernetes.io/zh

中文社区:www.kubernetes.org.cn/

介绍

K8S主要讲的就是Kubernetes,首先Kubernetes首字母为K,末尾为s,中间一共有8个字母,所以简称K8s

前置知识

  • Linux操作系统
  • Docker

课程简介

  • K8s概念和架构

  • 从零搭建K8s集群

    • 基于客户端工具kubeadm搭建(简单,最多半小时)
    • 基于二进制包方式(能看到内部的架构)
  • K8s核心概念

    • Pod:K8s管理的最小单位级,是所有业务类型的基础
    • Controller:控制器,有状态,无状态,一次任务,定时任务,守护进程
    • Service Ingress:对外暴露端口
    • RBAC:安全机制,权限模型
    • Helm:下载机制
    • 持久化存储
  • 搭建集群监控平台系统

  • 从零搭建高可用K8s集群

  • 在集群环境部署项目

K8S概念和特性

部署发展历程

我们的项目部署也在经历下面的这样一个历程

传统部署 -> 虚拟化部署时代 -> 容器部署时代

image-20201122104102715

  • 传统部署时代:早期,组织在物理服务器上运行应用程序。无法为物理服务器中的应用程序定义资源边界,这会导致资源分配问题。例如,如果在物理服务器上运行多个应用程序,则可能会出现-一个应用程序占用大部分资源的情况,结果可能导致其他应用程序的性能下降。--种解决方案是在不同的物理服务器上运行每个应用程序,但是由于资源利用不足而无法扩展,并且组织维护许多物理服务器的成本很高。
  • 虚拟化部署时代:作为解决方案,引入了虚拟化功能,它允许您在单个物理服务器的CPU.上运行多个虚拟机(VM)。虚拟化功能允许应用程序在VM之间隔离,并提供安全级别,因为一一个应用程序的信息不能被另一应用程序自由地访问。因为虚拟化可以轻松地添加或更新应用程序、降低硬件成本等等,所以虚拟化可以更好地利用物理服务器中的资源,并可以实现更好的可伸缩性。每个VM是一台完整的计算机,在虚拟化硬件之上运行所有组件,包括其自己的操作系统。
  • 容器部署时代:容器类似于VM,但是它们具有轻量级的隔离属性,可以在应用程序之间共享操作系统 (OS),因此,容器被认为是轻量级的。容器与VM类似,具有自己的文件系统、CPU、内存、进程空间等。由于它们与基础架构分离,因此可以跨云和OS分发进行移植。

容器因具有许多优势而变得流行起来。下面列出了容器的一些好处:

  • 敏捷应用程序的创建和部署:与使用VM镜像相比,提高了容器镜像创建的简便性和效率。
  • 持续开发、集成和部署:通过简单的回滚(由于镜像不可变性),提供可靠且频繁的容器镜像构建和部署。
  • 关注开发与运维的分离:在构建/时而不是在部署时创建应用程序容器镜像,将应用程序与基础架构分离。
  • 可观察性:不仅可以显示操作系统级别的信息和指标,还可以显示应用程序的运行状况和其他指标信号。
  • 跨开发、测试和生产的环境一致性:在便携式计算机上与在云中相同地运行。
  • 云和操作系统分发的可移植性:可在Ubuntu、RHEL、RHEL、CoreOS、本地、Google Kubernetes Engine和其它任何其它地方运行。
  • 以应用程序为中心的管理:提高抽象级别,从在虚拟硬件上运行OS到使用逻辑资源在OS上运行应用程序。
  • 松散耦合、分布式、弹性、解放的微服务:应用程序被分解成较小的独立部分,并且可以动态部署和管理-而不是在一台大型单机上器体运行。
  • 资源隔离:可预测的应用程序性能。

K8S概述

kubernetes,简称K8s,是用8 代替8 个字符“ubernete”而成的缩写。是一个开源的,用于管理云平台中多个主机上的容器化的应用,Kubernetes 的目标是让部署容器化的应用简单并且高效(powerful),Kubernetes 提供了应用部署,规划,更新,维护的一种机制。

传统的应用部署方式是通过插件或脚本来安装应用。这样做的缺点是应用的运行、配置、管理、所有生存周期将与当前操作系统绑定,这样做并不利于应用的升级更新/回滚等操作,当然也可以通过创建虚拟机的方式来实现某些功能,但是虚拟机非常重,并不利于可移植性。

新的方式是通过部署容器方式实现,每个容器之间互相隔离,每个容器有自己的文件系统,容器之间进程不会相互影响,能区分计算资源。相对于虚拟机,容器能快速部署,由于容器与底层设施、机器文件系统解耦的。

总结:

  • K8s是谷歌在2014年发布的容器化集群管理系统
  • 使用k8s进行容器化应用部署
  • 使用k8s利于应用扩展
  • k8s目标实施让部署容器化应用更加简洁和高效

K8S概述

Kubernetes 是一个轻便的和可扩展的开源平台,用于管理容器化应用和服务。通过Kubernetes 能够进行应用的自动化部署和扩缩容。在Kubernetes 中,会将组成应用的容器组合成一个逻辑单元以更易管理和发现。

Kubernetes 积累了作为Google 生产环境运行工作负载15 年的经验,并吸收了来自于社区的最佳想法和实践。

K8S功能

自动装箱

基于容器对应用运行环境的资源配置要求自动部署应用容器

自我修复(自愈能力)

当容器失败时,会对容器进行重启

当所部署的Node节点有问题时,会对容器进行重新部署和重新调度

当容器未通过监控检查时,会关闭此容器直到容器正常运行时,才会对外提供服务

image-20200928101336750

如果某个服务器上的应用不响应了,Kubernetes会自动在其它的地方创建一个

image-20201122112241092

水平扩展

通过简单的命令、用户UI 界面或基于CPU 等资源使用情况,对应用容器进行规模扩大或规模剪裁

当我们有大量的请求来临时,我们可以增加副本数量,从而达到水平扩展的效果

当黄色应用过度忙碌,会来扩展一个应用

image-20201122112301750

服务发现

用户不需使用额外的服务发现机制,就能够基于Kubernetes 自身能力实现服务发现和负载均衡

对外提供统一的入口,让它来做节点的调度和负载均衡, 相当于微服务里面的网关?

image-20200928101711968

滚动更新

可以根据应用的变化,对应用容器运行的应用,进行一次性或批量式更新

添加应用的时候,不是加进去就马上可以进行使用,而是需要判断这个添加进去的应用是否能够正常使用

版本回退

可以根据应用部署情况,对应用容器运行的应用,进行历史版本即时回退

类似于Git中的回滚

密钥和配置管理

在不需要重新构建镜像的情况下,可以部署和更新密钥和应用配置,类似热部署。

存储编排

自动实现存储系统挂载及应用,特别对有状态应用实现数据持久化非常重要

存储系统可以来自于本地目录、网络存储(NFS、Gluster、Ceph 等)、公共云存储服务

批处理

提供一次性任务,定时任务;满足批量数据处理和分析的场景

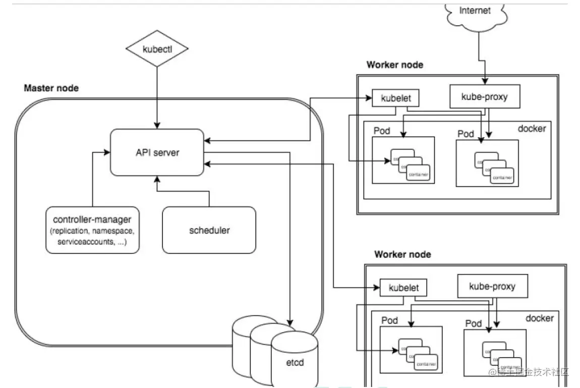
K8S架构组件

完整架构图

image-20200928103059652

image-20200928110124821

架构细节

K8S架构主要包含两部分:Master(主控节点)和 node(工作节点)

master节点架构图

image-20201122113057343

Node节点架构图

image-20201122155629990

k8s 集群控制节点,对集群进行调度管理,接受集群外用户去集群操作请求;

  • master:主控节点

    • API Server:集群统一入口,以restful风格进行操作,同时交给etcd存储

      • 提供认证、授权、访问控制、API注册和发现等机制
    • scheduler:节点的调度,选择node节点应用部署

    • controller-manager:处理集群中常规后台任务,一个资源对应一个控制器

    • etcd:存储系统,用于保存集群中的相关数据

  • Work node:工作节点

    • Kubelet:master派到node节点代表,管理本机容器

      • 一个集群中每个节点上运行的代理,它保证容器都运行在Pod中
      • 负责维护容器的生命周期,同时也负责Volume(CSI) 和 网络(CNI)的管理
    • kube-proxy:提供网络代理,负载均衡等操作

  • 容器运行环境【Container Runtime

    • 容器运行环境是负责运行容器的软件
    • Kubernetes支持多个容器运行环境:Docker、containerd、cri-o、rktlet以及任何实现Kubernetes CRI (容器运行环境接口) 的软件。
  • fluentd:是一个守护进程,它有助于提升 集群层面日志

K8S核心概念

Pod

  • Pod是K8s中最小的单元
  • 一组容器的集合
  • 共享网络【一个Pod中的所有容器共享同一网络】
  • 生命周期是短暂的(服务器重启后,就找不到了)

Volume

  • 声明在Pod容器中可访问的文件目录
  • 可以被挂载到Pod中一个或多个容器指定路径下
  • 支持多种后端存储抽象【本地存储、分布式存储、云存储】

Controller

  • 确保预期的pod副本数量【ReplicaSet】

  • 无状态应用部署【Deployment】

    • 无状态就是指,不需要依赖于网络或者ip
  • 有状态应用部署【StatefulSet】

    • 有状态需要特定的条件
  • 确保所有的node运行同一个pod 【DaemonSet】

  • 一次性任务和定时任务【Job和CronJob】

Deployment

  • 定义一组Pod副本数目,版本等
  • 通过控制器【Controller】维持Pod数目【自动回复失败的Pod】
  • 通过控制器以指定的策略控制版本【滚动升级、回滚等】

image-20201122161601349

Service

  • 定义一组pod的访问规则
  • Pod的负载均衡,提供一个或多个Pod的稳定访问地址
  • 支持多种方式【ClusterIP、NodePort、LoadBalancer】

image-20201122161132055

可以用来组合pod,同时对外提供服务

Label

label:标签,用于对象资源查询,筛选

image-20201122161713638

Namespace

命名空间,逻辑隔离

  • 一个集群内部的逻辑隔离机制【鉴权、资源】
  • 每个资源都属于一个namespace
  • 同一个namespace所有资源不能重复
  • 不同namespace可以资源名重复

API

我们通过Kubernetes的API来操作整个集群

同时我们可以通过 kubectl 、ui、curl 最终发送 http + json/yaml 方式的请求给API Server,然后控制整个K8S集群,K8S中所有的资源对象都可以采用 yaml 或 json 格式的文件定义或描述

如下:使用yaml部署一个nginx的pod

image-20201122162612448

完整流程

image-20201122163512535

  • 通过Kubectl提交一个创建RC(Replication Controller)的请求,该请求通过APlserver写入etcd
  • 此时Controller Manager通过API Server的监听资源变化的接口监听到此RC事件
  • 分析之后,发现当前集群中还没有它所对应的Pod实例
  • 于是根据RC里的Pod模板定义一个生成Pod对象,通过APIServer写入etcd
  • 此事件被Scheduler发现,它立即执行执行一个复杂的调度流程,为这个新的Pod选定一个落户的Node,然后通过API Server讲这一结果写入etcd中
  • 目标Node上运行的Kubelet进程通过APiserver监测到这个"新生的Pod.并按照它的定义,启动该Pod并任劳任怨地负责它的下半生,直到Pod的生命结束
  • 随后,我们通过Kubectl提交一个新的映射到该Pod的Service的创建请求
  • ControllerManager通过Label标签查询到关联的Pod实例,然后生成Service的Endpoints信息,并通过APIServer写入到etod中,
  • 接下来,所有Node上运行的Proxy进程通过APIServer查询并监听Service对象与其对应的Endponts信息,建立一个软件方式的负载均衡器来实现Service访问到后端Pod的流量转发功能