vm创建CentOS 7虚拟机
安装虚拟机
1.第一步新建虚拟机


2.选择典型安装

3.选择稍后安装操作系统

4.选择系统类型和版本

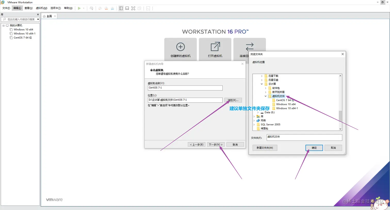
5.选择虚拟机文件路径(建议每台虚拟机单独存放并且路径不要有中文)

6.默认硬盘或者自行调大硬盘

7.配置完成,稍后调整硬件

8.选择编辑虚拟机文件

9.内存建议2G,处理器1-2个,网络选择NAT,最后点击光驱(根据个人的机器来调整)

10.配置光驱文件(设备状态要勾选启动时连接)


11.开启虚拟机



12.继续后点击软件选择(centos7 默认最小安装不带桌面)

13.勾选GNOME桌面 环境勾选开发工具

14.开始安装

15.设置密码和创建用户



16.安装完成后重启

17.接受许可



18.切换用户root登录,因为普通用户权限有限



19.前进-完成-开始使用centos



20.右击空白桌面调出终端

