iOS气泡提示工具BubblePopup的使用

5,689 阅读6分钟

BubblePopup

气泡弹框,气泡提示框,可用于新手引导,功能提示。

在平时的开发中,通常新手引导页或功能提示页会出现气泡弹窗来做提示。如果遇到了这类功能通常需要花费一定的精力来写这么一个工具的,这里写了一个气泡弹窗工具,希望能帮你提升一些开发效率。

使用方法

  1. 从gitHub上下载代码到本地,代码地址:github.com/zhfei/Bubbl…
  2. 调用BubblePopupManager文件内的单例方法,在指定的页面上添加气泡提示。 普通文本气泡弹窗使用方式如下:
BubblePopupManager.shared.addPopup(toView: self.view, tips: "冒泡弹窗", popupType: .dotLine, positionType: .bottom, popupPoint: nil, linkPoint: CGPoint(x: sender.frame.midX, y: sender.frame.minY), maxWidth: 200.0)

自定义View气泡弹窗使用方式如下:

BubblePopupManager.shared.addPopup(toView: self.view, customContentView: MyContentView(), popupType: .triangle, positionType: .bottom, popupPoint: CGPoint(x: sender.frame.midX, y: sender.frame.minY), linkPoint: nil, maxWidth: 200.0)

注意:自定义内容View只能使用frame布局,不能使用约束。

设计模式

气泡弹窗View的结构设计采用的设计模式为组合模式

把气泡弹窗分为3个部分:气泡背景,气泡指示器,气泡提示内容。

在创建气泡弹窗时,根据子类的自定义实现,将这三部分分别创建并组装到一起。实现了功能的灵活插拔和自定义扩展。

气泡弹窗View类图

uml_0.png

气泡弹窗生成算法采用的设计模式为模版方法模式

在气泡构建基类中设置好气泡的构建步骤,把必要的部分或者提供默认实现的部分在父类中提供默认的实现,对其他需要自定义实现的部分,只在父类中写了一个抽象方法,具体实现交给子类自己实现。

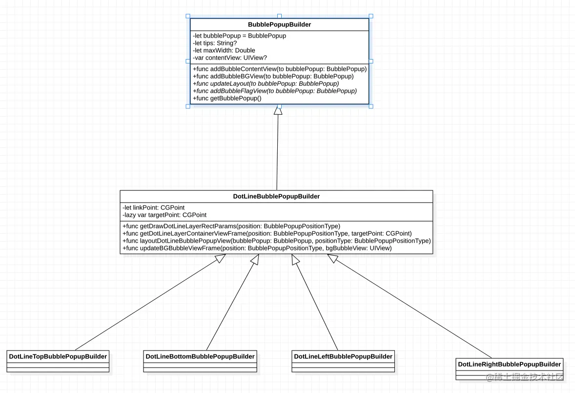
虚线气泡弹窗类图

uml_1.png

三角形气泡弹窗类图

uml_2.png

核心实现

  • BubblePopupManager: 使用气泡弹窗工具的入口,通过它创建并添加一个气泡弹窗到指定的View上。

  • BubblePopupBuilder: 气泡弹窗构建者基类,使用模版方法模式定义了气泡的构建流程,子类可以自定义各自的实现。

  • DotLineBubblePopupBuilder: 虚线气泡弹窗基类,它是基类BubblePopupBuilder的子类,内部包含了虚线气泡弹窗生成时所需要的工具方法和必要属性,方便创建top,bottom,left,right虚线气泡弹窗。

  • TriangleBubblePopupBuilder : 三角形气泡弹窗基类,它是BubblePopupBuilder的子类,内部包含了三角形气泡弹窗生成时所需要的工具方法和必要属性,方便创建top,bottom,left,right三角形气泡弹窗

  • BubblePopup: 气泡弹窗View,它内部使用组合模式将子部件组合起来,组成了一个气泡弹窗。

  • BubbleViewFactory: 气泡弹窗子视图创建工程,用于创建气泡弹窗所需要的子视图,并将各个子视图组装成一个最终的气泡弹窗。

BubblePopupBuilder

BubblePopupBuilder是所有气泡弹窗的公共基类,对于里面定义的属性和方法的功能分别为

  • 属性:属性里保存的是气泡弹窗公共的,必要的数据。
  • 方法:在基类提供的方法中主要用于定义气泡的构建流程。 核心方法如下:
   func setupUI() {
        addBubbleContentView(to: bubblePopup)
        addBubbleBGView(to: bubblePopup)
        updateLayout(to: bubblePopup)
        addBubbleFlagView(to: bubblePopup)
    }

其中气泡内容展示视图和气泡背景视图有默认实现,子类可以直接使用默认样式。

而气泡标识View和气泡布局方法则需要子类自己实现,因为不同类型的气泡弹窗它们的气泡标识设布局方式是不一样的。

DotLineBubblePopupBuilder

虚线气泡基类DotLineBubblePopupBuilder,它继承自BubblePopupBuilder

  • 属性:增加了虚线弹窗必要的linkPoint属性,即:虚线与气泡弹窗的连接点。 增加了一个坐标系转换懒加载属性,用于将用户设置的屏幕坐标点转成气泡内部的视图坐标系中的点。

  • 重要方法说明:

getDrawDotLineLayerRectParams

用于虚线图层绘制:获取虚线绘制时所需要的绘制元素坐标,如:虚线的开始,结束坐标,连接点圆的直径等。

getDotLineLayerContainerViewFrame

更新虚线容器View的位置大小信息:获取不同情况下的虚线容器Frame。

layoutDotLineBubblePopupView

更新虚线气泡弹窗的frame。

updateBGBubbleViewFrame

更新气泡背景的frame。

这里提供的方法属于工具方法,子类可以通过传递自己的类型来得到对应的结果。这里按道理可以使用设计模式中策略模式来对算法进行封装,如:在基类定义一个抽象方法,将上面则4个工具方法分拆到各自的子类中,让子类在对应的自己的类中实现这个方法。

这里没有这样做原因是:这些方法在子类中的实现代码并不复杂,用一个方法根据条件集中返回是比较方便的,而分拆到不同类中反而很麻烦。所以选择在基类中以方法工具的形式统一放置了。

DotLineTopBubblePopupBuilder

top型虚线气泡弹窗DotLineTopBubblePopupBuilder,它继承自DotLineBubblePopupBuilder,属于一直具体的弹窗类型。

它里面只对下面两个方法进行了重写,根据自己的类型进行子类个性化实现。

override func updateLayout
override func addBubbleFlagView

具体实现如下:

class DotLineTopBubblePopupBuilder: DotLineBubblePopupBuilder {
     
    override func updateLayout(to bubblePopup: BubblePopup) {
        layoutDotLineBubblePopupView(bubblePopup: bubblePopup, positionType: .top)
    }
     
    override func addBubbleFlagView(to bubblePopup: BubblePopup) {
        assert(!self.targetPoint.equalTo(.zero), "气泡提示点无效")
         
        let flagFrame = getDotLineLayerContainerViewFrame(position: .top, targetPoint: self.targetPoint)
        let params = getDrawDotLineLayerRectParams(position: .top)
        let flagBubbleView = BubbleViewFactory.generateDotLineBubbleFlagView(flagFrame: flagFrame, position: .top, params: params)
        bubblePopup.bubbleFlagView = flagBubbleView
        bubblePopup.addSubview(flagBubbleView)
    }
     
}

其他bottom, left, right类型相似。

TriangleBubblePopupBuilder

三角形气泡基类TriangleBubblePopupBuilder,它继承自BubblePopupBuilder

  • 属性:相对于基类增加了popupPoint属性,它是三角形顶点指向的坐标点 增加了一个坐标系转换懒加载属性,用于将用户设置的屏幕坐标点转成气泡内部的视图坐标系中的点。

  • 重要方法说明:

getDrawTriangleLayeyRectParams

为三角形图层绘制提供不同气泡类型所需要的绘制元素坐标,如:三角形的三个顶点。

getTriangleLayerContainerViewFrame

获取不同情况下三角形图层容器的Frame,用于更新三角形图层容器View的位置大小。

layoutTriangleBubblePopupView

更新三角形气泡弹窗的frame。

updateTriangleBGBubbleView

更新气泡背景的frame。

三角形弹窗基类TriangleBubblePopupBuilder的设计方式和虚线弹窗基类是一样的。 这里的方法属于工具方法,子类可以通过传递自己的类型来得到对应的结果,通过牺牲一点开发模式的规范化来换取开发效率的提升。

在三角形气泡基类的下面同样有4个子类top,bottom,left ,right进行各种的自定义实现。

TriangleTopBubblePopupBuilder

top型三角形气泡弹窗DotLineTopBubblePopupBuilder,它继承自DotLineBubblePopupBuilder,属于一直具体的弹窗类型。

它里面只对下面这两个方法做了重写,根据自己的类型进行子类个性化实现。

override func updateLayout
override func addBubbleFlagView

具体实现如下:

class TriangleTopBubblePopupBuilder: TriangleBubblePopupBuilder {
    override func updateLayout(to bubblePopup: BubblePopup) {
        layoutTriangleBubblePopupView(bubblePopup: bubblePopup, positionType: .top)
    }
    override func addBubbleFlagView(to bubblePopup: BubblePopup) {
        assert(!self.targetPoint.equalTo(.zero), "气泡提示点无效")
         
        let flagFrame = getTriangleLayerContainerViewFrame(position: .top, targetPoint: self.targetPoint)
        let params = getDrawTriangleLayeyRectParams(position: .top)
        let flagBubbleView = BubbleViewFactory.generateTriangleBubbleFlagView(flagFrame: flagFrame, position: .top, params: params)
        bubblePopup.bubbleFlagView = flagBubbleView
        bubblePopup.addSubview(flagBubbleView)
    }
}

其他bottom, left, right类型相似。

弹窗效果展示

三角形气泡弹窗

bubble_0.png

虚线气泡弹窗

bubble_1.png

自定义气泡弹窗

bubble_2.png