手动实现 Tomcat 底层机制+ 自己设Servlet

126 阅读9分钟

手动实现 Tomcat 底层机制+ 自己设Servlet

完成小案例

运行效果

 

此项目用maven至于怎么配置在下一篇文章

创建cal.html

<!DOCTYPE html>
<html lang="en">

<head>
    <meta charset="UTF-8">
    <title>计算器</title>
</head>

<body>
    <h1>计算器</h1>
    <form action="/calServlet" method="get">
        num1:<input type="text" name="num1"><br />
        num2:<input type="text" name="num2"><br />
        <input type="submit" value="提交">
    </form>
</body>

</html>

CalServlet.java 

public class CalServlet extends HttpServlet {
    protected void doPost(HttpServletRequest request,
                          HttpServletResponse response) throws ServletException, IOException {
        //接收提交的数据进行计算
        //复制当前行 ctrl+alt+下光标
        String strNum1 = request.getParameter("num1");
        String strNum2 = request.getParameter("num2");

        //把strNum1 和 strNum2 转成 int
        int num1 = WebUtils.parseInt(strNum1, 0);
        int num2 = WebUtils.parseInt(strNum2, 0);
        int result = num1 + num2;

        response.setContentType("text/html;charset=utf-8");
        PrintWriter writer = response.getWriter();
        writer.print("<h1>" + num1 + " + " + num2 + " = " + result + "<h1>");
        writer.flush();
        writer.close();

    }

    protected void doGet(HttpServletRequest request, HttpServletResponse response) throws ServletException, IOException {
        doPost(request, response);
    }
}

web.xml

<!DOCTYPE web-app PUBLIC
        "-//Sun Microsystems, Inc.//DTD Web Application 2.3//EN"
        "http://java.sun.com/dtd/web-app_2_3.dtd" >
<web-app>
    <display-name>Archetype Created Web Application</display-name>
    <servlet>
        <servlet-name>CalServlet</servlet-name>
        <servlet-class>com.servlet.CalServlet</servlet-class>
    </servlet>
    <servlet-mapping>
        <servlet-name>CalServlet</servlet-name>
        <url-pattern>/calServlet</url-pattern>
    </servlet-mapping>
</web-app>

WebUtils

public class WebUtils {

    /**
     * 将一个字符串数字,转成 int, 如果转换失败,就返回传入 defaultVal
     * @param strNum
     * @param defaultVal
     * @return
     */
    public static int parseInt(String strNum, int defaultVal) {

        try {
            return Integer.parseInt(strNum);
        } catch (NumberFormatException e) {
            System.out.println(strNum + " 格式不对,转换失败");
        }

        return defaultVal;
    }


}

问题:

Tomcat 底层实现 和 调用到 Servlet 流程?

我们的目标: 不用 Tomcat, 不用系统提供的 Servlet, 模拟 Tomcat 底层实现并能调用我们自己设计的 Servle, 也能完成相同的功能

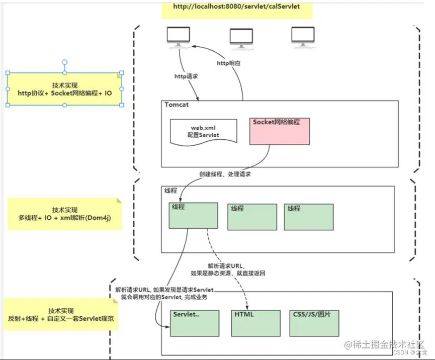
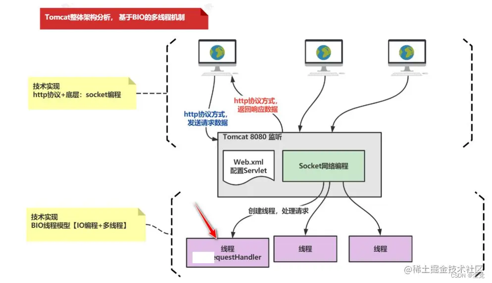
Tomcat 整体架构分析

● 说明: Tomcat 有三种运行模式(BIO, NIO, APR), 因为核心讲解的是 Tomcat 如何接

收客户端请求,解析请求, 调用 Servlet , 并返回结果的机制流程, 采用 BIO 线程模型来模拟.

 

测试分析:

浏览器 http://localhost:8080/cal.html 1.

浏览器输入 http://localhost:8080/cal.html

抓包情况

手动实现 Tomcat 底层机制+ 自己设计 Servlet

实现任务阶段

编写自己 Tomcat, 能给浏览器返回 Hi

基于 socket 开发服务端-流程

分析+代码实现

● 分析示意图 

代码实现

TomcatV1 

import java.io.*;
import java.net.ServerSocket;
import java.net.Socket;

public class TomcatV1 {
    public static void main(String[] args) throws IOException {
        //1. 创建 ServerSocket, 在 8080 端口监听
        ServerSocket serverSocket = new ServerSocket(8080);
        System.out.println("=======mytomcat 在 8080 端口监听======");
        while (!serverSocket.isClosed()) {
        //等待浏览器/客户端的连接
        //如果有连接来,就创建一个 socket
        //这个 socket 就是服务端和浏览器端的连接/通道
            Socket socket = serverSocket.accept();
            //先接收浏览器发送的数据
            //inputStream 是字节流=> BufferedReader(字符流)

            InputStream inputStream = socket.getInputStream();
            BufferedReader bufferedReader =
                    new BufferedReader(new InputStreamReader(inputStream, "utf-8"));
            String mes = null;
            System.out.println("=======接收到浏览器发送的数据=======");
            //循环的读取
            while ((mes = bufferedReader.readLine()) != null) {
                //判断 mes 的长度是否为 0
                if (mes.length() == 0) {
                 
                    break;//退出 while
                }
                System.out.println(mes);
            }
            //我们的 tomcat 会送-http 响应方式
            OutputStream outputStream = socket.getOutputStream();
            //构建一个 http 响应的头
            //\r\n 表示换行
            //http 响应体,需要前面有两个换行 \r\n\r\n
            String respHeader = "HTTP/1.1 200 OK\r\n" +
                    "Content-Type: text/html;charset=utf-8\r\n\r\n";
            String resp = respHeader + "hi,";
            System.out.println("========我们的 tomcat 给浏览器会送的数据 ======");
            System.out.println(resp);
            outputStream.write(resp.getBytes());//将 resp 字符串以 byte[] 方式返回
            outputStream.flush();
            outputStream.close();
            inputStream.close();
            socket.close();
        }
    }
}

问题分析:

没有使用 BIO 线程模型,没有实现多线程,性能差

实现任务阶段 2- 使用 BIO 线程模型,支持多线程

BIO 线程模型介绍

需求分析/图解

  1. 需求分析如图, 浏览器请求 http://localhost:8080, 服务端返回 hi后台
  2. wtomcat 使用 BIO 线程模型,支持多线程=> 对前面的开发模式进行改造
  3. 分析+代码实现

● 分析示意图

 

 代码实现

RequestHandler类

import java.io.*;
import java.net.Socket;

public class RequestHandler implements Runnable {

    //定义Socket
    private Socket socket = null;

    public RequestHandler(Socket socket) {
        this.socket = socket;
    }

    @Override
    public void run() {

        //这里我们可以对客户端/浏览器进行IO编程/交互
        try {
            InputStream inputStream = socket.getInputStream();

            //把inputStream -> BufferedReader -> 方便进行按行读取
            BufferedReader bufferedReader =
                    new BufferedReader(new InputStreamReader(inputStream, "utf-8"));

            //不同的线程在和浏览器和客户端交互
            System.out.println("当前线程= " + Thread.currentThread().getName());

            System.out.println("=========tomcatv2 接收到的数据如下=========");
            String mes = null;


            while ((mes = bufferedReader.readLine()) != null) {
                //如果长度为0 ""
                if (mes.length() == 0) {
                    break; //退出
                }
                System.out.println(mes);
            }
            //构建一下http响应头
            //返回的http的响应体和响应头之间有两个换行 \r\n\r\n
            String respHeader = "HTTP/1.1 200 OK\r\n" +
                    "Content-Type: text/html;charset=utf-8\r\n\r\n";
            String resp = respHeader + "<h1>hi</h1>";
            System.out.println("========tomcatv2返回的数据是=========");
            System.out.println(resp);
            //返回数据给我们的浏览器/客户端-> 封装成http响应
            OutputStream outputStream = socket.getOutputStream();
           // resp.getBytes() 是把字符串转成字节数组
            outputStream.write(resp.getBytes());
            outputStream.flush();
            outputStream.close();
            inputStream.close();
            socket.close();


        } catch (IOException e) {
            e.printStackTrace();
        } finally {
            //最后一定确保socket要关闭
            if (socket != null) {
                try {
                    socket.close();
                } catch (IOException e) {
                    e.printStackTrace();
                }
            }
        }
    }
}

TomcatV2 

public class TomcatV2 {
    public static void main(String[] args) throws IOException {
        //在8080端口监听
        ServerSocket serverSocket = new ServerSocket(8080);
        System.out.println("=======hsptomcatV2 在8080监听=======");
        //只要 serverSocket没有关闭,就一直等待浏览器/客户端的连接
        while (!serverSocket.isClosed()) {
            //1. 接收到浏览器的连接后,如果成功,就会得到socket
            //2. 这个socket 就是 服务器和 浏览器的数据通道
            Socket socket = serverSocket.accept();
            //3. 创建一个线程对象,并且把socket给该线程
            //  这个是java线程基础
            HspRequestHandler RequestHandler =
                    new RequestHandler(socket);
            new Thread(RequestHandler).start();

        }
    }
}

问题分析:

Tomcat V2 只是简单返回结果,没有和 Servlet、web.xml 关联

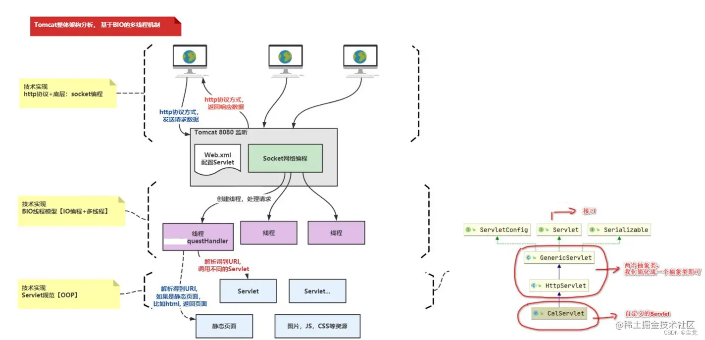
实现任务阶段 3- 处理 Servlet

分析+代码实现

● 分析示意图

 

 WyxRequestHandler 

package com.wyxdu.tomcat.handler;


import com.wyxdu.tomcat.WyxTomcatV3;
import com.wyxdu.tomcat.http.WyxRequest;
import com.wyxdu.tomcat.http.WyxResponse;

import com.wyxdu.tomcat.servlet.WyxHttpServlet;
import com.wyxdu.tomcat.utils.WebUtils;


import java.io.*;
import java.net.Socket;


public class WyxRequestHandler implements Runnable {

    //定义Socket
    private Socket socket = null;

    public WyxRequestHandler(Socket socket) {
        this.socket = socket;
    }

    @Override
    public void run() {

        //这里我们可以对客户端/浏览器进行IO编程/交互
        try {
       
            WyxRequest wyxRequest = new WyxRequest(socket.getInputStream());
     

            //这里我们可以同HspResponse对象,返回数据给浏览器/客户端
            WyxResponse wyxResponse = new WyxResponse(socket.getOutputStream());

     
            //1. 得到 uri => 就是 servletUrlMapping 的 url-pattern
            String uri = wyxRequest.getUri();



            //=====================新增业务逻辑==========
            //(1) 判断uri是什么资源 => 工具方法
            //(2) 如果是静态资源,就读取该资源,并返回给浏览器 content-type text/html
            //(3) 因为目前并没有起到tomcat, 不是一个标准的web项目
            //(4) 把读取的静态资源放到 target/classes/cal.html
            //过滤,拦截 , 权限等待 => Handler.... => 分发
            if(WebUtils.isHtml(uri)) {//就是静态页面
                String content = WebUtils.readHtml(uri.substring(1));
                content = wyxResponse.respHeader + content;
                //得到outputstream , 返回信息(静态页面)给浏览器
                OutputStream outputStream = wyxResponse.getOutputStream();
                outputStream.write(content.getBytes());
                outputStream.flush();
                outputStream.close();
                socket.close();
                return;
            }


            //有了filter机制,可以理解再调用servlet之前,先匹配filter
            //1. 根据request对象封装的uri
            //2. 到 filterUrlMapping 去匹配
            //3. 如果匹配上就调用 filterMapping 对应的filer对象doFilter()
            //4. 如果没有匹配上,就直接走我们后的servlet/jsp/html.

            String servletName = WyxTomcatV3.servletUrlMapping.get(uri);
            if (servletName == null) {
                servletName = "";
            }
            //2. 通过uri->servletName->servlet的实例 , 真正的运行类型是其子类 WyxCalServlet
            WyxHttpServlet wyxHttpServlet =
                    WyxTomcatV3.servletMapping.get(servletName);
            //3. 调用service , 通过OOP的动态绑定机制,调用运行类型的 doGet/doPost
            if (wyxHttpServlet != null) {//得到
                wyxHttpServlet.service(wyxRequest, wyxResponse);
            } else {
                //没有这个servlet , 返回404的提示信息
                String resp = wyxResponse.respHeader + "<h1>404 Not Found</h1>";
                OutputStream outputStream = wyxResponse.getOutputStream();
                outputStream.write(resp.getBytes());
                outputStream.flush();
                outputStream.close();
            }

            
            socket.close();


        } catch (IOException e) {
            e.printStackTrace();
        } finally {
            //最后一定确保socket要关闭
            if (socket != null) {
                try {
                    socket.close();
                } catch (IOException e) {
                    e.printStackTrace();
                }
            }
        }

    }
}

wyxResponse

public class wyxResponse {

    private OutputStream outputStream = null;

    //写一个http的响应头 => 先死后活
    public static final String respHeader = "HTTP/1.1 200 OK\r\n" +
            "Content-Type: text/html;charset=utf-8\r\n\r\n";

    //在创建 wyxResponse 对象时,传入的outputStream是和Socket关联的
    public wyxResponse(OutputStream outputStream) {
        this.outputStream = outputStream;
    }
    //当我们需要给浏览器返回数据时,可以通过HspResponse 的输出流完成
    //
    public OutputStream getOutputStream() {
        return outputStream;
    }
}

 wyxRequest 

import java.io.BufferedReader;
import java.io.InputStream;
import java.io.InputStreamReader;
import java.util.HashMap;

/**
 * 1. wyxRequest 作用是封装http请求的数据
 * get /WyxCalServlet?num1=10&num2=30
 * 2. 比如 method(get) 、 uri(/hspCalServlet) 、 还有参数列表 (num1=10&num2=30)
 * 3. wyxRequest 作用就等价原生的servlet 中的HttpServletRequest
 * 4. 一会走代码
 * 5. 这里考虑的是GET请求
 */
public class wyxRequest {

    private String method;
    private String uri;
    //存放参数列表 参数名-参数值 => HashMap
    private HashMap<String, String> parametersMapping =
            new HashMap<>();
    private InputStream inputStream = null;


    //构造器=> 对http请求进行封装 => 可以写的代码封装成方法
    //inputStream 是和 对应http请求的socket关联
    public wyxRequest(InputStream inputStream) {
        this.inputStream = inputStream;
        //完成对http请求数据的封装..
        encapHttpRequest();
    }

    /**
     * 将http请求的相关数据,进行封装,然后提供相关的方法,进行获取
     */
    private void encapHttpRequest() {
        System.out.println("wyxRequest init()");
        try {
            //inputstream -> BufferedReader
            BufferedReader bufferedReader =
                    new BufferedReader(new InputStreamReader(inputStream, "utf-8"));

            //读取第一行
            /**
             * GET /hspCalServlet?num1=10&num2=30 HTTP/1.1
             * Host: localhost:8080
             * User-Agent: Mozilla/5.0 (Windows NT 10.0; Win64; x64; rv:97.0) Gecko/20100101 Fi
             */
            String requestLine = bufferedReader.readLine();
            //GET - /WyxCalServlet?num1=10&num2=30 - HTTP/1.1
            String[] requestLineArr = requestLine.split(" ");
            //得到method
            method = requestLineArr[0];
            //解析得到 /WyxCalServlet
            //1. 先看看uri 有没有参数列表
            int index = requestLineArr[1].indexOf("?");
            if (index == -1) { //说明没有参数列表
                uri = requestLineArr[1];
            } else {
                //[0,index)
                uri = requestLineArr[1].substring(0, index);
                //获取参数列表->parametersMapping
                //parameters => num1=10&num2=30
                String parameters = requestLineArr[1].substring(index + 1);
                //num1=10 , num2=30 .... parametersPair= ["num1=10","num2=30" ]
                String[] parametersPair = parameters.split("&");
                //防止用户提交时 /hspCalServlet?
                if (null != parametersPair && !"".equals(parametersPair)) {
                    //再次分割 parameterPair = num1=10
                    for (String parameterPair : parametersPair) {
                        //parameterVal ["num1", "10"]
                        String[] parameterVal = parameterPair.split("=");
                        if (parameterVal.length == 2) {
                            //放入到 parametersMapping
                            parametersMapping.put(parameterVal[0], parameterVal[1]);
                        }
                    }
                }
            }
            //这里不能关闭流 inputStream 和 socket关联
            //inputStream.close();

        } catch (Exception e) {
            e.printStackTrace();
        }
    }

    //request对象有一个特别重要方法
    public String getParameter(String name) {
        if (parametersMapping.containsKey(name)) {
            return parametersMapping.get(name);
        } else {
            return "";
        }
    }

    public String getMethod() {
        return method;
    }

    public void setMethod(String method) {
        this.method = method;
    }

    public String getUri() {
        return uri;
    }

    public void setUri(String uri) {
        this.uri = uri;
    }

    @Override
    public String toString() {
        return "wyxRequest{" +
                "method='" + method + '\'' +
                ", uri='" + uri + '\'' +
                ", parametersMapping=" + parametersMapping +
                '}';
    }
}

wyxServlet接口

public interface wyxServlet {

    void init() throws Exception;

    void service(wyxRequest request, wyxResponse response) throws IOException;

    void destroy();
}

wyxHttpServlet

public abstract class wyxHttpServlet implements wyxServlet {

    @Override
    public void service(wyxRequest request, wyxResponse response) throws IOException {
        //说明 equalsIgnoreCase 比较字符串内容是相同,不区别大小写
        if("GET".equalsIgnoreCase(request.getMethod())) {
            //这里会有动态绑定
            this.doGet(request,response);
        } else if("POST".equalsIgnoreCase(request.getMethod())) {
            this.doPost(request,response);
        }
    }

    //这里我们使用的了模板设计模式 => java 基础的 抽象类专门讲过模板设计模式
    //让HspHttpServlet 子类 wyxCalServlet 实现

    public abstract void doGet(wyxRequest request, wyxResponse response);
    public abstract void doPost(wyxRequest request, wyxResponse response);
}

wyxCalServlet

public class wyxCalServlet extends wyxHttpServlet {
    @Override
    public void doGet(wyxRequest request, wyxResponse response) {
        //java基础的 OOP 的动态绑定机制..
        //写业务代码,完成计算任务
        int num1 = WebUtils.parseInt(request.getParameter("num1"), 0);
        int num2 = WebUtils.parseInt(request.getParameter("num2"), 0);

        int sum = num1 + num2;

        //返回计算结果给浏览器
        //outputStream 和 当前的socket关联
        OutputStream outputStream = response.getOutputStream();
        String respMes = wyxResponse.respHeader
                + "<h1>" + num1 + " + " + num2 + " = " + sum + " wyxTomcatV3 - 反射+xml创建</h1>";
        try {
            outputStream.write(respMes.getBytes());
            outputStream.flush();
            outputStream.close();
        } catch (IOException e) {
            e.printStackTrace();
        }
    }

    @Override
    public void doPost(wyxRequest request, wyxResponse response) {
        this.doGet(request, response);
    }

    @Override
    public void init() throws Exception {

    }

    @Override
    public void destroy() {

    }
}

WebUtils

public class WebUtils {

    //将字符串转成数字方法
    public static int parseInt(String strNum, int defaultVal) {
        try {
            return Integer.parseInt(strNum);
        } catch (NumberFormatException e) {
            System.out.println(strNum + " 不能转成数字");
        }
        return defaultVal;
    }

    //判断uri是不是html文件
    public static boolean isHtml(String uri) {

        return uri.endsWith(".html");
    }

    //根据文件名来读取该文件->String
    public static String readHtml(String filename) {
        String path = com.wyxdu.utils.WebUtils.class.getResource("/").getPath();
        StringBuilder stringBuilder = new StringBuilder();

        try {
            BufferedReader bufferedReader = new BufferedReader(new FileReader(path + filename));
            String buf = "";
            while ((buf = bufferedReader.readLine()) != null) {
                stringBuilder.append(buf);
            }
        } catch (Exception e) {
            e.printStackTrace();
        }

        return stringBuilder.toString();
    }
}

 

wyxTomcatV3

代码里面的容器图

package com.wyxdu.tomcat;

import com.wyxdu.tomcat.handler.wyxRequestHandler;
import com.wyxdu.tomcat.servlet.wyxHttpServlet;
import org.dom4j.Document;
import org.dom4j.Element;
import org.dom4j.io.SAXReader;

import javax.servlet.Filter;
import javax.servlet.http.HttpSession;
import java.io.File;
import java.io.IOException;
import java.net.ServerSocket;
import java.net.Socket;
import java.util.List;
import java.util.concurrent.ConcurrentHashMap;

/**
 * 第3版的Tomcat, 实现通过xml+反射来初始化容器
 */
public class wyxTomcatV3 {

    //1. 存放容器 servletMapping
    // -ConcurrentHashMap
    // -HashMap
    // key            - value
    // ServletName    对应的实例

    public static final ConcurrentHashMap<String, wyxHttpServlet>
            servletMapping = new ConcurrentHashMap<>();


    //2容器 servletUrlMapping
    // -ConcurrentHashMap
    // -HashMap
    // key                    - value
    // url-pattern       ServletName

    public static final ConcurrentHashMap<String, String>
            servletUrlMapping = new ConcurrentHashMap<>();


    //你可以这里理解session, tomcat还维护一个容器
    public static final ConcurrentHashMap<String, HttpSession>
            sessionMapping = new ConcurrentHashMap<>();
    

    //你可以这里理解filter, tomcat还维护了filter的容器
    public static final ConcurrentHashMap<String, String>
            filterUrlMapping = new ConcurrentHashMap<>();

    public static final ConcurrentHashMap<String, Filter>
            filterMapping = new ConcurrentHashMap<>();
    
    public static void main(String[] args) {
        wyxTomcatV3 wyxTomcatV3 = new wyxTomcatV3();
        wyxTomcatV3.init();
        //启动wyxtomcat容器
        wyxTomcatV3.run();
    }


    //启动WyxTomcatV3容器
    public void run() {

        try {
            ServerSocket serverSocket = new ServerSocket(8080);
            System.out.println("=====wyxtomcatv3在8080监听======");
            while (!serverSocket.isClosed()) {
                Socket socket = serverSocket.accept();
                wyxRequestHandler wyxRequestHandler =
                        new wyxRequestHandler(socket);
                new Thread(wyxRequestHandler).start();
            }
        } catch (IOException e) {
            e.printStackTrace();
        }

    }

    //直接对两个容器进行初始化
    public void init() {
        //读取web.xml => dom4j =>
        //得到web.xml文件的路径 => 拷贝一份.
        String path = wyxTomcatV3.class.getResource("/").getPath();
        //System.out.println("path= " + path);
        //使用dom4j技术完成读取
        SAXReader saxReader = new SAXReader();
        
        try {
            Document document = saxReader.read(new File(path + "web.xml"));
            System.out.println("document= " + document);
            //得到根元素
            Element rootElement = document.getRootElement();
            //得到根元素下面的所有元素
            List<Element> elements = rootElement.elements();
            //遍历并过滤到 servlet servlet-mapping
            for (Element element : elements) {
                if ("servlet".equalsIgnoreCase(element.getName())) {
                    //这是一个servlet配置
                    //System.out.println("发现 servlet");
                    //使用反射将该servlet实例放入到servletMapping
                    Element servletName = element.element("servlet-name");
                    Element servletClass = element.element("servlet-class");
                    servletMapping.put(servletName.getText(),
                            (wyxHttpServlet) Class.forName(servletClass.getText().trim()).newInstance());
                } else if ("servlet-mapping".equalsIgnoreCase(element.getName())) {
                    //这是一个servlet-mapping
                    //System.out.println("发现 servlet-mapping");

                    Element servletName = element.element("servlet-name");
                    Element urlPatter = element.element("url-pattern");
                    servletUrlMapping.put(urlPatter.getText(), servletName.getText());

                }
            }
        } catch (Exception e) {
            e.printStackTrace();
        }

        //验证,这两个容器是否初始化成功
        System.out.println("servletMapping= " + servletMapping);
        System.out.println("servletUrlMapping= " + servletUrlMapping);
    }
}