HTTP请求UML时序图--(POST)图和(GET)图源码分析及代码分析和MIME 介绍--常用的状态码说明

230 阅读4分钟

WEB 开发通信协议-HTTP

什么是 HTTP 协议

超文本传输协议(HTTP,HyperText Transfer Protocol)是互联网上应用广泛的一种网络协议。

是工作在 tcp/ip 协议基础上的,所有的 WWW 文件都遵守这个标准。

介绍

http1.0 短连接 http1.1 长连接

http 是 TCP/IP 协议的一个应用层协议,http 也是我们 web 开发的基础.

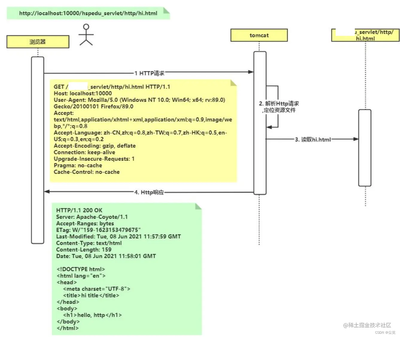
http 请求 hi.html 的 UML时序图

 

HTTP 请求包分析

1. HTTP 请求包分析(GET)图, 说明 可以通过浏览器抓包分析

  1. 请求行
  2. 请求头

 

 

 

2. 说明:HTTP 请求(GET)-有数据提交情况

代码说明

HTML部分

<!DOCTYPE html>
<html lang="en">

<head>
    <meta charset="UTF-8">
    <title>用户登录</title>
</head>

<body>
    <h1>用户登录</h1>
    <form action="http://localhost:8080/http/login" method="get">
        u: <input type="text" name="username" /><br />
        p: <input type="password" name="pwd" /><br />
        <input type="submit" value="用户登录"> <input type="reset" value="清空">
    </form>
</body>

</html>

JAVA部分

import javax.servlet.ServletException;
import javax.servlet.http.HttpServlet;
import javax.servlet.http.HttpServletRequest;
import javax.servlet.http.HttpServletResponse;
import java.io.IOException;
import java.io.PrintWriter;

public class LoginServlet extends HttpServlet {
    protected void doPost(HttpServletRequest request, HttpServletResponse response)
            throws ServletException, IOException {
        response.setContentType("text/html;charset=utf-8");
        PrintWriter writer = response.getWriter();
        writer.print("<h1>登录成功~</h1>");
        writer.flush();
        writer.close();
    }
    protected void doGet(HttpServletRequest request, HttpServletResponse response) throws
            ServletException, IOException {
        response.setContentType("text/html;charset=utf-8");
        PrintWriter writer = response.getWriter();
        writer.print("<h1>登录成功~</h1>");
        writer.flush();
        writer.close();
    }

}

web.xml部分

<servlet>
    <servlet-name>LoginServlet</servlet-name>
    <servlet-class>com.http.LoginServlet</servlet-class>
</servlet>
<servlet-mapping>
<servlet-name>LoginServlet</servlet-name>
<url-pattern>/login</url-pattern>
</servlet-mapping>

3) 完成测试,并抓包分析

 

HTTP 请求包分析(POST)

● HTTP POST 请求方式案例

1. 修改 上面的html, 将GET换成POST

(POST)图

 

GET 请求 POST 请求分别有哪些?

● GET 请求有哪些

1. form 标签 method=get [指定]

2. a 标签

3. link 标签引入 css [以get方式来获取资源]

4. Script 标签引入 js 文件 [以get方式来获取资源]

5. img 标签引入图片 [以get请求来获取图片]

6. iframe 引入 html 页面 [不演示]

7. 在浏览器地址栏中输入地址后敲回车[用的比较多]

代码演示

<!DOCTYPE html>
<html lang="en">

<head>
    <meta charset="UTF-8">

    <!--通过 get 请求获取 my.css-->
    <link rel="stylesheet" href="css/my.css">

    <!--通过 get 请求获取 my.js-->
    <script type="text/javascript" src="js/my.js"></script>
    <title>用户登录</title>
</head>

<body>
    <h1>用户登录</h1>
    
    <!-- 给我们的 LoginServlet 发出 Get 请求提交表单, method=post 表示发出 post 请求
-->
    <form action="http://localhost:8080/http/login" method="post">
        u: <input type="text" name="username" /><br />
        p: <input type="password" name="pwd" /><br />
        <input type="submit" value="用户登录"> <input type="reset" value="清空">
    </form>

    <h1>GET 请求演示</h1>
    <a href="http://www.baidu.com">goto 百度</a><br />
    <!-- 是 get 请求 -->
    <img src="imgs/1.png" width="400px" />
</body>

</html>

● POST 请求有

1. form 标签 method=pos

● HTTP 请求中怎样选择 Get 和 Post

传输的数据大小区别

        1) get 传送的数据量较小。不能大于 2KB(不同浏览器不一样)。

        2) post 传送的数据量较大。一般默认不受限制。

什么情况下使用 post 请求

1) post 请求是会在浏览器上隐藏參数部分的,在安全要求的部分都会使用到 POST 请求。

如用户登录。数据增上改等等。都会把參数隐藏起来,这样就不会通过你的请求暴露你的參数格式。 比方:del?id=1,别人就能够用 del?=3 来删除你其它数据。

2)         在向 server 传递数据较大的时候id。使用 POST,

            get 是有限制的, 比如发帖, 上传文件

 

什么情况下使用 get 方式呢

1) 在前台页面展示,比如分页内容等,可以保留传递参数, 可用来非常好的分享和传播, POST 中链接地址是不变化的。

建议:

1) get 方式的安全性较 Post 方式要差些。包括机密信息的话。建议用 Post 数据提交方式;

2)   在做数据查询时。建议用 Get 方式;

      而在做数据加入、改动或删除时,建议用 Post方式

 

常用的状态码说明

状态行

1. 格式: HTTP版本号 状态码 原因叙述<CRLF>

2. 举例:HTTP/1.1 200 OK

状态码用于表示服务器对请求的处理结果,它是一个三位的十进制数。响应状态码分为5类,如下所示:

 

 

演示 302 状态码使用

1. 举例说明 302 状态码的使用

1) 浏览器请求 T1Servelt

2) T1Servlet 返回 302 的状态码, 并且指定浏览器重定向到 hi.html

3) 浏览器发出第二次请求 hi.htm

 

演示 304 状态码使用

1. 演示 304 状态码

当我们请求资源的时,服务器会返回该资源的最近修改时间

Last-Modified: Mon, 21 Feb 2022 04:51:31 GMT

如果浏览器禁用缓存, 这个 Last-Modified: 信息就没有使用, 浏览器就每次要求返回该资源

1.如果浏览器没有禁用缓存,

        浏览器在请求时,就会 If-Modified-Since: Mon, 21 Feb 2022 04:51:31 GMT, 含义

(1)告诉服务器我有该资源

(2) 该资源的最近修改时间是 Mon, 21 Feb 2022 04:51:31GM

2.这时服务器就会比较时间, 

        如果服务器的资源更新, 就会返回该资源 , 如果发现没有修改,就返回

304 状态码(但是不会返回该资源) http 请求机制

MIME 类型

MIME 介绍

1. MIME 是 HTTP 协议中数据类型。

MIME 的英文全称是"Multipurpose Internet Mail Extensions" 多功能 Internet 邮件扩充服务。MIME 类型的格式是"大类型/小类型",并与某一种文件的扩展名相对应

2. 在响应包的Content-Type 就有指定, 如图

 

常见的 MIME 类型