Vue.js入门-安装脚手架

101 阅读1分钟

1.环境:

(1)Node.js (Version > 16.8)

2.安装Vue CLI (当前版本V5.0.8)

npm install -g @vue/cli
# OR
yarn global add @vue/cli

我在Mac上安装出现文件权限问题,解决方法之一:在命令前加上 sudo

3.创建一个Vue脚手架项目

进入你想要存放的路径,执行Vue创建项目指令

cd /Users/Sergio/data/webstorm
vue create learn-vue

(1)本来我想创建名称为:learnVue,结果报错 Warning: name can no longer contain capital letters,不支持驼峰命名;

(2)在创建项目输入项目名称后,控制台提示:

Your connection to the default npm registry seems to be slow.Use registry.npmmirror.com for faster installation?

查了下这个网站是淘宝的npm镜像地址,原来好像是带有taobao字样的,因为控制台没有去设置代理,所以在使用相关命令需要去load境外安装包的,我一般都使用镜像源;

(3)下一步选择vue版本,这里我选择的是 Vue 2

(4)项目创建完成:进入项目目录,运行脚手架

cd learn-vue
npm run serve

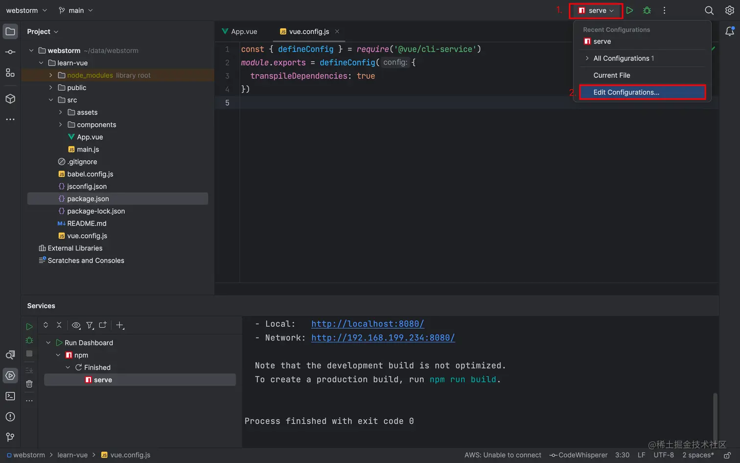
4.在webstorm运行项目

配置一个Serve,直接Run

image.png

image.png

image.png

image.png

参考链接:Vue CLI