【开源项目】ChatGPT智能聊天系统后台管理解析

473 阅读2分钟

ChatGPT是likeshop近期新研发出来的一款AI智能聊天对话的产品,此系统是基于likeadmin -PHP开发的智能对话系统,ChatGPT是一种基于人工智能技术的聊天机器人,它可以与用户进行自然语言对话,提供各种服务和答案。ChatGPT的核心技术是自然语言处理,它可以理解用户的语言意图,并根据用户的问题提供相应的答案。

工作台

可以看到版权信息、今日数据、分销概况、常用功能、销售额趋势图、访问量趋势图

AI问答

对话记录:用户在首页直接提问AI的问题,如果是通过创作或者技能进去提问的话,每个菜单下面都会在有对应的对话记录

问题示例:用户在向ChatGPT提问时的示例

问题分类:商家可以编辑ChatGPT的问题分类

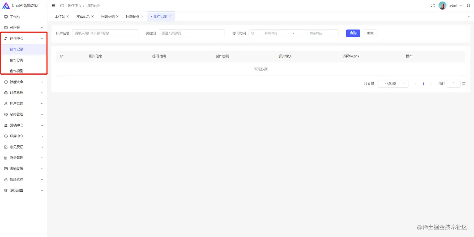
创作中心

创作记录:用户在创作中心中提问ChatGPT的问题

创作分类:商家可新增、编辑和删除创作分类

创作模型:ChatGPT创作的类型

技能大全

技能对话:用户对话的记录

技能管理:可新增、编辑、删除技能

技能类别:可新增、编辑、删除技能类别

01.png

订单管理

充值订单:可查询充值订单数、累计充值金额、退款订单、累计退款金额、净收入

会员订单:查询会员订单数、累计金额、退款金额、累计退款金额、净收入

用户管理

用户列表:查询用户信息、注册时间、注册来源、开通会员等

装修管理

页面装修、底部导航、系统风格、素材中心

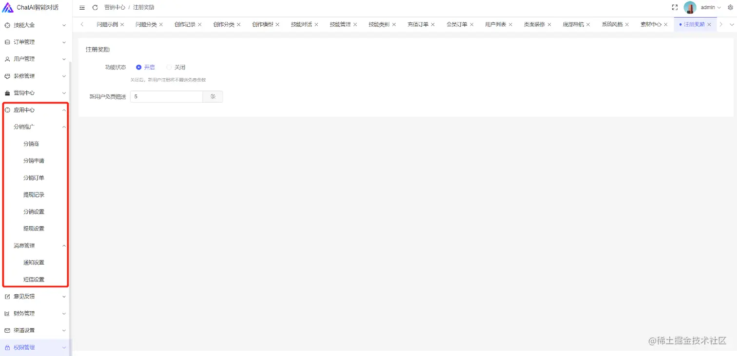
营销中心

注册奖励、分享奖励、邀请奖励、充值套餐、会员套餐

应用中心

分销推广、消息管理

likeshop基于「ThinkPHP + Vue + Nuxt + uni-app」实现的免费开源商城系统,支持H5、小程序、APP,微信支付、支付宝支付、短信、云存储、优惠券、秒杀、拼团、抢购等主流功能,专业团队维护,值得信赖,欢迎下载体验。