详解RocketMQ 顺序消费机制

2,690 阅读5分钟

本文分享自华为云社区《RocketMQ 顺序消费机制》,作者: 勇哥java实战分享 。

顺序消息是指对于一个指定的 Topic ,消息严格按照先进先出(FIFO)的原则进行消息发布和消费,即先发布的消息先消费,后发布的消息后消费。

顺序消息分为分区顺序消息全局顺序消息

1、分区顺序消息

对于指定的一个 Topic ,所有消息根据 Sharding Key 进行区块分区,同一个分区内的消息按照严格的先进先出(FIFO)原则进行发布和消费。同一分区内的消息保证顺序,不同分区之间的消息顺序不做要求。

  • 适用场景:适用于性能要求高,以 Sharding Key 作为分区字段,在同一个区块中严格地按照先进先出(FIFO)原则进行消息发布和消费的场景。
  • 示例:电商的订单创建,以订单 ID 作为 Sharding Key ,那么同一个订单相关的创建订单消息、订单支付消息、订单退款消息、订单物流消息都会按照发布的先后顺序来消费。

2、全局顺序消息

对于指定的一个 Topic ,所有消息按照严格的先入先出(FIFO)的顺序来发布和消费。

  • 适用场景:适用于性能要求不高,所有的消息严格按照 FIFO 原则来发布和消费的场景。
  • 示例:在证券处理中,以人民币兑换美元为 Topic,在价格相同的情况下,先出价者优先处理,则可以按照 FIFO 的方式发布和消费全局顺序消息。

全局顺序消息实际上是一种特殊的分区顺序消息,即 Topic 中只有一个分区,因此全局顺序和分区顺序的实现原理相同

因为分区顺序消息有多个分区,所以分区顺序消息比全局顺序消息的并发度和性能更高

cke_142.png

消息的顺序需要由两个阶段保证:

  • 消息发送

如上图所示,A1、B1、A2、A3、B2、B3 是订单 A 和订单 B 的消息产生的顺序,业务上要求同一订单的消息保持顺序,例如订单 A 的消息发送和消费都按照 A1、A2、A3 的顺序。

如果是普通消息,订单A 的消息可能会被轮询发送到不同的队列中,不同队列的消息将无法保持顺序,而顺序消息发送时 RocketMQ 支持将 Sharding Key 相同(例如同一订单号)的消息序路由到一个队列中。

cke_143.png

  • 消息消费

消费者消费消息时,需要保证消息消费顺序和存储顺序一致,最终实现消费顺序和发布顺序的一致。

cke_144.png

我们知道负载均衡服务是客户端开始消费的起点。在负载均衡阶段,并发消费和顺序消费并没有什么大的差别,最大的差别在于:向 Borker 申请锁

消费者根据分配的队列 messageQueue ,向 Borker 申请锁 ,如果申请成功,则会拉取消息,如果失败,则定时任务每隔20秒会重新尝试。

cke_145.png

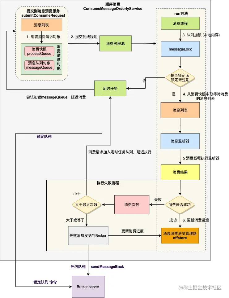
见上图,顺序消费核心流程如下:

1、 组装成消费对象

2、 将请求对象提交到消费线程池

cke_146.png

和并发消费不同的是,这里的消费请求包含消费快照 processQueue ,消息队列 messageQueue 两个对象,并不对消息列表做任何处理。

3、 消费线程内,对消费队列加锁

cke_147.png

4、 从消费快照中取得待消费的消息列表

cke_148.png

消费快照 processQueue 对象里,创建了一个红黑树对象 consumingMsgOrderlyTreeMap 用于临时存储的待消费的消息。

5、 执行消息监听器

cke_149.png

执行监听器逻辑容易理解,消费快照的消费锁 consumeLock的作用是:防止 Rebalance 线程把当前消费的 MessageQueue 对象移除掉。

6、 处理消费结果

消费成功时,首先计算需要提交的偏移量,然后更新本地消费进度。

cke_150.png

消费失败时,分两种场景:

  • 假如已消费次数小于最大重试次数,则将放入对象 consumingMsgOrderlyTreeMap 用例临时存储的待消费的消息,重新加入到消费快照红黑树 msgTreeMap中,然后使用定时任务尝试重新消费。
  • 假如已消费次数大于等于最大重试次数,则将失败消息发送到 Broker ,Broker 接收到消息后,会加入到死信队列里 , 最后计算需要提交的偏移量,然后更新本地消费进度。

我们做一个关于顺序消费的总结:

  1. 顺序消费需要由两个阶段消息发送消息消费协同配合,底层支撑依靠的是 RocketMQ 的存储模型;
  2. 顺序消费服务启动后,通过三把锁的机制,消息队列 messageQueue 的数据都会被消费者实例单线程的执行消费;
  3. 假如消费者扩容,消费者重启,或者 Broker 宕机 ,顺序消费也会有一定几率较短时间内乱序,所以消费者的业务逻辑还是要保障幂等

点击关注,第一时间了解华为云新鲜技术~