使用心得:使用ChatGPT创建思维导图

540 阅读6分钟

原内容

最近在B站上看到了檀东东Tango的视频,檀东东老师整理了下面的内容:

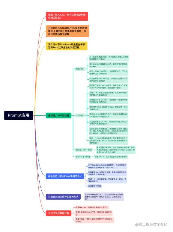
【提问句式整理】

(你不知道,GPT知道)

1、元问题:我想了解xxxx,我应该向你问哪些问题?

2、请给我列出xxx领域/行业相关的,最常用的50个概念,并做简单解释。如果有英文缩写,请给出完整的英文解释。

3、请详细介绍一下elon musk的主要生平事迹。请详细介绍一下tesla这家企业的发展历程。

(你知道,GPT也知道)

检验认知:

1、对于xxx主题/技能,你认为哪些是我必须理解和掌握的核心要点?

2、我理解的xxx是这样的,你觉得我的理解对吗?

3、我对xxx有一些想法,你能帮我批判性地分析一下这些想法的优点和缺点吗?

4、我正在考虑xxx的决定,你能帮我分析一下可能的结果和影响吗?

扩充认知:

1、我知道xxx的概念,我想知道更多关于xxx的信息。

2、我在xxx问题上遇到困难,你能提供一些可能的解决方案或建议吗?

3、我想要深入学习xxx,你能推荐一些进阶的学习资源或学习路径吗?

4、我想要在xxx领域有所创新,你能提供一些启发或想法吗?

5、我想在xxx领域提升自己,你能根据最新的研究和趋势给我一些建议吗?

6、我正在考虑学习xxx,你能给我一些关于这个领域未来发展的观点吗?

7、(背景信息xxx),我要做关于xxx的研究,我认为原因是,还有其他可能的原因吗?给出一些可能的研究假设。

8、我是一个xx新手,马上要采访这个行业的资深大佬,我应该向他请教哪些有价值的问题?

(你知道,GPT不知道)

介绍背景现象之后可以向gpt发问,你怎么看待这种现象?可能的原因有哪些?这会对xxx产生什么样的影响?你觉得xxx应该怎么做?

(你和GPT都不知道)

如果xxx,这对社会会产生什么影响?

检验自己认知/能力水平提问句式

1、为了测试我对xxx的理解程度,你会问我什么问题来检验我的水平,最少10个。

2、我是xx领域的专家,你会问我哪些问题来检验我的专业水平?

3、追问一句,这些我都懂,还有更专业更细更深的问题吗?

4、你问我答的游戏

扩展自己能力边界的提问句式我已经很精通xxx了,我想知道我是否还有需要学习的地方?然后不停的问,还有呢还有呢?

让GPT完成具体任务

1、我想做xxx,你能给我提供什么帮助?

2、我想要你做xxx,我应该给你输入什么信息?

3、直接下指令 。把上面的信息整理为树形结构,并使用markdown源代码输出。

但是字多了之后学习就会很难受,毕业时间和学习困难度成正比。

如果把文字整理成思维导图就不一样了,思维导图讲内容分成不同的节点,树形结构更容易记忆和学习。

步骤说明

1、使用ChatGPT讲内容转换为树形结构

提问方法:

···[需要整理的内容]···

把上面的信息整理为树形结构,并使用markdown源代码输出。

建议使用··· ···将内容包裹,防止内容误解,或者使用双引号,井号之类都可以,比较明显的分隔符可以方便ChatGPT了解内容界限。

回答:

- 你不知道,GPT知道
  - 我想了解XXXX,你可以给我提供哪些相关信息?
  - 可以列出XXXX领域/行业相关的最常用50个概念吗?如果有英文缩写,请给出完整的英文解释。
  - 请介绍一下Elon Musk的主要生平事迹和Tesla这家企业的发展历程。
- 你知道,GPT也知道
  - 检验认知:
    - 对于XXXX主题/技能,你认为哪些是我必须理解和掌握的核心要点?
    - 我对XXXX的理解是这样的,你觉得我的理解是否正确?
    - 我有一些XXXX的想法,你能帮我分析一下这些想法的优点和缺点吗?
    - 我正在考虑XXXX的决定,你能帮我分析一下可能的结果和影响吗?
  - 扩充认知:
    - 我已经了解了XXXX的概念,但我想深入了解更多关于XXXX的信息,你能提供一些吗?
    - 我在XXXX问题上遇到了困难,你能提供一些可能的解决方案或建议吗?
    - 我想要深入学习XXXX,你能推荐一些进阶的学习资源或学习路径吗?
    - 我想要在XXXX领域有所创新,你能提供一些启发或想法吗?
    - 我想在XXXX领域提升自己,你能根据最新的研究和趋势给我一些建议吗?
    - 我正在考虑学习XXXX,你能给我一些关于这个领域未来发展的观点吗?
    - 给定XXXX的背景信息,我要做关于XXXX的研究,我认为原因是XXXX,还有其他可能的原因吗?能给出一些可能的研究假设吗?
    - 我是一个XXXX领域的新手,马上要采访这个行业的资深大佬,你认为我应该向他请教哪些有价值的问题?
  - 你知道,GPT不知道
    - 基于某种现象背景,你怎么看待这种现象?可能的原因有哪些?这会对XXXX产生什么影响?你觉得XXXX应该怎么做?
  - 你和GPT都不知道
    - 如果XXXX,这对社会会产生什么影响?
- 检验自己认知/能力水平提问句式
  - 为了测试我对XXXX的理解程度,你会问我哪些问题来检验我的水平?最少10个。
  - 如果我是XXXX领域的专家,你会问我哪些问题来检验我的专业水平?
  - 追问一句,这些我都懂,还有更专业、更细、更深的问题吗?
  - 你问我答的游戏
- 扩展自己能力边界的提问句式
  - 我已经很精通XXXX了,但我想知道我是否还有需要学习的地方?然后不停地问,还有呢还有呢?
- 让GPT完成具体任务
  - 我想做XXXX,你能给我提供什么帮助?
  - 我想让你完成XXXX任务,我应该提供哪些信息?
  - 直接下指令,请把上面的信息整理为树形结构,并使用

2、转换Markdown代码到思维导图

2.1 使用markmap.js实现转换

markmap.js.org/repl

在线转换工具,也可以下载工具离线使用,或者集成到代码中。

转换结果可以下载为HTML或者SVG。

2.2 使用XMind工具导入Markdown代码