Spring系列之IOC容器实例化过程六

64 阅读5分钟

refresh中的registerBeanPostProcessors initMessageSource方法

永远不要放弃你心中的热爱,哪怕那很难!!

一个星期过去了,新的篇章又开始了,最近一直在思考一个问题,“业务重要,还是技术重要?”,这个问题也是很多技术开发的朋友也思考过,将自己的一些想法说一下:这个应该因人而异,对于个人来说,我更偏向于技术,但是对于社会发展来说,一般都是业务,或者说需求推动着技术的发展。

好了,闲谈也扯完了,开始正题! 在这里插入图片描述

registerBeanPostProcessors

先贴上代码:

@Override
	public void refresh() throws BeansException, IllegalStateException {
		synchronized (this.startupShutdownMonitor) {
			// Prepare this context for refreshing.
			prepareRefresh();

			// Tell the subclass to refresh the internal bean factory.
			ConfigurableListableBeanFactory beanFactory = obtainFreshBeanFactory();

			// Prepare the bean factory for use in this context.
			prepareBeanFactory(beanFactory);

			try {
				// Allows post-processing of the bean factory in context subclasses.
				postProcessBeanFactory(beanFactory);

				// Invoke factory processors registered as beans in the context.
				invokeBeanFactoryPostProcessors(beanFactory);

				// Register bean processors that intercept bean creation.
				registerBeanPostProcessors(beanFactory);

				// Initialize message source for this context.
				initMessageSource();

				// Initialize event multicaster for this context.
				initApplicationEventMulticaster();

				// Initialize other special beans in specific context subclasses.
				onRefresh();

				// Check for listener beans and register them.
				registerListeners();

				// Instantiate all remaining (non-lazy-init) singletons.
				finishBeanFactoryInitialization(beanFactory);

				// Last step: publish corresponding event.
				finishRefresh();
			}

			catch (BeansException ex) {
				if (logger.isWarnEnabled()) {
					logger.warn("Exception encountered during context initialization - " +
							"cancelling refresh attempt: " + ex);
				}

				// Destroy already created singletons to avoid dangling resources.
				destroyBeans();

				// Reset 'active' flag.
				cancelRefresh(ex);

				// Propagate exception to caller.
				throw ex;
			}

			finally {
				// Reset common introspection caches in Spring's core, since we
				// might not ever need metadata for singleton beans anymore...
				resetCommonCaches();
			}
		}
	}
/**
	 * Instantiate and invoke all registered BeanPostProcessor beans,
	 * respecting explicit order if given.
	 * <p>Must be called before any instantiation of application beans.
	 */
	protected void registerBeanPostProcessors(ConfigurableListableBeanFactory beanFactory) {
		PostProcessorRegistrationDelegate.registerBeanPostProcessors(beanFactory, this);
	}
public static void registerBeanPostProcessors(
			ConfigurableListableBeanFactory beanFactory, AbstractApplicationContext applicationContext) {

		String[] postProcessorNames = beanFactory.getBeanNamesForType(BeanPostProcessor.class, true, false);

		// Register BeanPostProcessorChecker that logs an info message when
		// a bean is created during BeanPostProcessor instantiation, i.e. when
		// a bean is not eligible for getting processed by all BeanPostProcessors.
		int beanProcessorTargetCount = beanFactory.getBeanPostProcessorCount() + 1 + postProcessorNames.length;
		beanFactory.addBeanPostProcessor(new BeanPostProcessorChecker(beanFactory, beanProcessorTargetCount));

		// Separate between BeanPostProcessors that implement PriorityOrdered,
		// Ordered, and the rest.
		List<BeanPostProcessor> priorityOrderedPostProcessors = new ArrayList<BeanPostProcessor>();
		List<BeanPostProcessor> internalPostProcessors = new ArrayList<BeanPostProcessor>();
		List<String> orderedPostProcessorNames = new ArrayList<String>();
		List<String> nonOrderedPostProcessorNames = new ArrayList<String>();
		for (String ppName : postProcessorNames) {
			if (beanFactory.isTypeMatch(ppName, PriorityOrdered.class)) {
				BeanPostProcessor pp = beanFactory.getBean(ppName, BeanPostProcessor.class);
				priorityOrderedPostProcessors.add(pp);
				if (pp instanceof MergedBeanDefinitionPostProcessor) {
					internalPostProcessors.add(pp);
				}
			}
			else if (beanFactory.isTypeMatch(ppName, Ordered.class)) {
				orderedPostProcessorNames.add(ppName);
			}
			else {
				nonOrderedPostProcessorNames.add(ppName);
			}
		}

		// First, register the BeanPostProcessors that implement PriorityOrdered.
		sortPostProcessors(priorityOrderedPostProcessors, beanFactory);
		registerBeanPostProcessors(beanFactory, priorityOrderedPostProcessors);

		// Next, register the BeanPostProcessors that implement Ordered.
		List<BeanPostProcessor> orderedPostProcessors = new ArrayList<BeanPostProcessor>();
		for (String ppName : orderedPostProcessorNames) {
			BeanPostProcessor pp = beanFactory.getBean(ppName, BeanPostProcessor.class);
			orderedPostProcessors.add(pp);
			if (pp instanceof MergedBeanDefinitionPostProcessor) {
				internalPostProcessors.add(pp);
			}
		}
		sortPostProcessors(orderedPostProcessors, beanFactory);
		registerBeanPostProcessors(beanFactory, orderedPostProcessors);

		// Now, register all regular BeanPostProcessors.
		List<BeanPostProcessor> nonOrderedPostProcessors = new ArrayList<BeanPostProcessor>();
		for (String ppName : nonOrderedPostProcessorNames) {
			BeanPostProcessor pp = beanFactory.getBean(ppName, BeanPostProcessor.class);
			nonOrderedPostProcessors.add(pp);
			if (pp instanceof MergedBeanDefinitionPostProcessor) {
				internalPostProcessors.add(pp);
			}
		}
		registerBeanPostProcessors(beanFactory, nonOrderedPostProcessors);

		// Finally, re-register all internal BeanPostProcessors.
		sortPostProcessors(internalPostProcessors, beanFactory);
		registerBeanPostProcessors(beanFactory, internalPostProcessors);

		// Re-register post-processor for detecting inner beans as ApplicationListeners,
		// moving it to the end of the processor chain (for picking up proxies etc).
		beanFactory.addBeanPostProcessor(new ApplicationListenerDetector(applicationContext));
	}

此部分实质上是在BeanDefinition中寻找BeanPostProcessor,之后调用BeanFactory.addBeanPostProcessor方法保存在一个List中,需要注意的是在添加的时候有一个优先级的概念,优先级高的在后面。

initMessageSource

国际化也称作i18n,其来源是英文单词 internationalization的首末字符i和n,18为中间的字符数。

代码:

/**
	 * Initialize the MessageSource.
	 * Use parent's if none defined in this context.
	 */
	protected void initMessageSource() {
		ConfigurableListableBeanFactory beanFactory = getBeanFactory();
		if (beanFactory.containsLocalBean(MESSAGE_SOURCE_BEAN_NAME)) {
			this.messageSource = beanFactory.getBean(MESSAGE_SOURCE_BEAN_NAME, MessageSource.class);
			// Make MessageSource aware of parent MessageSource.
			if (this.parent != null && this.messageSource instanceof HierarchicalMessageSource) {
				HierarchicalMessageSource hms = (HierarchicalMessageSource) this.messageSource;
				if (hms.getParentMessageSource() == null) {
					// Only set parent context as parent MessageSource if no parent MessageSource
					// registered already.
					hms.setParentMessageSource(getInternalParentMessageSource());
				}
			}
			if (logger.isDebugEnabled()) {
				logger.debug("Using MessageSource [" + this.messageSource + "]");
			}
		}
		else {
			// Use empty MessageSource to be able to accept getMessage calls.
			DelegatingMessageSource dms = new DelegatingMessageSource();
			dms.setParentMessageSource(getInternalParentMessageSource());
			this.messageSource = dms;
			beanFactory.registerSingleton(MESSAGE_SOURCE_BEAN_NAME, this.messageSource);
			if (logger.isDebugEnabled()) {
				logger.debug("Unable to locate MessageSource with name '" + MESSAGE_SOURCE_BEAN_NAME +
						"': using default [" + this.messageSource + "]");
			}
		}
	}

AbstractApplicationContext的initMessageSource()方法就是在BeanFactory中查找MessageSource的bean,如果配置了此bean,那么调用getBean方法完成其初始化并将其保存在AbstractApplicationContext内部messageSource成员变量中,用以处理ApplicationContext的getMessage调用,因为从继承体系上来看,ApplicationContext是MessageSource的子类,此处是委托模式的体现。如果没有配置此bean,那么初始化一个DelegatingMessageSource对象,此类是一个空实现,同样用以处理getMessage调用请求。

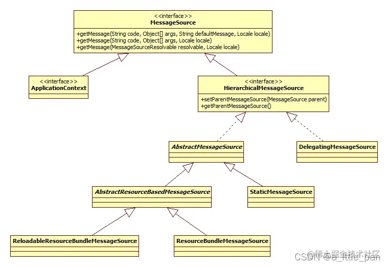
MessageSource此接口用以支持Spring国际化。继承体系如下 在这里插入图片描述 spring配置国际化配置文件

<bean id="messageSource" class="org.springframework.context.support.ResourceBundleMessageSource">
        <!-- 国际化信息所在的文件名 -->                     
        <property name="basename" value="messages/message" />   
        <!-- 如果在国际化资源文件中找不到对应代码的信息,就用这个代码作为名称  -->               
        <property name="useCodeAsDefaultMessage" value="true" />           
    </bean>

    <bean id="localeResolver" class="org.springframework.web.servlet.i18n.SessionLocaleResolver"></bean>

ResourceBundleMessageSource:

messagesource实现,使用指定的basename访问资源包。这个类依赖于底层JDK的ResourceBundle实现,并结合了由MessageFormat提供的JDK标准消息解析。 这个MessageSource缓存访问的ResourceBundle实例和为每个消息生成的MessageFormats。它还实现了在不使用MessageFormat的情况下呈现无参数消息,正如AbstractMessageSource基类所支持的那样。这个MessageSource提供的缓存要比java.util.ResourceBundle类的内置缓存快得多。 这些基名遵循ResourceBundle的约定:本质上是一个完全限定的类路径位置。如果它不包含包限定符(比如org.mypackage),它将从类路径根解析。请注意,JDK的标准ResourceBundle将点作为包分隔符:这意味着“test。“主题”实际上等同于“测试/主题”。

ReloadableResourceBundleMessageSource

特定于Spring的org.springframework.context. messagesource实现,它使用指定的basename访问资源包,参与Spring的org.springframework.context。加载ApplicationContext的资源。 与基于jdk的ResourceBundleMessageSource相比,这个类使用Properties实例作为消息的自定义数据结构,通过Spring Resource句柄中的PropertiesPersister策略加载它们。这种策略不仅能够根据时间戳的变化重新加载文件,而且还能够使用特定的字符编码加载属性文件。它还将检测XML属性文件。 注意,设置为“basenames”属性的basenames的处理方式与ResourceBundleMessageSource的“basenames”属性略有不同。它遵循ResourceBundle的基本规则,即不指定文件扩展名或语言代码,但是可以引用任何Spring资源位置(而不是被限制为类路径资源)。有了"classpath:"前缀,资源仍然可以从类路径加载,但是除了"-1"(永远缓存)之外的" cachesecseconds "值在这种情况下可能不可靠。 对于一个典型的web应用程序,消息文件可以放在web - inf中:例如,一个“web - inf /messages”的basename会找到一个“web - inf /messages”。属性”、“web - inf / messages_en。属性等安排以及“WEB-INF/messages.xml”,“WEB-INF/messages_en.xml”等。注意,由于顺序查找,前一个资源包中的消息定义将覆盖后一个资源包中的消息定义。 这个MessageSource可以很容易地在org.springframework.context.ApplicationContext之外使用:它将使用DefaultResourceLoader作为默认值,如果在一个context中运行,它只会被ApplicationContext的资源加载器覆盖。它没有任何其他特定的依赖关系。