SpringBoot集成MySQL - 基于JPA的封装

292 阅读2分钟

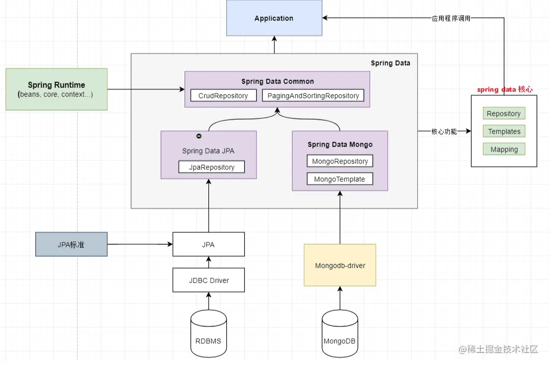
什么是JPA?

Java Persistence API(JPA)是 Java 的 ORM 框架标准,它为管理关系数据提供了一个标准、基于面向对象的API。JPA 将数据存储在关系数据库中,并将对象映射到关系表中。

image.png

image.png

image.png

如何使用JPA连接MySQL?

在Spring Boot应用程序中,我们可以使用Spring Data JPA来方便地使用JPA。要使用Spring Data JPA,我们需要添加以下依赖项:

<dependency>
   <groupId>org.springframework.boot</groupId>
   <artifactId>spring-boot-starter-data-jpa</artifactId>
</dependency>

在 application.properties 文件中添加以下配置:

spring.datasource.url=jdbc:mysql://localhost:3306/your-database-name
spring.datasource.username=your-username
spring.datasource.password=your-password
spring.jpa.hibernate.ddl-auto=update

这里,我们指定了MySQL数据库的地址、用户名和密码,并使用 hibernate.ddl-auto 属性来自动创建表结构。

创建实体类并映射到数据库表

我们可以通过创建一个简单的 Java 类来定义数据库表。假设我们有一个用户模型,表示用户信息和登录凭据。我们可以创建一个名为 User 的 Java 类,如下所示:

import javax.persistence.*;

@Entity
@Table(name = "users")
public class User {

    @Id
    @GeneratedValue(strategy = GenerationType.IDENTITY)
    private Long id;

    @Column(nullable = false, unique = true)
    private String email;

    @Column(nullable = false)
    private String password;

    @Column(name = "full_name", nullable = false)
    private String fullName;

    // getters and setters

}

这个类使用了 JPA 注解来指定数据库表的名称、列名和主键生成策略。这使得我们可以方便地从 Java 对象中读取和写入数据。

创建JPA仓库接口

Spring Data JPA 为我们提供了一个方便的方式来创建 JPA 仓库接口。我们只需要创建一个继承自 JpaRepository 的接口,并传递实体类和主键类型。例如,我们可以创建一个名为 UserRepository 的接口来管理用户模型:

import org.springframework.data.jpa.repository.JpaRepository;
import org.springframework.stereotype.Repository;

@Repository
public interface UserRepository extends JpaRepository<User, Long> {

    User findByEmail(String email);

}

这个接口定义了一些通用的CRUD方法,如save()、 delete() 和 findAll() 等。除此之外,我们还可以定义自己的查询方法,如 findByEmail(),以便根据特定的条件查找用户。

在控制器中使用JPA

现在我们已经准备好连接MySQL数据库和使用JPA进行数据存储了。我们可以将 UserRepository 注入到 Spring Boot 控制器中,并使用它来处理用户模型:


import org.springframework.beans.factory.annotation.Autowired;
import org.springframework.web.bind.annotation.*;

@RestController
@RequestMapping("/users")
public class UserController {

    @Autowired
    private UserRepository userRepository;

    @PostMapping("")
    public User create(@RequestBody User user) {
        return userRepository.save(user);
    }

    @GetMapping("/{email}")
    public User getByEmail(@PathVariable String email) {
        return userRepository.findByEmail(email);
    }

    // additional controller methods

}

在这个例子中,我们使用了 @RestController 注解来创建一个控制器,并将 UserRepository 自动装配到控制器中。我们使用 @PostMapping 和 @GetMapping 注解来定义处理 POST 和 GET 请求的方法。

结论

在本文中,我们介绍了如何使用Spring Boot和JPA来连接MySQL数据库。我们创建了一个用户模型,并将它映射到数据库表中,然后使用 JPA 仓库接口来管理数据存储。最后,我们在控制器中使用 JPA 来处理HTTP请求,从而实现了一个简单的REST API。