基于Java SSM springboot+VUE+redis实现的前后端分类版网上商城项目

136 阅读3分钟

🍅 作者主页:Java李杨勇 

🍅 简介:Java领域优质创作者🏆、【java李杨勇】公号作者✌  简历模板、学习资料、面试题库【关注我,都给你】

🍅文末获取源码联系🍅

 临近学期结束,还是毕业设计,你还在做java程序网络编程,期末作业,老师的作业要求觉得大了吗?不知道毕业设计该怎么办?网页功能的数量是否太多?没有合适的类型或系统?等等。这里,你想解决的问题,在下方专栏👇🏻👇🏻👇🏻👇🏻

❤️Java项目精品实战案例❤️

❤️web前端期末大作业网页实战❤️

 都能满足你的需求。原始Jsp、SSM、SpringBoot、以及HTML+CSS+JS页面设计, web大学生网页设计作业源码等等都可以参考得到解决。话不多说直接拿一个前后端分类版网上商城项目来举例

主要实现技术:Java、springmvc、springboot、mybatis、mysql、tomcat、shiro权限框架、

vue、jquery、node.js 、redis数据库、邮箱相关等技术。

主要功能实现:

用户登录、注册、商城浏览、购买、订单、购物车、退货、用户、个人中心、修改密码、角色等管理

前端主页面:商品关键字搜索和分类搜索功能以及首页轮播图配置展示

首页个人中心主要功能:密码修改、订单、购物车等

商品详情模块、可以购买和加入购物车

购买时需要填写用户手机号和收获地址等信息:

注册时默认生成支付宝模拟账号密码:

后台管理员主要对商品数据进行管理、分类管理、订单管理以及用户管理扥。

商品列表数据管理

后台添加商品信息:

商品基础数据的维护管理:

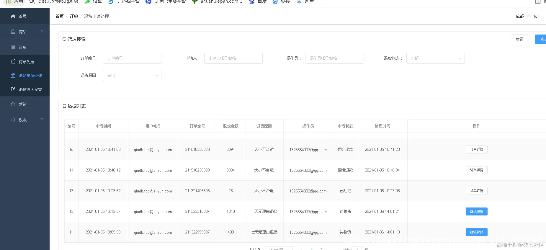
商品订单详情管理:根据关键字查询以及查看每一个订单的详情信息。

首页轮播图配置展示

​用户角色和权限管理控制:

前后端源码结构:由于本人是主后端开发、所有工具都是用的idea进行演示、都是支持的

​ 

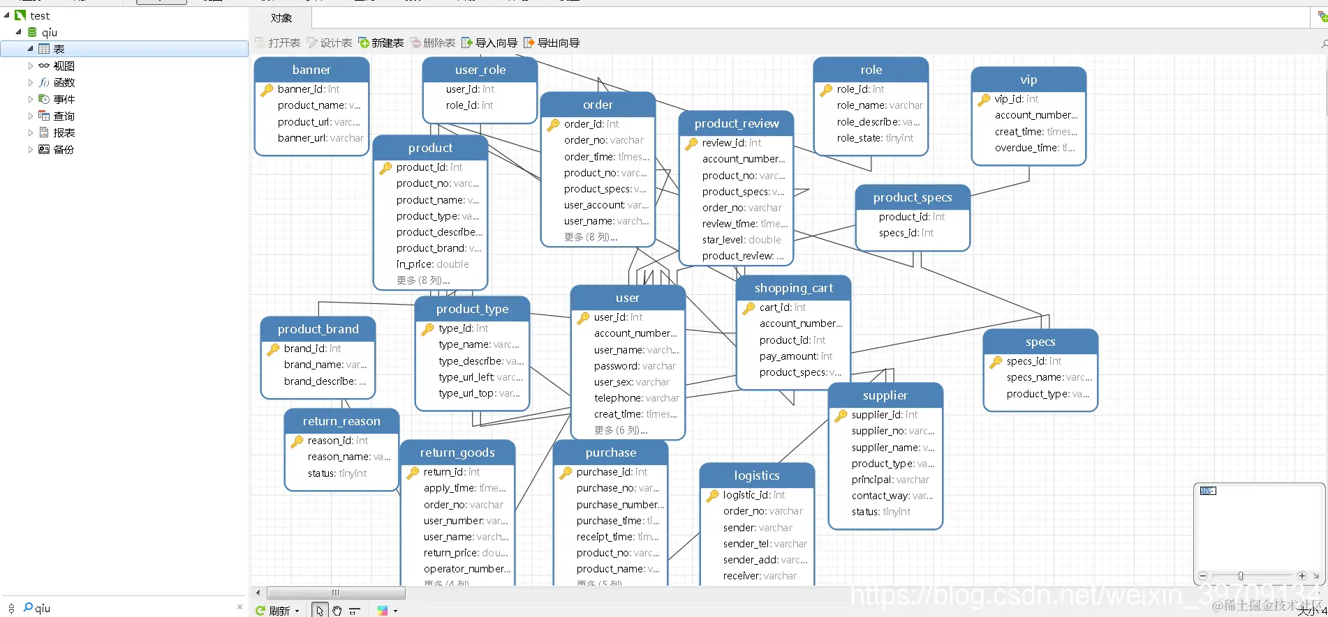
数据库ER图:

相关系统设计实现推荐:

基于java springboot+mybatis电影售票网站管理系统前台+后台设计和实现

基于java ssm springboot+mybatis酒庄内部管理系统设计和实现

基于JAVA springboot+mybatis智慧生活分享平台设计和实现

web前端期末大作业网页实战

 获取完整源码:

大家点赞、收藏、关注、评论啦 、查看👇🏻👇🏻👇🏻微信公众号获取联系👇🏻👇🏻👇🏻

打卡 文章 更新 79/  100天

精彩专栏推荐:

Java毕设项目精品实战案例《100套》