【深入浅出 Yarn 架构与实现】6-4 Container 生命周期源码分析

529 阅读11分钟

本文将深入探讨 AM 向 RM 申请并获得 Container 资源后,在 NM 节点上如何启动和清理 Container。将详细分析整个过程的源码实现。

一、Container 生命周期介绍

Container 的启动由 ApplicationMaster 通过调用 RPC 函数 ContainerManagementProtocol#startContainers() 发起请求,NM 中的 ContainerManagerImpl 组件负责接收并处理该函数发来的请求。 Container 启动过程主要分为四个阶段:通知 NM 启动 Container、资源本地化、启动并运行 Container、资源清理。 image.png

资源本地化: 主要是指分布式缓存机制完成的工作(详见上一篇《6-3 NodeManager 分布式缓存》)。 功能包括初始化各种服务组件、创建工作目录、从 HDFS 下载运行所需的各种资源(比如文本文件、JAR 包、可执行文件)等。 Container 启动:ContainerLauncher 服务完成,该服务将进一步调用插拔式组件 ContainerExecutor。Yarn 中提供了三种 ContainerExecutor 实现,分别为 DefaultContainerExecutorLinuxContainerExecutorDockerContainerExecutor资源清理: 是资源本地化的逆过程,它负责清理各类资源,均由 ResourceLocalizationService 服务完成。

二、Container 生命周期源码分析

一)AM 通知 NM 启动 Container

主要流程如下: image.png

AM AMRMClientAsyncImpl 通过 RPC 函数 ApplicationMaster#allocate() 周期性向 RM 申请资源,并将申请到的资源保存在阻塞队列 responseQueue 中。 (下面仅截取重要逻辑的源码)

  private class HeartbeatThread extends Thread {
    public void run() {
      while (true) {
        AllocateResponse response = null;

          try {
            // 发心跳。发给 RM 当前的进度,从 RM 领取分配的 Container 及其他信息。
            response = client.allocate(progress);
          } 
          
          // 将 RM 通过心跳返回的信息放到阻塞队列 responseQueue 中,等待处理
          responseQueue.put(response);

跟踪 responseQueue,其在 CallbackHandlerThread 进行取出,处理分配到的 Container。

  private class CallbackHandlerThread extends Thread {
    public void run() {
      while (true) {
        try {
          AllocateResponse response;
          try {
            // 从 responseQueue 取出资源,对应心跳线程中 responseQueue.put(response)
            response = responseQueue.take();
          }

          // 重点:处理分配到的 Container
          List<Container> allocated = response.getAllocatedContainers();
          if (!allocated.isEmpty()) {
            // 到 ApplicationMaster#onContainersAllocated() 处理
            handler.onContainersAllocated(allocated);
          }

ApplicationMaster#onContainersAllocated() 会对分配出来的 Container 资源进行处理。

    public void onContainersAllocated(List<Container> allocatedContainers) {
      for (Container allocatedContainer : allocatedContainers) {
        // 创建运行 Container 的 LaunchContainerRunnable 线程
        Thread launchThread = createLaunchContainerThread(allocatedContainer,
            yarnShellId);

        // launch and start the container on a separate thread to keep
        // the main thread unblocked
        // as all containers may not be allocated at one go.
        launchThreads.add(launchThread);
        launchedContainers.add(allocatedContainer.getId());
        // 启动 LaunchContainerRunnable 线程
        launchThread.start();
      }
    }

launchThread 是内部类 LaunchContainerRunnable 的实例,关注其 run() 方法干了啥,主要两件事:

  • 构建 Container 的启动脚本
  • 调用 NMClientAsync#startContainerAsync() api 接口发送 ContainerEventType.START_CONTAINER 事件
	  // 1. 构建 Container 的启动脚本(省略了构建的细节)
	  ContainerLaunchContext ctx = ContainerLaunchContext.newInstance(
        localResources, myShellEnv, commands, null, allTokens.duplicate(),
          null);
      containerListener.addContainer(container.getId(), container);
	  // 2. 重点:通过 NMClientAsync api 发送 ContainerEventType.START_CONTAINER 事件
      nmClientAsync.startContainerAsync(container, ctx);

后续就是处理这个事件,并调用 NM RPC 函数启动 container 的过程,具体如下:

  • 放到 BlockingQueue<ContainerEvent> events
  • NMClientAsyncImpleventDispatcherThread 会不断处理 events 中的事件
  • START_CONTAINER 事件对应的状态机处理类是 StartContainerTransition
  • 其中执行 container.nmClientAsync.getClient().startContainer()
  • 这里调用 NM RPC **ContainerManagementProtocol#startContainers()** 通知 NM 启动 Container。
// yarn/client/api/impl/NMClientImpl.java
  public Map<String, ByteBuffer> startContainer(
      Container container, ContainerLaunchContext containerLaunchContext)
          throws YarnException, IOException {

        // 获取 RPC 代理(stub)
        proxy =
            cmProxy.getProxy(container.getNodeId().toString(),
                container.getId());

        // 重点:获取到 RPC 调用协议 ContainerManagementProtocol,并通过 RPC 函数 startContainers 启动 Container
        StartContainersResponse response =
            proxy
                .getContainerManagementProtocol().startContainers(allRequests);

至此,AM 与 NM 的交互流程已实现,通过 RPC 函数 ContainerManagementProtocol#startContainers() 来启动 Container。后面我们将继续在 NM 端看是如何处理这个 RPC 请求的。

二)Container 资源本地化

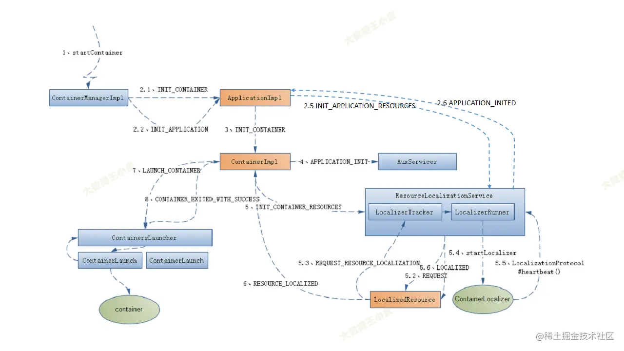
在 NM 端处理上述 RPC 请求的是:yarn/server/nodemanager/containermanager/ContainerManagerImpl#startContainers。 主要完成两个事情:

  • 应用程序初始化工作(该 Container 是 AM 发送到该节点的第一个 Container)
  • Container 本地化工作(非第一个 Container,会尝试下载前面 Container 还未开始下载的文件,以加快文件下载速度)

image.png

1、程序初始化操作

里面会先做一些权限检查、初始化等,然后调用函数 startContainerInternal(),我们重点关注这里面的逻辑。

// org/apache/hadoop/yarn/server/nodemanager/containermanager/ContainerManagerImpl.java
  private void startContainerInternal(NMTokenIdentifier nmTokenIdentifier,
      ContainerTokenIdentifier containerTokenIdentifier,
      StartContainerRequest request) throws YarnException, IOException {
    // 省略 Token 认证及 ContainerLaunchContext上下文初始化
    // 真正处理逻辑
    this.readLock.lock();
    try {
      if (!serviceStopped) {
        // Create the application
        Application application =
            new ApplicationImpl(dispatcher, user, applicationID, credentials, context);
        // 应用程序的初始化,供后续 container 使用,这个逻辑只调用一次,通常由来自 ApplicationMaster 的第一个 container 完成
        if (null == context.getApplications().putIfAbsent(applicationID,
          application)) {
          // 1. 发送事件 ApplicationEventType.INIT_APPLICATION(资源本地化)
          dispatcher.getEventHandler().handle(
            new ApplicationInitEvent(applicationID, appAcls,
              logAggregationContext));
        }

        this.context.getNMStateStore().storeContainer(containerId,
            containerTokenIdentifier.getVersion(), request);
        // 2. 发送事件 ApplicationEventType.INIT_CONTAINER(启动和运行 Container)
        dispatcher.getEventHandler().handle(
          new ApplicationContainerInitEvent(container));

        this.context.getContainerTokenSecretManager().startContainerSuccessful(
          containerTokenIdentifier);

发送事件 ApplicationEventType.INIT_APPLICATIONAppInitTransition 状态机设置 ACL 属性后,向 LogHandler(目前有两种实现方式,分别是 LogAggregationServiceNonAggregatingLogHandler,这里以 LogAggregationService 服务为例)发送事件 LogHandlerEventType.APPLICATION_STARTED

LogHandler 收到 ApplicationEventType.APPLICATION_LOG_HANDLING_INITED 事件后,将创建应用程序日志目录、设置目录权限等。然后向 ApplicationImpl 发送一个 ApplicationEventType.APPLICATION_LOG_HANDLING_INITED 事件。

// yarn/server/nodemanager/containermanager/logaggregation/LogAggregationService.java
	case APPLICATION_STARTED:
        LogHandlerAppStartedEvent appStartEvent =
            (LogHandlerAppStartedEvent) event;
        initApp(appStartEvent.getApplicationId(), appStartEvent.getUser(),
            appStartEvent.getCredentials(),
            appStartEvent.getApplicationAcls(),
            appStartEvent.getLogAggregationContext());

  // initApp()
  private void initApp(final ApplicationId appId, String user,
      Credentials credentials, Map<ApplicationAccessType, String> appAcls,
      LogAggregationContext logAggregationContext) {
    ApplicationEvent eventResponse;
    try {
      verifyAndCreateRemoteLogDir(getConfig());
      initAppAggregator(appId, user, credentials, appAcls,
          logAggregationContext);
      // 发送事件        
      eventResponse = new ApplicationEvent(appId,
          ApplicationEventType.APPLICATION_LOG_HANDLING_INITED);
    } catch (YarnRuntimeException e) {
      LOG.warn("Application failed to init aggregation", e);
      eventResponse = new ApplicationEvent(appId,
          ApplicationEventType.APPLICATION_LOG_HANDLING_FAILED);
    }
    this.dispatcher.getEventHandler().handle(eventResponse);
  }

ApplicationImpl 收到 ApplicationEventType.APPLICATION_LOG_HANDLING_INITED 事件后,直接向 ResourceLocalizationService 发送 LocalizationEventType.INIT_APPLICATION_RESOURCES 事件,此时 ApplicationImpl 仍处于 INITING 状态。

           .addTransition(ApplicationState.INITING, ApplicationState.INITING,
               ApplicationEventType.APPLICATION_LOG_HANDLING_INITED,

ResourceLocalizationService 收到事件请求时会创建一个 LocalResourcesTrackerImpl 对象,为接下来资源下载做准备,并向 ApplicationImpl 发送事件 ApplicationEventType.APPLICATION_INITED

// yarn/server/nodemanager/containermanager/localizer/ResourceLocalizationService.java
  private void handleInitApplicationResources(Application app) {
    // 0) Create application tracking structs
    String userName = app.getUser();
    // 创建 LocalResourcesTrackerImpl 对象,为接下来的资源下载做准备
    privateRsrc.putIfAbsent(userName, new LocalResourcesTrackerImpl(userName,
        null, dispatcher, true, super.getConfig(), stateStore, dirsHandler));
    String appIdStr = app.getAppId().toString();
    appRsrc.putIfAbsent(appIdStr, new LocalResourcesTrackerImpl(app.getUser(),
        app.getAppId(), dispatcher, false, super.getConfig(), stateStore,
        dirsHandler));
    // 1) Signal container init
    //
    // This is handled by the ApplicationImpl state machine and allows
    // containers to proceed with launching.
    // 向 ApplicationImpl 发送 ApplicationEventType.APPLICATION_INITED 事件
    dispatcher.getEventHandler().handle(new ApplicationInitedEvent(
          app.getAppId()));
  }

ApplicationImpl 收到 ApplicationEventType.APPLICATION_INITED 事件后,依次向该应用程序已经保持的所有 Container 发送一个 INIT_CONTAINER 事件以通知它们进行初始化。此时,ApplicationImpl 运行状态由 INITING 转换为 RUNNING。

2、完成 Container 本地化工作

之后的一些处理逻辑:

  • ContainerImpl 收到 INIT_CONTAINER 事件后,先向附属服务 AuxServices 发送 APPLICATION_INIT 事件,以通知它有新的应用程序 Container 启动,然后从 ContainerLaunchContext 中获取各类可见性资源,并保存到 ContainerImpl 中特定的数据结构中,之后向 ResourceLocalizationService 发送 LocalizationEventType.INIT_CONTAINER_RESOURCES 事件,此时 ContainerImpl 运行状态已由 NEW 转换为 LOCALIZING。
  • ResourceLocalizationService 收到 LocalizationEventType.INIT_CONTAINER_RESOURCES 事件后,依次将 Container 所需的资源封装成一个 REQUEST 事件,发送给对应的资源状态追踪器 LocalResourcesTrackerImpl
  • LocalResourcesTrackerImpl 收到 REQUEST 事件后,将为对应的资源创建一个状态机对象 LocalizeResource 以跟踪资源的生命周期,并将 REQUEST 事件进一步传送给 LocalizedResource
  • LocalizedResource 收到 REQUEST 事件后,将待下载资源信息通过 LocalizerEventType.REQUEST_RESOURCE_LOCALIZATION 事件发送给资源下载服务 ResourceLocalizationService,之后 LocalizedResource 状态由 NEW 转换为 DOWNLOADING。

【这里是重点,对应的下载逻辑】 ResourceLocalizationService 收到 LocalizerEventType.REQUEST_RESOURCE_LOCALIZATION 事件后,将交给 LocalizerTrackerResourceLocalizationService 的内部类) 服务处理。

  • 如果是 PUBLIC 资源,则统一交给 PublicLocalizer 处理。
  • 如果该 Container 未创建 LocalizerRunner 线程,则创建一个。
  • 然后添加到该线程的下载队列中。

该线程会调用 ContainerExecutor#startLocalizer() 函数下载资源,该函数通过协议 LocalizationProtocolResourceLocalizationService 通信,以顺序获取待下载资源位置下载。待资源下载完成后,向 LocalizedResource 发送一个 LOCALIZED 事件。

    public void handle(LocalizerEvent event) {
      String locId = event.getLocalizerId();
      switch (event.getType()) {
      case REQUEST_RESOURCE_LOCALIZATION:
        // 0) find running localizer or start new thread
        LocalizerResourceRequestEvent req =
          (LocalizerResourceRequestEvent)event;
        switch (req.getVisibility()) {
        case PUBLIC:
          // 如果是 PUBLIC 资源,则统一交给 PublicLocalizer 处理
          publicLocalizer.addResource(req);
          break;
        case PRIVATE:
        case APPLICATION:
          // 检查是否已经为该 Container 创建了 LocalizerRunner 线程,
          // 如果没有,则创建一个,
          // 然后添加到该线程的下载队列中,该线程会调用 ContainerExecutor#startLocalizer() 函数下载资源
          synchronized (privLocalizers) {
            LocalizerRunner localizer = privLocalizers.get(locId);
            if (null == localizer) {
              LOG.info("Created localizer for " + locId);
              localizer = new LocalizerRunner(req.getContext(), locId);
              privLocalizers.put(locId, localizer);
              localizer.start();
            }
            // 1) propagate event
            localizer.addResource(req);
          }
          break;
        }
        break;
      }
    }

LocalizedResource 收到 LOCALIZED 事件后,会向 ContainerImpl 发送一个 ContainerEventType.RESOURCE_LOCALIZED 事件,并且将状态从 DOWNLOADING 转换为 LOCALIZED。ContainerImpl 收到事件后,会检查所依赖的资源是否全部下载完毕,如果下载完成则向 ContainersLauncher 服务发送一个 LAUNCH_CONTAINER 事件,以启动对应 Container。

资源本地化过程可概括为:

  • 在 NM 上,同一个应用程序的所有 ContainerImpl 异步并发向资源下载服务ResourceLocalizationService 发送待下载的资源。
  • ResourceLocalizationService 下载完一类资源后,将通知依赖该资源的所有Container
  • 一旦一个 Container 依赖的资源已经全部下载完成,则该Container进入运行阶段。

三)启动和运行 Container

我们再回到 ContainerManagerImplINIT_APPLICATION 事件的处理完成了「资源本地化」的操作,后续发送 INIT_CONTAINER 事件,是本节「启动和运行 Container」要分析的部分。

// org/apache/hadoop/yarn/server/nodemanager/containermanager/ContainerManagerImpl.java
  private void startContainerInternal(NMTokenIdentifier nmTokenIdentifier,
      ContainerTokenIdentifier containerTokenIdentifier,
      StartContainerRequest request) throws YarnException, IOException {
          // 1. 发送事件 ApplicationEventType.INIT_APPLICATION(资源本地化)
          dispatcher.getEventHandler().handle(
            new ApplicationInitEvent(applicationID, appAcls,
              logAggregationContext));

        // 2. 发送事件 ApplicationEventType.INIT_CONTAINER(启动和运行 Container)
        dispatcher.getEventHandler().handle(
          new ApplicationContainerInitEvent(container));

发送事件 ApplicationEventType.INIT_CONTAINER,由 ApplicationImpl 处理

    .addTransition(ApplicationState.NEW, ApplicationState.NEW,
        ApplicationEventType.INIT_CONTAINER,
        INIT_CONTAINER_TRANSITION)
  • 发送 ContainerEventType.INIT_CONTAINER 事件
  • ContainerImpl.RequestResourcesTransition 中处理
  • 其中重点逻辑是启动 Container container.sendLaunchEvent()
  • 又发送 ContainersLauncherEventType.LAUNCH_CONTAINER 事件

这里探究下 LAUNCH_CONTAINER 事件的处理流程。从这里去跟踪的时候会发现,没有状态机注册这个事件,找不到对应的处理逻辑,那么这个事件是如何被处理的呢? 我们去找到这个事件类型注册的地方:

// yarn/server/nodemanager/containermanager/ContainerManagerImpl.java
dispatcher.register(ContainersLauncherEventType.class, containersLauncher);

其注册的事件处理器为 ContainersLauncher 类,在这里我们找到了 handle() 方法,里面对事件进行处理。

// yarn/server/nodemanager/containermanager/launcher/ContainersLauncher.java
  public void handle(ContainersLauncherEvent event) {
    // TODO: ContainersLauncher launches containers one by one!!
    Container container = event.getContainer();
    ContainerId containerId = container.getContainerId();
    switch (event.getType()) {
      case LAUNCH_CONTAINER:
        Application app =
          context.getApplications().get(
              containerId.getApplicationAttemptId().getApplicationId());

        // LAUNCH_CONTAINER 事件的处理逻辑,创建 ContainerLaunch 线程并启动线程
        ContainerLaunch launch =
            new ContainerLaunch(context, getConfig(), dispatcher, exec, app,
              event.getContainer(), dirsHandler, containerManager);
        // 提交到线程池
        containerLauncher.submit(launch);
        // 将其加入到运行的 Container 数据结构 running 中
        running.put(containerId, launch);
        break;

ContainerLaunch 类继承自 Callable 类,通过 submit() 提交到线程池中,之后调用 Callable 类的实现方法 call() 来真正执行线程,主要逻辑如下:

  • 准备 Container 的执行环境
    • shell启动脚本的封装与拓展(添加自定义脚本)
    • 创建本地工作目录
    • 设置token的保存路径
  • 更新 Container 状态,从 LOCALIZED 转换为 RUNNING
    • 发送 CONTAINER_LAUNCHED 事件
    • 发送 START_MONITORING_CONTAINER 事件,启动对该 container 的资源监控
  • 调用 ContainerExecutor 对象在 NM 节点上启动 Container
    • ContainerExecutor 由用户指定(DefaultContainerExecutor, LinuxContainerExecutor, DockerContainerExecutor
    • 通过具体的 ContainerExecutor 在 NM 上启动 Container
// yarn/server/nodemanager/containermanager/launcher/ContainerLaunch.java
  public Integer call() {
    // 启动 Container 前的准备工作:
    // 1.shell启动脚本的封装与拓展(添加自定义脚本)
    // 2.创建本地工作目录
    // 3.设置token的保存路径
    final ContainerLaunchContext launchContext = container.getLaunchContext();

      // 发送 CONTAINER_LAUNCHED 事件 & START_MONITORING_CONTAINER 事件
      dispatcher.getEventHandler().handle(new ContainerEvent(
            containerID,
            ContainerEventType.CONTAINER_LAUNCHED));
      context.getNMStateStore().storeContainerLaunched(containerID);
      
        // 重点:调用 ContainerExecutor 对象启动 Container
        // ContainerExecutor 由用户指定(DefaultContainerExecutor, LinuxContainerExecutor, DockerContainerExecutor)
        exec.activateContainer(containerID, pidFilePath);
        ret = exec.launchContainer(new ContainerStartContext.Builder()
            .setContainer(container)
            .setLocalizedResources(localResources)
            .setNmPrivateContainerScriptPath(nmPrivateContainerScriptPath)
            .setNmPrivateTokensPath(nmPrivateTokensPath)
            .setUser(user)
            .setAppId(appIdStr)
            .setContainerWorkDir(containerWorkDir)
            .setLocalDirs(localDirs)
            .setLogDirs(logDirs)
            .build());

      
    // 完成发送 CONTAINER_EXITED_WITH_SUCCESS 事件
    LOG.info("Container " + containerIdStr + " succeeded ");
    dispatcher.getEventHandler().handle(
        new ContainerEvent(containerID,
            ContainerEventType.CONTAINER_EXITED_WITH_SUCCESS));

同时,由于 ContainerExecutor#launchContainer 函数是阻塞式的,因此只有当脚本执行完成后才退出,这使得 ContainerLauncher 可在第一时间知道 Container 完成时间,之后向 ContainerImpl 发送一个 CONTAINER_EXITED_WITH_SUCCESS 事件,此时 ContainerImpl 状态由 RUNNING 转换为 EXITED_WITH_SUCCESS。 至此,一个 Container 运行完成,接下来将进入该 Container 的资源清理阶段。

四)Container 资源清理

当 Container 运行完成后(成功或失败),会执行资源清理工作。主要清理下面两类资源:

  • ResourceLocalizationService:从 HDFS 下载到本地的数据文件
  • ContainerExecutor:为 Container 创建私有工作目录,并保存一些临时文件(比如 Container 进程 pid 文件)

在上一步 call() 方法最后,Container 运行完成时,会发送 CONTAINER_EXITED_WITH_SUCCESS 事件。

// yarn/server/nodemanager/containermanager/container/ContainerImpl.java
    .addTransition(ContainerState.RUNNING,
        ContainerState.EXITED_WITH_SUCCESS,
        ContainerEventType.CONTAINER_EXITED_WITH_SUCCESS,
        new ExitedWithSuccessTransition(true))

// ------------------------
  static class ExitedWithSuccessTransition extends ContainerTransition {
    public void transition(ContainerImpl container, ContainerEvent event) {
      // Set exit code to 0 on success    	
      container.exitCode = 0;

      if (clCleanupRequired) {
        // 向 ContainerLauncher 发送 ContainersLauncherEventType.CLEANUP_CONTAINER 清理事件
        container.dispatcher.getEventHandler().handle(
            new ContainersLauncherEvent(container,
                ContainersLauncherEventType.CLEANUP_CONTAINER));
      }

      // 向 ResourceLocalizationService 发送 LocalizationEventType.CLEANUP_CONTAINER_RESOURCES 清理事件
      container.cleanup();
    }
  }

1、ContainerLauncher 清理临时目录

处理 ContainersLauncherEventType.CLEANUP_CONTAINER 事件。 处理逻辑会进入到 ContainersLauncherhandle() 方法,将 Container 从正在运行的 Container 列表中移除,并调用 ContainerLaunch#cleanupContainer() 方法清除 Container 占用的临时目录。

      case CLEANUP_CONTAINER:
        // 将 Container 从正在运行 Container 列表中移除
        ContainerLaunch launcher = running.remove(containerId);
        if (launcher == null) {
          // Container not launched. So nothing needs to be done.
          return;
        }

        // Cleanup a container whether it is running/killed/completed, so that
        // no sub-processes are alive.
        try {
          // 清理 Container 占用的临时目录(kill进程,删除 pid 文件等)
          launcher.cleanupContainer();
        } catch (IOException e) {
          LOG.warn("Got exception while cleaning container " + containerId
              + ". Ignoring.");
        }
        break;

2、ResourceLocalizationService 清理用户工作目录和私有目录

处理 LocalizationEventType.CLEANUP_CONTAINER_RESOURCES 事件。

    case CLEANUP_CONTAINER_RESOURCES:
      handleCleanupContainerResources((ContainerLocalizationCleanupEvent)event);
      break;

handleCleanupContainerResources() 将会删除

  • 用户工作的数据(即从 HDFS 下载的数据)${yarn.nodemanager.local-dirs}/usercache/<user>/appcache/${appid}/${containerid}
  • 私有目录数据 ${yarn.nodemanager.local-dirs}/nmPrivate/${appid}/${containerid} (执行脚本、token文件、pid文件)
    • 其中 执行脚本、token 会在 Container 启动时复制到 「用户工作的数据」目录中

这两个目标都存放了 Tokens 文件和 Shell 运行脚本。

3、保留的目录

注意:{yarn.nodemanager.local-dirs}/usercache/{appid}/output 并不会删除,计算任务之间有依赖关系,因此 NodeManager 不能在 Container 运行完成之后立刻清理它占用的所有资源,尤其是产生的中间数据,而只有当所有 Container 运行完成之后,才能够全部清空这些资源。 当一个应用程序运行结束时,需要由它广播给各个NodeManager,再进一步由NodeManager清理应用程序占用的所有资源,包括产生的中间数据。 image.png

到这里 container 清理工作完成。

三、小结

本节深入源码介绍了 Container 生命周期的整体流程。从通知 NM 启动 Container、资源本地化、启动 Container、资源清理四个方面进行了介绍。


参考文章: 《Hadoop技术内幕:深入解析YARN架构设计与实现原理》 Yarn Container启动流程源码分析 NodeManager详细组件及功能 深入解析yarn架构设计与技术实现-NodeManager2 hadoop-yarn-src-read - 一些 yarn 学习笔记