线程池原理

68 阅读13分钟

线程池原理

线程池的实现原理

线程池的实现原理其实可以看成一个生产者消费者模型。

在这里插入图片描述
我们执行线程往线程池里提交任务,线程池里的线程去消费任务,其他的一些策略去保证线程池和系统安全,如拒绝策略,线程大小的控制,阻塞队列的大小。

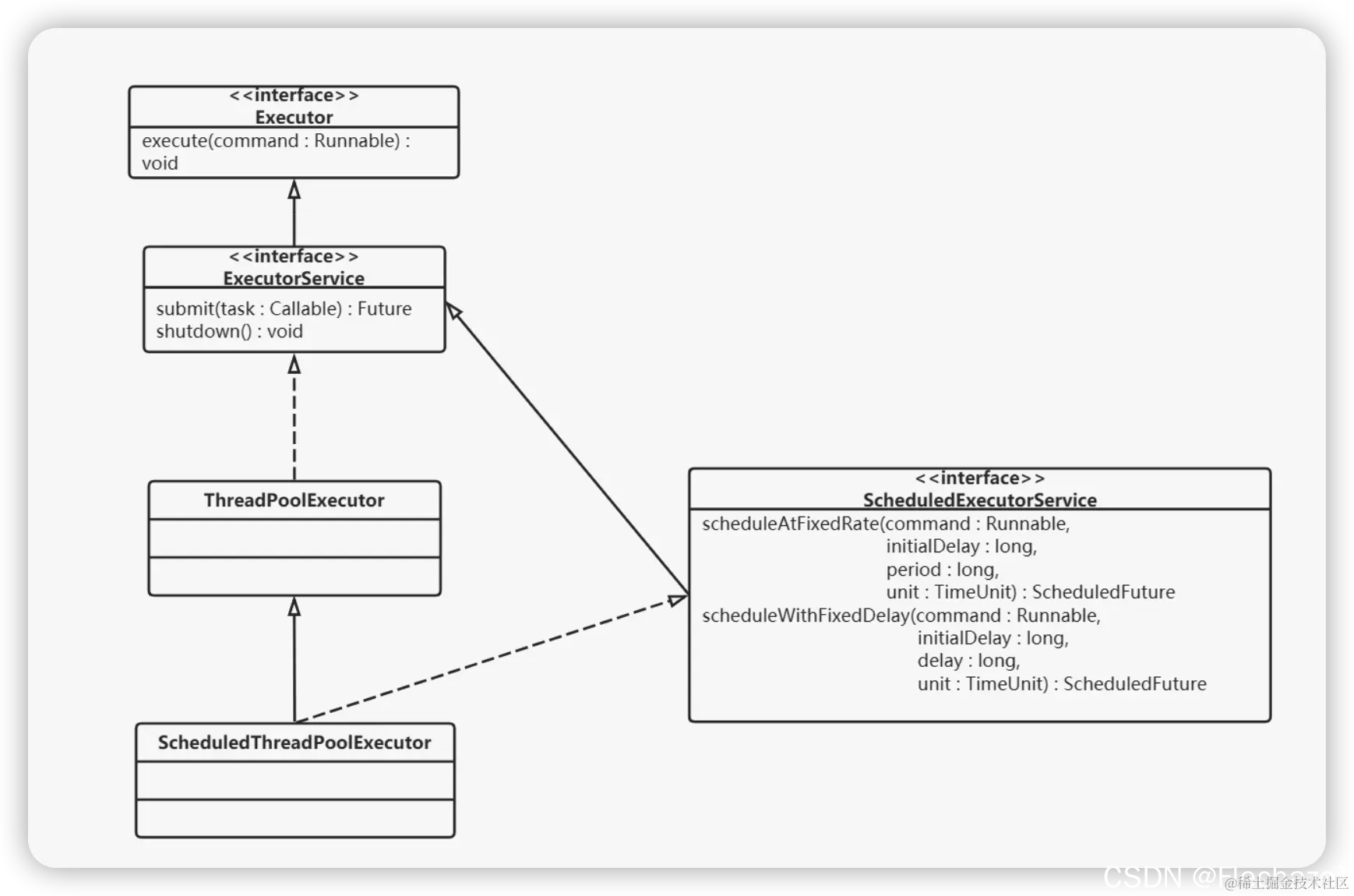
JDK中线程继承图如下
在这里插入图片描述

可以看比较详细的具体的继承图
在这里插入图片描述

顶级接口
只有一个执行任务的方法

public interface Executor {

    void execute(Runnable command);
}

ExecutorService 接口
额外添加了一些 关闭方法 和 其他一些提交任务,包括单独提交 有返回值的、无返回值的,批量提交任务的方法等。

public interface ExecutorService extends Executor {

  
  	//关闭
    void shutdown();

 
 	//关闭并且返回 未执行的任务
    List<Runnable> shutdownNow();

   
   //线程池是否被关闭
    boolean isShutdown();

  
  	//线程池是否死亡
    boolean isTerminated();

  
  	//等待多长时间 销毁线程池
    boolean awaitTermination(long timeout, TimeUnit unit)
        throws InterruptedException;


	//提交有有返回值的任务
    <T> Future<T> submit(Callable<T> task);

 	//提交有有返回值的任务 指定结果 可以适配
    <T> Future<T> submit(Runnable task, T result);

 
 	//提交无返回值的,无返回值可以阻塞获取 也就是等待执行完成 返回值只不过是void
    Future<?> submit(Runnable task);

  
  	//批量提交
    <T> List<Future<T>> invokeAll(Collection<? extends Callable<T>> tasks)
        throws InterruptedException;

    //批量提交 最多等待时间
    <T> List<Future<T>> invokeAll(Collection<? extends Callable<T>> tasks,
                                  long timeout, TimeUnit unit)
        throws InterruptedException;


    <T> T invokeAny(Collection<? extends Callable<T>> tasks)
        throws InterruptedException, ExecutionException;

 
    <T> T invokeAny(Collection<? extends Callable<T>> tasks,
                    long timeout, TimeUnit unit)
        throws InterruptedException, ExecutionException, TimeoutException;
}

ExecutorService 的抽象类

public abstract class AbstractExecutorService implements ExecutorService {

   
    protected <T> RunnableFuture<T> newTaskFor(Runnable runnable, T value) {
        return new FutureTask<T>(runnable, value);
    }

   
    protected <T> RunnableFuture<T> newTaskFor(Callable<T> callable) {
    	//这里异步执行任务 FutureTask  需要和  Future 一起看。
        return new FutureTask<T>(callable);
    }

  
  //返回值方法提交 
    public Future<?> submit(Runnable task) {
        if (task == null) throw new NullPointerException();
        RunnableFuture<Void> ftask = newTaskFor(task, null);
        execute(ftask);
        return ftask;
    }

  
    public <T> Future<T> submit(Runnable task, T result) {
        if (task == null) throw new NullPointerException();
        RunnableFuture<T> ftask = newTaskFor(task, result);
        execute(ftask);
        return ftask;
    }

  
    public <T> Future<T> submit(Callable<T> task) {
        if (task == null) throw new NullPointerException();
        RunnableFuture<T> ftask = newTaskFor(task);
        execute(ftask);
        return ftask;
    }

 


   //其他省略....
   

}

可以看到 execute(task); 是顶级接口中需要提交任务方法,这也明白了 为什么顶级接口只有这一个方法

返回指的可以在此方法执行完后,在里面设置返回结果。

抽象累的具体实现,也就是线程池的构造方法



package java.util.concurrent;

import java.security.AccessControlContext;
import java.security.AccessController;
import java.security.PrivilegedAction;
import java.util.concurrent.locks.AbstractQueuedSynchronizer;
import java.util.concurrent.locks.Condition;
import java.util.concurrent.locks.ReentrantLock;
import java.util.concurrent.atomic.AtomicInteger;
import java.util.*;


public class ThreadPoolExecutor extends AbstractExecutorService {
   
    private final AtomicInteger ctl = new AtomicInteger(ctlOf(RUNNING, 0));
    private static final int COUNT_BITS = Integer.SIZE - 3;
    private static final int CAPACITY   = (1 << COUNT_BITS) - 1;

    // runState is stored in the high-order bits
    private static final int RUNNING    = -1 << COUNT_BITS;
    private static final int SHUTDOWN   =  0 << COUNT_BITS;
    private static final int STOP       =  1 << COUNT_BITS;
    private static final int TIDYING    =  2 << COUNT_BITS;
    private static final int TERMINATED =  3 << COUNT_BITS;

    // Packing and unpacking ctl
    private static int runStateOf(int c)     { return c & ~CAPACITY; }
    private static int workerCountOf(int c)  { return c & CAPACITY; }
    private static int ctlOf(int rs, int wc) { return rs | wc; }

   

    // 存放任务的阻塞队列
    private final BlockingQueue<Runnable> workQueue;

    // 对线程池内部各种变量进行互斥访问控制
    private final ReentrantLock mainLock = new ReentrantLock();

    // 线程集合
    private final HashSet<Worker> workers = new HashSet<Worker>();

    /**
     * Wait condition to support awaitTermination
     */
    private final Condition termination = mainLock.newCondition();

    /**
     * Tracks largest attained pool size. Accessed only under
     * mainLock.
     */
    private int largestPoolSize;

    /**
     * Counter for completed tasks. Updated only on termination of
     * worker threads. Accessed only under mainLock.
     */
    private long completedTaskCount;

    private volatile ThreadFactory threadFactory;

    /**
     * 拒绝策略 
     */
    private volatile RejectedExecutionHandler handler;

    // 活跃时间
    private volatile long keepAliveTime;

    /// 是否允许核心线程超时
    private volatile boolean allowCoreThreadTimeOut;

    ///核心线程数
    private volatile int corePoolSize;

    //最大线程数
    private volatile int maximumPoolSize;

    //默认拒绝策略
    private static final RejectedExecutionHandler defaultHandler =
        new AbortPolicy();

   
   // 每一个线程是一个Worker对象。Worker是ThreadPoolExector的内部类
    private final class Worker
        extends AbstractQueuedSynchronizer
        implements Runnable
    {
        /**
         * This class will never be serialized, but we provide a
         * serialVersionUID to suppress a javac warning.
         */
        private static final long serialVersionUID = 6138294804551838833L;

        //worker 线程
        final Thread thread;
        //worker 接收到的第一个任务
        Runnable firstTask;
        //执行完毕的任务个数
        volatile long completedTasks;

        /**
         * Creates with given first task and thread from ThreadFactory.
         * @param firstTask the first task (null if none)
         */
        Worker(Runnable firstTask) {
            setState(-1); // inhibit interrupts until runWorker
            this.firstTask = firstTask;
            this.thread = getThreadFactory().newThread(this);
        }

        /** Delegates main run loop to outer runWorker  */
        public void run() {
            runWorker(this);
        }

        // Lock methods
        //
        // The value 0 represents the unlocked state.
        // The value 1 represents the locked state.

        protected boolean isHeldExclusively() {
            return getState() != 0;
        }

        protected boolean tryAcquire(int unused) {
            if (compareAndSetState(0, 1)) {
                setExclusiveOwnerThread(Thread.currentThread());
                return true;
            }
            return false;
        }

        protected boolean tryRelease(int unused) {
            setExclusiveOwnerThread(null);
            setState(0);
            return true;
        }

        public void lock()        { acquire(1); }
        public boolean tryLock()  { return tryAcquire(1); }
        public void unlock()      { release(1); }
        public boolean isLocked() { return isHeldExclusively(); }

        void interruptIfStarted() {
            Thread t;
            if (getState() >= 0 && (t = thread) != null && !t.isInterrupted()) {
                try {
                    t.interrupt();
                } catch (SecurityException ignore) {
                }
            }
        }
    }

    /*
     * Methods for setting control state
     */

    /**
     * Transitions runState to given target, or leaves it alone if
     * already at least the given target.
     *
     * @param targetState the desired state, either SHUTDOWN or STOP
     *        (but not TIDYING or TERMINATED -- use tryTerminate for that)
     */
    private void advanceRunState(int targetState) {
        for (;;) {
            int c = ctl.get();
            if (runStateAtLeast(c, targetState) ||
                ctl.compareAndSet(c, ctlOf(targetState, workerCountOf(c))))
                break;
        }
    }

    /**
     * Transitions to TERMINATED state if either (SHUTDOWN and pool
     * and queue empty) or (STOP and pool empty).  If otherwise
     * eligible to terminate but workerCount is nonzero, interrupts an
     * idle worker to ensure that shutdown signals propagate. This
     * method must be called following any action that might make
     * termination possible -- reducing worker count or removing tasks
     * from the queue during shutdown. The method is non-private to
     * allow access from ScheduledThreadPoolExecutor.
     */
    final void tryTerminate() {
        for (;;) {
            int c = ctl.get();
            if (isRunning(c) ||
                runStateAtLeast(c, TIDYING) ||
                (runStateOf(c) == SHUTDOWN && ! workQueue.isEmpty()))
                return;
            if (workerCountOf(c) != 0) { // Eligible to terminate
                interruptIdleWorkers(ONLY_ONE);
                return;
            }

            final ReentrantLock mainLock = this.mainLock;
            mainLock.lock();
            try {
                if (ctl.compareAndSet(c, ctlOf(TIDYING, 0))) {
                    try {
                        terminated();
                    } finally {
                        ctl.set(ctlOf(TERMINATED, 0));
                        termination.signalAll();
                    }
                    return;
                }
            } finally {
                mainLock.unlock();
            }
            // else retry on failed CAS
        }
    }

    /*
     * Methods for controlling interrupts to worker threads.
     */

    /**
     * If there is a security manager, makes sure caller has
     * permission to shut down threads in general (see shutdownPerm).
     * If this passes, additionally makes sure the caller is allowed
     * to interrupt each worker thread. This might not be true even if
     * first check passed, if the SecurityManager treats some threads
     * specially.
     */
    private void checkShutdownAccess() {
        SecurityManager security = System.getSecurityManager();
        if (security != null) {
            security.checkPermission(shutdownPerm);
            final ReentrantLock mainLock = this.mainLock;
            mainLock.lock();
            try {
                for (Worker w : workers)
                    security.checkAccess(w.thread);
            } finally {
                mainLock.unlock();
            }
        }
    }

    /**
     * Interrupts all threads, even if active. Ignores SecurityExceptions
     * (in which case some threads may remain uninterrupted).
     */
    private void interruptWorkers() {
        final ReentrantLock mainLock = this.mainLock;
        mainLock.lock();
        try {
            for (Worker w : workers)
                w.interruptIfStarted();
        } finally {
            mainLock.unlock();
        }
    }

    
    private void interruptIdleWorkers(boolean onlyOne) {
        final ReentrantLock mainLock = this.mainLock;
        mainLock.lock();
        try {
            for (Worker w : workers) {
                Thread t = w.thread;
                if (!t.isInterrupted() && w.tryLock()) {
                    try {
                        t.interrupt();
                    } catch (SecurityException ignore) {
                    } finally {
                        w.unlock();
                    }
                }
                if (onlyOne)
                    break;
            }
        } finally {
            mainLock.unlock();
        }
    }

    /**
     * Common form of interruptIdleWorkers, to avoid having to
     * remember what the boolean argument means.
     */
    private void interruptIdleWorkers() {
        interruptIdleWorkers(false);
    }

    private static final boolean ONLY_ONE = true;

   
    final void reject(Runnable command) {
        handler.rejectedExecution(command, this);
    }

    /**
     * Performs any further cleanup following run state transition on
     * invocation of shutdown.  A no-op here, but used by
     * ScheduledThreadPoolExecutor to cancel delayed tasks.
     */
    void onShutdown() {
    }

    /**
     * State check needed by ScheduledThreadPoolExecutor to
     * enable running tasks during shutdown.
     *
     * @param shutdownOK true if should return true if SHUTDOWN
     */
    final boolean isRunningOrShutdown(boolean shutdownOK) {
        int rs = runStateOf(ctl.get());
        return rs == RUNNING || (rs == SHUTDOWN && shutdownOK);
    }

    /**
     * Drains the task queue into a new list, normally using
     * drainTo. But if the queue is a DelayQueue or any other kind of
     * queue for which poll or drainTo may fail to remove some
     * elements, it deletes them one by one.
     */
    private List<Runnable> drainQueue() {
        BlockingQueue<Runnable> q = workQueue;
        ArrayList<Runnable> taskList = new ArrayList<Runnable>();
        q.drainTo(taskList);
        if (!q.isEmpty()) {
            for (Runnable r : q.toArray(new Runnable[0])) {
                if (q.remove(r))
                    taskList.add(r);
            }
        }
        return taskList;
    }

    
    private boolean addWorker(Runnable firstTask, boolean core) {
        retry:
        for (;;) {
            int c = ctl.get();
            int rs = runStateOf(c);

            // Check if queue empty only if necessary.
            if (rs >= SHUTDOWN &&
                ! (rs == SHUTDOWN &&
                   firstTask == null &&
                   ! workQueue.isEmpty()))
                return false;

            for (;;) {
                int wc = workerCountOf(c);
                if (wc >= CAPACITY ||
                    wc >= (core ? corePoolSize : maximumPoolSize))
                    return false;
                if (compareAndIncrementWorkerCount(c))
                    break retry;
                c = ctl.get();  // Re-read ctl
                if (runStateOf(c) != rs)
                    continue retry;
                // else CAS failed due to workerCount change; retry inner loop
            }
        }

        boolean workerStarted = false;
        boolean workerAdded = false;
        Worker w = null;
        try {
            w = new Worker(firstTask);
            final Thread t = w.thread;
            if (t != null) {
                final ReentrantLock mainLock = this.mainLock;
                mainLock.lock();
                try {
                    // Recheck while holding lock.
                    // Back out on ThreadFactory failure or if
                    // shut down before lock acquired.
                    int rs = runStateOf(ctl.get());

                    if (rs < SHUTDOWN ||
                        (rs == SHUTDOWN && firstTask == null)) {
                        if (t.isAlive()) // precheck that t is startable
                            throw new IllegalThreadStateException();
                        workers.add(w);
                        int s = workers.size();
                        if (s > largestPoolSize)
                            largestPoolSize = s;
                        workerAdded = true;
                    }
                } finally {
                    mainLock.unlock();
                }
                if (workerAdded) {
                    t.start();
                    workerStarted = true;
                }
            }
        } finally {
            if (! workerStarted)
                addWorkerFailed(w);
        }
        return workerStarted;
    }

    /**
     * Rolls back the worker thread creation.
     * - removes worker from workers, if present
     * - decrements worker count
     * - rechecks for termination, in case the existence of this
     *   worker was holding up termination
     */
    private void addWorkerFailed(Worker w) {
        final ReentrantLock mainLock = this.mainLock;
        mainLock.lock();
        try {
            if (w != null)
                workers.remove(w);
            decrementWorkerCount();
            tryTerminate();
        } finally {
            mainLock.unlock();
        }
    }

    
    private void processWorkerExit(Worker w, boolean completedAbruptly) {
        if (completedAbruptly) // If abrupt, then workerCount wasn't adjusted
            decrementWorkerCount();

        final ReentrantLock mainLock = this.mainLock;
        mainLock.lock();
        try {
            completedTaskCount += w.completedTasks;
            workers.remove(w);
        } finally {
            mainLock.unlock();
        }

        tryTerminate();

        int c = ctl.get();
        if (runStateLessThan(c, STOP)) {
            if (!completedAbruptly) {
                int min = allowCoreThreadTimeOut ? 0 : corePoolSize;
                if (min == 0 && ! workQueue.isEmpty())
                    min = 1;
                if (workerCountOf(c) >= min)
                    return; // replacement not needed
            }
            addWorker(null, false);
        }
    }

   
    private Runnable getTask() {
        boolean timedOut = false; // Did the last poll() time out?

        for (;;) {
            int c = ctl.get();
            int rs = runStateOf(c);

            // Check if queue empty only if necessary.
            if (rs >= SHUTDOWN && (rs >= STOP || workQueue.isEmpty())) {
                decrementWorkerCount();
                return null;
            }

            int wc = workerCountOf(c);

            // Are workers subject to culling?
            boolean timed = allowCoreThreadTimeOut || wc > corePoolSize;

            if ((wc > maximumPoolSize || (timed && timedOut))
                && (wc > 1 || workQueue.isEmpty())) {
                if (compareAndDecrementWorkerCount(c))
                    return null;
                continue;
            }

            try {
                Runnable r = timed ?
                    workQueue.poll(keepAliveTime, TimeUnit.NANOSECONDS) :
                    workQueue.take();
                if (r != null)
                    return r;
                timedOut = true;
            } catch (InterruptedException retry) {
                timedOut = false;
            }
        }
    }

    
    final void runWorker(Worker w) {
        Thread wt = Thread.currentThread();
        Runnable task = w.firstTask;
        w.firstTask = null;
        w.unlock(); // allow interrupts
        boolean completedAbruptly = true;
        try {
            while (task != null || (task = getTask()) != null) {
                w.lock();
                // If pool is stopping, ensure thread is interrupted;
                // if not, ensure thread is not interrupted.  This
                // requires a recheck in second case to deal with
                // shutdownNow race while clearing interrupt
                if ((runStateAtLeast(ctl.get(), STOP) ||
                     (Thread.interrupted() &&
                      runStateAtLeast(ctl.get(), STOP))) &&
                    !wt.isInterrupted())
                    wt.interrupt();
                try {
                    beforeExecute(wt, task);
                    Throwable thrown = null;
                    try {
                        task.run();
                    } catch (RuntimeException x) {
                        thrown = x; throw x;
                    } catch (Error x) {
                        thrown = x; throw x;
                    } catch (Throwable x) {
                        thrown = x; throw new Error(x);
                    } finally {
                        afterExecute(task, thrown);
                    }
                } finally {
                    task = null;
                    w.completedTasks++;
                    w.unlock();
                }
            }
            completedAbruptly = false;
        } finally {
            processWorkerExit(w, completedAbruptly);
        }
    }


    public ThreadPoolExecutor(int corePoolSize,
                              int maximumPoolSize,
                              long keepAliveTime,
                              TimeUnit unit,
                              BlockingQueue<Runnable> workQueue) {
        this(corePoolSize, maximumPoolSize, keepAliveTime, unit, workQueue,
             Executors.defaultThreadFactory(), defaultHandler);
    }

   //默认 线程工厂  默认 拒绝策略
    public ThreadPoolExecutor(int corePoolSize,
                              int maximumPoolSize,
                              long keepAliveTime,
                              TimeUnit unit,
                              BlockingQueue<Runnable> workQueue,
                              ThreadFactory threadFactory) {
        this(corePoolSize, maximumPoolSize, keepAliveTime, unit, workQueue,
             threadFactory, defaultHandler);
    }

   //默认 线程工厂  可以指定拒绝策略
    public ThreadPoolExecutor(int corePoolSize,
                              int maximumPoolSize,
                              long keepAliveTime,
                              TimeUnit unit,
                              BlockingQueue<Runnable> workQueue,
                              RejectedExecutionHandler handler) {
        this(corePoolSize, maximumPoolSize, keepAliveTime, unit, workQueue,
             Executors.defaultThreadFactory(), handler);
    }

      //这个最全构造    线程工厂  可以指定拒绝策略
      // corePoolSize:在线程池中始终维护的线程个数。
		// 在corePooSize 已满、队列也满的情况下,扩充线程至此值。
		// keepAliveTime/TimeUnit:maxPoolSize 中的空闲线程,销毁所需要的时间,总线程数收缩回corePoolSize。
		// workQueue  :线程池所用的队列类型。
		// threadFactory  :线程创建工厂,可以自定义,有默认值 如上面
		//  handler : corePoolSize已满,队列已满,maxPoolSize 已满,最后的拒绝策略。
		//
		//
    public ThreadPoolExecutor(int corePoolSize,
                              int maximumPoolSize,
                              long keepAliveTime,
                              TimeUnit unit,
                              BlockingQueue<Runnable> workQueue,
                              ThreadFactory threadFactory,
                              RejectedExecutionHandler handler) {
        if (corePoolSize < 0 ||
            maximumPoolSize <= 0 ||
            maximumPoolSize < corePoolSize ||
            keepAliveTime < 0)
            throw new IllegalArgumentException();
        if (workQueue == null || threadFactory == null || handler == null)
            throw new NullPointerException();
        this.acc = System.getSecurityManager() == null ?
                null :
                AccessController.getContext();
        this.corePoolSize = corePoolSize;
        this.maximumPoolSize = maximumPoolSize;
        this.workQueue = workQueue;
        this.keepAliveTime = unit.toNanos(keepAliveTime);
        this.threadFactory = threadFactory;
        this.handler = handler;
    }

    
    public void execute(Runnable command) {
        if (command == null)
            throw new NullPointerException();
      
        int c = ctl.get();
        if (workerCountOf(c) < corePoolSize) {
            if (addWorker(command, true))
                return;
            c = ctl.get();
        }
        if (isRunning(c) && workQueue.offer(command)) {
            int recheck = ctl.get();
            if (! isRunning(recheck) && remove(command))
                reject(command);
            else if (workerCountOf(recheck) == 0)
                addWorker(null, false);
        }
        else if (!addWorker(command, false))
            reject(command);
    }

   
    public void shutdown() {
        final ReentrantLock mainLock = this.mainLock;
        mainLock.lock();
        try {
            checkShutdownAccess();
            advanceRunState(SHUTDOWN);
            interruptIdleWorkers();
            onShutdown(); // hook for ScheduledThreadPoolExecutor
        } finally {
            mainLock.unlock();
        }
        tryTerminate();
    }

   
    public List<Runnable> shutdownNow() {
        List<Runnable> tasks;
        final ReentrantLock mainLock = this.mainLock;
        mainLock.lock();
        try {
            checkShutdownAccess();
            advanceRunState(STOP);
            interruptWorkers();
            tasks = drainQueue();
        } finally {
            mainLock.unlock();
        }
        tryTerminate();
        return tasks;
    }

    public boolean isShutdown() {
        return ! isRunning(ctl.get());
    }

   
    public boolean isTerminating() {
        int c = ctl.get();
        return ! isRunning(c) && runStateLessThan(c, TERMINATED);
    }

    public boolean isTerminated() {
        return runStateAtLeast(ctl.get(), TERMINATED);
    }

    public boolean awaitTermination(long timeout, TimeUnit unit)
        throws InterruptedException {
        long nanos = unit.toNanos(timeout);
        final ReentrantLock mainLock = this.mainLock;
        mainLock.lock();
        try {
            for (;;) {
                if (runStateAtLeast(ctl.get(), TERMINATED))
                    return true;
                if (nanos <= 0)
                    return false;
                nanos = termination.awaitNanos(nanos);
            }
        } finally {
            mainLock.unlock();
        }
    }

   
    protected void finalize() {
        SecurityManager sm = System.getSecurityManager();
        if (sm == null || acc == null) {
            shutdown();
        } else {
            PrivilegedAction<Void> pa = () -> { shutdown(); return null; };
            AccessController.doPrivileged(pa, acc);
        }
    }

    /**
     * Sets the thread factory used to create new threads.
     *
     * @param threadFactory the new thread factory
     * @throws NullPointerException if threadFactory is null
     * @see #getThreadFactory
     */
    public void setThreadFactory(ThreadFactory threadFactory) {
        if (threadFactory == null)
            throw new NullPointerException();
        this.threadFactory = threadFactory;
    }

    //获取默认线程池工厂
    public ThreadFactory getThreadFactory() {
        return threadFactory;
    }

    ///设置拒绝策略
    public void setRejectedExecutionHandler(RejectedExecutionHandler handler) {
        if (handler == null)
            throw new NullPointerException();
        this.handler = handler;
    }

   //获取拒绝策略
    public RejectedExecutionHandler getRejectedExecutionHandler() {
        return handler;
    }

  
    public void setCorePoolSize(int corePoolSize) {
        if (corePoolSize < 0)
            throw new IllegalArgumentException();
        int delta = corePoolSize - this.corePoolSize;
        this.corePoolSize = corePoolSize;
        if (workerCountOf(ctl.get()) > corePoolSize)
            interruptIdleWorkers();
        else if (delta > 0) {
            // We don't really know how many new threads are "needed".
            // As a heuristic, prestart enough new workers (up to new
            // core size) to handle the current number of tasks in
            // queue, but stop if queue becomes empty while doing so.
            int k = Math.min(delta, workQueue.size());
            while (k-- > 0 && addWorker(null, true)) {
                if (workQueue.isEmpty())
                    break;
            }
        }
    }

    /**
     * Returns the core number of threads.
     *
     * @return the core number of threads
     * @see #setCorePoolSize
     */
    public int getCorePoolSize() {
        return corePoolSize;
    }

 
    public boolean prestartCoreThread() {
        return workerCountOf(ctl.get()) < corePoolSize &&
            addWorker(null, true);
    }

    void ensurePrestart() {
        int wc = workerCountOf(ctl.get());
        if (wc < corePoolSize)
            addWorker(null, true);
        else if (wc == 0)
            addWorker(null, false);
    }

    public int prestartAllCoreThreads() {
        int n = 0;
        while (addWorker(null, true))
            ++n;
        return n;
    }

    
    public boolean allowsCoreThreadTimeOut() {
        return allowCoreThreadTimeOut;
    }

   
    public void allowCoreThreadTimeOut(boolean value) {
        if (value && keepAliveTime <= 0)
            throw new IllegalArgumentException("Core threads must have nonzero keep alive times");
        if (value != allowCoreThreadTimeOut) {
            allowCoreThreadTimeOut = value;
            if (value)
                interruptIdleWorkers();
        }
    }

  
    public void setMaximumPoolSize(int maximumPoolSize) {
        if (maximumPoolSize <= 0 || maximumPoolSize < corePoolSize)
            throw new IllegalArgumentException();
        this.maximumPoolSize = maximumPoolSize;
        if (workerCountOf(ctl.get()) > maximumPoolSize)
            interruptIdleWorkers();
    }

  
    public int getMaximumPoolSize() {
        return maximumPoolSize;
    }

    //设置活跃时间
    public void setKeepAliveTime(long time, TimeUnit unit) {
        if (time < 0)
            throw new IllegalArgumentException();
        if (time == 0 && allowsCoreThreadTimeOut())
            throw new IllegalArgumentException("Core threads must have nonzero keep alive times");
        long keepAliveTime = unit.toNanos(time);
        long delta = keepAliveTime - this.keepAliveTime;
        this.keepAliveTime = keepAliveTime;
        if (delta < 0)
            interruptIdleWorkers();
    }

    /**
     * Returns the thread keep-alive time, which is the amount of time
     * that threads in excess of the core pool size may remain
     * idle before being terminated.
     *
     * @param unit the desired time unit of the result
     * @return the time limit
     * @see #setKeepAliveTime(long, TimeUnit)
     */
    public long getKeepAliveTime(TimeUnit unit) {
        return unit.convert(keepAliveTime, TimeUnit.NANOSECONDS);
    }

    /* User-level queue utilities */

   //获取阻塞队列  便于外面监控队列大小
    public BlockingQueue<Runnable> getQueue() {
        return workQueue;
    }

 
    public boolean remove(Runnable task) {
        boolean removed = workQueue.remove(task);
        tryTerminate(); // In case SHUTDOWN and now empty
        return removed;
    }

    
    public void purge() {
        final BlockingQueue<Runnable> q = workQueue;
        try {
            Iterator<Runnable> it = q.iterator();
            while (it.hasNext()) {
                Runnable r = it.next();
                if (r instanceof Future<?> && ((Future<?>)r).isCancelled())
                    it.remove();
            }
        } catch (ConcurrentModificationException fallThrough) {
            // Take slow path if we encounter interference during traversal.
            // Make copy for traversal and call remove for cancelled entries.
            // The slow path is more likely to be O(N*N).
            for (Object r : q.toArray())
                if (r instanceof Future<?> && ((Future<?>)r).isCancelled())
                    q.remove(r);
        }

        tryTerminate(); // In case SHUTDOWN and now empty
    }


    public int getPoolSize() {
        final ReentrantLock mainLock = this.mainLock;
        mainLock.lock();
        try {
            // Remove rare and surprising possibility of
            // isTerminated() && getPoolSize() > 0
            return runStateAtLeast(ctl.get(), TIDYING) ? 0
                : workers.size();
        } finally {
            mainLock.unlock();
        }
    }

 
 //获取执行线程数量
    public int getActiveCount() {
        final ReentrantLock mainLock = this.mainLock;
        mainLock.lock();
        try {
            int n = 0;
            for (Worker w : workers)
                if (w.isLocked())
                    ++n;
            return n;
        } finally {
            mainLock.unlock();
        }
    }

    //最大线程数
    public int getLargestPoolSize() {
        final ReentrantLock mainLock = this.mainLock;
        mainLock.lock();
        try {
            return largestPoolSize;
        } finally {
            mainLock.unlock();
        }
    }

    //获取任务数量  这个值是个动态值  可能不准
    public long getTaskCount() {
        final ReentrantLock mainLock = this.mainLock;
        mainLock.lock();
        try {
            long n = completedTaskCount;
            for (Worker w : workers) {
                n += w.completedTasks;
                if (w.isLocked())
                    ++n;
            }
            return n + workQueue.size();
        } finally {
            mainLock.unlock();
        }
    }

    // 获取执行结束的任务数量
    public long getCompletedTaskCount() {
        final ReentrantLock mainLock = this.mainLock;
        mainLock.lock();
        try {
            long n = completedTaskCount;
            for (Worker w : workers)
                n += w.completedTasks;
            return n;
        } finally {
            mainLock.unlock();
        }
    }

   
    public String toString() {
        long ncompleted;
        int nworkers, nactive;
        final ReentrantLock mainLock = this.mainLock;
        mainLock.lock();
        try {
            ncompleted = completedTaskCount;
            nactive = 0;
            nworkers = workers.size();
            for (Worker w : workers) {
                ncompleted += w.completedTasks;
                if (w.isLocked())
                    ++nactive;
            }
        } finally {
            mainLock.unlock();
        }
        int c = ctl.get();
        String rs = (runStateLessThan(c, SHUTDOWN) ? "Running" :
                     (runStateAtLeast(c, TERMINATED) ? "Terminated" :
                      "Shutting down"));
        return super.toString() +
            "[" + rs +
            ", pool size = " + nworkers +
            ", active threads = " + nactive +
            ", queued tasks = " + workQueue.size() +
            ", completed tasks = " + ncompleted +
            "]";
    }

    /* Extension hooks */

    //狗子函数  没实现 用于线程执行之前 做监控
    protected void beforeExecute(Thread t, Runnable r) { }
//     //狗子函数  没实现 用于线程执行之后 做监控
    protected void afterExecute(Runnable r, Throwable t) { }

     //狗子函数  没实现 用于线程池销毁之后  做监控
    protected void terminated() { }

    /* Predefined RejectedExecutionHandlers */

// 阻塞队列和最大线程数都满了

    //拒绝策略之一  如果被丢弃的线程任务未关闭,则执行线程池的线程执行该线程任务
    public static class CallerRunsPolicy implements RejectedExecutionHandler {
        /**
         * Creates a {@code CallerRunsPolicy}.
         */
        public CallerRunsPolicy() { }

        /**
         * Executes task r in the caller's thread, unless the executor
         * has been shut down, in which case the task is discarded.
         *
         * @param r the runnable task requested to be executed
         * @param e the executor attempting to execute this task
         */
        public void rejectedExecution(Runnable r, ThreadPoolExecutor e) {
            if (!e.isShutdown()) {
                r.run();
            }
        }
    }

      //拒绝策略之一  拒绝策略  阻塞队列和最大线程数都满了 之后 直接抛异常
    public static class AbortPolicy implements RejectedExecutionHandler {
        /**
         * Creates an {@code AbortPolicy}.
         */
        public AbortPolicy() { }

        /**
         * Always throws RejectedExecutionException.
         *
         * @param r the runnable task requested to be executed
         * @param e the executor attempting to execute this task
         * @throws RejectedExecutionException always
         */
        public void rejectedExecution(Runnable r, ThreadPoolExecutor e) {
            throw new RejectedExecutionException("Task " + r.toString() +
                                                 " rejected from " +
                                                 e.toString());
        }
    }

      //拒绝策略之一  丢弃当前的线程任务而不做任何处理  直接丢掉  不作处理
    public static class DiscardPolicy implements RejectedExecutionHandler {
        /**
         * Creates a {@code DiscardPolicy}.
         */
        public DiscardPolicy() { }

        /**
         * Does nothing, which has the effect of discarding task r.
         *
         * @param r the runnable task requested to be executed
         * @param e the executor attempting to execute this task
         */
        public void rejectedExecution(Runnable r, ThreadPoolExecutor e) {
        }
    }

      //拒绝策略之一      移除当前最早提交的任务
    public static class DiscardOldestPolicy implements RejectedExecutionHandler {
        /**
         * Creates a {@code DiscardOldestPolicy} for the given executor.
         */
        public DiscardOldestPolicy() { }

     
        public void rejectedExecution(Runnable r, ThreadPoolExecutor e) {
            if (!e.isShutdown()) {
                e.getQueue().poll();
                e.execute(r);
            }
        }
    }
}

处理流程

在每次往线程池中提交任务的时候,处理流程如下:

在这里插入图片描述

  • 1、判断当前线程数是否大于或等于corePoolSize。如果小于,则新建线程执行;如果大于,则进入第二步。
  • 2、判断队列是否已满。如未满,则放入;如已满,则进入第三步。
  • 3、判断当前线程数是否大于或等于maxPoolSize。如果小于,则新建线程执行;如果大于,则进入第四步。
  • 4、根据拒绝策略,拒绝任务。
  • 5、拒绝策略 : 首先判断corePoolSize,其次判断blockingQueue是否已满,接着判断maxPoolSize,最后使用拒绝策略。

如果队列是无界的(如ArrayBlockingQueueLinkedBlockingQueue 没指定大小,默认int最大值),永远没有机会走到第三步,maxPoolSize没有
使用,也一定不会走到第四步。 因为队列没有满,max线程不会启动。拒绝策略也不回执行了。

线程池关闭

当关闭一个线程池的时候,有的线程还正在执行某个任务,有的调用者正在向线程池提交任务,并且队列中可能还有未执行的任务。
一般不会强制去关闭线程,等任务执行完成在关闭。

    private final AtomicInteger ctl = new AtomicInteger(ctlOf(RUNNING, 0));
    //这里 线程池状态被用Int  高三位表示 其他29位用来存线程个数
    private static final int COUNT_BITS = Integer.SIZE - 3;
    private static final int CAPACITY   = (1 << COUNT_BITS) - 1;

    // runState is stored in the high-order bits
    //线程池5种状态
    private static final int RUNNING    = -1 << COUNT_BITS;
    private static final int SHUTDOWN   =  0 << COUNT_BITS;
    private static final int STOP       =  1 << COUNT_BITS;
    private static final int TIDYING    =  2 << COUNT_BITS;
    private static final int TERMINATED =  3 << COUNT_BITS;

    // Packing and unpacking ctl
    //运行状态
    private static int runStateOf(int c)     { return c & ~CAPACITY; }
    //线程数量
    private static int workerCountOf(int c)  { return c & CAPACITY; }
    //合并
    private static int ctlOf(int rs, int wc) { return rs | wc; }

ctl变量被拆成两半,最高的3位用来表示线程池的状态,低的29位表示线程的个数。
线程池的状态有五种,分别是RUNNING、SHUTDOWN、STOP、TIDYING和TERMINATED。
在这里插入图片描述
从源码里看线程池关闭有2个方法 shutdown()和shutdownNow()

线程池还提供了其他几个钩子方法,这些方法的实现都是空的。上面源码中注释也写了。

关闭线程池

    public void shutdown() {
        final ReentrantLock mainLock = this.mainLock;
        mainLock.lock(); //关闭加锁
        try {
        //检查是否被关闭权限
            checkShutdownAccess();
            //设置线程池状态
            advanceRunState(SHUTDOWN);
            //中断线程
            interruptIdleWorkers();
            //空狗子方法
            onShutdown(); // hook for ScheduledThreadPoolExecutor
        } finally {
            mainLock.unlock();
        }
        //销毁
        tryTerminate();
    }

最终的打断线程代码

    private void advanceRunState(int targetState) {
        for (;;) {
            int c = ctl.get();
            if (runStateAtLeast(c, targetState) ||
                ctl.compareAndSet(c, ctlOf(targetState, workerCountOf(c))))
                break;
        }
    }
    private void interruptIdleWorkers(boolean onlyOne) {
        final ReentrantLock mainLock = this.mainLock;
        mainLock.lock();
        try {
            for (Worker w : workers) {
                Thread t = w.thread;
                //如果没有被打断,并且尝试还能获取到锁,打断
                if (!t.isInterrupted() && w.tryLock()) {
                    try {
                        t.interrupt();
                    } catch (SecurityException ignore) {
                    } finally {
                        w.unlock();
                    }
                }
                if (onlyOne)
                    break;
            }
        } finally {
            mainLock.unlock();
        }
    }

aqs里的代码

这里tryLock():一个线程在执行一个任务之前,会先加锁,这意味着通过是否持有锁,可以判断出线程是否处于空闲状态。tryLock()如果调用成功,说明线程处于空闲状态,向其发送中断信号;否则不发送。

shutdownNow

 public List<Runnable> shutdownNow() {
        List<Runnable> tasks;
        final ReentrantLock mainLock = this.mainLock;
        mainLock.lock();
        try {
            checkShutdownAccess();
            advanceRunState(STOP);
            interruptWorkers();
            //这里唯一不一样的是 返回队列里未执行的task
            tasks = drainQueue();
        } finally {
            mainLock.unlock();
        }
        tryTerminate();
        return tasks;
    }

提交任务分析

public void execute(Runnable command) {
        if (command == null)
            throw new NullPointerException();
      
      //获取线程池状态
        int c = ctl.get();
        // 如果当前线程数小于corePoolSize,则启动新线程
        if (workerCountOf(c) < corePoolSize) {
        //添加Worker,并将command设置为Worker线程的第一个任务开始执行。
            if (addWorker(command, true))
                return;
            c = ctl.get();
        }
        // 如果当前的线程数大于或等于corePoolSize,则调用workQueue.offer放入队列
        if (isRunning(c) && workQueue.offer(command)) {
            int recheck = ctl.get();
            // 如果线程池正在停止,则将command任务从队列移除,并拒绝command任务请求。
            if (! isRunning(recheck) && remove(command))
                reject(command);
                //如果任务没有从阻塞队列中删除,再次判断一下,工作线程个数是不是0个。
                // 如果放入队列中后发现没有线程执行任务,开启新线程
            else if (workerCountOf(recheck) == 0)
            // 如果阻塞队列有任务,工作线程没有
            // 为了避免阻塞队列的任务长时间没有线程处理
            // 添加一个非核心的空任务工作线程去处理
                addWorker(null, false);
        }
        // 线程数大于maxPoolSize,并且队列已满,调用拒绝策略
        else if (!addWorker(command, false))
            reject(command);
    }
// 该方法用于启动新线程。如果第二个参数为true,则使用corePoolSize作为上限,否则使用 maxPoolSize作为上限。
 private boolean addWorker(Runnable firstTask, boolean core) {
        retry:
        for (;;) {
        
            int c = ctl.get();
            int rs = runStateOf(c);

            // Check if queue empty only if necessary.
            // 如果线程池状态值起码是SHUTDOWN和STOP,或则第一个任务不是null,或者工作队列 为空 
            // 则添加worker失败,返回false
            if (rs >= SHUTDOWN &&
                ! (rs == SHUTDOWN &&
                   firstTask == null &&
                   ! workQueue.isEmpty()))
                return false;

            for (;;) {
                int wc = workerCountOf(c);
                // 工作线程数达到最大,要么是corePoolSize要么是maximumPoolSize,启动 线程失败
                if (wc >= CAPACITY ||
                    wc >= (core ? corePoolSize : maximumPoolSize))
                    return false;
                    // 增加worker数量成功,返回到retry语句
                if (compareAndIncrementWorkerCount(c))
                    break retry;
                c = ctl.get();  // Re-read ctl
                // 如果线程池运行状态不是初始值,则重试retry标签语句,CAS
                if (runStateOf(c) != rs)
                    continue retry;
                // else CAS failed due to workerCount change; retry inner loop
            }
        }

        boolean workerStarted = false;
        boolean workerAdded = false;
        Worker w = null;
        try {
        //新建worker对象
            w = new Worker(firstTask);
            //获取线程
            final Thread t = w.thread;
            if (t != null) {
                final ReentrantLock mainLock = this.mainLock;
                //加锁
                mainLock.lock();
                try {
                    // Recheck while holding lock.
                    // Back out on ThreadFactory failure or if
                    // shut down before lock acquired.
                    //获取线程池状态
                    int rs = runStateOf(ctl.get());

                    if (rs < SHUTDOWN ||
                        (rs == SHUTDOWN && firstTask == null)) {
                        //线程在运行状态 
                        if (t.isAlive()) // precheck that t is startable
                            throw new IllegalThreadStateException();
                            //添加线程对应worker到worker集合
                        workers.add(w);
                        int s = workers.size();
                        if (s > largestPoolSize)
                            largestPoolSize = s;
                        workerAdded = true;
                    }
                } finally {
                //释放锁
                    mainLock.unlock();
                }
                //启动worker线程
                if (workerAdded) {
                    t.start();
                    //工作
                    workerStarted = true;
                }
            }
        } finally {
            if (! workerStarted)
            //如果失败 工作线程-1
                addWorkerFailed(w);
        }
        return workerStarted;
    }

addWorkerFailed

    private void addWorkerFailed(Worker w) {
        final ReentrantLock mainLock = this.mainLock;
        mainLock.lock();
        try {
            if (w != null)
                workers.remove(w);
            decrementWorkerCount();
            tryTerminate();
        } finally {
            mainLock.unlock();
        }
    }

4种拒绝策略

4种拒绝策略 举例demo、可以运行一下体验一下,就不多说了。


package thread.juc.threadpool;


import java.util.concurrent.ArrayBlockingQueue;
import java.util.concurrent.ThreadPoolExecutor;
import java.util.concurrent.TimeUnit;


/**
 * 线程池 拒绝策略 详解
 */
public class RejectedExecutionHandlerTest1 {

    public static void main(String[] args) throws InterruptedException {
        //拒绝策略
        //AbortPolicy();

        // 如果被丢弃的线程任务未关闭,则执行线程池的线程执行该线程任务
        //CallerRunsPolicy();

        // 丢弃当前的线程任务而不做任何处理  直接丢掉  不作处理
        //DiscardPolicy();

        // 移除当前最早提交的任务
        DiscardOldestPolicy();

    }

    private static void DiscardOldestPolicy() throws InterruptedException {
        ThreadPoolExecutor t = new ThreadPoolExecutor(1, 1, 0, TimeUnit.SECONDS,
                new ArrayBlockingQueue<>(3), new ThreadPoolExecutor.DiscardOldestPolicy());  // //移除当前最早提交的任务

        for (int i = 0; i < 10; i++) {
            int finalI = i;
            t.submit(() -> {

                try {
                    Thread.sleep(5_000);
                } catch (InterruptedException e) {
                    e.printStackTrace();
                }

                System.out.println(finalI + " 执行完成 " + Thread.currentThread().getName());

            });

            System.out.println(" e -- > " + i);
        }

        TimeUnit.SECONDS.sleep(1);
    }

    private static void DiscardPolicy() throws InterruptedException {
        ThreadPoolExecutor t = new ThreadPoolExecutor(1, 1, 0, TimeUnit.SECONDS,
                new ArrayBlockingQueue<>(3), new ThreadPoolExecutor.DiscardPolicy());  // 丢弃当前的线程任务而不做任何处理

        for (int i = 0; i < 10; i++) {
            int finalI = i;
            t.submit(() -> {

                try {
                    Thread.sleep(5_000);
                } catch (InterruptedException e) {
                    e.printStackTrace();
                }

                System.out.println(finalI + " 执行完成 " + Thread.currentThread().getName());

            });

            System.out.println(" e -- > " + i);
        }

        TimeUnit.SECONDS.sleep(1);
    }

    private static void CallerRunsPolicy() throws InterruptedException {
        ThreadPoolExecutor t = new ThreadPoolExecutor(1, 1, 0, TimeUnit.SECONDS,
                new ArrayBlockingQueue<>(3), new ThreadPoolExecutor.CallerRunsPolicy());  //  如果被丢弃的线程任务未关闭,则执行线程池的线程执行该线程任务

        for (int i = 0; i < 10; i++) {
            int finalI = i;
            t.submit(() -> {

                try {
                    Thread.sleep(5_000);
                } catch (InterruptedException e) {
                    e.printStackTrace();
                }

                System.out.println(finalI + " 执行完成 " + Thread.currentThread().getName());

            });

            System.out.println(" e -- > " + i);
        }

        TimeUnit.SECONDS.sleep(1);
    }


    static void AbortPolicy() throws InterruptedException {
        ThreadPoolExecutor t = new ThreadPoolExecutor(1, 1, 0, TimeUnit.SECONDS,
                new ArrayBlockingQueue<>(3), new ThreadPoolExecutor.AbortPolicy());  //  默认情况下也是 拒绝 抛异常

        for (int i = 0; i < 10; i++) {
            int finalI = i;
            t.submit(() -> {

                try {
                    Thread.sleep(5_000);
                } catch (InterruptedException e) {
                    e.printStackTrace();
                }

                System.out.println(finalI + " 执行完成 " + Thread.currentThread().getName());

            });

            System.out.println(" e -- > " + i);
        }

        TimeUnit.SECONDS.sleep(1);

    }
}