华为云VPN助力企业搭建混合云计算环境

165 阅读3分钟

如今是云上办公的时代,随着现代企业云上业务发展到新的阶段,现代化企业的云弹性服务器访问现代化企业的数据中心的任务日益频繁,云链路的稳定性、安全性和持续性受到挑战。 

基于IKE和IPsec对传输数据加密,保证用户数据传输安全。 VPN支持为每个用户创建独立的VPN网关,提供租户网关隔离防护能力。

双连接:网关提供两个接入地址,支持一个对端网关创建两条相互独立的VPN连接,一条连接中断后流量可快速切换到另一条连接。 双活网关:双活网关部署在不同的AZ区域,实现AZ级高可用保障。

支持多种连接模式:一个网关支持配置策略、静态路由和BGP路由多种连接模式,满足不同对端网关的接入需要。 支持分支互访:支持云上VPN网关作为VPN Hub,云下站点通过VPN Hub实现分支互访。 即开即用:部署快速,实时生效,在用户数据中心的VPN设备进行简单配置即可完成对接 关联企业路由器(Enterprise Router, ER):企业可以构建更加丰富的云上网络。 专线互备:支持和云专线(DC)互备,故障自动切换。

混合云部署 通过VPN将用户数据中心和云上VPC互联,利用云上弹性和快速伸缩能力,扩展应用计算能力,如图所示。 

跨地域VPC互联 通过VPN将华为云上的不同region的VPC连接,使得用户的数据和服务在不同地域能够互联互通,如图所示。 

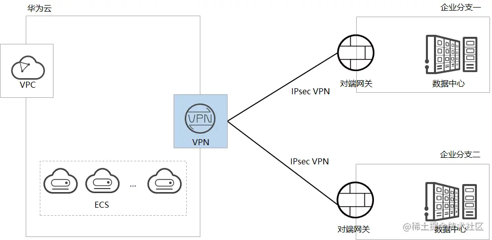
多企业分支互联 通过VPN Hub实现企业分支间互访,避免两两分支之间配置VPN连接,如图所示。



VPN和专线互备 用户数据中心与云上VPC通过专线连接,同时建立VPN连接实现备份,提高可靠性,如图所示。 

组网方案 VPN服务提供的组网方案如图1所示。 图1 组网方案   方案特点 双连接:VPN网关提供两个接入地址,支持一个对端网关创建两条相互独立的VPN连接,一条连接中断后流量可快速切换到另一条连接,保证连接可靠性。 双活网关:VPN双活网关部署在不同的AZ区域,实现AZ级高可用保障。

通过VPN Hub实现云下多分支网络互通 场景描述 由于业务需要,A企业的数据中心1和2需要实现网络互通。 组网方案 VPN服务提供的组网方案如图1所示。 图1 组网方案   方案特点 支持分支互访:支持云上VPN网关作为VPN Hub,云下站点通过VPN Hub实现分支互访,无需两两站点之间配置VPN连接。 双连接:VPN网关提供两个接入地址,支持一个对端网关创建两条相互独立的VPN连接,一条连接中断后流量可快速切换到另一条连接,保证连接可靠性。

在云2.0时代迅速发展的今天,所担忧的云链路的安全可靠性问题,VPN为现代企业云上业务的加速发展提供帮助。