ShareSDK 钉钉平台注册指南

186 阅读1分钟

注册开发者账号

钉钉开放平台登录地址:open.dingtalk.com/ ,登录钉钉账号,注册开发者账号

创建钉钉应用

进入应用列表页,点击应用开发选择企业内部开发创建应用

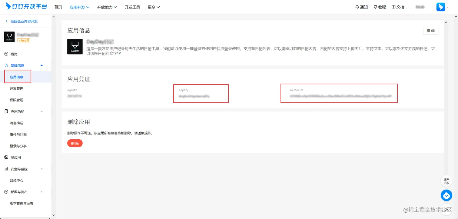
进入应用信息页面,获取应用的AppKey和AppSecret。

权限申请

进入应用功能,选择登录与分享,点击编辑

填写回调域名点击添加,开启Android 分享,然后依次填写Android包名称Android签名(去除冒号小写格式),最后单击保存

**说明:**在授权登录过程中,钉钉会校验授权接口的参数redirectUri,与此处配置的域名是否一致。

img

集成使用

gradle配置

MobSDK {
    appKey "您的appkey"
    appSecret "您的appsecrt"
    ShareSDK {
        devInfo {
             Dingding {
                appId "您的appkey"
                appSecret "您的appSecret"
                callbackUri "您的授权回调Url"
                shareByAppClient true
                bypassApproval false
                enable true
            }
            .......
        }
    }
  }

分享示例

Platform dingDing = ShareSDK.getPlatform(Dingding.NAME);
Platform.ShareParams shareParams = new  Platform.ShareParams();
shareParams.setTitle("标题");
shareParams.setText("内容");
shareParams.setUrl("https://www.mob.com");
shareParams.setShareType(Platform.SHARE_WEBPAGE);
dingDing.setPlatformActionListener(new PlatformActionListener() {
     @Override
     public void onComplete(Platform platform, int i, HashMap<String, Object> hashMap){
         //成功回调
        ...
      }

      @Override
      public void onError(Platform platform, int i, Throwable throwable) {
        //失败回调
        ...
      }

      @Override
      public void onCancel(Platform platform, int i) {
         //取消回调
         ...
      }
});
dingDing.share(shareParams);

授权示例

Platform dingDing = ShareSDK.getPlatform(Dingding.NAME);
dingDing.setPlatformActionListener(new PlatformActionListener() {
     @Override
     public void onComplete(Platform platform, int i, HashMap<String, Object>hashMap){
          //成功回调
          Log.d("ShareSDK", "onComplete ---->  登录成功" + platform.getDb().exportData());
     }
     @Override
     public void onError(Platform platform, int i, Throwable throwable) {
          //失败回调
          ...
     }
     @Override
     public void onCancel(Platform platform, int i) {
          //取消回调
          ...
      }
 });
dingDing.showUser(null);

用户信息

{
    "nick":"xxx",
    "tmp_auth_code":"xxx",
    "unionid":"xxx",
    "openid":"xxx"
}