Chromium内核笔记

2,548 阅读36分钟

问题

构建一个从不崩溃或挂掉的渲染引擎几乎是不可能的,构建一个完全安全的渲染引擎也几乎是不可能的。

从某种意义上说,2006 年左右的 web 浏览器就像是过去的单用户多任务的操作系统。在那种老旧的操作系统里,一个异常的应用程序会让整个系统挂掉。而一个异常的 web 页面也可以让整个浏览器崩溃掉,造成崩溃的原因可能仅仅就是一个浏览器或插件的 bug,便摧毁了整个浏览器和当前正在运行的所有标签页。

现代操作系统越来越健壮了,因为它们把应用程序放在了彼此独立的进程中。一个应用程序的崩溃通常不会损害其他应用程序,也不会破坏操作系统的完整性。它也会限制用户访问其他用户的数据。

什么是Chromium?

Chromium是由Google主导开发的网页浏览器。以BSD许可证等多重自由版权发行并开放源代码,Chromium的开发可能早自2006年即开始。Chromium 是 Google 的chrome浏览器背后的引擎,其目的是为了创建一个安全、稳定和快速的通用浏览器。

—–百度百科

讲一下Chromium架构

Chromium 是一个开源的浏览器引擎,是 Google Chrome 浏览器的核心,也是很多其他浏览器的基础。Chromium 的整体架构可以分为以下几个部分:

  1. 用户界面层:包括浏览器的地址栏、书签、历史记录、设置等各种 UI 组件。这些组件是使用 Web 技术(HTML、CSS、JavaScript)实现的,运行在一个专门的进程中。
  2. 内容层:负责处理浏览器的页面渲染和交互。这部分代码是 Chromium 最底层的部分,是整个引擎的核心。Chromium 使用 Blink 渲染引擎来处理页面渲染,使用 V8 引擎来处理 JavaScript 代码的解释和执行。
  3. 网络层:负责处理网络请求和响应。这部分代码提供了一个高效的网络请求框架,支持各种协议,包括 HTTP、HTTPS、FTP 等。
  4. GPU 渲染层:负责处理 GPU 加速的页面渲染。这部分代码使用 OpenGL、Direct3D 等底层图形库来进行 GPU 加速,可以显著提高页面渲染的速度和性能。
  5. 数据库层:负责处理浏览器的存储和管理。Chromium 使用 LevelDB 数据库来存储和管理各种数据,包括浏览器历史记录、书签、缓存等。
  6. 多进程架构:Chromium 使用多进程架构来实现各种功能的隔离和安全性。例如,每个网页都运行在一个独立的进程中,如果一个网页崩溃了,其他网页仍然可以正常运行。另外,Chromium 还提供了一个专门的进程,用于运行浏览器的 UI 组件。

总的来说,Chromium 的架构非常复杂,由许多不同的模块组成,每个模块都有自己的功能和职责。Chromium 的多进程架构和 GPU 加速技术等,使得它在页面渲染速度和安全性方面具有很大的优势。

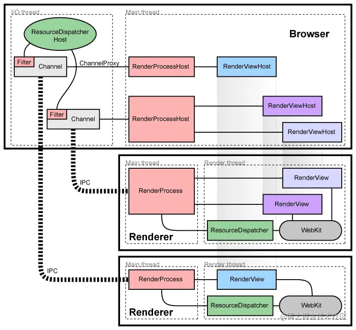
架构概览

浏览器的一个标签页对应一个独立的进程,这样做是为了保护整个应用程序不受渲染引擎 bug 和故障的影响。我们会限制不同渲染引擎进程之间的彼此访问,也会限制渲染引擎进程对系统其他部分的访问。这样一来,web 浏览器也就有了内存保护和访问控制的机制。

我们把运行UI、管理标签页和插件进程的主进程称为“浏览器进程”或“浏览器”,把特定标签页进程称为“渲染进程”或“渲染器”。渲染进程使用开源布局引擎 Blink 来解释和布局 HTML。

译者注:为了突出“进程”的概念,译文中统一使用“浏览器进程”和“渲染进程”。在日常表述中,用“浏览器”和“渲染器”更多些。

Chromium多进程架构图


从Chromium的三个特点(安全、稳定、快速),进行总结:

  • 安全:Chromium使用Sanbox(沙箱)模式,控制访问权限(如文件资源),保证浏览器的安全性。
  • 稳定:默认情况下,Chromium为多进程模式,每个渲染器(标签页)为一个进程,相互间几乎互不影响。
  • 快速:Chromium使用大量C++11、C++14新特性,如模板元、constexpr表达式等等,尽可能的加快运行速度。

我们从几个方面,分析一下Chromium的多进程模式

  • 浏览器端(Browser)
    • 浏览器端直观上来说,就是打开Chrome后,浏览器的主体(顶级浏览器窗口)。它对应一个单独的进程,Browser进程。该进程一旦挂掉,整个浏览器就会崩溃。
    • Browser进程可以看成一个指挥调度中心。它负责运行UI和管理标签页(Render)。如消息的派发,IO处理等等。
    • Browser进程为每个Render的每个RenderView,维护对应的RenderViewHost,管理浏览器状态、渲染器交互。
    • Browser进程为每个Render维护一个RenderProcessHost,用其来管理对应的RenderViewHost。
  • 渲染器端(Render)
    • 一个Render进程,可以看成一个标签页。每个标签页,都对应着自己的Render进程。即使一个标签页挂掉,其他标签页也可以正常运作。
    • 每个Render进程,持有一个Webkit(现在为Blink)内核对象。持有一个RenderProcess对象。这个对象,与Browser端的RenderProcessHost对应。同样,每个Render持有一个或多个RenderView,它于Browser端的RenderViewHost对应。
    • RenderProcess管理与浏览器进程间的通信,维护标签页状态。
    • RenderView代表网页的内容。
    • RenderView的唯一标识为,RenderProcessHost+ViewID。
  • 浏览器和渲染器间的通信方式(IPC)
    • Browser与Render间通过IPC通信。
    • Browser端通过RenderViewHost与特定标签页中的特定内容交互。
      • RenderViewHost -> RenderProcessHost -> IPC -> RenderProcess -> RenderView

译者注:RenderView 继承自 RenderWidget,RenderViewHost 继承自 RenderWidgetHost

共享渲染进程

通常,每个新窗口/新标签页都会在新进程中打开。浏览器进程会创建一个新的进程,并为它创建一个单独的 RenderView。

有时候,有需要/必要在标签页/窗口之间共享渲染进程。比如,Web 应用程序使用 window.open 打开一个期望与之进行同步通信的新窗口,在这种情况下,当创建新窗口/标签页的时候,我们需要复用已打开窗口的进程。如果进程总数太大,或者用户已经把导航到该域的进程打开了,我们也有相应的策略,可以将新标签页分配给已有进程。这些策略在过程模型中有描述。

检测崩溃或异常的渲染进程

每个到浏览器进程的 IPC 连接都会监听进程句柄。如果这些句柄收到了信号,那说明渲染进程已经崩溃了,标签页收到了崩溃通知。目前,我们会显示一个哭脸标签页,以通知用户渲染器已经崩溃。你可以按 reload 按钮重新加载此页面,也可以在此页签中打开一个新导航。当发生这种情况时,我们会创建一个新进程。

沙箱渲染进程

在独立进程中运行渲染进程,我们就可以通过沙箱来限制它对系统资源的访问了。比如,我们通过父浏览器进程确保渲染进程只能访问网络,通过主机操作系统的内置权限来限制它对文件系统的访问。

除了限制渲染进程访问文件系统和网络之外,我们还可以限制它访问用户显示及相关对象。我们在用户不可见的单独 Windows “桌面”上运行每个渲染进程,这样可以防止受影响的渲染进程打开新窗口或捕获按键。

讲一下沙箱工程sandbox

Sandbox(沙箱)是一个重要的安全机制,用于在计算机系统中运行不受信任的代码,以保护系统免受恶意代码的攻击。在 Chromium 中,Sandbox 是一个关键组件,它允许 Chromium 在沙箱环境中运行渲染进程和插件进程。

具体来说,Sandbox 是一种安全策略,将进程限制在一个封闭的环境中,从而防止其访问系统的其他部分。在沙箱环境中,进程只能访问授权的资源,并且它们不能直接与外部系统交互。因此,如果恶意代码运行在沙箱中,它只能对沙箱内的资源进行攻击,无法对计算机系统的其他部分造成损害。

在 Chromium 中,Sandbox 由一个名为 "sandbox" 的独立工程来实现。Sandbox 使用操作系统提供的安全机制,例如限制进程的权限和隔离进程的地址空间,从而实现进程沙箱化。此外,Sandbox 还使用了一些特殊的技术,例如模拟文件系统和网络栈,以在沙箱环境中运行 Chrome 浏览器和相关进程。

总的来说,Sandbox 是保护 Chromium 安全的重要组件,它可以在不影响系统性能的情况下防止恶意代码对计算机系统造成损害。

释放内存

渲染进程在单独的进程中运行,这让隐藏标签页拥有较低优先级变得很简单。通常,Windows 的最小化进程是将其内存自动放到“可用内存”池中。在内存不足的情况下,Windows 会把该段内存转移到磁盘上(而不是转移更高优的内存),从而保证用户可见程序的响应。我们可以对隐藏标签页使用相同的策略。当渲染进程没有高级别标签页的时候,我们可以释放该进程的“工作集”,作为给系统的提示,以便在必要时将该段内存交换到磁盘。因为我们发现,当用户在两个标签页之间切换时,工作集大小的减少也会降低标签页切换的性能,所以我们逐渐释放此内存。这意味着如果用户切换回最近使用的标签页,则那个标签页的内存会比最近较少使用标签页更有可能被换入。当有足够的内存来运行所有程序的时候,用户就根本不会注意到这个过程:Windows 只有在需要的时候才会实际收回这些数据。所以当内存充足时,也不会有性能问题。

这有助于我们在低内存情况下获得更优的内存占用。较少使用的后台标签页所对应的内存可以完全交换出来,而前台标签页的数据可以完全加载到内存中。相比之下,如果是单进程的浏览器,它是将所有标签页的数据随机分布在内存中,并且不能清晰地区分出已使用数据和未使用数据,进而浪费内存,影响性能。

插件和扩展

Firefox 风格的 NPAPI 插件在它们自己的进程里运行,与渲染进程不在一块。这在插件架构中有详细描述。

站点隔离项目旨在为渲染进程提供更多的隔离,此项目的一个早期版本可以在隔离进程中运行 Chrome 的 HTML/JavaScript 内容扩展。

Firefox 风格的 NPAPI 插件是什么?

NPAPI(Netscape Plugin Application Programming Interface)是一种跨浏览器的插件标准,允许浏览器加载并运行由第三方开发的插件。Firefox浏览器支持NPAPI插件,它可以与其他浏览器共享NPAPI插件的代码和功能。

Firefox 风格的 NPAPI 插件是一种特定于Firefox的NPAPI插件,它使用了Firefox的API和技术,以便在Firefox中提供更好的用户体验和更高的性能。Firefox风格的NPAPI插件通常是使用C或C++编写的,可以在Firefox的浏览器内核中运行,并可以访问浏览器的内部API和功能。

Firefox风格的NPAPI插件可以被用于在Firefox中添加新的功能和特性,例如视频播放器、3D游戏和其他高级功能。不过,由于NPAPI插件的安全性和可靠性问题,Firefox浏览器已经逐步放弃了对NPAPI插件的支持。

知识点补充

webkit是什么?

WebKit是一种开源的浏览器引擎,最初由苹果公司开发,并被用于其Safari浏览器。WebKit使用C++编写,实现了HTML、CSS和JavaScript等Web标准技术的解析和渲染功能。WebKit可以运行在不同的操作系统上,包括Mac OS X、iOS、Windows和Linux等。

WebKit的特点是高效、精简、安全和易于扩展。在WebKit中,每个网页被分成多个独立的区域,每个区域都有自己的布局和绘制过程。这种设计使得WebKit能够并行处理多个网页,提高浏览器的性能和响应速度。

除了Safari浏览器外,WebKit还被许多其他的浏览器所采用,如Google Chrome的早期版本、Opera浏览器等。WebKit也成为了许多移动设备上的默认浏览器引擎,如iOS和Android系统中的浏览器。

IPC是什么?

IPC(Inter-Process Communication,进程间通信)是指两个或多个进程之间交换数据和信息的机制和技术。进程是操作系统中分配资源的基本单位,每个进程都有自己的地址空间和执行上下文,它们之间无法直接访问和共享资源,因此需要使用IPC来进行数据和信息的传输和共享。

在现代操作系统中,进程之间可以使用多种IPC机制进行通信,例如管道、消息队列、信号量、共享内存和套接字等。每种IPC机制都有其适用的场景和优缺点,开发人员需要根据实际需求选择合适的IPC机制来实现进程间通信。

IPC机制广泛应用于各种计算机系统中,例如操作系统、网络通信、数据库管理系统等。在分布式系统中,IPC也是实现不同节点之间协作和交互的重要手段。

KeepChatGPT: FETCH: Expire date: 2023/5/1 14:26:47

"FETCH"通常指的是Web Fetch API,用于从网络中获取资源。"Expire date"指的是缓存中存储的资源的过期时间。如果资源已过期,则需要重新获取。

RenderProcess和RenderProcessHost的关系

在Chromium浏览器中,RenderProcess是指运行网页渲染进程的进程,它是Chromium多进程架构中的一个核心组件。RenderProcessHost则是用于管理RenderProcess的类,每个RenderProcessHost对应一个渲染进程。

具体来说,RenderProcessHost是在浏览器进程中创建的,它负责与特定的网页建立通信通道,同时也会创建、管理和监控与该网页相关的RenderProcess进程。每个RenderProcessHost会为网页分配一个独立的进程,并在该进程中运行网页的JavaScript代码,并且还负责维护渲染进程与浏览器进程之间的IPC通信。

总之,RenderProcess和RenderProcessHost之间是一种包含与被包含的关系。每个RenderProcess都是由一个RenderProcessHost管理的,而RenderProcessHost则是在浏览器进程中创建和维护的。这种分离的架构可以提高浏览器的稳定性和安全性,同时还能提高网页的渲染效率。

句柄是什么?

在计算机中,句柄(Handle)是一种抽象的概念,用于引用一个特定的对象或资源。它是操作系统内部用来标识、管理和操作各种系统资源的一种方法,包括进程、线程、文件、窗口、设备、内存等等。

句柄本身并不是资源本身,而是一个引用,类似于一个指针,指向操作系统内部数据结构的地址。通过句柄,应用程序可以访问和操作各种系统资源,而无需了解底层实现细节,从而提高了应用程序的开发效率和安全性。

句柄的类型和用法各不相同,例如在Windows系统中,句柄通常是一个32位的无符号整数,用于标识不同类型的对象,如进程句柄、窗口句柄、文件句柄等等。应用程序可以通过系统调用获取或创建句柄,通过句柄操作接口对资源进行访问和操作。

句柄的使用需要遵循一定的规则和限制,例如不能跨进程或线程传递句柄,不能越权访问句柄所代表的资源等等。正确地使用句柄可以提高系统的性能和稳定性,反之则可能会导致系统的崩溃和安全问题。

进程句柄是什么?

在计算机系统中,进程句柄(Process Handle)是一种用于标识进程的抽象对象,通常由操作系统内核分配和管理。进程句柄包含一个唯一标识符,该标识符用于在系统内部识别进程,并提供一组操作接口,可以使用这些接口对进程进行管理和控制。

进程句柄在操作系统中扮演着重要的角色,例如在Windows操作系统中,进程句柄被用于管理各种系统资源,如窗口、线程、文件、事件、互斥锁等等。通过进程句柄,操作系统可以有效地跟踪和管理进程之间的资源使用情况,避免资源冲突和竞争,提高系统的安全性和稳定性。

在编程中,开发者可以通过进程句柄来获取、监控和控制进程,例如可以使用系统调用来打开进程句柄,获取进程状态、读取进程内存、终止进程等等操作。进程句柄的使用需要遵守一定的安全规则和权限管理,否则可能会对系统造成不良影响。

举一个Windows操作系统中的例子

在Windows操作系统中,每个窗口都有一个唯一的窗口句柄(Window Handle),它是一个32位的无符号整数。应用程序可以通过系统调用创建窗口并获取它的句柄,然后通过句柄访问和操作该窗口,如设置窗口的属性、发送消息给窗口、获取窗口的位置和大小等等。

假设一个应用程序需要创建一个窗口,并在该窗口中显示一个文本框和一个按钮。可以通过以下代码创建窗口和控件,并获取它们的句柄:

HWND hWnd = CreateWindowEx(0, "MyWindowClass", "My Window", WS_OVERLAPPEDWINDOW, 100, 100, 500, 400, NULL, NULL, hInstance, NULL);
HWND hEdit = CreateWindowEx(WS_EX_CLIENTEDGE, "EDIT", "", WS_CHILD | WS_VISIBLE | ES_MULTILINE | ES_AUTOVSCROLL | ES_AUTOHSCROLL, 10, 10, 300, 200, hWnd, NULL, hInstance, NULL);
HWND hButton = CreateWindowEx(0, "BUTTON", "OK", WS_TABSTOP | WS_VISIBLE | WS_CHILD | BS_DEFPUSHBUTTON, 320, 10, 100, 25, hWnd, NULL, hInstance, NULL);

这里hWnd是窗口的句柄,hEdit是文本框的句柄,hButton是按钮的句柄。通过这些句柄,应用程序可以对它们进行访问和操作,如设置文本框的内容、响应按钮的点击事件等等。

沙箱渲染进程

沙箱渲染进程(sandboxed renderer)是 Chromium 架构中的一个核心概念,用于隔离渲染进程与浏览器进程,提高浏览器的安全性和稳定性。

具体来说,沙箱渲染进程是指在独立的进程中运行每个网页,与主进程分离,通过 IPC 通信来传输数据。这样做的好处是,即使某个网页发生崩溃或者存在安全漏洞,也不会影响整个浏览器的稳定性和安全性,因为它们都运行在独立的沙箱渲染进程中,互相隔离。

在 Chromium 架构中,每个沙箱渲染进程都由一个专门的进程句柄来管理,负责与浏览器进程进行通信,包括接收和处理主进程发来的消息、更新页面状态、管理资源等。另外,沙箱渲染进程还包含了一个浏览器内核(Blink),用于处理页面的渲染和交互逻辑。

讲一下Blink

Blink 是一个由 Google 开发的网页浏览器排版引擎,它是 Chromium 架构中的一个重要组成部分,主要用于处理网页的布局、渲染和交互逻辑等。

Blink 的前身是 WebKit 引擎,它是苹果公司开发的一个开源的网页浏览器排版引擎,后来由 Google 和苹果共同开发和维护。然而,随着时间的推移,WebKit 的架构越来越庞大和复杂,难以满足 Chromium 的需求,于是 Google 在 2013 年决定从 WebKit 中独立出 Blink 引擎,作为 Chromium 的默认排版引擎。

Blink 引擎的设计目标是快速、稳定和安全。它采用了多进程架构,每个页面都在单独的渲染进程中运行,与浏览器进程隔离,这样即使某个页面崩溃了,也不会影响整个浏览器的稳定性。同时,Blink 引擎还支持多线程渲染,可以利用多核处理器的优势,提高页面的渲染速度。

Blink 引擎还具有高度的灵活性和可扩展性,可以根据不同的应用场景进行定制和优化。它支持多种网页标准和技术,包括 HTML、CSS、JavaScript、WebGL 等,还支持第三方扩展和插件,如 Chrome 插件和 Native Client 等。

总之,Blink 引擎是现代网页浏览器的核心技术之一,它的高效、稳定和安全的特性为我们提供了更好的浏览器体验。

Native Client 是什么

Native Client(简称NaCl)是一种由Google开发的技术,可以在Web浏览器中运行本地机器码,以提供更高效的Web应用程序。Native Client使用安全沙箱技术,可以在不牺牲应用程序性能的情况下提供在Web上运行本机代码的能力。

Native Client主要通过将本地二进制代码编译为Portable Native Client(PNaCl)位代码,然后在浏览器中执行,从而提供了更高效的执行速度。PNaCl的代码可以在任何支持Chrome的操作系统上运行,并且只需要编写一次,就可以在多个平台上使用。

Native Client可以被用于编写Web游戏、高性能图像处理和计算机视觉应用等。

源码结构

chromium主要由browser进程和render进程(blink作为核心引擎)两部分组成,browser进程是主进程负责所有的UI操作和IO操作。render进程主要由browser进程创建,负责网页元素的解析、布局、渲染,将html、javascript、css转化为用户可以交互的网页。

Top目录介绍

当我们打开chromium工程的时候,首先映入眼帘的是顶级目录。

  • android_webview:  提供一个在WebContent之上的可供集成到安卓平台上的外壳,不单只提供给单个安卓应用上使用。
  • apps: 生成一些关于chrome的应用包。
  • ash: chrome os相关,提供用户界面。
  • base: 大多数公共的工具都在base目录下,base目录下的文件是为chromium内部开发,并不对外开放。
  • build: 构建相关的一些gn文件以及一些核心的python构建脚本。
  • build_overrides: 提供一些可配置化的参数,可以定制化编译。
  • build_tools: 这个目录包含了很多构建工具的哈希值,实际的安装包可以从Google Storage上下载。
  • cc: 这个目录中是chromium的合成器,实现网页绘制并贴到屏幕上等操作。在renderer中,blink会使用到cc。而在browser中,UI和安卓浏览器合成器也会使用cc。
  • chrome: chromium浏览器主程序模块实现代码,核心代码。
  • chromecast: 这个文件夹包含了所有cast产品的相关特性。
  • chromeos: 这个目录包含了chrome运行在chrome os上的最低支持。
  • cloud_print: 谷歌云打印相关。
  • codelabs: 给新的开发者介绍chromium一些重要的设计模式和代码风格。
  • components: 浏览器依赖的一些公用的目录组件。
  • content:  基于多进程的浏览器的核心代码文件夹。
  • courgette chrome升级模块,主要用于PC端。
  • crypto 存放一些和加密相关的目录。
  • dbus: D-Bus用于在Chrome OS上执行进程间通信。
  • device:  对一些低等级的硬件进行了抽象,提供一些公用的api接口。
  • docs: 包含了chrome工程的文档。
  • extensions: 这里包含了很多可以重复使用的扩展模块,能够在content中被使用。
  • fushina: 这个目录里面包含了很多和fushina系统相关的代码.
  • gin: 这个目录中包含了一系列工具,能够很方便地和v8引擎进行交互.
  • google_apis: 这个目录中包含了谷歌的一些服务.
  • google_update: 这个目录中包含了IDL文件,这些文件被谷歌浏览器使用于和google update交互之中.
  • gpu: gpu进程相关的所有文件。
  • headless: 无头模式chromium可以运行在某些无界面的环境下. 主要在测试使用过程中可以用到。
  • infra: 保存不同平台架构上面的一些参数文件。
  • ios: 包含一些和ios端相关的代码。
  • ipc: 旧版的进程间的通信代码。
  • jingle: P2P 通信库,这里存放的是 Chromium 对 libjingle 的胶水层代码,另有 third_party/libjingle_xmpp 目录存放原生的 libjingle 代码。
  • media: 多媒体封装代码,包含了媒体内容捕获和播放的组件集合。
  • mojo:  跨语言的进程间通信机制。
  • native_client_sdk : 缩写为 NaCl,Chrome Native 插件框架。
  • net:  网络栈的实现。
  • pdf: pdf插件代码。
  • ppapi: 在沙盒中运行插件的框架。
  • printing: 和打印相关的代码。
  • remoting: chrome远程桌面。
  • rlz: Google 用来追踪产品市场推广活动以及分发活动效果的一个组件。
  • sandbox: 沙箱工程,防止黑客通过渲染进程修改系统。
  • services: Chrome Foundation Services,如果将 Chrome 理解成一个轻量的 OS,该目录就是提供基础的系统服务的层。
  • skia : Android skia 图形库,这里存放的是 Chromium 对 skia 的 配置和扩展代码,另有 third_party/skia 目录存放原生的 skia 代码。
  • sql:  基于sqlite数据库的封装代码。
  • storage: Chrome’s Blob Storage 系统。
  • styleguide: 代码风格指引。
  • testing: 包含了谷歌开源的GTest开源框架。
  • third_party: 包含了很多外部库,比如图片解码库,压缩库还有web引擎blink。
  • tools: 相关工具。
  • ui: 字符串和 UI 资源。
  • url: 谷歌开源的url解析和规范化库。

Content目录介绍

  • app: 进程入口和启动时的基本逻辑。
  • browser: 运行在主进程,负责处理 I/O 消息以及与子进程通信。
  • child: 运行在子进程的通用逻辑。
  • common: 多进程共享的数据类型。
  • gpu: 运行在 GPU 进程,CommandBuffer 的服务端,负责实际执行 GL 命令。
  • ppapi_plugin: 运行在插件进程的逻辑。
  • public: 定义和导出抽象接口给上一层(Android WebView 或 Chrome)访问。
  • renderer: 运行在 Renderer 进程。
  • services: 这个目录下包含了如下内容:a)不属于chrome基金会的,某些不允许在services下的依赖. b)仅仅只是在content层下使用的功能。
  • shell: Content Shell 实现。
  • test: 测试代码。
  • utility: 运行在 Utility 进程,操作不信任数据。
  • web_test: web测试相关。
  • zygote: 系统创建新进程的核心进程。

知识点补充

gn文件是什么

gn文件(.gn)是一种基于Python语言的脚本文件,用于生成Chromium项目的构建文件和配置文件。GN文件描述了项目中所有构建目标的信息,包括源文件、编译选项、链接选项等。通过GN文件可以生成对应的.ninja文件,ninja文件是一种轻量级的构建文件,可以快速、并行地构建项目。在Chromium中,使用GN文件来管理构建过程,可以方便地进行各种构建配置和定制,同时支持多平台构建。

cast产品是什么

Cast是Google推出的一种基于互联网的音视频传输技术,旨在将多媒体内容从智能手机、平板电脑、计算机等设备直接传输到智能电视、音箱等设备上进行播放。Cast技术最初是基于Chromecast硬件设备实现的,后来逐渐发展为一种支持多种设备的通用传输协议。用户可以通过Cast技术,在不同设备间快速地进行内容传输和共享,从而实现多屏互动和互联互通。Cast技术目前已经得到了广泛的应用,支持多种操作系统和平台,包括Android、iOS、Windows、macOS等。

D-Bus是什么?

D-Bus是一种消息传递系统,常用于Linux和Unix系统之间的进程间通信。D-Bus可以用于同一主机上的进程间通信,也可以用于不同主机之间的进程间通信。它提供了一种标准化的、高级别的接口,使得应用程序之间的通信变得简单和可靠。通过D-Bus,应用程序可以相互发现和调用对方的功能,以便于实现各种应用间的协作和集成。D-Bus还支持一些高级特性,如异步通信、发布-订阅模式等,使得应用程序可以更加高效和灵活地进行消息传递。D-Bus被广泛应用于Linux桌面环境、服务器系统、移动设备等领域。

chromium中的fuchina是什么

在Chromium中,"Fuchsia"是指谷歌正在开发的新型操作系统,它旨在支持多种设备,包括智能手机、平板电脑和笔记本电脑等。Fuchsia操作系统是基于微内核Zircon构建的,它使用了一种名为"Zircon Magenta"的新型微内核,同时还包含了一个新的用户界面框架"Flutter"。目前,Fuchsia操作系统仍在积极开发中,尚未正式发布。

讲一下Flutter

Flutter是谷歌开发的一套跨平台移动应用开发框架,它可以帮助开发者快速构建高性能、高保真度的原生移动应用程序。Flutter采用Dart编程语言,它提供了丰富的UI组件库、完整的开发工具链和快速的开发周期,使得开发者可以快速地构建美观、流畅、高度定制的应用程序。Flutter还提供了内置的热重载功能,使得开发者可以实时预览和修改应用程序的界面效果,从而加快了开发周期。

Flutter的一个重要特点是其自绘引擎,它使用了Skia图形引擎进行绘制,可以获得高度的自定义性和灵活性。Flutter还提供了丰富的动画和交互效果库,支持响应式编程,使得开发者可以构建复杂的交互式应用程序。

Flutter不仅支持移动应用程序开发,还可以用于Web和桌面应用程序的开发,它的跨平台性能也受到了广泛认可。Flutter的社区也非常活跃,开发者可以通过众多的开源项目和组件库来扩展和优化自己的应用程序。

用Flutter开发的应用有哪些

使用 Flutter 开发的应用有很多,其中一些比较知名的应用包括:

  1. Google Ads: 一个由 Google 开发的广告投放平台。
  2. Alibaba Group: 一个集电商、金融、物流等多个业务于一体的综合性企业。
  3. Reflectly: 一款基于人工智能的日记应用,能够帮助用户更好地理解和处理自己的情感状态。
  4. Realtor.com: 一个美国房地产网站,提供各种房源信息和房地产市场分析报告。
  5. Hamilton: 一款音乐剧相关应用,提供了音乐剧的历史、介绍、票务预订等功能。
  6. Xianyu: 一个阿里巴巴旗下的二手交易平台,为用户提供了在线购买和出售二手物品的服务。
  7. Tencent Meeting: 一个由腾讯开发的在线会议平台。
  8. Hookle: 一款社交媒体管理工具,能够帮助用户在不同社交媒体平台上发布和管理内容。
  9. Reflectly: 一款基于人工智能的日记应用,能够帮助用户更好地理解和处理自己的情感状态。
  10. Birch Finance: 一个金融管理应用,能够帮助用户管理自己的信用卡和债务。

P2P 通信库是什么

P2P通信库是一种支持点对点(peer-to-peer)通信的软件库,它提供了用于在两个或多个计算机之间直接交换数据的功能。它不需要任何中心服务器或中间人进行通信,因此具有去中心化和高度分散的特点。P2P通信库通常被用于构建各种类型的应用程序,如文件共享、在线游戏、视频和音频流传输等等。一些著名的P2P通信库包括libtorrent、BitTorrent和WebTorrent等。

胶水层代码是什么

胶水层(glue code)是指用于连接不同模块或组件的代码。在软件开发中,胶水层通常用于将底层的组件或库与高层的应用程序连接起来。胶水层可以使用不同的编程语言编写,以实现不同层次之间的互操作性。

在 Chromium 中,胶水层通常是用 C++ 编写的。它们用于将底层的浏览器引擎和高层的 Web 应用程序框架(如 JavaScript 引擎和 DOM)连接起来。胶水层还用于将 Chromium 浏览器与操作系统和硬件驱动程序等其他系统组件连接起来。

讲一下Chrome Native 插件框架

Chrome Native 插件框架是 Chrome 浏览器提供的一种插件类型,它允许使用 C++ 代码编写扩展插件,以实现更高的性能和更好的资源控制能力。

该框架主要由两个部分组成:Native Client 和 Pepper API。Native Client 是一个基于 WebAssembly 技术的执行环境,它允许开发者使用 C/C++ 语言编写 Web 应用程序。而 Pepper API 则是 Chrome 浏览器提供的一组 C++ 接口,用于实现 Chrome Native 插件和 Native Client 模块之间的通信和交互。

使用 Chrome Native 插件框架,开发者可以利用 C++ 的高性能和低资源占用等优势来实现各种高级功能,例如游戏、多媒体处理、图像处理、密码学等。同时,Chrome Native 插件也可以在 Web 应用程序和 Native Client 模块之间实现数据共享和通信,从而提高应用程序的性能和响应速度。

rlz是什么?

RLZ(Real-Time Licensing Zone)是一种由 Google 开发的技术,用于向 Chromium、Chrome 和其他 Google 应用程序收集匿名化的统计信息。RLZ 包含一个简单的算法,用于生成具有时间戳和随机化因子的字符串,这些字符串可以识别 Chromium 或 Chrome 的每个安装。这些字符串被发送到 Google 服务器,并用于生成匿名化的统计信息。这些信息帮助 Google 理解 Chromium 和 Chrome 的使用情况,从而改善这些应用程序的质量和性能。RLZ 可以在 Chrome 中禁用,但无法完全删除。

讲一下chromium的content目录

在Chromium源代码中,content/ 目录是一个非常重要的目录,它包含了Chromium浏览器的大部分功能的实现。它负责处理HTML、CSS、JavaScript解析、页面渲染、网络通信、多媒体、安全、插件等方面的功能。具体来说,content/ 目录包含以下子目录和文件:

  • browser/: 实现了浏览器进程(browser process)相关的功能,比如主窗口、菜单、对话框等。
  • child/: 实现了沙箱渲染进程(sandboxed render process)相关的功能。
  • common/: 实现了多个子系统(比如IPC、URL请求、GPU)的公共基础类和函数。
  • gpu/: 实现了GPU进程相关的功能,包括OpenGL和WebGL等。
  • plugin/: 实现了NPAPI插件和Pepper插件的相关功能。
  • renderer/: 实现了呈现进程(render process)相关的功能,包括HTML、CSS、JavaScript解析、页面渲染等。
  • sandbox/: 实现了Chromium的沙箱机制,用于增强浏览器的安全性。
  • service/: 实现了浏览器服务(browser service)相关的功能,例如插件管理器。
  • shell/: 实现了Chromium的浏览器shell。
  • tools/: 包含了一些用于开发和测试的工具和测试代码。

content/ 目录是Chromium代码中最大的一个目录,它的代码量占了Chromium总代码量的一半以上。

chromium的content目录和top目录是包含关系还是同级关系

在 Chromium 代码库中,content 目录是一个独立的目录,与 top 目录并列,它们之间没有包含关系。 top 目录是 Chromium 代码库的根目录,其中包含一些工具和构建脚本,而 content 目录是 Chromium 浏览器主要的逻辑代码目录,包括渲染进程和浏览器进程的代码实现。

所以content目录相当于vue项目中的src目录?

在 Chromium 项目中,content 目录是 Chromium 的核心部分之一,它提供了 Chromium 的渲染和浏览器进程的功能。与 Vue 项目中的 src 目录类似,content 目录是 Chromium 中包含了许多关键的文件和代码的目录,但是在功能和意义上与 src 目录还是有所区别的。因此,在这个意义上,可以把 content 目录看作是 Chromium 中的一个核心组成部分,而不是一个类似于 src 目录的开发目录。

讲一下模板元、constexpr表达式

模板元编程和 constexpr 表达式是 C++ 中的两个重要特性。

模板元编程(Template Metaprogramming)是指在编译期间使用模板来进行计算和类型推导的过程,其核心是模板参数的类型或者值被用来作为算法或者数据结构的参数。模板元程序可以通过递归、模板特化等方式来实现不同的功能,因此被广泛用于库的实现和代码优化等方面。

constexpr 表达式是指可以在编译期间求值的表达式。在 C++11 中,constexpr 关键字可以用于修饰函数和变量,用来声明其可以在编译期间计算出值。在 C++14 中,constexpr 扩展了其使用范围,可以用于修饰 lambda 表达式、构造函数、类型转换等。

constexpr 表达式和模板元编程有相似之处,因为两者都可以在编译期间进行计算。但是两者也有不同之处,因为 constexpr 表达式是基于常量表达式的,而模板元编程是基于类型和模板参数的。constexpr 表达式可以在程序中使用,而模板元编程则是在编译期间进行计算。

总之,模板元编程和 constexpr 表达式都是 C++ 中的重要特性,它们可以帮助我们实现更加高效的代码,提高程序的性能和可维护性。

讲一下lambda 表达式

Lambda表达式是C++11新增的一种语法,用于创建匿名函数,使得函数的定义可以在使用的地方被推迟。

Lambda表达式的基本语法如下:

[capture](parameters) -> return_type { body }

其中:

  • capture:捕获列表,用于指定在lambda函数体内使用的外部变量。
  • parameters:形参列表,用于指定传递给lambda函数的参数。
  • return_type:返回值类型,用于指定lambda函数的返回值类型。
  • body:函数体,用于指定lambda函数的具体实现。

例如,下面的代码定义了一个lambda表达式,该表达式接受两个参数并返回它们的和:

auto sum = [](int a, int b) -> int {
    return a + b;
};

int result = sum(2, 3); // result = 5

Lambda表达式还支持捕获外部变量,捕获列表可以有两种方式:

  • [var]:值捕获,表示以值的方式捕获变量var
  • [&var]:引用捕获,表示以引用的方式捕获变量var

例如,下面的代码定义了一个lambda表达式,该表达式捕获了外部变量a,并将其乘以传递进来的参数b

int a = 10;
auto multiply = [a](int b) -> int {
    return a * b;
};

int result = multiply(2); // result = 20

Lambda表达式还可以省略参数列表、返回值类型和return语句,例如:

auto print_hello = [] { std::cout << "Hello, world!\n"; };
print_hello(); // 输出 "Hello, world!"

Lambda表达式的灵活性和简洁性使得它成为C++中很受欢迎的语法之一,特别是在函数对象和回调函数等场景中。

总结

  • 上述只是Chromium架构简单的分析,详细的内容请参考Chromium官网
  • 总得来说,Chromium多进程架构为:
    • 父进程:Browser,负责管理整个浏览器的状态,运行UI,消息派发(如申请文件资源)。
    • 子进程:Render,负责渲染网页,与 Webkit(Blink)交互,向外(Browser、GPU)发送请求。
  • Chromium默认情况为多进程,也可在启动时配置参数,让其以单进程模式运行。Chromium速度很快,但其内存占用较大

参考文章