vue初识

75 阅读4分钟

使用框架进行开发

  1. 什么是框架?

      框架,就是别人写好了,包装起来的一套工具,把你原先必须要写的,必须要做的一些复杂的东西都写好了放在那里,你只要调用他的方法,就可以实现一些本来要费好大劲的功能。

    可以把框架比喻为一栋刚落地建成的大楼,大楼里什么都没有,只是一个空架子,但是楼的外面堆满了建材和各种制式家具,需要你自己挑选家具放进去,当然你也可以在家具的上面雕刻点你喜欢的图案,然后再放进去,最终把楼装饰成你想要的样子

  1. 框架开发的好处

      框架可以帮助省略掉一些基本的相同底层代码的反复书写,只需调用框架的方法就可以实现你想要的功能。学习框架的目的就是提高项目的编写效率,使你可以有更多的时间去编写属于自己独特的东西,而不需要将大量的时间花费在底层代码的书写上。

    //Javascript手搓简单数据双向绑定
    <div>
         展示:<h1></h1>
         输入: <input type="text">
    </div>
    <script>
    function definePropertyFn() {
         let obj = {}
         let val = null
    //Object.defineProperties() 方法直接在一个对象上定义新的属性或修改现有属性,并返回该对象。
         Object.defineProperties(obj, {
              val: {
                   get() {
                        return val
                   },
                   set(newV) {
                        val = newV
                        document.querySelector('h1').innerText = newV
                        console.log('调用了set,获取:' + newV, val);
                   }
               }
          })
          return obj
    }
    let newObj = definePropertyFn()
    document.querySelector('h1').innerText = newObj.val
    document.querySelector('input').value = newObj.val
    document.querySelector('input').addEventListener('input', function () {
         newObj.val = document.querySelector('input').value
    })
    </script>
    
    //使用vue框架时双向绑定
    <div id="app">
        展示:<h1>{{name}}</h1>
        输入: <input type="text" v-model="name">
    </div>
    <script>
    var app = new Vue({
      el: '#app',
      data: {
        name: 'Fatfatshark!'
      }
    })
    </script>
    

如何在项目中使用vue框架

  使用vue-cil脚手架

    配置开发环境1. 安装和配置nodejs

  1. nodejs官网下载node

  2. 测试是否安装成功:node -v npm -v查看版本号

  3. 配置安装目录和缓存日志目录

    1. 在安装node的文件夹下创建两个文件夹【node_global】及【node_cache】。

    2. 在命令行,执行命令:

      1. npm config set prefix "D:...\node_global"
      2. npm config set cache "D:...\node_cache"
  4. 配置环境变量:

  5. 1.           进入环境变量对话框,在【系统变量】下新建【NODE_PATH】,值输入D:...\node_modules,将【用户变量】下的【Path】增加D:...\node_global (改成自己的路径)

        1.  国内镜像站配置:
    
            1.  `npm install -g cnpm --registry=``https://registry.npm.taobao.org`
    
    1.  使用 npm全局安装 webpack
    
        1.  `npm install webpack webpack-cli -g`
        1.  `webpack -v`查看版本
    
    1.  全局安装 vue-cli
    
        1.  `npm install -g @vue-cli`安装,最好在终端的管理员模式下安装
        1.  `vue -V`查看版本
    
    ###     使用vue-cli快速创建项目1.  找个文件夹,文件夹下打开终端
    1.  `vue create xxx`创建项目
    1.  `cd xxx`进入项目目录
    1.  `npm install`
    1.  `npm run serve`
    

使用cdn引入vue

  1. 在html文件里挂载vue:

    1. <script src="https://cdn.jsdelivr.net/npm/vue@2.5.17/dist/vue.js"></script>
  2. 使用举例

    1. <div id="app">
        {{ message }}
      </div>
      
    2. var app = new Vue({
        el: '#app',
        data: {
          message: 'Hello Vue!'
        }
      })
      

使用vue脚手架创建的项目结构

概念

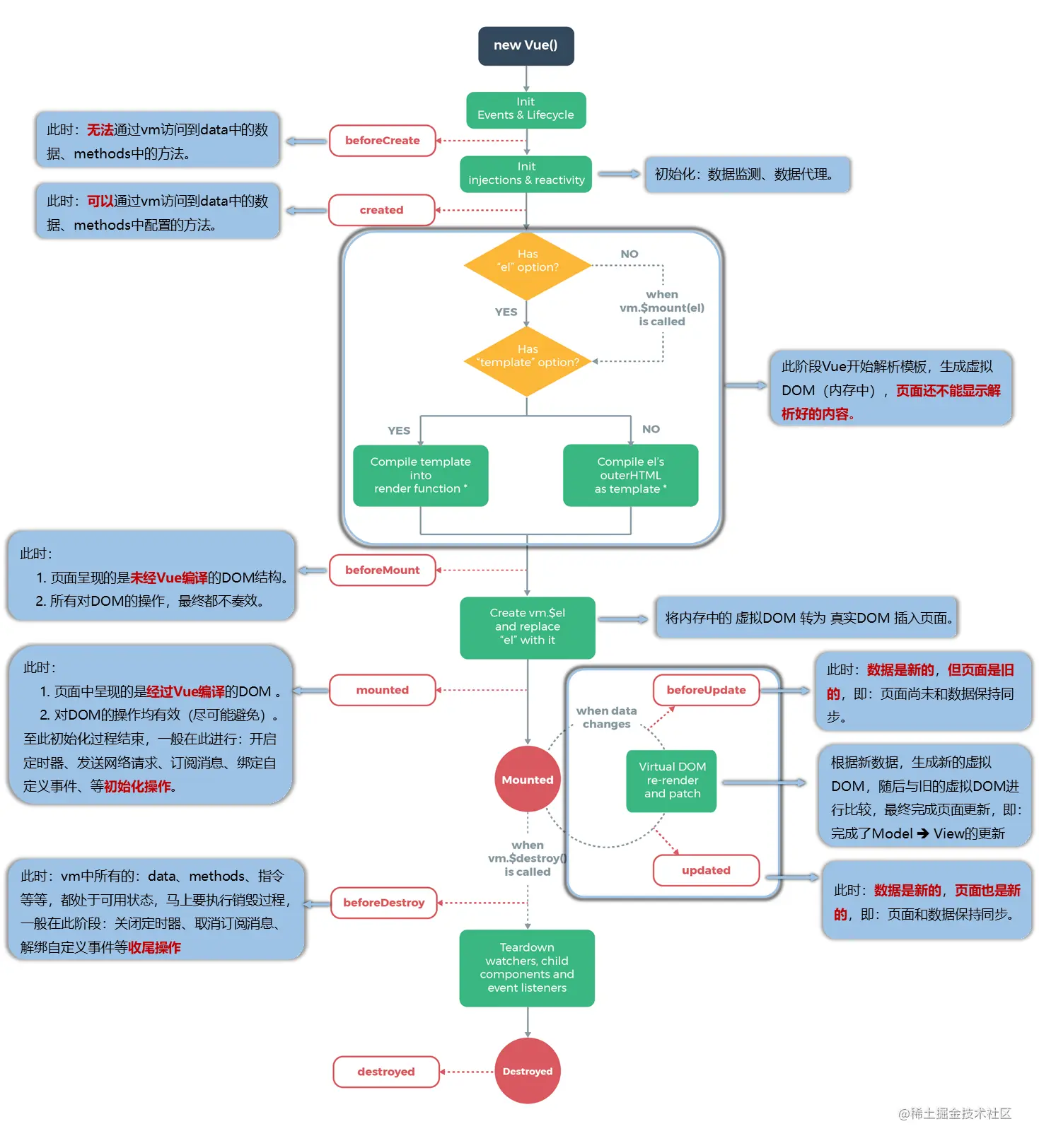
官方:每个 Vue 组件实例在创建时都需要经历一系列的初始化步骤,比如设置好数据侦听,编译模板,挂载实例到 DOM,以及在数据改变时更新 DOM。在此过程中,它也会运行被称为生命周期钩子函数,让开发者有机会在特定阶段运行自己的代码。

每一个vue实例从创建到销毁的过程,就是这个vue实例的生命周期。

  1. 别名:生命周期回调函数、生命周期函数、生命周期钩子
  2. 是什么:Vue在特定时刻帮我们调用的一些特殊名称的函数
  3. 生命周期函数的名字不可更改,但函数的具体内容是程序员根据需求编写的

分析生命周期

数据代理

是什么?

通过一个对象代理对另一个对象中属性的操作(读/写)

干嘛用的

更加方便的操作data中的数据

diff算法

虚拟DOM和真实DOM

为什么要有虚拟DOM

(用vue举例)当数据变化的时候,视图也要更新,视图更新是需要操作DOM的(重绘),操作真实的DOM是非常消耗性能

所以可以利用 js 的计算性能来换取操作DOM所消耗的性能

当视图要更新的时候,通过对比数据变动前后的状态,将更新前的虚拟和新的虚拟DOM进行对比,计算出视图哪些地方需要更新,只更新需要更新的地方,其他的不需要的不用关心,这样就减少了操作DOM.

我们想的:

实际:

使用一个独一无二的值来当做key。

常用的生命周期钩子:

  1. mounted:发送ajax请求、启动定时器、绑定自定义事件、订阅消息等初始化操作
  2. beforeDestroy:清除定时器、解绑自定义事件、取消订阅消息等收尾工作
  3. 一般不会在beforeDestroy操作数据,因为即便操作数据,也不会再触发更新流程了