Servlet

200 阅读17分钟

第九章 Servlet

1. Web资源的概念

Web资源就是运行在服务器上的资源,它一共分为两类: 静态资源以及动态资源

1.1 静态资源

静态资源就是web页面中供人们浏览的数据始终是不变,例如我们之前所学习的html、css、js、图片、音视频等等都属于静态资源

1.2 动态资源

动态资源就是web页面中供人们浏览的数据是由程序(代码)产生的,不同的用户或者不同时间点访问web页面看到的内容各不相同,例如我们后续要学习的Servlet、JSP(不学)、Thymeleaf等等都是动态资源

2. Servlet

2.1 什么是Servlet

Servlet 是运行在服务端(tomcat)的Java小程序,是sun公司提供一套定义动态资源规范; 从代码层面上来讲Servlet就是一个接口

2.2 Servlet的作用

用来接收、处理客户端请求、响应给浏览器的动态资源。在整个Web应用中,Servlet主要负责接收处理请求、协同调度功能以及响应数据。我们可以把Servlet称为Web应用中的『控制器』

2.3 Servlet的作用的图示

类比

img001_ynWM6GREpA.png

要实现的效果

img002_4yUBUrWCNA.png

2.4 Servlet的入门案例

2.4.1 目标

在页面上点击超链接,由Servlet处理这个请求,并返回一个响应字符串:Hello,I am Servlet

2.4.2 思路

img006_03PW6OaxTZ.png

2.4.3 实现步骤

① 创建动态Web module

② 创建html页面

<!--
  使用绝对路径: /部署的项目名/要访问的资源路径
-->
<a href="/webday05/helloServlet">访问HelloServlet</a>

③ 创建HelloServlet类

package com.atguigu.servlet;
​
import javax.servlet.*;
import java.io.IOException;
​
/**
 * 包名:com.atguigu.servlet
 * 编写Servlet的步骤:
 * 1. 编写一个类实现Servlet接口,并且实现里面的方法: 主要是要实现service方法
 * 2. 重写service方法,service方法中就是接收、处理请求,并且将信息响应给客户端
 * 3. 配置Servlet的映射路径(供客户端访问的路径):在web/WEB-INF/web.xml中配置
 */
public class HelloServlet implements Servlet {
​
    @Override
    public void init(ServletConfig config) throws ServletException {
​
    }
​
    @Override
    public ServletConfig getServletConfig() {
        return null;
    }
​
    @Override
    public void service(ServletRequest req, ServletResponse res) throws ServletException, IOException {
        //使用响应输出流向浏览器输出: Hello,I am Servlet
        res.getWriter().write("Hello,I am Servlet");
    }
​
    @Override
    public String getServletInfo() {
        return null;
    }
​
    @Override
    public void destroy() {
​
    }
}

④ 在web.xml中配置HelloServlet

配置文件位置:WEB-INF/web.xml

img008_tR9G1DPhnE.png

<!--配置HelloServlet的映射路径 -->
<servlet>
    <!--相当于给该Servlet取个名,我们可以就使用Servlet的类名-->
    <servlet-name>HelloServlet</servlet-name>
    <!--你要配置的那个Servlet的全限定名-->
    <servlet-class>com.atguigu.servlet.HelloServlet</servlet-class>
</servlet><servlet-mapping>
    <!--和servlet标签中的servlet-name保持一致 -->
    <servlet-name>HelloServlet</servlet-name>
    <!--这就是要给HelloServlet配置的映射路径,以/开头-->
    <url-pattern>/helloServlet</url-pattern>
</servlet-mapping>

映射路径』:Servlet并不是文件系统中实际存在的目录或文件,所以为了方便浏览器访问,我们创建了映射路径来访问它。

2.4.4 小结

需求:在浏览器上点超链接能够访问Java程序

img009_waoxOY8bbv.png

2.5 概念梳理

2.5.1 原生Tomcat

安装在电脑上的实实在在的Tomcat软件

2.5.2 IDEA中的Tomcat实例

通过idea的配置在idea上集成的Tomcat实例,依赖本地原生的Tomcat软件

2.5.3 IDEA中的Web工程

程序员使用IDEA编写的动态Web工程,该工程只是用于程序员编码,实际上部署运行在Tomcat服务器中的并不是这个工程

2.5.4 根据Web工程生成的war包

根据程序员创建的动态Web工程,IDEA会将其打包成一个war包,而真正部署运行在Tomcat服务器中的其实是war包

2.5.5 访问资源的地址

① 访问静态资源

/Web应用名称/静态资源本身的路径(就是静态资源在web文件夹中的路径)

②访问动态资源

/Web应用名称/映射路径

2.5.6 Web应用名称(项目名)

注意Web应用名不是你工程或者Module的名字,而是你在部署时候的ApplicationContext的内容

img014_ZrwoUtjgbC.png

2.5.7 总体的逻辑结构

img015_VMPtaE7KYo.png

2.6 Servlet的注解方式配置

注意: 一个Servlet要么使用配置文件方式配置,要么使用注解方式配置,不能两者都使用

使用注解方式配置的优势: 代码更加简单

我们一般更推荐使用配置文件方式配置Servlet,尤其是配置第三方框架中的Servlet:例如SpringMVC中的DispatcherServlet,我们只能够使用配置文件方式进行配置

2.6.1 使用注解方式配置的代码实现

在要进行配置的Servlet类上添加注解@WebServlet("/映射路径")

2.7 Servlet的生命周期

2.7.1 Servlet生命周期概述

  • 应用程序中的对象不仅在空间上有层次结构的关系,在时间上也会因为处于程序运行过程中的不同阶段而表现出不同状态和不同行为——这就是对象的生命周期。
  • 简单的叙述生命周期,就是对象在容器中从开始创建到销毁的过程。

2.7.2 Servlet容器

Servlet对象是Servlet容器创建的,生命周期方法都是由容器调用的。这一点和我们之前所编写的代码有很大不同。在今后的学习中我们会看到,越来越多的对象交给容器或框架来创建,越来越多的方法由容器或框架来调用,开发人员要尽可能多的将精力放在业务逻辑的实现上。

2.7.3 Servlet生命周期的主要过程

① Servlet对象的创建:构造器

  • 默认情况下,Servlet容器第一次收到HTTP请求时创建对应Servlet对象。
  • 容器之所以能做到这一点是由于我们在注册Servlet时提供了全类名,容器使用反射技术创建了Servlet的对象。

② Servlet对象初始化:init()

  • Servlet容器创建Servlet对象之后,会调用一次init(ServletConfig config) 方法。
  • 作用:是在Servlet对象创建后,执行一些初始化操作。例如,读取一些资源文件、配置文件,或建立某种连接(比如:数据库连接)
  • init()方法只在创建对象时执行一次,以后再接到请求时,就不执行了
  • 在javax.servlet.Servlet接口中,public void init(ServletConfig config)方法要求容器将ServletConfig的实例对象传入,这也是我们获取ServletConfig的实例对象的根本方法。

③ 处理请求:service()

  • 在javax.servlet.Servlet接口中,定义了service(ServletRequest req, ServletResponse res) 方法处理HTTP请求。
  • 在每次接到请求后都会执行。
  • 上一节提到的Servlet的作用,主要在此方法中体现。
  • 同时要求容器将ServletRequest对象和ServletResponse对象传入。

④ Servlet对象销毁:destroy()

  • 服务器重启、服务器停止执行或Web应用卸载时会销毁Servlet对象,会调用public void destroy()方法。
  • 此方法用于销毁之前执行一些诸如释放缓存、关闭连接、保存内存数据持久化等操作。

2.7.4 配置Servlet提前创建

有时候我们需要在Servlet创建的时候做一些资源加载等等耗时操作,所以如果Servlet在第一次接收请求的时候才创建的话必然会影响用户的访问速度,所以此时我们需要让Servlet提前创建,将Servlet的创建提前到服务器启动的时候。

通过修改web.xml中Servlet的配置可以实现:

<!-- 配置Servlet本身 -->
<servlet>
    <!-- 给Servlet设置一个简短名称 -->
    <servlet-name>HelloServlet</servlet-name>
​
    <!-- 配置Servlet的全类名 -->
    <servlet-class>com.atguigu.servlet.HelloServlet</servlet-class>
​
    <!-- 配置Servlet启动顺序 -->
    <load-on-startup>1</load-on-startup>
</servlet>

2.8 ServletConfig的介绍(了解)

2.8.1 接口概览

img020_IjmzaVySDG.png

2.8.2 接口方法介绍

方法名作用
getServletName()获取HelloServlet定义的Servlet名称
getServletContext()获取ServletContext对象
getInitParameter()获取配置Servlet时设置的『初始化参数』,根据名字获取值
getInitParameterNames()获取所有初始化参数名组成的Enumeration对象

2.8.3 获取Servlet的初始化参数

我们可以在web.xml中对Servlet配置初始化参数,接下来可以在Servlet的init方法中获取配置的初始化参数的值

web.xml代码

<!--配置DispatcherServlet-->
<servlet>
    <servlet-name>dispatcherServlet</servlet-name>
    <servlet-class>com.atguigu.servlet.DispatcherServlet</servlet-class>
    <!--配置当前Servlet的初始化参数-->
    <init-param>
        <param-name>configLocation</param-name>
        <param-value>springMVC.xml</param-value>
    </init-param>
</servlet>
<servlet-mapping>
    <servlet-name>dispatcherServlet</servlet-name>
    <url-pattern>/dispatcher</url-pattern>
</servlet-mapping>

HelloServlet代码

package com.atguigu.servlet;
​
import javax.servlet.*;
import java.io.IOException;
import java.io.InputStream;
​
/**
 * 包名:com.atguigu.servlet
 *
 * 模拟它是SpringMVC中的一个类
 */
public class DispatcherServlet implements Servlet {
    private String filePath;
    @Override
    public void init(ServletConfig config) throws ServletException {
        //使用ServletConfig对象读取初始化参数
        filePath = config.getInitParameter("configLocation");
    }
​
    @Override
    public ServletConfig getServletConfig() {
        return null;
    }
​
    @Override
    public void service(ServletRequest req, ServletResponse res) throws ServletException, IOException {
        //目标:读取使用的springMVC的配置文件----->InputStream
        InputStream is = DispatcherServlet.class.getClassLoader().getResourceAsStream(filePath);
        System.out.println(is);
    }
​
    @Override
    public String getServletInfo() {
        return null;
    }
​
    @Override
    public void destroy() {
​
    }
}

2.9 ServletContext的概念

服务器为其部署的每一个应用(项目)都创建了一个ServletContext对象。ServletContext属于整个项目的,该项目中的所有Servlet都可以共享同一个ServletContext对象

2.9.1 获取ServletContext的API

① 调用ServletConfig接口的getServletContext方法

ServletContext ServletContext = servletConfig.getServletContext();

② HttpServletRequest也有getServletContext()方法

ServletContext ServletContext = request.getServletContext();

2.9.2 ServletContext获取全局的初始化参数

① 在web.xml中配置Web应用级别的初始化参数

<context-param>
    <param-name>username</param-name>
    <param-value>atguigu</param-value>
</context-param>

② 在Servlet的doGet方法中获取全局参数

String username = servletContext.getInitParameter("username");
System.out.println("在ServletDemo04中获取全局的初始化参数username=" + username);

2.9.3 ServletContext作为全局的域对象

① 什么是域对象

域对象就是在一定的作用域范围内进行数据共享的对象,ServletContext作为全局域对象可以在整个项目的所有动态资源(包含所有Servlet)中进行数据共享

② ServletContext作为域对象的API

  • 往全局域对象中存入数据
servletContext.setAttribute("key",value)
  • 从全局域对象中取出数据
Object value = ServletContext.getAttribute("key");

2.9.4 案例

① 目标

在ServletDemo01中往全局域对象中存入"key"为"value"的键值对,然后在ServletDemo02中从全局域对象中根据"key"获取对应的值

② 代码

ServletDemo01中的代码

//1. 获取ServletContext对象
ServletContext ServletContext = getServletContext();
//2. 存入数据
String str = "atguigu";
//将str设置到servletContext里面
servletContext.setAttribute("str",str);

ServletDemo02中的代码

//1. 获取ServletContext对象
ServletContext ServletContext = getServletContext();
//2. 取出数据
String str = (String) servletContext.getAttribute("str");
System.out.println("在ServletDemo02中获取ServletContext域对象中的str = " + str);

2.9.5 获取资源的真实路径

① 为什么需要用代码获取资源的真实路径

例如我们的目标是需要获取项目中某个静态资源的路径,不是工程目录中的路径,而是部署目录中的路径;我们如果直接拷贝其在我们电脑中的完整路径的话其实是有问题的,因为如果该项目以后部署到公司服务器上的话,路径肯定是会发生改变的,所以我们需要使用代码动态获取资源的真实路径

② 获取资源真实路径的API

String realPath = servletContext.getRealPath("资源在web目录中的路径");

③ 动态获取真实路径的优势

只要使用了servletContext动态获取资源的真实路径,那么无论项目的部署路径发生什么变化,都会动态获取项目运行时候的实际路径,所以就不会发生由于写死真实路径而导致项目部署位置改变引发的路径错误问题

3. Servlet的体系结构

3.1 类型关系

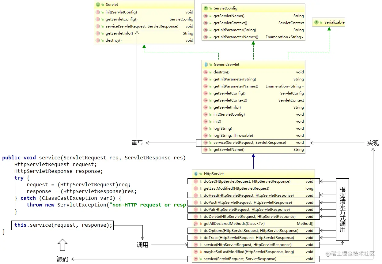
img024_k9Z537gdVX.png Servlet接口有一个实现类是GenericServlet,而GenericServlet有一个子类是HttpServlet,我们创建Servlet的时候会选择继承HttpServlet,因为它里面相当于也实现了Servlet接口,并且对一些方法做了默认实现;而且子类的功能会比父类的更加强大

3.2 方法关系

img025_aywR39tL8B.png

我们编写Servlet类继承HttpServlet的时候,只需要重写doGet()和doPost()方法就行了,因为HttpServlet重写了service()方法,在service()方法中判断请求方式,根据不同的请求方式执行doXXX()方法

3.3 使用Idea直接创建Servlet

3.3.1 创建步骤

image_waAIciCC6g.png

image_JMZXhqWv6Z.png

image_DxjHbtRndh.png

3.4 Servlet的三种映射路径的配置

3.4.1 映射路径的作用

Servlet的映射路径是提供一个让别人能够访问该Servlet的路径,例如Servlet的映射路径是"/hello",那么在浏览器上访问该Servlet的路径是http://localhost:8080/项目部署名/hello

注意:一个Servlet可以配置多个映射路径,但是多个Servlet不能配置相同的映射路径

3.4.2 映射路径的分类

① 完全路径匹配

访问当前Servlet的路径需要和配置的映射路径完全一致,例如Servlet的配置是/demo01,那么访问该Servlet的时候的路径也必须是http://localhost:8080/项目部署名/demo01才可以访问到

② 目录匹配

/ 开始需要以 * 结束,: Servlet里面用的不多, 但是过滤器里面通常就使用目录匹配

例如:  配置/* 访问的路径可写成/任意字符串,比方: /aa, /aaa; 配置 /aa/*  访问的路径可写成/aa/任意字符串,比方: /aa/b , /aa/cc
 <url-pattern>/ff/*</url-pattern>

③ 扩展名匹配

*开头,以.扩展名结束,能够匹配所有以.相同扩展名结尾的请求路径

例如:  *.action;  访问路径可以是 任意字符串.action,比方: aa.action, bb.action, c.action;
    <url-pattern>/a.action</url-pattern> 只能 a.action 访问
    <url-pattern>*.action</url-pattern>  任意aa.action访问

4 处理请求响应两个重要的接口

4.1 HttpServletRequest接口

  • 该接口是ServletRequest接口的子接口,封装了HTTP请求的相关信息。
  • 浏览器请求服务器时会封装请求报文交给服务器,服务器接受到请求会将请求报文解析生成request对象。
  • 由Servlet容器创建其实现类对象并传入service(HttpServletRequest req, HttpServletResponse res)方法中。
  • 以下我们所说的HttpServletRequest对象指的是容器提供的HttpServletRequest实现类对象。

HttpServletRequest对象的主要功能有:

4.1.1 获取请求参数

  • 什么是请求参数?

    • 请求参数就是浏览器向服务器提交的数据。
  • 浏览器向服务器如何发送数据?

    ① 附在url后面(和get请求一致,拼接的形式就行请求数据的绑定),如:

    http://localhost:8080/MyServlet/MyHttpServlet?userId=20

    ② 通过表单提交

    <form action="MyHttpServlet" method="post">
      你喜欢的足球队<br /><br />
      巴西<input type="checkbox" name="soccerTeam" value="Brazil" />
      德国<input type="checkbox" name="soccerTeam" value="German" />
      荷兰<input type="checkbox" name="soccerTeam" value="Holland" />
      <input type="submit" value="提交" />
    </form>
    ​
    
  • 使用HttpServletRequest对象获取请求参数

    //一个name对应一个值
    String userId = request.getParameter("userId");
    
    //一个name对应一组值
    String[] soccerTeams = request.getParameterValues("soccerTeam");
    for(int i = 0; i < soccerTeams.length; i++){
      System.out.println("team "+i+"="+soccerTeams[i]);
    }
    

4.1.2 获取url地址参数

String path = request.getContextPath();//重要
System.out.println("上下文路径:"+path);
System.out.println("端口号:"+request.getServerPort());
System.out.println("主机名:"+request.getServerName());
System.out.println("协议:"+request.getScheme());

4.1.3 获取请求头信息

1557996350220_3WdWvtBLfs.png

String header = request.getHeader("User-Agent");
System.out.println("user-agent:"+header);
String referer = request.getHeader("Referer");
System.out.println("上个页面的地址:"+referer);//登录失败,返回登录页面让用户继续登录

4.1.4 请求的转发

将请求转发给另外一个URL地址,参见第8章-请求的转发与重定向。

//获取请求转发对象
RequestDispatcher dispatcher = request.getRequestDispatcher("success.html");
dispatcher.forward(request, response);//发起转发

4.1.5 向请求域中保存数据

//将数据保存到request对象的属性域中
request.setAttribute("attrName", "attrValueInRequest");
//两个Servlet要想共享request对象中的数据,必须是转发的关系
request.getRequestDispatcher("/ReceiveServlet").forward(request, response);
​
//从request属性域中获取数据
Object attribute = request.getAttribute("attrName");
System.out.println("attrValue="+attribute);

4.2 HttpServletResponse接口

  • 该接口是ServletResponse接口的子接口,封装了服务器针对于HTTP响应的相关信息。(暂时只有服务器的配置信息,没有具体的和响应体相关的内容)
  • 由Servlet容器创建其实现类对象,并传入service(HttpServletRequest req, HttpServletResponse res)方法中。
  • 后面我们所说的HttpServletResponse对象指的是容器提供的HttpServletResponse实现类对象。

HttpServletResponse对象的主要功能有:

4.2.1 使用PrintWriter对象向浏览器输出数据

//通过PrintWriter对象向浏览器端发送响应信息
PrintWriter writer = res.getWriter();
writer.write("Servlet response");
writer.close();
  • 写出的数据可以是页面、页面片段、字符串等
  • 当写出的数据包含中文时,浏览器接收到的响应数据就可能有乱码。为了避免乱码,可以使用Response对象在向浏览器输出数据前设置响应头。

4.2.2 设置响应头

  • 响应头就是浏览器解析页面的配置。比如:告诉浏览器使用哪种编码和文件格式解析响应体内容
response.setHeader("Content-Type", "text/html;charset=UTF-8");
  • 设置好以后,会在浏览器的响应报文中看到设置的响应头中的信息。

4.2.3重定向请求

  • 实现请求重定向,参见第8章-请求的转发与重定向。
  • 举例:用户从login.html页面提交登录请求数据给LoginServlet处理。如果账号密码正确,需要让用户跳转到成功页面,通过servlet向响应体中写入成功页面过于复杂,通过重定向将成功页面的地址交给浏览器并设置响应状态码为302,浏览器会自动进行跳转。
//注意路径问题,加上/会失败,会以主机地址为起始,重定向一般需要加上项目名
response.sendRedirect(“success.html”);

5 请求的转发与重定向

请求的转发与重定向是web应用页面跳转的主要手段,在Web应用中使用非常广泛。所以我们一定要搞清楚他们的区别。

1562000421414_eXUFbQ0kaj.png

5.1 请求的转发

1557754164834_sRXcZ6Xyrx.png

  • 第一个Servlet接收到了浏览器端的请求,进行了一定的处理,然后没有立即对请求进行响应,而是将请求“交给下一个Servlet”继续处理,下一个Servlet处理完成之后对浏览器进行了响应。在服务器内部将请求“交给”其它组件继续处理就是请求的转发。 对浏览器来说,一共只发了一次请求,服务器内部进行的“转发”浏览器感觉不到,同时浏览器地址栏中的地址不会变成“下一个Servlet”的虚拟路径。

  • HttpServletRequest代表HTTP请求,对象由Servlet容器创建。转发的情况下,两个Servlet可以共享同一个Request对象中保存的数据。

  • 当需要将后台获取的数据传送到JSP上显示的时候,就可以先将数据存放到Request对象中,再转发到JSP从属性域中获取。此时由于是“转发”,所以它们二者共享Request对象中的数据。

  • 转发的情况下,可以访问WEB-INF下的资源。

  • 转发以“/”开始表示项目根路径,重定向以”/”开始表示主机地址。

  • 功能:

    • 获取请求参数
    • 获取请求路径即URL地址相关信息
    • 在请求域中保存数据
    • 转发请求
  • 代码举例

protected void doGet(HttpServletRequest request,HttpServletResponse response) throws ServletException, IOException {
  //1.使用RequestDispatcher对象封装目标资源的虚拟路径
  RequestDispatcher dispatcher = request.getRequestDispatcher("/index.html");
  //2.调用RequestDispatcher对象的forward()方法“前往”目标资源
  //[注意:传入的参数必须是传递给当前Servlet的service方法的
  //那两个ServletRequest和ServletResponse对象]
  dispatcher.forward(request, response);
}
​

5.2 请求的重定向

1557754122187_WykEp6QOoG.png

  • 第一个Servlet接收到了浏览器端的请求,进行了一定的处理,然后给浏览器一个特殊的响应消息,这个特殊的响应消息会通知浏览器去访问另外一个资源,这个动作是服务器和浏览器自动完成的。整个过程中浏览器端会发出两次请求,且在浏览器地址栏里面能够看到地址的改变,改变为下一个资源的地址。

  • 重定向的情况下,原Servlet和目标资源之间就不能共享请求域数据了。

  • HttpServletResponse代表HTTP响应,对象由Servlet容器创建。

  • 功能:

    • 向浏览器输出数据
    • 重定向请求
  • 重定向的响应报文的头

    HTTP/1.1 302 Found
    Location: success.html
    
  • 应用:

    • 用户从login.html页面提交登录请求数据给LoginServlet处理。

      如果账号密码正确,需要让用户跳转到成功页面,通过servlet向响应体中写入成功页面过于复杂,通过重定向将成功页面的地址交给浏览器并设置响应状态码为302,浏览器会自动进行跳转

  • 代码举例:

protected void doGet(HttpServletRequest request,HttpServletResponse response) throws ServletException, IOException {
  //1.调用HttpServletResponse对象的sendRedirect()方法
  //2.传入的参数是目标资源的虚拟路径
  response.sendRedirect("index.html");
}

5.3 对比请求的转发与重定向

转发重定向
浏览器感知在服务器内部完成,浏览器感知不到服务器以302状态码通知浏览器访问新地址,浏览器有感知
浏览器地址栏不改变改变
整个过程发送请求次数一次两次
能否共享request对象数据
WEB-INF下的资源能访问不能访问
目标资源必须是当前web应用中的资源不局限于当前web应用

说明1:默认情况下,浏览器是不能访问服务器web-inf下的资源的,而服务器是可以访问的。

说明2:浏览器默认的绝对路径:http://localhost:8080/

服务器项目的代码中的绝对路径:http://localhost:8080/项目名/

5.4 编码与解码

  • 编码:将字符转换为二进制数
汉字编码方式编码二进制
‘中'GB2312D6D01101 0110-1101 0000
‘中'UTF-164E2D0100 1110-0010 1101
‘中'UTF-8E4B8AD1110 0100- 1011 1000-1010 1101
  • 解码:将二进制数转换为字符

1110 0100-1011 1000-1010 1101 → E4B8AD → ’中’

  • 乱码:一段文本,使用A字符集编码,使用B字符集解码,就会产生乱码。所以解决乱码问题的根本方法就是统一编码和解码的字符集。

1558009252673_FZ0yBhNbz3.png

6 解决请求乱码问题

解决乱码的方法:就是统一字符编码。

1558009756944_uOhDzfBU7G.png

6.1 GET请求(Tomcat7及以下的需要处理)

  • GET请求参数是在地址后面的。我们需要修改tomcat的配置文件。需要在server.xml文件修改Connector标签,添加URIEncoding="utf-8"属性。

1561220531242_tbkJDMj-mL.png

  • 一旦配置好以后,可以解决当前工作空间中所有的GET请求的乱码问题。

6.2 POST请求

  • post请求提交了中文的请求体,服务器解析出现问题。

  • 解决方法:在获取参数值之前,设置请求的解码格式,使其和页面保持一致。

    request.setCharacterEncoding("utf-8");
    
  • POST请求乱码问题的解决,只适用于当前的操作所在的类中。不能类似于GET请求一样统一解决。因为请求体有可能会上传文件。不一定都是中文字符。

6.3 解决响应乱码问题

  • 向浏览器发送响应的时候,要告诉浏览器,我使用的字符集是哪个,浏览器就会按照这种方式来解码。如何告诉浏览器响应内容的字符编码方案。很简单。

  • 解决方法一:

    response.setHeader("Content-Type", "text/html;charset=utf-8");
    
  • 解决方法二

    response.setContentType("text/html;charset=utf-8");
    ​
    

    说明:有的人可能会想到使用response.setCharacterEncoding(“utf-8”),设置reponse对象将UTF-8字符串写入到响应报文的编码为UTF-8。只这样做是不行的,还必须手动在浏览器中设置浏览器的解析用到的字符集。

7. 动态Web工程内编写路径

7.1 为什么要写路径

  • 整个系统要根据功能拆分成许许多多独立的资源
  • 资源之间既要完成自身的功能又要和其他资源配合
  • 写路径就是为了从一个资源访问下一个资源

7.2 工程目录和部署目录的结构对比

img026_nMxVAz5r3K.png

7.2.1 工程目录

我们写代码的地方,但是在服务器上运行的不是这个

7.2.2 部署目录

经过Java源文件编译和目录重组后,IDEA就替我们准备好了可以在服务器上运行的部署目录

7.2.3 编写路径的基准

用户通过浏览器访问服务器,而服务器上运行的是部署目录,所以写路径的时候参考部署目录而不是工程目录

7.2.4 工程目录和部署目录的对应关系

工程目录下的web目录对应部署目录的根目录,同时部署目录的根目录也是路径中的Web应用根目录

img028_R9tzUQ__5n.png

7.3 url的介绍

7.3.1 url的概念

url是uniform Resource Locater的简写,中文翻译为统一资源定位符,它是某个互联网资源的唯一访问地址,客户端可以通过url访问到具体的互联网资源

7.3.2 url的组成

img027_3ev8jY5Qy3.png

7.3.3 url的使用场景

客户端访问服务器的资源,或者一台服务器中要访问另外一台服务器的资源都是通过url访问

7.4 uri的介绍

7.4.1 uri的概念

uri是Uniform Resource Identifier的缩写,中文翻译为统一资源标识符, 它是服务器中某个资源的唯一标识,通过uri可以实现同一项目中的某个资源中访问另一个资源

7.4.2 uri的组成

uri的写法是/项目部署名/资源路径

img038_66dXUvhzxx.png

7.4.3 uri的使用场景

在同一个项目的某个资源中访问该项目中的另一个资源

7.5 相对路径的使用(不建议使用)

7.5.1 目标

目标: 在A资源中访问B资源

A资源的uri路径: /app/pages/a.html

B资源的uri路径:/app/static/vue.js

7.5.2 相对路径的概念

相对路径是不以/开头的路径写法,编写相对路径的原则是以目标资源的uri路径相对当前资源的uri路径

7.5.3 相对路径实例

那么要实现在A资源中访问B资源的相对路径写法是../static/vue.js,其中../static表示找到当前资源的上一级目录下的static目录

7.6 绝对路径的使用(建议使用)

7.6.1 目标

目标: 在A资源中访问B资源

A资源的uri路径: /app/pages/a.html

B资源的uri路径:/app/static/vue.js

7.6.2 绝对路径的概念

绝对路径是以/开头的路径写法,编写绝对路径的原则是通过目标资源的uri访问目标资源,但是特殊情况是请求转发,如果是请求转发访问目标资源的话,那么绝对路径是在uri的基础之上省略/项目部署名

7.6.3 绝对路径实例

那么要实现在A资源中访问B资源的绝对路径写法是/app/static/vue.js

7.6.4 在请求转发的时候使用绝对路径

请求转发在后续内容中会讲解,现在我们只需要搞懂在请求转发的时候绝对路径的写法是/资源名,其实就是在uri的基础上省略/项目部署名

7.7 动态获取上下文路径(部署的项目名)

7.7.1 上下文路径的概念

上下文路径(context path)=/Web应用名称

7.7.2 为什么要动态获取上下文路径

因为我们使用绝对路径的时候需要用到资源的uri路径,而uri路径中是包含上下文路径的,所以如果采用静态方式写绝对路径,那么就会将上下文路径写死在绝对路径中;而我们在部署项目的时候,上下文路径是可变的,所以这样就会因为部署时设置的上下文路径不同从而导致绝对路径出错的问题

7.7.3 动态获取上下文路径的API

request.getContextPath()

使用上述API可以动态获取项目的上下文路径,每一次获取的都是当前环境下实际的上下文路径的值 (www.wolai.com/uqHQ7tKYz6d…)