项目打包和jenkins自动化部署

240 阅读4分钟

本文整理来自深入Vue3+TypeScript技术栈-coderwhy大神新课,只作为个人笔记记录使用,请大家多支持王红元老师。

一. 项目部署和DevOps

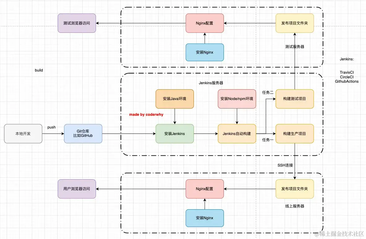
1 - 传统的开发模式

在传统的开发模式中,开发的整个过程是按部就班就行。

但是这种模式存在很大的弊端:

  • 工作的不协调:开发人员在开发阶段,测试和运维人员其实是处于等待的状态。等到测试阶段,开发人员等待测试反馈bug,也会处于等待状态。
  • 线上bug的隐患:项目准备交付时,突然出现了bug,所有人员需要加班、等待问题的处理。

2 - DevOps开发模式

DevOps是Development和Operations两个词的结合,将开发和运维结合起来的模式。

3 - 持续集成和持续交付

伴随着DevOps一起出现的两个词就是持续集成和持续交付(部署):

  • CI是Continuous Integration(持续集成);
  • CD是两种翻译:Continuous Delivery(持续交付)或Continuous Deployment(持续部署);

持续集成:

持续交付:

持续部署:

4 - 自动化部署流程

二. 购买云服务器

1 - 注册阿里云的账号

云服务器我们可以有很多的选择:阿里云、腾讯云、华为云。但是在我们的课程中,我选择目前使用更加广泛的阿里云来讲解。

我们需要注册阿里云账号:aliyun.com/,注册即可,非常简单。

2 - 购买云服务器

购买云服务器其实是购买一个实例。

  1. 来到控制台

  1. 创建实例,选择类型和配置

  2. 配置网络安全组

  1. 创建实例

三. 搭建服务器环境

1 - jenkins自动化部署

1. 安装Java环境

Jenkins本身是依赖Java的,所以我们需要先安装Java环境。这里我安装了Java1.8的环境

dnf search java-1.8
dnf install java-1.8.0-openjdk.x86_64

2. 安装Jenkins

因为Jenkins本身是没有在dnf的软件仓库包中的,所以我们需要连接Jenkins仓库:

  • wget是Linux中下载文件的一个工具,-O表示输出到某个文件夹并且命名为什么文件;
  • rpm:全称为The RPM Package Manage,是Linux下一个软件包管理器;
wget –O /etc/yum.repos.d/jenkins.repo http://pkg.jenkins-ci.org/redhat-stable/jenkins.repo

# 导入GPG密钥以确保您的软件合法
rpm --import https://pkg.jenkins.io/redhat/jenkins.io.key
# 或者
rpm --import http://pkg.jenkins-ci.org/redhat/jenkins-ci.org.key

编辑一下文件/etc/yum.repos.d/jenkins.repo

  • 可以通过vim编辑
[jenkins]

name=Jenkins-stable

baseurl=http://pkg.jenkins.io/redhat

gpgcheck=1

安装Jenkins

dnf install jenkins # --nogpgcheck(可以不加)

启动Jenkins的服务:

systemctl start jenkins
systemctl status jenkins
systemctl enable jenkins

Jenkins默认使用8080端口提供服务,所以需要加入到安全组中:

3. Jenkins用户

我们后面会访问centos中的某些文件夹,默认Jenkins使用的用户是 jenkins,可能会没有访问权限,所以我们需要修改一下它的用户:

修改文件的路径:/etc/sysconfig/jenkins

之后需要重启一下Jenkins:

systemctl restart jenkins

4. Jenkins配置

打开浏览器,输入:http://8.134.60.235:8080/

  • 注意:你输入自己的IP地址

获取输入管理员密码:

  • 在下面的地址中 cat /var/lib/jenkins/secrets/initialAdminPassword

可以安装推荐的插件:

5. Jenkins任务

新建任务:

配置项目和保留策略:

源码管理:

构建触发器:

这里的触发器规则是这样的:

  • 定时字符串从左往右分别是:分 时 日 月 周
#每半小时构建一次OR每半小时检查一次远程代码分支,有更新则构建
H/30 * * * *

#每两小时构建一次OR每两小时检查一次远程代码分支,有更新则构建
H H/2 * * *

#每天凌晨两点定时构建
H 2 * * *

#每月15号执行构建
H H 15 * *

#工作日,上午9点整执行
H 9 * * 1-5

#每周1,3,5,从8:30开始,截止19:30,每4小时30分构建一次
H/30 8-20/4 * * 1,3,5

构建环境:

注意:我们需要搭建Node的环境

  • 第一步:配置Node的环境;
  • 第二步:安装Node的插件;

第一步:配置Node的环境

第二步:安装Node的插件

  • 这里因为我已经安装过了,所以没有搜索到;

构建执行的任务:

  • 查看Node的版本等是否有问题;
  • 执行 npm install 安装项目的依赖;
  • 移除原来mall_cms文件的所有内容;
  • 将打包的dist文件夹内容移动到mall_cms文件夹;
pwd
node -v
npm -v

npm install 
npm run build

pwd

echo '构建成功'

ls

# 删除/root/mall_cms文件夹里所有的内容
rm -rf /root/mall_cms/* 

cp -rf ./dist/* /root/mall_cms/

2 - nginx安装和配置

1. 安装nginx

后续我们部署会使用nginx,所以需要先安装一下nginx:

dnf install nginx

启动nginx:

systemctl start nginx
systemctl status nginx
systemctl enable nginx

2. 配置nginx

我们这里主要配置nginx的用户和默认访问目录:

配置用户:

通过Linux命令创建文件夹和文件:

mkdir /root/mall_cms
cd /root/mall_cms
touch index.html

vi index.html

配置访问目录: