Python用机器学习算法进行因果推断与增量、增益模型Uplift Modeling智能营销模型|附代码数据

524 阅读4分钟

原文链接:tecdat.cn/?p=27058

最近我们被客户要求撰写关于因果推断与增量的研究报告,包括一些图形和统计输出。

使用 ML 进行提升建模和因果推理

Python 包提供了一套使用基于最近研究的机器学习算法的提升建模和因果推理方法。允许用户根据实验或观察数据估计条件平均处理效果 (CATE) 或个体处理效果 (ITE)。本质上,它估计了干预 对 具有观察特征的用户的 T 结果 的因果影响,而对模型形式没有强烈的假设。典型用例包括

  • 广告活动定位优化:
    
  • 在广告活动中提高投资回报率的一个重要手段是将广告定位到在给定 KPI(如参与度或销售量)中会有良好反应的客户群。通过根据 A/B 实验或历史观察数据在个人层面估计广告曝光的 KPI 影响来识别这些客户。
    
  • 个性化参与:
    
  • 公司有多种选择与客户互动,例如在追加销售或消息渠道中的不同产品选择。可以估计每个客户和处理选项组合的异质处理效果,以获得最佳的个性化推荐系统。
    

目前支持以下方法

  • 基于树的算法
    
  • 欧几里得距离和卡方上的随机森林

  • 提升树/随机森林

  • 元学习算法
    
  • S学习

  • T学习

  • X学习

  • R学习

  • 工具变量算法
    
  • 2 阶段最小二乘法 (2SLS)

开始

S、T、X 和 R 学习的平均处理效果估计

xg = XGBTRrssor()nn = MLPTReesor(hidenlayer_izes=(1010))xl = BaeXegrsor(lernr=XGBeresor())rl = BaeRReresor(lerner=XRegrssor())

可解释的因果机器学习

提供了解释如下训练的处理效果模型的方法:

元学习特征的重要性

# 加载合成数据np.array(['treaet_A' if x==1 else 'cotol' for x in trtent]) # 处理/控制名称RnFostRgesor()  # 为model_tau_feature指定模# 在基础学习器中使用feature_importances_方法plot_ipornce()# 绘制shap值pot_shp_ues()# interaction_idx设置为'auto'ploshp_dpedece()

图片


点击标题查阅往期内容

图片

R语言使用马尔可夫链对营销中的渠道归因建模

图片

左右滑动查看更多

图片

01

图片

02

图片

03

图片

04

图片

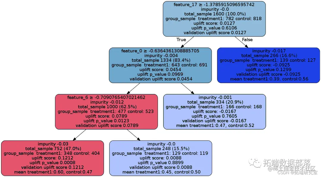
提升树可视化

uplit_del.fit(df[fars].values,

                 trtnt=df['trtme_rop_ey'].values,

                 y=df['cvesin'].values)

图片



图片

点击文末 “阅读原文”

获取全文完整资料。

本文选自《Python用机器学习算法进行因果推断与增量、增益模型Uplift Modeling智能营销模型》。

点击标题查阅往期内容

Boosting原理与R语言提升回归树BRT预测短鳍鳗分布Python决策树、随机森林、朴素贝叶斯、KNN(K-最近邻居)分类分析银行拉新活动挖掘潜在贷款客户
R语言逻辑回归(Logistic Regression)、回归决策树、随机森林信用卡违约分析信贷数据集R语言基于Bagging分类的逻辑回归(Logistic Regression)、决策树、森林分析心脏病患者
R语言样条曲线、决策树、Adaboost、梯度提升(GBM)算法进行回归、分类和动态可视化
R语言用主成分PCA、 逻辑回归、决策树、随机森林分析心脏病数据并高维可视化
matlab使用分位数随机森林(QRF)回归树检测异常值
R语言用逻辑回归、决策树和随机森林对信贷数据集进行分类预测
R语言中使用线性模型、回归决策树自动组合特征因子水平
R语言中自编基尼系数的CART回归决策树的实现
Python对商店数据进行lstm和xgboost销售量时间序列建模预测分析
R语言基于树的方法:决策树,随机森林,Bagging,增强树
R语言实现偏最小二乘回归法 partial least squares (PLS)回归
R语言多项式回归拟合非线性关系
R语言逻辑回归(Logistic回归)模型分类预测病人冠心病风险
R语言用局部加权回归(Lowess)对logistic逻辑回归诊断和残差分析
R语言混合效应逻辑回归(mixed effects logistic)模型分析肺癌数据