客户端容器 | 青训营笔记

134 阅读12分钟

客户端容器

web浏览器以及跨端方案

浏览器架构

浏览器架构演进

  1. 单进程架构:所有模块运行在同一个进程里,包括网络、插件、JavaScript运行环境等
  2. 多进程架构:主进程、网络进程、渲染进程、GPU进程、插件进程
  3. 面向服务架构:将原来的UI、数据库、文件、设备、网络等,作为一个独立的基础服务

image.png

浏览器架构对比

架构类型扩展性安全性稳定性流畅度
单进程架构\color{red}{低},所有模块运行在同一进程里,访问同一块内存区域,数据没有隔离,新增模块可能会影响原有功能\color{red}{低},三方插件可直接访问操作系统里任意资源\color{red}{低},三方插件漏洞或者某个tab页面JavaScript问题可能导致浏览器崩溃卡顿\color{red}{卡顿},所有页面运行在同一进程中,开启多个页面时明显卡顿
多进程架构\color{red}{中},各进程分配独立的内存区域,有些进程功能较大,耦合度较高\color{green}{高},运行在独立沙箱中,不能访问系统敏感资源\color{green}{高},进程相互隔离,当一个页面或者插件崩溃时,不会影响其他进程流畅\color{green}{流畅},每个页面运行在独立的渲染进程中,充分利用系统资源
面向服务架构\color{green}{高},服务模块划分更细、更内聚、耦合性低,易于扩展\color{green}{高},运行在独立沙箱中,不能访问系统敏感资源\color{green}{高},进程相互隔离,当一个页面或者插件崩溃时,不会影响其他进程流畅\color{green}{流畅},每个页面运行在独立的渲染进程中,充分利用系统资源

任务管理器

image.png

多进程分工

进程名称进程描述
浏览器(主进程)主要负责页面展示逻辑,用户交互,子进程管理;包括地址栏、书签、前进、后退、收藏夹等
GPU进程负责UI绘制,包含整个浏览器全部UI
网络进程网络服务进程,负责网络资源加载
标签页(渲染进程)控制tab内的所有内容,将Html、Css和JavaScript转换为用户可交互的网页
插件进程控制网站运行的插件,比如flash、ModeHeader等
其他进程如上图所示:适用程序 Storage/Network/Audio Service 等

思考

  • 为什么会有单进程架构
  • 面向服务架构是否会替代多进程架构

渲染进程

常见浏览器内核

内核浏览器JS引擎补充说明
TridentIE4-11JScript,Chakra出生于1994年,IE8以前使用JScript引擎,IE9开始使用Chakra引擎
GeckoFirefoxSpiderMonekyGecko内核主要用在Firefox浏览器上,同时是一个跨平台的内容和,支持在Windows、BSD、Linux、Mac OS X 中使用
WebkitSafari、Chrome、Android浏览器JavaScriptCore由Apple公司技术团队开发,并在2005年开源
BlinkChrome、OperaV8Google基于Webkit开发的内核,在Webkit的基础上加入多进程、沙箱等技术,于2013年开源
EdgeEdgeChakra2015年由微软发布,用于Edge浏览器上,由于性能较差,运行不稳定等原因,2018年微软将Edge浏览器内核迁移到Chromium
Trident+Webkit(Blink)国产浏览器QQ、360、搜狗、UC等都有都有早期银行系统都素在IE上进行开发,想要支持银行系统就切换到Trident内核,想要体验就切到Webkit内核

多线程架构

内部是多线程实现,主要负责页面渲染、脚本执行、事件处理、网络请求等

image.png

线程功能
JS引擎负责解析js脚本,运行js程序,每个渲染进程下面只有一个js引擎线程,与Gui渲染线程互斥,如果js任务执行事件过长,会导致页面卡顿
GUI渲染负责渲染浏览器页面,解析html、css,构建dom数和render数,布局、绘制,和js引擎线程互斥,GUI更新会在js引擎空闲时立即执行
定时器触发定时器所在线程,setTimeout、setInterval即使完毕后,将回调添加到事件队列,等待js引擎执行
网络线程在XHR、Fetch等发起请求后新开一个网络线程请求,如果设置了回调函数,在状态变更时,将回调放入时间队列,等待js引擎执行
事件触发由宿主环境提供,用于控制时间循环,不断地从时间队列里去除任务执行

JS引擎 vs 渲染引擎

  1. 解析执行JS
  2. XML解析生成渲染树,显示在屏幕
  3. 桥接方式通信

image.png

多线程工作流程

  1. 网络线程负责加载王爷资源
  2. JS引擎解析JS脚本并且执行
  3. JS解析引擎空闲时,渲染进程立即工作
  4. 用户交互、定时器操作等颤声回调函数放入任务队列中
  5. 时间进程进行时间循环,将队列里的任务去除交出js引擎执行

image.png

一道笔试题

以下代码在浏览器环境下输出顺序、内容、


const now = Date.now()

setTimeout(()=>{
  console.log('time10',Date.now() - now) // 输出??
},10)
setTimeout(()=>{
  console.log('time30',Date.now() - now) // 输出??
},30)

while (true) {
  if(Date.now() - now >= 20){
    break;
  }
}

console.log(Date.now() - now) //输出??


// 首先获取到当前的时间
// 之后有一个时钟,内容是在 10 毫秒后 将 打印数据 这个操作加入队列。 
// 再然后有一个时钟,内容是在 30 毫秒 后将 打印数据 这个操作加入队列
// 之后是一个while的死循环。当且仅当 时间差值为 20毫秒 的时候退出死循环。
// 根据同步异步的关系,首先应当执行同步序列里的 console.log(Date.now() - now) 输出 20
// 之后再执行异步序列。此时的时间差为20,虽然时钟是10毫秒后将打印内容加入队列,但是当执行打印内容的时候,重新执行了 Date.now() 也就是获取当前时间,而不是10毫秒之后的时间
// 因此,打印的内容为 time10 20
// 而30毫秒的 在所有内容执行完之后,依旧需要等待10ms才能插入队列。因此,输出内容是 time30 30
时间同步序列异步序列
0msconst now = Date.now()
while (true) { if(Date.now() - now >= 20){ break; } }
console.log(Date.now() - now)
10mswhile (true) { if(Date.now() - now >= 20){ break; } }
console.log(Date.now() - now)
console.log('time10',Date.now() - now)
20msconsole.log(Date.now() - now)console.log('time10',Date.now() - now)
30msconsole.log('time30',Date.now() - now)

Chrome 运行原理

如何展示网页

  • 浏览器地址输入URL后发生了什么

image.png

输入处理

  1. 用户URL框输入内容之后,UI线程会判断输入的是一个URL地址呢,还是一个query查询条件
  2. 如果是URL,直接请求站点资源
  3. 如果是query,将输入发送给搜索引擎

image.png

开始导航

  1. 网络线程接收到HTTP响应后,先检查响应头的媒体类型(MIME Type)
  2. 如果响应主体是一个HTML文件,浏览器将内容交给渲染进程处理
  3. 如果拿到的是其他类型文件,比如Zip、exe等,则交给下载管理器处理

image.png

寻找渲染进程

  1. 网络线程做完所有检查后,会告知主进程数据已准备完毕,主进程确认后为这个站点寻找一个渲染进程
  2. 主进程通过IPC消息告知渲染进程去处理本次导航
  3. 渲染进程开始接收数据并告知主进程自己已开始处理,导航结束,进入文档加载阶段
image.png
资源加载
  1. 收到主进程的消息后,开始加载HTML文档
  2. 除此之外,还需要加载字子元,比如一些图片,CSS样式文件以及JavaScript脚本
构建渲染树
  1. 构建DOM树,将HTML文本转话成浏览器能够理解的结构
  2. 构建CSSOM树,浏览器同样不认识CSS,需要将CSS代码转化为可理解的CSSOM
  3. 构建渲染树,渲染树是DOM树和CSSOM树的结合
image.png
页面布局
  1. 根据渲染树计算每个节点的位置和大小
  2. 在浏览器页面区域绘制元素边框
  3. 遍历渲染树,将元素以盒模型的形式写入文档流

image.png

页面绘制
  1. 构建图层:为特定的节点生成专用图层
  2. 绘制图层:一个图层分成很多绘制指令,然后将这些指令按顺序组成一个绘制列表,交给合成线程
  3. 合成线程接受指令生成图块
  4. 栅格线程将图块进行栅格化
  5. 展示在屏幕上
image.png

前端性能performance

  1. 时间都花在哪
  2. 什么情况下卡顿
image.png

优化

首屏优化
  1. 压缩、分包、删除无用代码
  2. 静态资源分离
  3. JS脚本非阻塞加载
    1. 可以将js脚本放在代码的后面
  4. 缓存策略
  5. SSR
  6. 预置loading、骨架屏
渲染优化
  1. GPU加速
  2. 减少回流、重绘
    1. 使用transform代替left、top
    2. 使用visibility代替display:none
    3. 尽量不用table,每当table里面的一个内容发生修改,整个table都会重载
  3. 离屏渲染
  4. 懒加载
JS优化
  1. 方式内存泄漏
    1. 使用全局变量会有内存泄漏的风险
    2. 严格模式可以检测到
    3. DOM赋值给JS变量,DOM删除后,变量没有删除,那么就会重复引用DOM
    4. 定时器要记得清除,可以自己封装一个可自动清除的定时器
  2. 循环尽早break
    1. 在满足条件后尽量早点退出循环
  3. 合理使用闭包
  4. 减少Dom访问
    1. 样式的添加、节点的修改尽量少次完成,可以存储到变量里之后一次完成
    2. 某个DOM多次使用的话,可以使用变量缓存起来,不用每次都读取
  5. 防抖、节流
    • 防抖:防止多次提交
    • 节流:保证在规定时间内,多次点击只会执行一次
  6. Web Workers

跨端容器

为什么需要跨端

  1. 开发成本、效率
  2. 一致性体验
  3. 前端开发生态

image.png

有哪些跨端方案

  1. webview
  2. 小程序
  3. RN/WeeX
  4. Lynx
  5. Flutter

image.png

WebView

  1. WebView,即网页试图,用于加载网页Url,并展示其内容的空间
  2. 可以内嵌在移动端App内,实现前端混合开发,大多数混合框架都素基于WebView的二次开发;比如lonic、Cordova
常见WebView分类

常用webview、Android、IOS、国产Android

platformwebview内核
Android4.4webviewwebkit
Android4.4以上webviewchromium
Android 国内部分X5 webviewchromium 改造版
IOSUIwebviewwebkit
IOS8 以上WKwebviewWebkit
使用WebView优势
  1. 一次开发,处处使用,学习成本低
  2. 随时发布,即时更新,不用下载安装包
  3. 移动设备性能不断提升,性能有保障
  4. 通过JSBridge和原生系统交互,实现复杂功能
WebView使用原生能力
  • Javascript 调用 Native
    • API注入:Native获取Javascript环境上下文,对其挂在的对象或者放啊进行拦截
    • 使用Webview URL Scheme 跳转拦截
    • IOS上 window.webkit.messageHandler 直接通信
  • Native 调用 Javascript
    • 直接通过 webview 暴露的 API 执行JS代码
    • IOS webview.stringByEvaluatingJavaScriptFromString
    • Android webview.evaluateJavascript
WebView < - > Native 通信
  1. JS环境中提供通信的 JSBridge
  2. Native 端提供 SDK 响应 JSBridge 发出的调用
  3. 前端和客户端分别实现对应功能模块

image.png

实现一个简易的JSPBridge
// WebView 怎么调用 Native
interface callArgs {
  callId:string   //  调用ID,唯一标识
  module:string   //  调用模块
  method:string   //  调用方法
  data:any        //  参数
}
const Callbacks = {}  // 存放回调看书 callId 为key
function applyNative = (payload:CallArgs,callback:Function)=>{
  const callId = prefix + callTime++;
  Callbacks[callId] = callback
  const Args0: CallArgs = {
    callId:callId,
    module:payload.module || 'layout',
    method:payload.method || 'randomSize',
    data:payload.data,
  }
  if(IOS){
    return window.webkitURL.messageHandler.postMessage(JSON.stringify(Args0))
  }else{
    // Android 对 window 上约定的对象进行拦截
    return window.AndroidBridge(JSON.stringify(Args0))
  }
}
// Native回来之后,WebView如何处理回调
interface ResponseArgs {
  responseId:string   //  回调Id,与callId对应
  errCode:number
  errMsg?:string
  data:unknown
}
// native端调用 webview,参数都金国序列化
const appluWebview = (res:string)=>{
    const response = JSON.parse(res) as ResponseArgs
    const {responseId} = response
    // 从 Callbacks 找到对应的回调处理方法
    if(typeof Callbacks[responseId] === 'function'){
      Callbacks[responseId](response)
      // 回调后删除该次回调函数
      delete Callbacks[responseId]
    }
}

window.JSBridge = {
  applynative,
  applyWebview  //  挂载在window上,供native直接调用
}

小程序

  1. 微信、支付宝、百度小程序、小米直达号
  2. 渲染层-webview
  3. 双线程,多webview架构
  4. 数据通信,Native转发
image.png

React Native/WeeX

  1. 原生组件渲染
  2. React/Vue框架
  3. virtual dom
  4. JSBridge

image.png

Lynx

  1. Vue
  2. JS Core / V8
  3. JSBinding
  4. Native UI / Skia

image.png

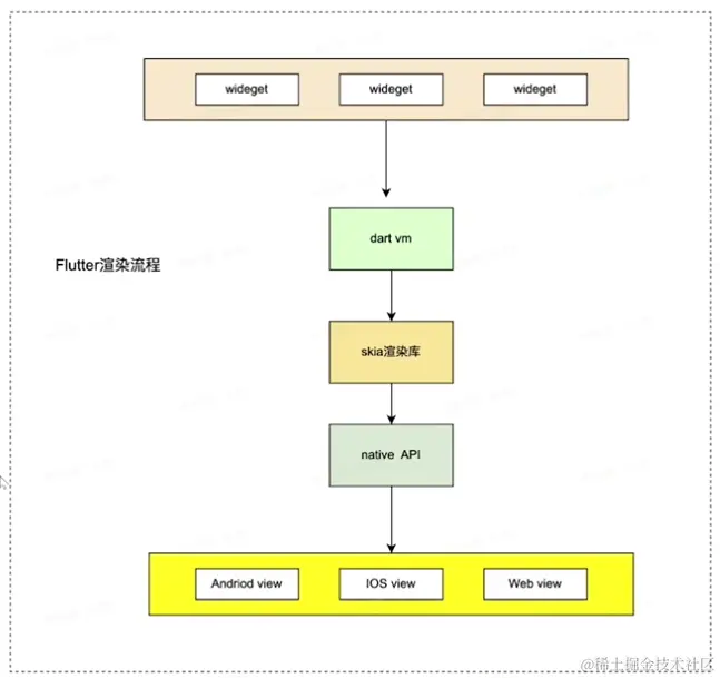
Flutter

  1. wideget
  2. dart vm
  3. skia图形库

image.png

跨端容器的通用原理

  1. UI组件
  2. 渲染引擎
  3. 逻辑控制引擎
  4. 通信桥梁
  5. 底层API抹平表现差异

image.png

序号学习成本开发体验兼容平台生态活跃度补充说明
webview⭐⭐⭐⭐⭐⭐安卓、IOS、H5⭐⭐⭐⭐⭐生态繁荣,标准统一,多段兼容,开发成本低,lonic、uni-app等开发框架,Native插件丰富
小程序⭐⭐⭐⭐⭐安卓、IOS⭐⭐⭐uni-app、wepy等开发框架,强依赖平台能力,适合小型应用、小游戏
RN⭐⭐⭐⭐⭐⭐安卓、IOS⭐⭐⭐原生UI组件、React到RN无缝切换,适合React开发者
WeeX⭐⭐⭐⭐⭐⭐安卓、IOS、H5⭐⭐原生UI组件,主要淘系App使用
Lynx⭐⭐⭐⭐⭐安卓、IOS⭐⭐原生UI组件,正考虑skia渲染,字节旗下App内应用居多
Flutter⭐⭐⭐⭐⭐⭐安卓、IOS、H5⭐⭐⭐⭐dart开发,学习成本最高

思考??

  1. 同样是基于webview渲染,为什么小程序体验比webview流畅

    小程序做了离线缓存,会先把需要的资源加载下来。

    小程序封死了一些较为危险的操作

  2. 未来的跨端方案会是什么

    可能会回归webview。虽然webview不是最好的,但是肯定是应用最广的


总结

image.png