浅尝Unocss

7,254 阅读3分钟

image.png

一、 前言

我的上一篇文章我学到了新概念,也就是“原子化CSS”的概念,它与我们团队正在推进的前端CBB(公共基础模块)可能很契合,我开始我的调研工作。

一开始收集到的是Tailwind CSS,也就出现了我的上一篇文章《浅尝Tailwind CSS》,后来发现了Anthony Fu 大佬,又知道了Windi CSS以及这次要尝试的Unocss

二、为什么会出现 Unocss

Anthony Fu 大佬在自己的文章里《重新构想原子化 CSS》,讲到:

在正式开始前,先来聊聊背景。如果你还不认识我,我叫 Anthony Fu,是 Vite 团队的成员,也是 Vitesse (Vite 社区最受欢迎的起手模板之一) 的作者。我享受原子化 CSS 带来的快速开发体验,而因此选择了 Tailwind CSS 作为 Vitesse 的默认 UI 框架。虽然 Vite 较 Webpack 等工具相比,在加载速度上有了大幅提升,但由于 Tailwind 生成了数 MB 的 CSS,使得加载与更新 CSS 成为了整个 Vite 应用的性能瓶颈。我曾以为这是使用为了原子式 CSS 的一种权衡,直到我发现了 Windi CSS

重要的原因还是,这个Tailwind CSS拖慢了Vite,后来觉得无论是Tailwind CSS,还是Windi CSS 都有一些问题, 这里大家可以看一下大佬的原文:痛痒

三、简易Demo

// 先创建个项目
pnpm create vite unocss-demo -- --template vue

// 安装包
// 安装unocss和三个预设,第一个是工具类预设,第二个是属性化模式支持,第三个是icon支持
pnpm i -D unocss @unocss/preset-uno @unocss/preset-attributify @unocss/preset-icons


// vite.config.js
import { defineConfig } from 'vite'
import vue from '@vitejs/plugin-vue'
// 引入Unocss
import Unocss from 'unocss/vite';
import { presetUno, presetAttributify, presetIcons } from 'unocss'
// https://vitejs.dev/config/
export default defineConfig({
  plugins: [
    vue(),
    Unocss({ // 使用Unocss
      presets: [
        presetUno(),
        presetAttributify(),
        presetIcons()],
    })
  ]
})

// main.js
import { createApp } from 'vue'
import './style.css'
import App from './App.vue'
import 'uno.css' // focus code

createApp(App).mount('#app')

vscode 安装插件: image.png

删除了模板里多余代码,开始使用Unocss。

从一个button开始吧:

<script setup>
</script>

<template>
  <button>
    我是个按钮
  </button>
</template>

<style scoped>
</style>

image.png

增加一些样式:

<script setup></script>

<template>
  <button class="bg-cyan w-100 ml-10 m-1">我是个按钮</button>
</template>

<style scoped></style>

image.png

明显的可以看到,比如m-1代表的就是 {margin: 0.25rem},也就是默认的预设值。

如果你安装了vscode插件,鼠标移动到这几个class上就能看到:

image.png

你甚至可以这么写:

<script setup></script>

<template>
  <button bg-cyan w-100 ml-10 m-1>我是个按钮</button>
</template>

<style scoped></style>

效果完全一样,差异的是,一个是生效class,一个是属性生效:

image.png

配置rules:

// vite.config.js
import { defineConfig } from "vite";
import vue from "@vitejs/plugin-vue";
import Unocss from "unocss/vite";
import { presetUno, presetAttributify, presetIcons } from "unocss";

// https://vitejs.dev/config/
export default defineConfig({
  plugins: [
    vue(),
    Unocss({
      presets: [presetUno(), presetAttributify(), presetIcons()],
      rules:[
        ['m-1', { margin: '1px' }] // 这里可以自定义
      ]
    }),
  ],
});

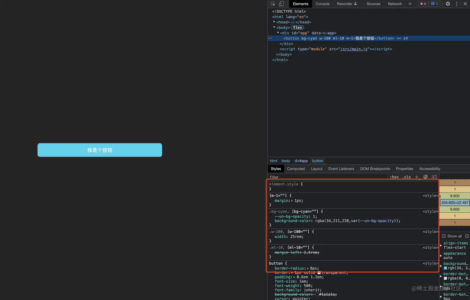
我们覆盖了一个m-1,默认的是{margin: 0.25rem},现在改成了{margin:1xp},看看效果: image.png

我们设定的rule生效了。

思考

以下观点,仅代表我目前所处的环境和认知。

直接放开,让团队无限制去写,我觉得不行,需要规范先行。

  1. 结合团队、设计部门先形成一套工具类预设;
  2. 组件优先,封装组件建议使用,自己的组件样式交给组件自己维护;
  3. 还是要结合团队现状去考虑,不能为了一个人爽,要为了所有人爽(至少不不爽😆)

后面我可能还是会再去看看Tailwind CSS,毕竟Unocss还是试验阶段:

image.png

酒浆!

欢迎大家关注我的公众号:王大锤学前端

拜拜各位!