Nacos服务端健康检查-篇五

313 阅读4分钟

Nacos服务端健康检查-篇五

🕐Nacos 客户端服务注册源码分析-篇一

🕑Nacos 客户端服务注册源码分析-篇二

🕒Nacos 客户端服务注册源码分析-篇三

🕓Nacos 服务端服务注册源码分析-篇四


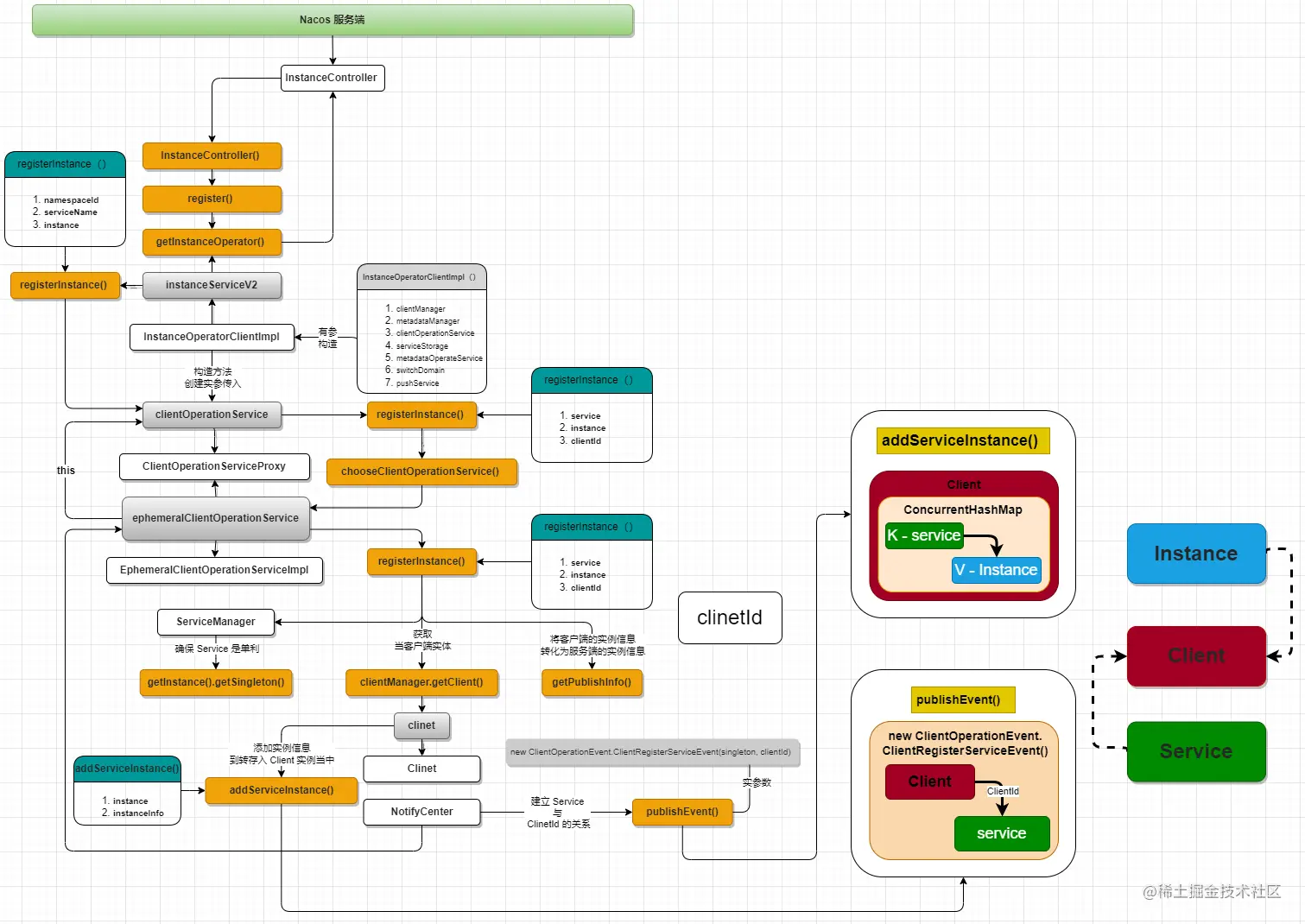
上篇分析l服务端的注册服务的整个流程,探究了如何将客户端的实例信息注册变为 Client 模型实体,完成服务端 Service 与 客户端模型 Client 以及实例信息 instance 三个之间的关联的,原图点这里

Nacos_服务端_注册流程图.drawio

长连接

在之前的第四篇以及第三篇,探究其客户端的注册实现的时候,曾分析 NamingClientProxyDelegate 代理类中 getExecuteClientProxy 关于当前通讯所实现的具体协议。

private NamingClientProxy getExecuteClientProxy(Instance instance) {
    // 临时节点,走grpc长连接;持久节点,走http短连接
            return instance.isEphemeral() ? grpcClientProxy : httpClientProxy;
        }

那么长连接与短连接之间有何异同呢?

长连接,是指一个连接只要建立,就可以发送多个数据包进行响应,如果没有数据包发送,则需要双方发送链路检测包,实时的检测当前链路的状态。

Nacos 在 2.0 之后,用 gPRC 长连接代替了原来的 Http 短连接请求。

NamingClientProxy 接口负责底层通讯,调用服务端接口。有三个实现类:

  • NamingClientProxyDelegate:代理类,对 NacosNamingService 中的方法进行代理 ,根据实际的请求情况选择 http 或 gRPC 协议请求服务端。
  • NamingGrpcClientProxy:底层通讯基于 gRPC 长连接
  • NamingHttpClientProxy: 底层通讯基于http短连接

NamingClientProxyDelegate会根据instance实例是否是临时节点而选择不同的协议

临时instance:gRPC

持久instance:http

健康检查

ConnectionManager负责管理所有客户端的长连接。

每3s检测所有超过20s没发生过通讯的客户端,向客户端发起ClientDetectionRequest探测请求,如果客户端在1s内成功响应,则检测通过,否则执行unregister方法移除Connection。

如果客户端持续与服务端通讯,服务端是不需要主动探活的

Map<String, Connection> connections = new ConcurrentHashMap<String, Connection>();
@PostConstruct
public void start() {
​
    // 启动不健康连接排除功能.
    RpcScheduledExecutor.COMMON_SERVER_EXECUTOR.scheduleWithFixedDelay(new Runnable() {
        @Override
        public void run() {
            try {
​
                int totalCount = connections.size();
                Loggers.REMOTE_DIGEST.info("Connection check task start");
                MetricsMonitor.getLongConnectionMonitor().set(totalCount);
                //统计过时(20s)连接
                Set<Map.Entry<String, Connection>> entries = connections.entrySet();
                int currentSdkClientCount = currentSdkClientCount();
                boolean isLoaderClient = loadClient >= 0;
                int currentMaxClient = isLoaderClient ? loadClient : connectionLimitRule.countLimit;
                int expelCount = currentMaxClient < 0 ? 0 : Math.max(currentSdkClientCount - currentMaxClient, 0);
​
                Loggers.REMOTE_DIGEST
                    .info("Total count ={}, sdkCount={},clusterCount={}, currentLimit={}, toExpelCount={}",
                          totalCount, currentSdkClientCount, (totalCount - currentSdkClientCount),
                          currentMaxClient + (isLoaderClient ? "(loaderCount)" : ""), expelCount);
​
                List<String> expelClient = new LinkedList<>();
​
                Map<String, AtomicInteger> expelForIp = new HashMap<>(16);
​
                //1. calculate expel count  of ip.
                for (Map.Entry<String, Connection> entry : entries) {
​
                    Connection client = entry.getValue();
                    String appName = client.getMetaInfo().getAppName();
                    String clientIp = client.getMetaInfo().getClientIp();
                    if (client.getMetaInfo().isSdkSource() && !expelForIp.containsKey(clientIp)) {
                        //get limit for current ip.
                        int countLimitOfIp = connectionLimitRule.getCountLimitOfIp(clientIp);
                        if (countLimitOfIp < 0) {
                            int countLimitOfApp = connectionLimitRule.getCountLimitOfApp(appName);
                            countLimitOfIp = countLimitOfApp < 0 ? countLimitOfIp : countLimitOfApp;
                        }
                        if (countLimitOfIp < 0) {
                            countLimitOfIp = connectionLimitRule.getCountLimitPerClientIpDefault();
                        }
​
                        if (countLimitOfIp >= 0 && connectionForClientIp.containsKey(clientIp)) {
                            AtomicInteger currentCountIp = connectionForClientIp.get(clientIp);
                            if (currentCountIp != null && currentCountIp.get() > countLimitOfIp) {
                                expelForIp.put(clientIp, new AtomicInteger(currentCountIp.get() - countLimitOfIp));
                            }
                        }
                    }
                }
​
                Loggers.REMOTE_DIGEST
                    .info("Check over limit for ip limit rule, over limit ip count={}", expelForIp.size());
​
                if (expelForIp.size() > 0) {
                    Loggers.REMOTE_DIGEST.info("Over limit ip expel info, {}", expelForIp);
                }
​
                Set<String> outDatedConnections = new HashSet<>();
                long now = System.currentTimeMillis();
                //2.get expel connection for ip limit.
                for (Map.Entry<String, Connection> entry : entries) {
                    Connection client = entry.getValue();
                    String clientIp = client.getMetaInfo().getClientIp();
                    AtomicInteger integer = expelForIp.get(clientIp);
                    if (integer != null && integer.intValue() > 0) {
                        integer.decrementAndGet();
                        expelClient.add(client.getMetaInfo().getConnectionId());
                        expelCount--;
                    } else if (now - client.getMetaInfo().getLastActiveTime() >= KEEP_ALIVE_TIME) {
                        outDatedConnections.add(client.getMetaInfo().getConnectionId());
                    }
​
                }
​
                //3. if total count is still over limit.
                if (expelCount > 0) {
                    for (Map.Entry<String, Connection> entry : entries) {
                        Connection client = entry.getValue();
                        if (!expelForIp.containsKey(client.getMetaInfo().clientIp) && client.getMetaInfo()
                            .isSdkSource() && expelCount > 0) {
                            expelClient.add(client.getMetaInfo().getConnectionId());
                            expelCount--;
                            outDatedConnections.remove(client.getMetaInfo().getConnectionId());
                        }
                    }
                }
​
                String serverIp = null;
                String serverPort = null;
                if (StringUtils.isNotBlank(redirectAddress) && redirectAddress.contains(Constants.COLON)) {
                    String[] split = redirectAddress.split(Constants.COLON);
                    serverIp = split[0];
                    serverPort = split[1];
                }
​
                for (String expelledClientId : expelClient) {
                    try {
                        Connection connection = getConnection(expelledClientId);
                        if (connection != null) {
                            ConnectResetRequest connectResetRequest = new ConnectResetRequest();
                            connectResetRequest.setServerIp(serverIp);
                            connectResetRequest.setServerPort(serverPort);
                            connection.asyncRequest(connectResetRequest, null);
                            Loggers.REMOTE_DIGEST
                                .info("Send connection reset request , connection id = {},recommendServerIp={}, recommendServerPort={}",
                                      expelledClientId, connectResetRequest.getServerIp(),
                                      connectResetRequest.getServerPort());
                        }
​
                    } catch (ConnectionAlreadyClosedException e) {
                        unregister(expelledClientId);
                    } catch (Exception e) {
                        Loggers.REMOTE_DIGEST.error("Error occurs when expel connection, expelledClientId:{}", expelledClientId, e);
                    }
                }
​
                //4.client active detection.
                Loggers.REMOTE_DIGEST.info("Out dated connection ,size={}", outDatedConnections.size());
                //异步请求所有需要检测的连接
                if (CollectionUtils.isNotEmpty(outDatedConnections)) {
                    Set<String> successConnections = new HashSet<>();
                    final CountDownLatch latch = new CountDownLatch(outDatedConnections.size());
                    for (String outDateConnectionId : outDatedConnections) {
                        try {
                            Connection connection = getConnection(outDateConnectionId);
                            if (connection != null) {
                                ClientDetectionRequest clientDetectionRequest = new ClientDetectionRequest();
                                connection.asyncRequest(clientDetectionRequest, new RequestCallBack() {
                                    @Override
                                    public Executor getExecutor() {
                                        return null;
                                    }
​
                                    @Override
                                    public long getTimeout() {
                                        return 1000L;
                                    }
​
                                    @Override
                                    public void onResponse(Response response) {
                                        latch.countDown();
                                        if (response != null && response.isSuccess()) {
                                            connection.freshActiveTime();
                                            successConnections.add(outDateConnectionId);
                                        }
                                    }
​
                                    @Override
                                    public void onException(Throwable e) {
                                        latch.countDown();
                                    }
                                });
​
                                Loggers.REMOTE_DIGEST
                                    .info("[{}]send connection active request ", outDateConnectionId);
                            } else {
                                latch.countDown();
                            }
​
                        } catch (ConnectionAlreadyClosedException e) {
                            latch.countDown();
                        } catch (Exception e) {
                            Loggers.REMOTE_DIGEST
                                .error("[{}]Error occurs when check client active detection ,error={}",
                                       outDateConnectionId, e);
                            latch.countDown();
                        }
                    }
​
                    latch.await(3000L, TimeUnit.MILLISECONDS);
                    Loggers.REMOTE_DIGEST
                        .info("Out dated connection check successCount={}", successConnections.size());
                    // 对于没有成功响应的客户端,执行unregister移出
                    for (String outDateConnectionId : outDatedConnections) {
                        if (!successConnections.contains(outDateConnectionId)) {
                            Loggers.REMOTE_DIGEST
                                .info("[{}]Unregister Out dated connection....", outDateConnectionId);
                            unregister(outDateConnectionId);
                        }
                    }
                }
​
                //reset loader client
​
                if (isLoaderClient) {
                    loadClient = -1;
                    redirectAddress = null;
                }
​
                Loggers.REMOTE_DIGEST.info("Connection check task end");
​
            } catch (Throwable e) {
                Loggers.REMOTE.error("Error occurs during connection check... ", e);
            }
        }
    }, 1000L, 3000L, TimeUnit.MILLISECONDS);
​
}
​
//注销(移出)连接方法
public synchronized void unregister(String connectionId) {
    Connection remove = this.connections.remove(connectionId);
    if (remove != null) {
        String clientIp = remove.getMetaInfo().clientIp;
        AtomicInteger atomicInteger = connectionForClientIp.get(clientIp);
        if (atomicInteger != null) {
            int count = atomicInteger.decrementAndGet();
            if (count <= 0) {
                connectionForClientIp.remove(clientIp);
            }
        }
        remove.close();
        Loggers.REMOTE_DIGEST.info("[{}]Connection unregistered successfully. ", connectionId);
        clientConnectionEventListenerRegistry.notifyClientDisConnected(remove);
    }
}

移除connection后,继承ClientConnectionEventListener的ConnectionBasedClientManager会移除Client,发布ClientDisconnectEvent事件

@Override
public boolean clientDisconnected(String clientId) {
    Loggers.SRV_LOG.info("Client connection {} disconnect, remove instances and subscribers", clientId);
    ConnectionBasedClient client = clients.remove(clientId);
    if (null == client) {
        return true;
    }
    client.release();
    NotifyCenter.publishEvent(new ClientEvent.ClientDisconnectEvent(client));
    return true;
}

ClientDisconnectEvent会触发几个事件:

1)Distro协议:同步移除的client数据

2)清除两个索引缓存:ClientServiceIndexesManager中Service与发布Client的关系;ServiceStorage中Service与Instance的关系

3)服务订阅:ClientDisconnectEvent会间接触发ServiceChangedEvent事件,将服务变更通知客户端。

这一篇有点水了,主要是最近比较忙,就这一块没有自己好好的去研究,后续会对这一块详细展开的。。。