React16架构及渲染流程

611 阅读8分钟

React v15及其之前的架构:

  • Reconciler(协调器):VDOM 的实现,负责根据自变量变化计算出 UI 变化
  • Renderer(渲染器):负责将 UI 变化渲染到宿主环境中

这种架构称之为 Stack 架构,在 Reconciler 中,mount 的组件会调用 mountComponent,update 的组件会调用 updateComponent,这两个方法都会递归更新子组件,更新流程一旦开始,中途无法中断。

但是随着应用规模的逐渐增大,之前的架构模式无法再满足“快速响应”这一需求,主要受限于如下两个方面:

  • CPU 瓶颈:由于 VDOM 在进行差异比较时,采用的是递归的方式,JS 计算会消耗大量的时间,从而导致动画、还有一些需要实时更新的内容产生视觉上的卡顿。
  • I/O 瓶颈:由于各种基于“自变量”变化而产生的更新任务没有优先级的概念,因此在某些更新任务(例如文本框的输入)有稍微的延迟,对于用户来讲也是非常敏感的,会让用户产生卡顿的感觉。

新的架构称之为 Fiber 架构:

  • Scheduler(调度器):调度任务的优先级,高优先级任务会优先进入到 Reconciler
  • Reconciler(协调器):VDOM 的实现,负责根据自变量变化计算出 UI 变化
  • Renderer(渲染器):负责将 UI 变化渲染到宿主环境中

首先引入了 Fiber 的概念,通过一个对象来描述一个 DOM 节点,但是和之前方案不同的地方在于,每个 Fiber 对象之间通过链表的方式来进行串联。通过 child 来指向子元素,通过 sibling 指向兄弟元素,通过 return 来指向父元素。

在新架构中,Reconciler 中的更新流程从递归变为了“可中断的循环过程”。每次循环都会调用 shouldYield 判断当前的 TimeSlice 是否有剩余时间,没有剩余时间则暂停更新流程,将主线程还给渲染流水线,等待下一个宏任务再继续执行。这样就解决了 CPU 的瓶颈问题。

另外在新架构中还引入了 Scheduler 调度器,用来调度任务的优先级,从而解决了 I/O 的瓶颈问题。

React 整体的渲染流程可以分为两大阶段,分别是 render 阶段和 commit 阶段。

render 阶段里面会经由调度器和协调器处理,此过程是在内存中运行,是异步可中断的。

commit 阶段会由渲染器进行处理,根据副作用进行 UI 的更新,此过程是同步不可中断的,否则会造成 UI 和数据显示不一致。

调度器

调度器的主要工作就是调度任务,让所有的任务有优先级的概念,这样的话紧急的任务可以优先执行。Scheduler 实际上在浏览器的 API 中是有原生实现的,这个 API 叫做 requestIdleCallback,但是由于兼容性问题,React 放弃了使用这个 API,而是自己实现了一套这样的机制,并且后期会把 Scheduler 这个包单独的进行发布,变成一个独立的包。这就意味 Scheduler 不仅仅是只能在 React 中使用,后面如果有其他的项目涉及到了任务调度的需求,都可以使用这个 Scheduler。

协调器

协调器是 Render 的第二阶段工作。该阶段会采用深度优先的原则遍历并且创建一个一个的 FiberNode,并将其串联在一起,在遍历时分为了“递”与“归”两个阶段,其中在“递”阶段会执行 beginWork 方法,该方法会根据传入的 FiberNode 创建下一级 FiberNode。而“归”阶段则会执行 CompleteWork 方法,做一些副作用的收集

渲染器

渲染器的工作主要就是将各种副作用(flags 表示)commit 到宿主环境的 UI 中。整个阶段可以分为三个子阶段,分别是 BeforeMutation 阶段、Mutation 阶段和 Layout 阶段。

React 渲染流程

const state = reconcile(update); // 通过 reconciler 计算出最新的状态
const UI = commit(state); // 根据上一步计算出来的 state 渲染出 UI

对应到 React 里面就两大阶段:

  • render 阶段:调合虚拟 DOM,计算出最终要渲染出来的虚拟 DOM
  • commit 阶段:根据上一步计算出来的虚拟 DOM,渲染具体的 UI

每个阶段对应不同的组件:

render:

  • 调度器(Scheduer):调度任务,为任务排序优先级,让优先级高的任务先进入到 Reconciler
  • 协调器(Reconciler):生成 Fiber 对象,收集副作用,找出哪些节点发生了变化,打上不同的 flags,著名的 diff 算法也是在这个组件中执行的。

commit:

  • 渲染器(Renderer):根据协调器计算出来的虚拟 DOM 同步的渲染节点到视图上。

render 阶段的工作是在内存里面进行的,不会更新宿主环境 UI,因此这个阶段即使工作流程反复被中断,用户也不会看到“更新不完整的UI”。 当 Scheduler 调度完成后,将任务交给 Reconciler,Reconciler 就需要计算出新的 UI,最后就由 Renderer 同步进行渲染更新操作。

调度器

在 React v16 版本之前,采用的是 Stack 架构,所有任务只能同步进行,无法被打断,这就导致浏览器可能会出现丢帧的现象,表现出卡顿。React 为了解决这个问题,从 v16 版本开始从架构上面进行了两大更新:

  • 引入 Fiber
  • 新增了 Scheduler

Scheduler 在浏览器的原生 API 中实际上是有类似的实现的,这个 API 就是 requestIdleCallback

MDN:developer.mozilla.org/zh-CN/docs/…

虽然每一帧绘制的时间约为 16.66ms,但是如果屏幕没有刷新,那么浏览器会安排长度为 50ms 左右的空闲时间。

为什么是50ms?

根据研究报告表明,用户操作之后,100ms以内的响应给用户的感觉都是瞬间发生,也就是说不会感受到延迟感,因此将空闲时间设置为 50,浏览器依然还剩下 50ms 可以处理用户的操作响应,不会让用户感到延迟。

虽然浏览器有类似的 API,但是 React 团队并没有使用该 API,因为该 API 存在兼容性问题。因此 React 团队自己实现了一套这样的机制,这个就是调度器 Scheduler。

后期 React 团队打算单独发行这个 Scheduler,这意味着调度器不仅仅只能在 React 中使用,凡是有涉及到任务调度需求的项目都可以使用 Scheduler。

协调器

协调器是 render 阶段的第二阶段工作,类组件或者函数组件本身就是在这个阶段被调用的。

根据 Scheduler 调度结果的不同,协调器起点可能是不同的

  • performSyncWorkOnRoot(同步更新流程)
  • performConcurrentWorkOnRoot(并发更新流程)
// performSyncWorkOnRoot 会执行该方法
function workLoopSync(){
  while(workInProgress !== null){
    performUnitOfWork(workInProgress)
  }
}
// performConcurrentWorkOnRoot 会执行该方法
function workLoopConcurrent(){
  while(workInProgress !== null && !shouldYield()){
    performUnitOfWork(workInProgress)
  }
}

新的架构使用 Fiber(对象)来描述 DOM 结构,最终需要形成一颗 Fiber tree,这不过这棵树是通过链表的形式串联在一起的。

workInProgress 代表的是当前的 FiberNode。

performUnitOfWork 方法会创建下一个 FiberNode,并且还会将已创建的 FiberNode 连接起来(child、return、sibling),从而形成一个链表结构的 Fiber tree。

如果 workInProgress 为 null,说明已经没有下一个 FiberNode,也就是说明整颗 Fiber tree 树已经构建完毕。

上面两个方法唯一的区别就是是否调用了 shouldYield方法,该方法表明了是否可以中断。 performUnitOfWork在创建下一个 FiberNode 的时候,整体上的工作流程可以分为两大块:

  • 递阶段
  • 归阶段

递阶段

递阶段会从 HostRootFiber 开始向下以深度优先的原则进行遍历,遍历到的每一个 FiberNode 执行 beginWork 方法。该方法会根据传入的 FiberNode 创建下一级的 FiberNode,此时可能存在两种情况:

  • 下一级只有一个元素,beginWork 方法会创建对应的 FiberNode,并于 workInProgress 连接
<ul>
  <li></li>
</ul>

这里就会创建 li 对应的 FiberNode,做出如下的连接:

LiFiber.return = UlFiber;
  • 下一级有多个元素,这是 beginWork 方法会依次创建所有的子 FiberNode 并且通过 sibling 连接到一起,每个子 FiberNode 也会和 workInProgress 连接
<ul>
  <li></li>
  <li></li>
  <li></li>
</ul>

此时会创建 3 个 li 对应的 FiberNode,连接情况如下:

// 所有的子 Fiber 依次连接
Li0Fiber.sibling = Li1Fiber;
Li1Fiber.sibling = Li2Fiber;

// 子 Fiber 还需要和父 Fiber 连接
Li0Fiber.return = UlFiber;
Li1Fiber.return = UlFiber;
Li2Fiber.return = UlFiber;

由于采用的是深度优先的原则,因此无法再往下走的时候,会进入到归阶段。

归阶段

归阶段会调用 completeWork 方法来处理 FiberNode,做一些副作用的收集。

当某个 FiberNode 执行完了 completeWork 方法后,如果存在兄弟元素,就会进入到兄弟元素的递阶段,如果不存在兄弟元素,就会进入父 FiberNode 的归阶段。

function performUnitOfWork(fiberNode){
  // 省略 beginWork 
  if(fiberNode.child){
    performUnitOfWork(fiberNode.child);
  }
  // 省略 CompleteWork 
  if(fiberNode.sibling){
    performUnitOfWork(fiberNode.sibling);
  }
}

最后我们来看一张图:

image20230224111517826

渲染器

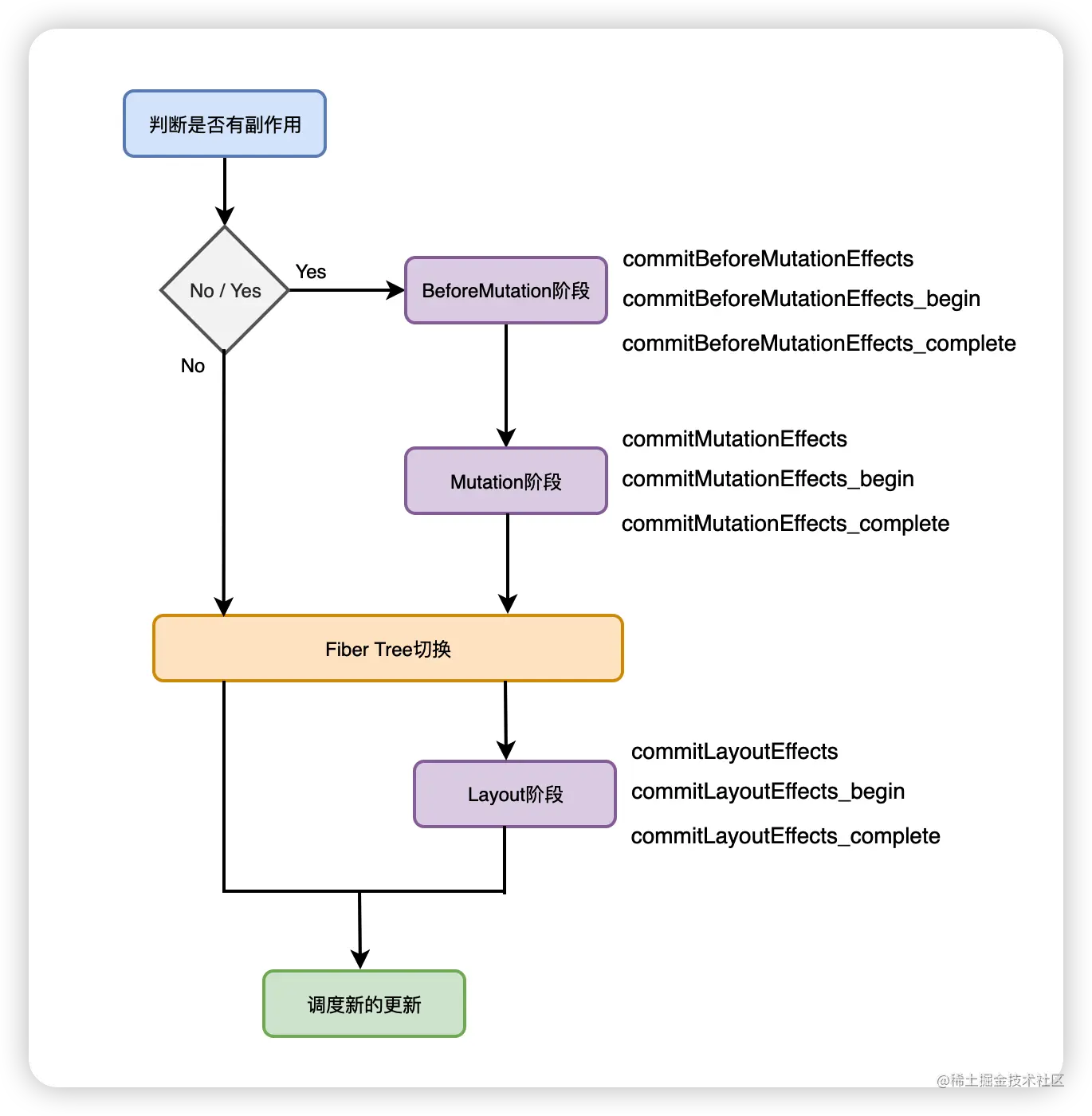
Renderer 工作的阶段被称之为 commit 阶段。该阶段会将各种副作用 commit 到宿主环境的 UI 中。

相较于之前的 render 阶段可以被打断,commit 阶段一旦开始就会同步执行直到完成渲染工作。

整个渲染器渲染过程中可以分为三个子阶段:

  • BeforeMutation 阶段
  • Mutation 阶段
  • Layout 阶段

image-20230302170353345